从零开始学MCP(四)- 认识MCP clients

122 阅读9分钟

MCP客户端由Host应用实例化,与特定的MCP服务器通信。Host应用,如Claude.ai或IDE(Cursor),管理整体用户体验并协调多个客户端。每个客户端处理与一个服务器的一次直接通信。

⚠️注意: Host是与用户交互的应用,而Client是连接服务器的组件。

核心功能

除了可以使用服务器提供的上下文,客户端还可以向服务器提供多种功能。这些客户端功能使服务器开发者能够构建更丰富的交互。

功能解释示例
Elicitation(引导)Elicitation允让服务器在交互过程中能够向用户请求特定信息,为服务器根据需求收集信息提供了一种结构化方法。一个预订旅行的服务器可能会询问用户对飞机座位、房间类型或联系电话的偏好来完成预订。
Roots(根)Roots允许客户端指定服务器应关注的目录,并通过协调机制传达预期范围一个用于预订旅行的服务器可以访问特定的目录,从中可以读取用户的日历。
Sampling(采样)Sampling允许服务器通过客户端向大模型发起请求,从而启用agentic工作流。这种方法使客户端完全控制用户权限和安全措施。一个用于预订旅行的服务器可能会向LLM发送航班列表,并请求LLM为用户选择最佳航班。

Elicitation(引导)

Elicitation(引导)允许服务器在交互过程中向用户请求特定信息,从而创建更具动态性和响应性的工作流。

概述

Elicitation(引导)为服务器提供了一种结构化的方式来根据需要收集必要的信息。服务器可以暂停其操作来请求用户的特定输入,而不是要求预先提供所有信息或在数据丢失时失效。这创建了更灵活的交互,服务器可以适应用户需求,而不是遵循严格的模式。

Elicitation flow:

上述流程图支持动态信息收集。服务器可以在需要时请求特定的数据,用户通过合适的UI界面提供信息,服务器继续使用新获取的上下文进行处理。

Elicitation components example:

{
  method: "elicitation/requestInput",
  params: {
    message: "Please confirm your Wuhan vacation booking details:",
    schema: {
      type: "object",
      properties: {
        confirmBooking: {
          type: "boolean",
          description: "Confirm the booking (Flights + Hotel = ¥3,000)"
        },
        seatPreference: {
          type: "string",
          enum: ["window", "aisle", "no preference"],
          description: "Preferred seat type for flights"
        },
        roomType: {
          type: "string",
          enum: ["sea view", "city view", "garden view"],
          description: "Preferred room type at hotel"
        },
        travelInsurance: {
          type: "boolean",
          default: false,
          description: "Add travel insurance (¥150)"
        }
      },
      required: ["confirmBooking"]
    }
  }
}

TypeScript

示例: 假期预订审批

示例:假期预订审批

旅游预订服务器通过最终的预订确认过程展示了Elicitation(引导)的力量。当用户选择了他们理想的武汉度假套餐后,服务器需要在继续任务之前获取最终批准和任何缺失的详细信息。

服务器通过一个结构化的请求来获取预订确认,该请求包括行程摘要(武汉1月1日至3日的航班,海滨酒店,总计3000元)和任何其他偏好,如座位选择、房间类型或旅行保险。

随着预订的进行,服务器会获取完成预订所需的联系方式。它可能会向旅行者询问关于航班预订、酒店的特殊要求或紧急联系方式等详细信息。

用户交互模型

Elicitation(引导)交互旨在清晰、情境化,并尊重用户意愿:

请求演示: 客户端显示启发请求,并清楚地说明哪个服务器在请求、为什么需要信息以及如何使用信息。请求的消息解释了其目的,而schema提供了结构和验证方式。

响应选项: 用户可以通过合适的UI控件(文本字段、下拉菜单、复选框)提供客户端所请求的信息,拒绝提供不想解释的信息,或取消整个操作。客户端在将响应返回给服务器之前,根据提供的schema对其进行验证。

隐私注意事项: Elicitation从不请求密码或API密钥。客户端会警告可疑请求,并让用户在发送前检查数据。

Roots(根)

Roots定义了服务器操作的文件系统边界,允许客户端指定服务器应该关注哪些文件夹。

概述

Roots是客户与服务器通信文件系统访问边界的一种机制。它们由文件URI组成,指示服务器可以操作的目录,帮助服务器了解可用文件和文件夹的范围。虽然Roots根节点传达了预期的边界,但它们并不强制执行安全限制。实际的安全性必须在操作系统级别通过文件权限和(或)沙盒强制来执行。

Root的结构:

{
  "uri": "file:///Users/agent/travel-planning",
  "name": "Travel Planning Workspace"
}

JSON

Roots是专门的文件系统路径,并且始终使用  file://  URI 的方案。它们帮助服务器了解项目边界、工作空间组织和可访问目录。当用户处理不同的项目或文件夹时,根列表可以动态更新,当边界发生变化时,服务器会通过  roots/list_changed  接收通知。

示例:旅行计划工作空间

处理多个客户行程的旅行agent得益于组织文件系统访问的Roots(根)。考虑采用一个带有不同目录的工作空间,用于旅行计划的各个方面。

  •  file:///Users/agent/travel-templates  - 可重用的行程模板和资源
  •  file:///Users/agent/client-documents  - 客户护照和旅行证件

当agent创建武汉的行程时,表现良好的服务器会尊重这些边界- 访问模板、保存新行程并在指定的Roots中引用客户端文档。服务器通常通过使用根目录中的相对路径或使用遵守Roots边界的文件搜索工具来访问Roots中的文件。

如果agent打开一个归档文件夹,如  file:///Users/agent/archive/2023-trips  ,客户端通过更新根列表  roots/list_changed  。

对于遵守Roots边界的server的完整实现,在官方仓库  filesystem server  中查看。

设计理念

Roots根作为客户端和服务器之间的协调机制,而不是安全边界。该规范要求服务器“应该尊重Roots边界”,而不是它们“必须执行”,因为服务器运行的代码是客户端无法控制的。

Roots当服务器受到信任或审查,用户了解其咨询性质,并且目标是防止事故而不是阻止恶意行为时,Roots的表现是最好的。它们擅长于上下文范围界定(告诉服务器应该关注哪里)、事故预防(帮助表现好的服务器保持在边界内)和工作流组织(例如自动管理项目边界)。

用户交互模型

Roots根通常由Host应用根据用户操作自动管理,尽管有些应用可能会暴露人为的Root管理:

自动根检测: 当用户打开文件夹时,客户端自动将其暴露为根。打开旅行工作空间允许客户端将该目录暴露为根目录,从而帮助服务器了解哪些行程和文档在当前工作的范围内。

手动配置根: 高级用户可以通过配置指定根。例如:为可重用资源添加  /travel-templates ,同时排除包含财务记录的目录。

Sampling(采样)

Sampling采样允许服务器通过客户端向大模型发起请求,在保持安全性和用户可控的同时启用agentic操作。

概述

Sampling采样使服务器能够执行需要AI才能完成的任务,而无需直接与AI大模型集成或付费。相反,服务器可以请求已经具有AI大模型访问权限的客户端代替自己处理这些任务。这种方法使客户端完全控制用户权限和安全措施。由于采样请求发生在其他操作的上下文中(如分析数据的工具),并且作为单独的大模型调用进行处理,因此它们在不同上下文中保持清晰的边界,从而允许更有效地使用上下文窗口。

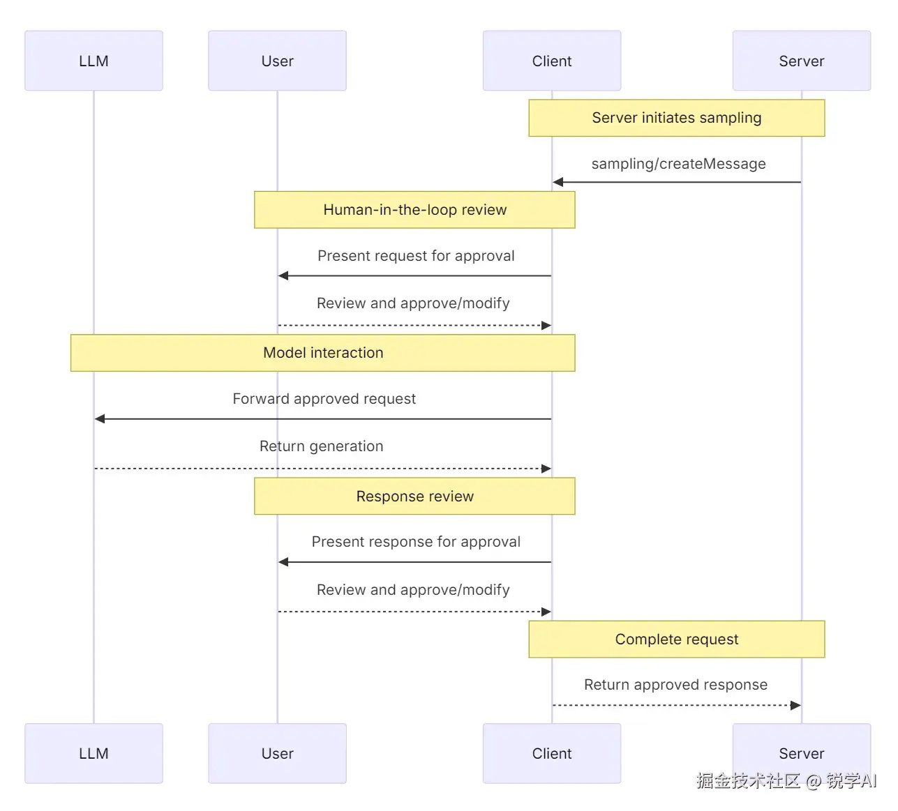
Sampling flow:

上述流程图通过多个 human-in-the-loop 的检查点确保安全性。在初始请求和生成的响应返回到服务器之前,用户可以查看并修改它们。

请求参数示例:

{
  messages: [
    {
      role: "user",
      content: "Analyze these flight options and recommend the best choice:\n" +
               "[47 flights with prices, times, airlines, and layovers]\n" +
               "User preferences: morning departure, max 1 layover"
    }
  ],
  modelPreferences: {
    hints: [{
      name: "claude-sonnet-4-20250514"  // Suggested model
    }],
    costPriority: 0.3,      // Less concerned about API cost
    speedPriority: 0.2,     // Can wait for thorough analysis
    intelligencePriority: 0.9  // Need complex trade-off evaluation
  },
  systemPrompt: "You are a travel expert helping users find the best flights based on their preferences",
  maxTokens: 1500
}

TypeScript

示例:航班分析工具

考虑实现一个带有  findBestFlight  工具的旅行预订服务器,该工具使用采样来分析可用航班并推荐最佳选择。当用户询问“为我预订下个月去武汉的最佳航班”时,该工具需要AI的帮助来进行评估分析。

该工具查询航空公司API并收集47个航班选项。然后,它请求AI协助分析这些选项:“分析这些航班选项并推荐最佳选择:[47个航班,包括价格、时间、航空公司和中转] 用户偏好:早上出发,最多中转一次。”

客户发起采样请求,允许AI评估进行评估分析,比如:red-eye flights(夜班航班)更便宜,早晨出发更方便。以此给出三个最佳建议。

用户交互模型

虽然不是必需的,但采样的设计是为了允许human-in-the-loop(人机回路)进行控制。用户可以通过多种机制进行监督:

审批控制: 采样请求可能需要用户明确同意。客户端可以显示服务器想要分析什么以及为什么。用户可以批准、拒绝或修改请求。

透明度功能: 客户端可以显示确切的提示、模型选择和令牌限制,允许用户在返回样本给服务器之前查看AI的响应。

配置选项: 用户可以设置模型参数,给值得信任的操作配置自动审批权限,或者要求所有内容都需要人为审批。客户端可以提供编辑敏感信息的选项。

安全考虑: 在采样过程中,客户端和服务器都必须适当地处理敏感数据。客户端应实施速率限制并验证所有消息内容。human-in-the-loop 人机交互设计确保了服务器发起的AI交互在未经用户明确同意的情况下不会危及安全或访问敏感数据。


欢迎加入我的【ima知识库】  从零开始学MCP