视野修炼-技术周刊第128期 | Bun 被收购

198 阅读2分钟

欢迎来到第 128 期的【视野修炼 - 技术周刊】,下面是本期的精选内容简介

🔥强烈推荐

  1. Anthropic 收购 Bun
  2. Mole - Mac 垃圾清理工具
  3. React 高危漏洞

🔧开源工具&技术资讯

  1. code996
  2. Vite 8 发布 Beta
  3. 基于Web本地化的图片编辑器
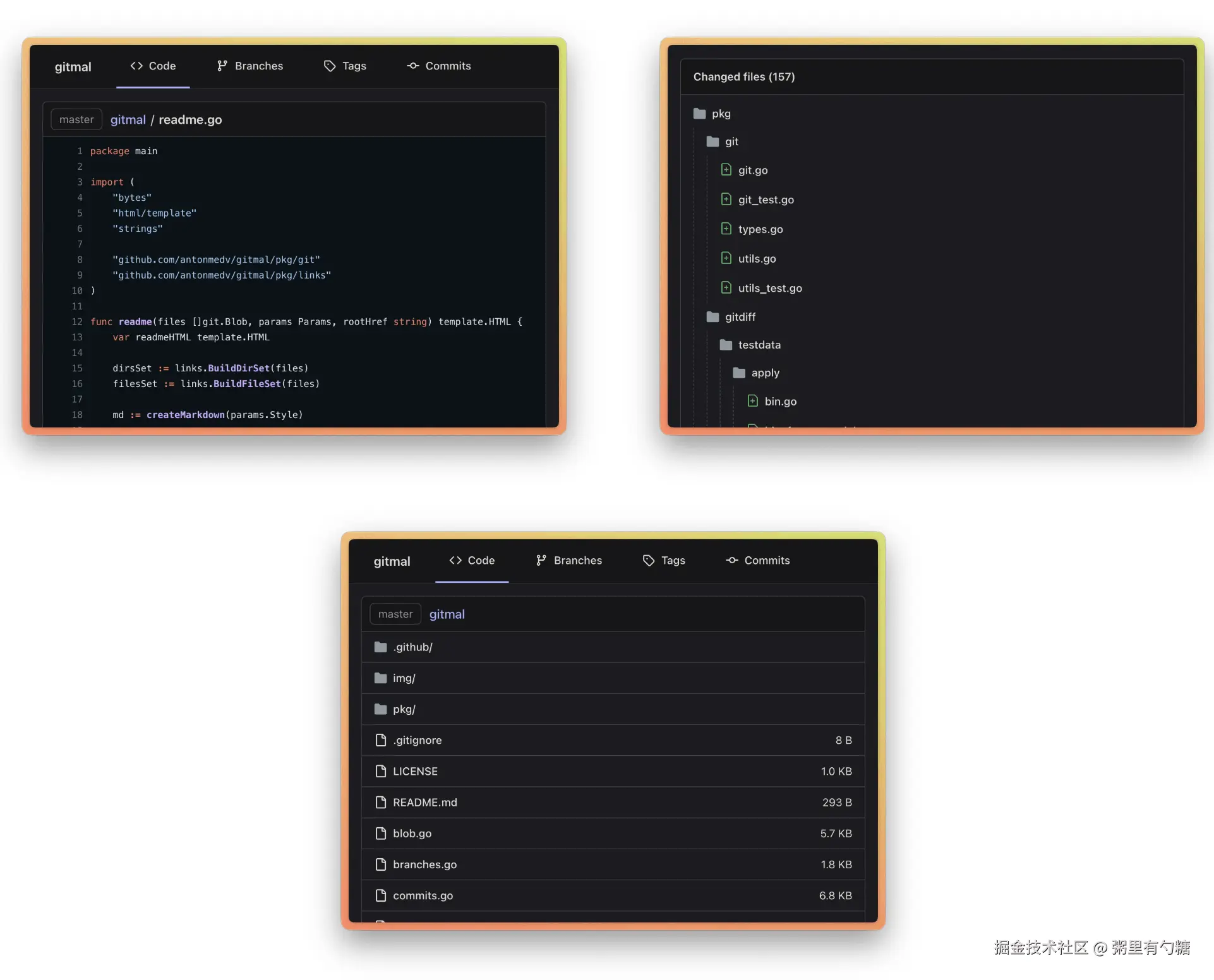
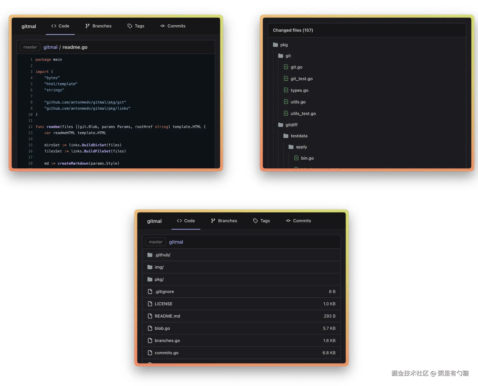
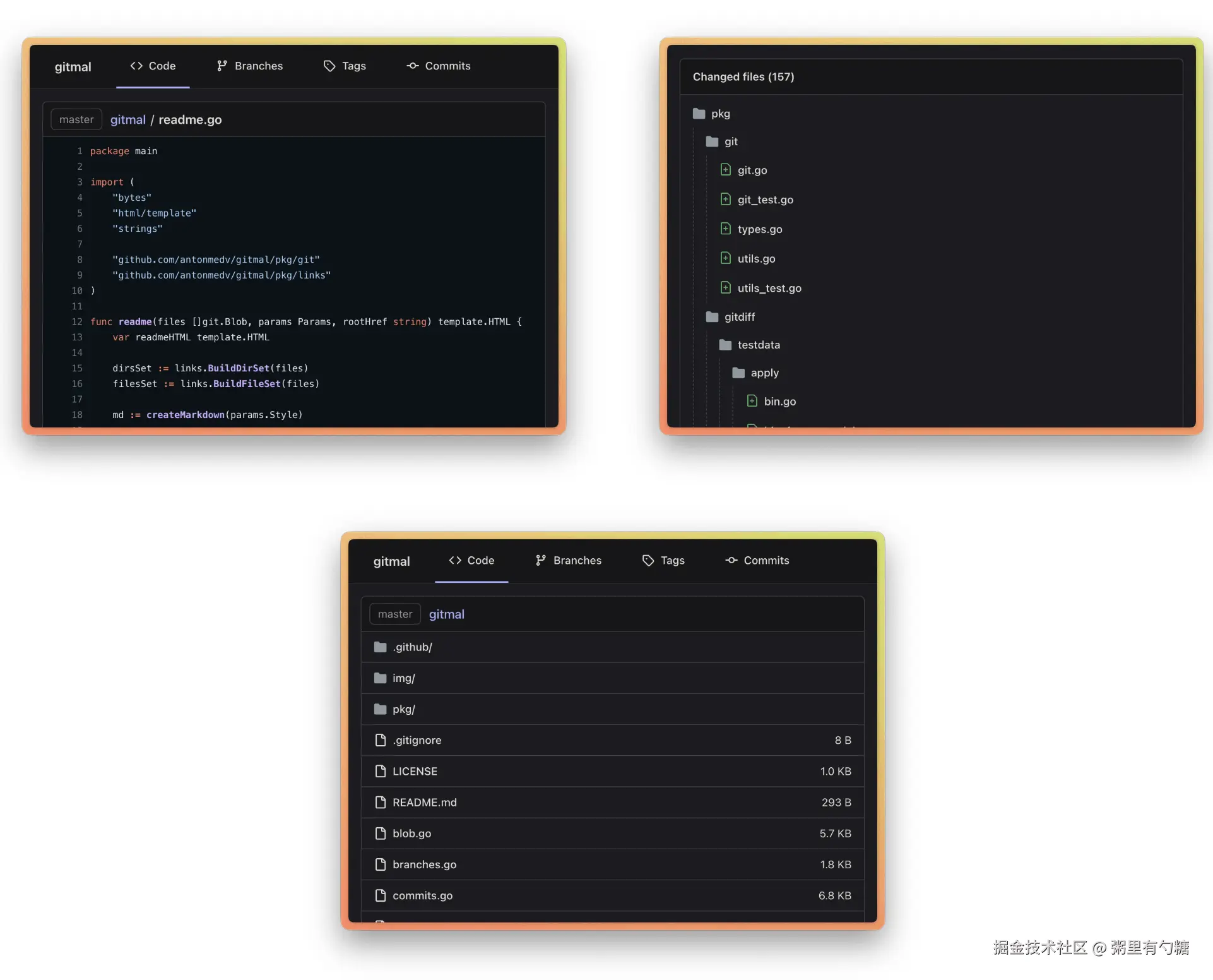
  4. Gitmal - Git 仓库变成静态站点
  5. GitHub 分享卡片生成

下面开始本期内容的介绍,预计阅读时间 6 分钟。

🔥强烈推荐

1. Anthropic 收购 Bun

Anthropic 是 Claude 大模型背后的公司。

Bun 作者发布的阐述博客内容中翻:Bun 被 Anthropic 收购

2. Mole - Mac 垃圾清理工具

一个终端工具,功能很丰富!

分析:

清理:

系统状态:

所有指令

3. React 高危漏洞

React Server Components(RSC)出现了一个最高级别(CVSS 10) 的安全漏洞。

攻击者可以直接在目标服务器上执行恶意代码。

笔者没有跑 Next.js 应用,没有受到影响。

更多信息↓:

  1. Cloudflare 本周又挂掉:因防御 React Server Components 漏洞,Cloudflare 遭遇 25 分钟服务故障

  2. bug 如何产生和修复看这里: React Server Components RCE 漏洞分析

钻了原型链漏洞,修复只需加上 hasOwnProperty 就行!

  1. 鱼皮阐述受到攻击:Next.js高危漏洞致服务器被黑,我已中招!

  2. 如何发现和利用漏洞插件:Next.js无条件RCE漏洞 - 浏览器插件

github.com/mrknow001/R…

🔧开源工具&技术资讯

4. code996

code996 是一个分析工具,它可以统计 Git 项目的 commit 时间分布,进而推导出项目的编码工作强度。

npx code996

5. Vite 8 发布 Beta

由 Rolldown 驱动。

6. 基于Web本地化的图片编辑器

7. Gitmal - Git 仓库变成静态站点

8. GitHub 分享卡片生成

支持多种样式定制。

⭐️强力推荐关注

周刊部分内容来源如下渠道,推荐大家关注。