介绍
想象一下,在AI电脑上构建完全运行在网页浏览器中的轻量级AI驱动应用。这些应用降低服务器成本,增强隐私,甚至离线运行。从实时文本摘要和聊天机器人,到图像增强工具、语音助手和AI笔记应用,浏览器内AI开发开启了令人兴奋的新可能。
虽然像ChatGPT这样的全尺寸模型仍然需要大量资源,但随着硬件、浏览器功能的进步以及JavaScript生态系统的发展,我们可以在浏览器中高效运行更小的AI模型。本文将探讨支持浏览器内大型语言模型推理的JavaScript框架,讨论其优势,并强调开发者利用AI电脑力量的关键事项。
浏览器内AI背后的隐藏复杂性
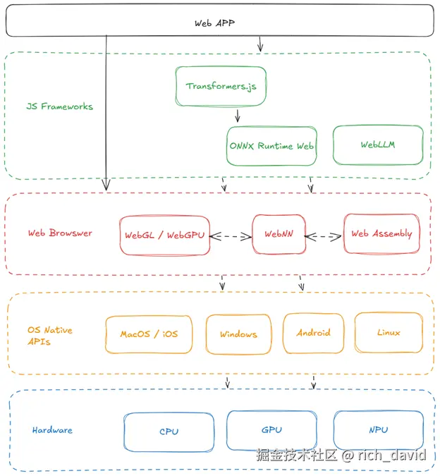
在深入探讨现有框架之前,了解使浏览器内大型语言模型成为可能的底层非常重要。开发者可能不需要直接与这些层互动,但具备高层理解有助于优化性能、排查问题以及决定使用哪种框架。
让我们从底部开始逐层讨论:
-
硬件(GPU/CPU/NPU):高效的AI计算依赖于专用硬件,如用于通用AI任务的GPU,而神经处理单元(NPU)则设计用于处理特定工作负载,如AI推理和移动设备如AI电脑中的AI驱动任务,这些任务在这些方面对能效和性能优化至关重要。
-
操作系统原生API(Windows/macOS/Linux/iOS/Android):操作系统管理硬件资源,并提供浏览器利用的原生API,以便与硬件交互。
-
浏览器API(WebGL/WebGPU/WebNN/WebAssembly):这些技术实现高效的硬件加速,无需平台特定代码,确保跨设备兼容性。
- WebGPU:一种现代Web API,提供对GPU的低层访问,用于高性能计算和图形渲染。它是WebGL的继任者,支持通用GPU(GPGPU)任务。通过将昂贵的计算负载转移到GPU来降低CPU开销。查看支持的浏览器:WebGPU兼容性。WebGPU 通常默认不启用,所以你可能需要通过浏览器特定的功能标志开启。以下是如何在流行浏览器上启用WebGPU:
- Chromium:进入 chrome://flags,搜索“Unsafe WebGPU”并启用。
- Firefox:进入about:config,搜索“dom.webgpu.enabled”和“gfx.webgpu.force-enabled”,然后将两者都设置为true。 启用这些标志后,您可能需要重启浏览器以使更改生效。
- WebNN:一个JavaScript API,旨在直接在网页浏览器中实现高效的神经网络推理。它为运行使用CPU、GPU或NPU等底层硬件能力的机器学习模型提供了统一的抽象。它使网页应用中的AI推理实现了近乎原生的性能。在配备Intel® Core™ Ultra处理器的Windows设备上启用WebNN的详细步骤可在此找到。
- WebAssembly:一种二进制指令格式,使浏览器内用 C、C++ 或 Rust 编写的代码实现近乎原生的性能。
- WebGPU:一种现代Web API,提供对GPU的低层访问,用于高性能计算和图形渲染。它是WebGL的继任者,支持通用GPU(GPGPU)任务。通过将昂贵的计算负载转移到GPU来降低CPU开销。查看支持的浏览器:WebGPU兼容性。WebGPU 通常默认不启用,所以你可能需要通过浏览器特定的功能标志开启。以下是如何在流行浏览器上启用WebGPU:
大多数 JavaScript 框架都建立在一种或多种这些浏览器技术之上,提供易用的界面,抽象化了底层优化。这使开发者能够专注于构建人工智能驱动的应用,而非处理设备或作系统的兼容性问题。点击这个链接来追踪这些技术的浏览器支持。
用于浏览器内大型语言模型的JavaScript框架
掌握了操作系统原生API的知识后,让我们探索可用于在浏览器中运行LLM的JavaScript框架。这些框架通过抽象浏览器 API 并提供用户友好的 API 简化了应用开发。
WEBLLM
一个高性能开源框架,专为浏览器内的大型语言模型推理设计:
- WebGPU 与 WebAssembly 加速:结合了 WebGPU 实现高效的本地 GPU 加速与 WebAssembly(Wasm)实现高性能 CPU 计算,实现浏览器中的无缝 AI 模型执行。
- OpenAI风格的API:易于整合到现有应用中。
- 模型支持:支持Llama 3、Phi 3、Gemma、Mistral、Qwen、DeepSeek等。
- 结构化生成:支持JSON模式进行结构化输出。
- Web Worker 集成:将计算工作卸载到独立线程,实现界面交互的流畅。
这里有一个代码片段,展示了使用 WebLLM 的简单性:
import { CreateMLCEngine, MLCEngine } from "@mlc-ai/web-llm";
// Initialize with a progress callback
const initProgressCallback = (progress) => {
console.log("Model loading progress:", progress);
};
// Initializing Engine
const engine = await CreateMLCEngine("Llama-3.1-8B-Instruct", { initProgressCallback });
const messages = [
{ role: "system", content: "You are a helpful AI assistant." },
{ role: "user", content: "Hello!" }
];
// Calling the Engine
const reply = await engine.chat.completions.create({
messages,
});
console.log(reply.choices[0].message);
console.log(reply.usage);
上述代码片段展示了WebLLM对OpenAI风格API的高度模仿。这使得切换到 WebLLM 作为 OpenAI API 调用的替代变得非常容易。
想体验完整体验并了解WebLLM的全部功能,可以试试WebLLM Chat,开始构建时可以查看相关文档。
Transformers.js
这是另一个强大的框架,专为浏览器中运行基于变换器的模型而优化。它建立在 ONNX Runtime Web之上。它提供:
- WebGPU 加速:优化用于高效运行 Web GPU 的 AI 模型。它还能利用WebNN和WASM等其他后端技术。
- ONNX 模型支持:允许执行 ONNX 格式模型,这是机器学习中广泛使用的标准。
- 专为变换器模型设计:专为现代大型语言模型(LLM)架构设计。
这里有一个演示文本生成的简短代码片段:
import { pipeline } from '@huggingface/transformers';
const generator = await pipeline('text-generation', 'Xenova/distilgpt2');
const text = 'Hello';
const output = await generator(text);
如图所示,这与Hugging Face Transformers的Python API非常相似——这是有意为之。它很棒,因为它让你能够处理NLP、视觉、音频和多模态领域的各种任务。你可以在这里查看完整的可用任务列表。要开始,可以看看Transformers.js文档。
注意:你需要开发一些自定义工具,以完整复制OpenAI JS客户端的体验。
ONNX Runtime Web
ONNX Runtime Web是一个多功能框架,支持多个后端,包括 WebGPU、WebGL、WebNN 和 WebAssembly,适合在浏览器中运行预训练的 ONNX 模型。
其他一些框架
TensorFlow.js
TensorFlow.js 是一个成熟的机器学习库,支持浏览器内的模型训练和推理。虽然它支持一些基于BERT的模型,但对大型语言模型来说并不理想,因为它更侧重于机器学习。
MediaPipe LLM Inference
MediaPipe LLM Inference 是该领域的新兴产品。它还处于实验阶段,仍在积极开发中,但值得关注。
选择合适的框架和浏览器设置
既然我们已经了解了浏览器功能和各种JavaScript框架,以下是在为你下一个项目选择合适工具时需要注意的关键点:
浏览器及设备特定考虑因素:
- 目标基于 Chromium 的浏览器:这些浏览器对 WebGPU 和 WebNN 提供了最佳支持,这两者对 AI 工作负载至关重要。
- 英特尔® AI PC(Core Ultra + Windows):这些PC搭载英特尔® Core™ Ultra处理器,包括CPU、GPU和神经处理单元(NPU),以更高效地处理AI工作负载。如果你使用的是英特尔最新的 AI PC 笔记本,务必在浏览器中启用 WebNN 和 WebGPU 功能。像 ONNX 运行时 Web 或 Transformers.js 这样的框架可以利用 WebNN API 充分利用 NPU,实现最佳性能。
JavaScript 框架:
- WebLLM 和 Transformers.js:由于其易用性和针对大型语言模型 (LLM) 的优化,它们是大多数开发人员的最佳起点。
- WebLLM:专为LLM推理设计,使用WebGPU加速,但目前无法使用非点单元(NPU)。
- Transformers.js:最适合自然语言处理和视觉模型。
- ONNX 运行时网页:该框架支持多种机器学习模型,提供更多灵活性和自定义性。不过,它可能冗长,需要你实现或定义许多组件。如果你需要灵活性,值得探索,但要做好复杂性准备。
以下是 WebLLM、Transformers.js 和 ONNX 运行时 Web 主要特性的对比表:
| 特征 | WebLLM | Transformers.js | ONNX Runtime Web |
|---|---|---|---|
| 主要关注点 | 浏览器中的大型语言模型(LLM)推理 | 自然语言处理(NLP)和浏览器中的视觉模型 | 浏览器中的各种机器学习模型 |
| 易用性 | 高;设计用于与 OpenAI 风格的 API 无缝集成 | 高;功能等同于Hugging Face的Python库 | 温和;需要更多的模型组件设置和理解 |
| 硬件加速 | 利用WebGPU进行GPU加速;不支持NPU | 利用WebGPU进行GPU加速;其他后端如WebNN、Wasm和ONNX。支持NPU | 支持 WebGPU/WebGL 加速、WebNN 和 WebAssembly。支持NPU。 |
重大胜利:为什么浏览器内AI如此重要
向浏览器内人工智能的转变不仅仅是技术可行性的问题——它代表了人工智能应用开发和部署方式的根本转变。一些主要好处包括:
- 隐私:用户数据会保留在设备上,最大限度地降低安全风险。
- 成本节约:消除昂贵云服务器的需求。
- 快速响应:AI模型能够即时响应,无需依赖服务器往返。
- 跨平台兼容性:一个代码库可以无缝兼容Windows、macOS、iOS和Android。
现代浏览器正在迅速发展,以原生支持AI工作负载。借助WebGPU和WebNN等技术,开发者现在可以直接访问硬件加速,使浏览器内LLM成为服务器端AI解决方案的可行且强大的替代方案。
结论
在浏览器中运行大型语言模型已不再只是未来的想法——这得益于硬件和浏览器技术的进步,已成为现实。无论你是在构建聊天机器人、AI助手,还是实时文本摘要工具,利用WebLLM、Transformers.js和ONNX Runtime Web等框架,都能使开发变得无缝高效。随着AI电脑的普及,基于浏览器的AI只会变得更强大,为开发者和用户开启新的可能性。
通过了解可用的框架及其与浏览器API的交互,你可以打造高性能的AI应用,充分利用客户端处理。