Flutter笔记之一它的生命周期

57 阅读2分钟

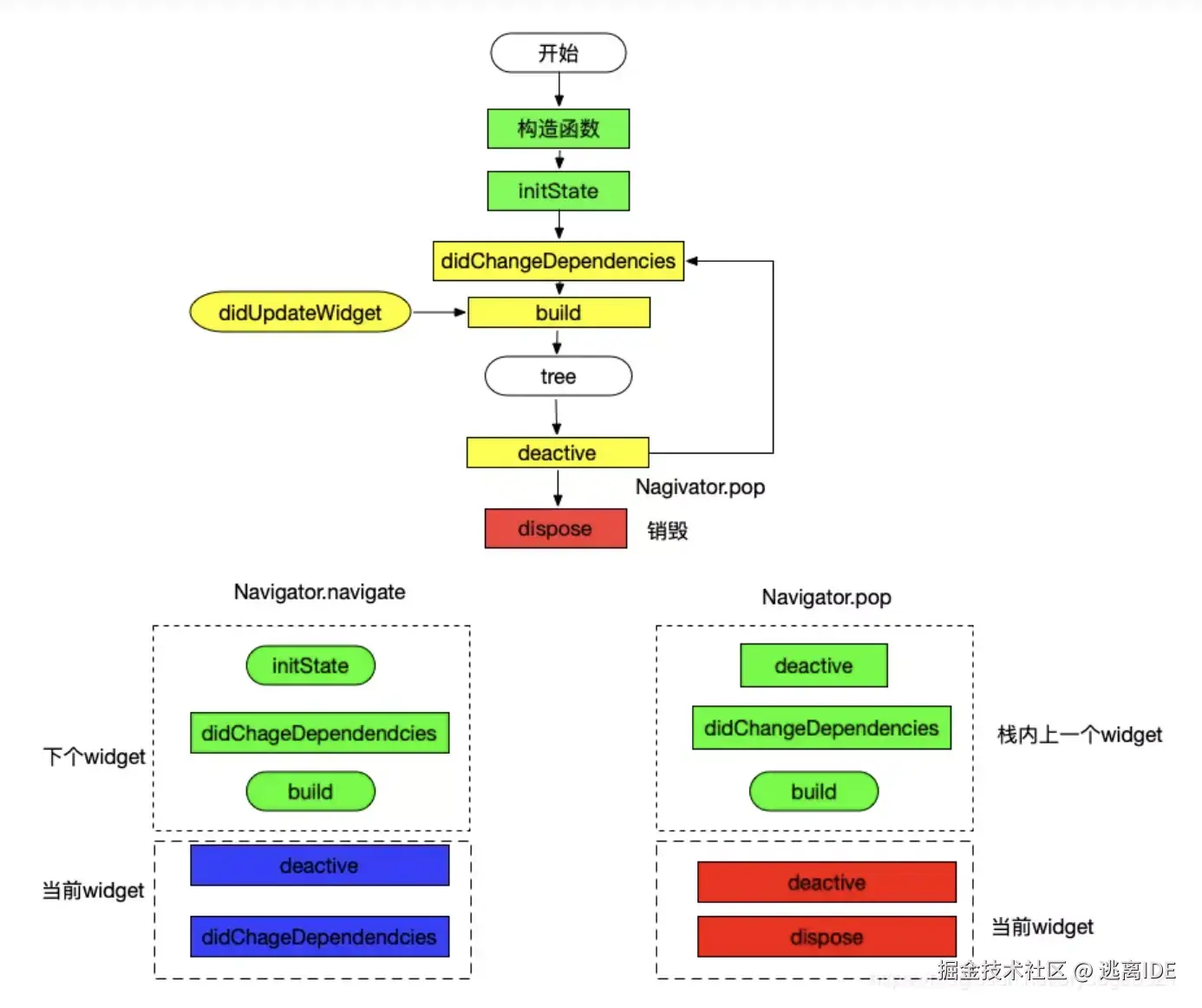
image.png

Flutter生命周期可以分为3个阶段:

1、实例化组件并添加到树, 即Navigator.push;

2、状态变化,即打开新的widget或者依赖的上级widget发生变化;

3、从树中移除, 即Navigator.pop。

在Flutter中Widget都是不可变的, 但实际上需要根据对应的状态刷新Widget。 从而产生了StatelessWidget和StatefulWdiget, StatefulWidget是由2个对象Widget和State组成的。

为什么将State和Widget分开呢?

答案是性能, State管理状态(可以理解为Controller),Widget是UI(即View)。 根据状态变化每次生成Widget(即View)可以节省内存,即不必每次创建状态对象State。

构造函数:

同其它高级语言, 只执行一次;

initState:

插入到渲染树时调用,只执行一次。(类似Android Fragment的onCreateView函数)

didChangeDependencies:

1、在初始化initState后执行; 2、显示/关闭其它widget。 3、可执行多次;

didUpdateWidget:

上级节点rebuild widget时, 即上级组件状态发生变化时会触发子widget执行didUpdateWidget;

deative:

有点像Android的onStop函数, 在打开新的Widget或回到这个widget时会执行; 可执行多次;

dispose:

类似于Android的onDestroy, 在执行Navigator.pop后会调用该办法, 表示组件已销毁;

reassemble:

点击闪电会执行,只用于调试时的hot reload。 release版本不会执行该函数。

常见业务场景:

Widget A打开Widget B: Navigator.push(B)

B构造函数--->B initState--->B didChangeDependencies--->B build--->A deactive--->A didChangeDependencies.

Widget B退出: Navigator.pop

A deactive--->A didChangeDependencies--->A build--->B deactive--->B dispose

可以看出, Flutter打开、关闭Widget时跟安卓、iOS的时序一样, 都是先处理即将显示的界面。

activity生命周期和Flutter对应关系:

Flutter提供了WidgetsBindingObserver来监听AppLifecycleState, 而AppLifecycleState有4种状态:

1、 resumed 界面可见, 同安卓的onResume。

2、inactive界面退到后台或弹出对话框情况下, 即失去了焦点但仍可以执行drawframe回调;同安卓的onPause;

3、paused应用挂起,比如退到后台,失去了焦点且不会收到drawframe回调;同安卓的onStop;

4、suspending, iOS中没用,安卓里就是挂起,不会再执行drawframe回调;

下面是生命周期:

1、初次打开widget时,不执行AppLifecycleState的回调;

2、按home键或Power键, AppLifecycleState inactive---->AppLifecycleState pause

3、从后台到前台:AppLifecycleState inactive--->ApplifecycleState resumed

4、back键退出应用: AppLifecycleState inactive--->AppLifecycleState paused

class _MyHomePageState extends State<MyHomePage> with WidgetsBindingObserver {
  AppLifecycleState _lastLifecycleState;
 
  void dispose() {
    super.dispose();
    WidgetsBinding.instance.removeObserver(this);
  }
 
  @override
  void initState() {
    super.initState();
    WidgetsBinding.instance.addObserver(this);
  }
 
  @override
  void didChangeAppLifecycleState(AppLifecycleState state) {
    print(state);
  }
 
  ...
}

如果还需要其它事件,则可以用EventChannel实现, 从而补全Flutter的生命周期。