动态长效ISP代理:为大规模数据采集提供稳定支撑

101 阅读9分钟

前言

随着数字经济的迅猛发展,越来越多的企业走向全球市场, 但也带来了新的考验——数据难取、地域受限、账号繁杂。要想稳步前行,离不开强大而可靠的网络支撑。IPIDEA全球化网络解决方案,凭借覆盖220多个国家的亿级代理资源池、稳定连接与高效多账号管理能力,为企业的全球业务拓展提供坚实支撑。 其中,尤其值得重点关注的,就是——动态长效 ISP 代理


什么是“动态长效ISP代理”?

动态长效 ISP 代理,可以理解为结合了两种优势的“混血选手”:

  • 像住宅代理一样真实:IP 真实接入本地网络环境,更接近真实用户行为
  • 像数据中心代理一样快速:网络线路优、延迟低、吞吐大

换句话说,它既不是传统“偶尔换一次”的静态代理,也不是“频繁变更”的短效动态代理,而是更适合长时间执行任务高并发采集批量操作的中长期会话型代理。

它的特点可以概括为:

  • 快速 & 稳定:兼顾带宽与连接质量
  • 地域更精细:新增国家/地区精细选择,定位更精准
  • 长效会话:支持 1–360 分钟会话保持,适合持续任务
  • 性价比突出:对需要长时间保持连接的业务来说,成本更友好

核心应用场景:它能为你做什么?

应用场景业务痛点IPIDEA 解决方案核心价值
跨境电商关联封号:平台安全机制严格,账号关联导致大规模暂停
环境隔离:不同国家站点需要对应地区网络环境
审核风险:异常登录记录引发平台审核
独享IP:为每个店铺分配独立静态住宅IP
全球覆盖:220+国家/地区覆盖匹配全球主流市场
高可用:99.9%稳定性保障长期安全运营
隔离账号,避免关联风险,保护账号资产安全
数据采集数据抓取升级:访问验证机制升级(频率控制→行为分析→指纹识别)
IP受限:IP访问受限导致采集任务中断
并发瓶颈:大规模采集需要高并发支持
轮转:高频IP轮转,每个请求来自不同真实住宅网络
海量:亿级IP池提供充足资源储备
无限并发:支持无限并发
突破技术壁垒,确保采集任务高效稳定执行
市场调查数据失真:地域差异无法获取目标市场真实数据
成本高昂:同时调研多地区成本高、周期长
决策偏差:网络环境差异导致数据偏差影响决策
精准定位:220+国家/地区精准覆盖
真实模拟:真实住宅IP还原本地用户体验
同步调研:支持多地区市场同步调研
打破地域界限,快速获取全球市场真实洞察
SEO优化差异:同一关键词在不同地区搜索结果差异大
监测繁琐:人工监测各国排名工作量巨大
访问受阻:经常查询影响正常访问效率
全球监测:全球IP覆盖监测各国搜索排名变化
稳定访问:动态轮转机制保持访问稳定性
自动化:API集成实现自动化追踪+定时报告
全球视野掌握SEO表现,优化工作全面高效

如何使用动态长效 ISP 代理?

下面以 动态长效 ISP 代理 为例,从 0 到 1 带你完成整个使用流程。

登录官网

登录官网,完成认证。

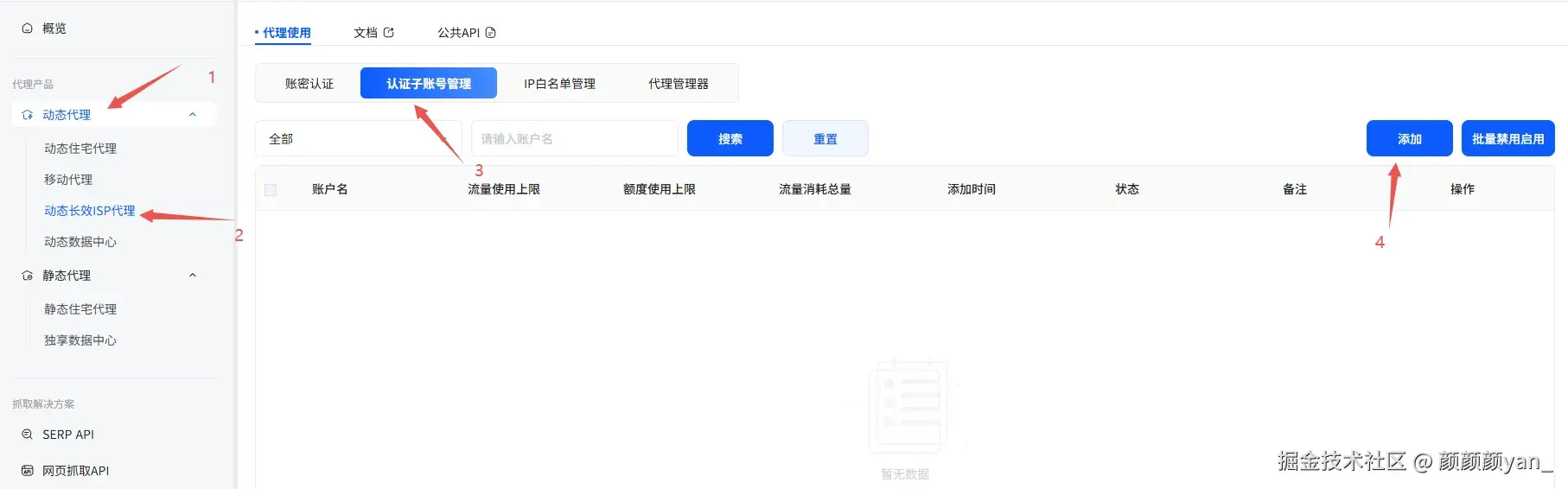
认证子账号设置

在个人中心依次点击:代理产品 → 动态长效 ISP 代理 → 认证子账号管理 → 添加,进入子账号创建界面。

在创建页面中配置必要信息:

  • 状态:启用 / 禁用
  • 账户名与密码:用于代理认证
  • 使用量限制:可根据业务需求选择是否限制

获取代理信息

  1. 进入路径:代理产品 → 动态长效 ISP 代理 → 代理使用 → 账密认证
  2. 根据业务需求选择代理国家/地区
  3. 设置 IP 时效:动态长效 ISP 代理支持 1–360 分钟的会话保持时长,可满足对会话连续性要求较高的业务场景。
  4. 代理服务器地址:系统会提供专属代理域名,并根据您选择的地域自动匹配最优节点。
  5. 选择认证账户:从下拉选择需要使用的代理子账号。如未创建,可点击【去添加】。
  6. 生成列表 中可选择:
    • 生成数量(最高 1000 条)
    • 生成格式
    • 信息字段包括:hostname(域名)、port(端口)、username(代理用户名)、password(代理密码)
    • 支持复制及导出 TXT。

测试代理连接

配置完成后可通过 curl 测试代理是否正常工作。

以管理员身份打开运行窗口(Win + R),执行 curl 命令,若返回正常内容则说明代理可用。

如返回 ip forbiddenip banned accessip=xxx 等提示,表示测试失败。

此类问题通常为代理握手失败,即本机未成功通过代理,而是直接访问。
可通过以下方式检查握手:

curl -v -x proxy.ipidea.io:端口号 -U "代理账户:代理密码" http://ipinfo.ipidea.io

若输出结果显示代理账号认证成功,但代理服务器识别到的来源 IP 依旧是本机 IP,则说明代理服务器未分配出口 IP,可能拒绝服务。

**解决方法:**切换本地网络(如切换至手机热点或更换运营商 WiFi),开启 VPN 并启用 TUN 模式

注意:所有类型的 IP 仅支持在境外网络环境下使用


在 Python 中调用代理(Requests 实战)

使用 requests 发起代理请求:

import requests

proxy_host = "proxy.ipidea.io"
proxy_port = 端口号
username = "代理账户"
password = "代理密码"

proxies = {
    "http": f"http://{username}:{password}@{proxy_host}:{proxy_port}",
    "https": f"http://{username}:{password}@{proxy_host}:{proxy_port}",
}

url = "http://ipinfo.ipidea.io"

resp = requests.get(url, proxies=proxies, timeout=10)
print(resp.text)

若输出内容显示为代理 IP 信息,则说明调用成功 。

Python 代码实战 (Requests + Session)

使用 Session 可提升连接复用率,并通过 Retry 实现更稳健的采集逻辑。适合高并发、稳定性要求较高的采集任务。

import requests
from requests.adapters import HTTPAdapter, Retry

proxy_host = "proxy.ipidea.io"
proxy_port = 端口号
username = "代理账户"
password = "代理密码"

proxies = {
    "http": f"http://{username}:{password}@{proxy_host}:{proxy_port}",
    "https": f"http://{username}:{password}@{proxy_host}:{proxy_port}",
}

session = requests.Session()

retries = Retry(
    total=5,
    backoff_factor=0.5,
    status_forcelist=[500, 502, 503, 504]
)

session.mount("http://", HTTPAdapter(max_retries=retries))
session.mount("https://", HTTPAdapter(max_retries=retries))

url = "http://ipinfo.ipidea.io"

try:
    resp = session.get(url, proxies=proxies, timeout=10)
    print(resp.text)
except Exception as e:
    print("请求失败:", e)

配置说明:

  • Retry:设置重试次数、回退时间
  • status_forcelist:定义触发重试的 HTTP 状态码

进阶技巧:多线程并发采集

通过 ThreadPoolExecutor 并结合代理池随机分配代理,可有效降低访问被限制的风险,提高整体抓取成功率。

下面以“采集豆瓣电影 Top250”为例,演示如何将 动态长效 ISP 代理 + 多线程 结合使用:

import requests
import random
import time
import pandas as pd
from concurrent.futures import ThreadPoolExecutor, as_completed
from bs4 import BeautifulSoup

PROXY_HOST = "proxy.ipidea.io"
PROXY_PORT = 端口号

PROXY_POOL = [
    {
        "username": "代理账户",
        "password": "代理密码",
    },
]

def build_proxy(proxy_cfg: dict) -> dict:
    """
    根据账号配置,生成 requests 可用的 proxies 字典
    """
    username = proxy_cfg["username"]
    password = proxy_cfg["password"]
    proxy = f"http://{username}:{password}@{PROXY_HOST}:{PROXY_PORT}"
    return {
        "http": proxy,
        "https": proxy,
    }


PAGE_STARTS = [i * 25 for i in range(10)]
BASE_URL = "https://movie.douban.com/top250"


def fetch_page(start: int, timeout: int = 10, max_retry: int = 3):
    """
    抓取 Top250 某一页并解析电影信息
    返回:该页的电影列表
    """
    url = f"{BASE_URL}?start={start}&filter="

    for attempt in range(1, max_retry + 1):
        proxy_cfg = random.choice(PROXY_POOL)
        proxies = build_proxy(proxy_cfg)

        try:
            resp = requests.get(
                url,
                proxies=proxies,
                timeout=timeout,
                headers={
                    "User-Agent": (
                        "Mozilla/5.0 (Windows NT 10.0; Win64; x64) "
                        "AppleWebKit/537.36 (KHTML, like Gecko) "
                        "Chrome/130.0.0.0 Safari/537.36"
                    ),
                    "Referer": "https://movie.douban.com/",
                    "Accept-Language": "zh-CN,zh;q=0.9",
                },
            )

            if resp.status_code != 200:
                print(f"[WARN] 页面 {url} 返回状态码 {resp.status_code},重试第 {attempt} 次")
                time.sleep(1)
                continue
            soup = BeautifulSoup(resp.text, "lxml")
            items = soup.select("div.item")
            movies = []

            for it in items:
                rank_tag = it.select_one("div.pic em")
                rank = rank_tag.get_text(strip=True) if rank_tag else ""
                
                title_tag = it.select_one("div.hd span.title")
                title = title_tag.get_text(strip=True) if title_tag else ""

                rating_tag = it.select_one("span.rating_num")
                rating = rating_tag.get_text(strip=True) if rating_tag else ""

                info_tag = it.select_one("div.bd p")
                info = info_tag.get_text(" ", strip=True) if info_tag else ""

                movies.append({
                    "rank": rank,
                    "title": title,
                    "rating": rating,
                    "info": info,
                })

            print(f"[OK] 抓取成功:start={start},共 {len(movies)} 条")
            return movies

        except Exception as e:
            print(f"[ERROR] 抓取 {url} 出错:{e},重试第 {attempt} 次")
            time.sleep(1)

    print(f"[FAIL] start={start} 页抓取失败,放弃")
    return []


def crawl_douban_top250(max_workers: int = 5):
    all_movies = []

    with ThreadPoolExecutor(max_workers=max_workers) as executor:
        future_to_start = {
            executor.submit(fetch_page, start): start for start in PAGE_STARTS
        }

        for future in as_completed(future_to_start):
            start = future_to_start[future]
            try:
                movies = future.result()
                all_movies.extend(movies)
            except Exception as e:
                print(f"[ERROR] 处理 start={start} 时出错:{e}")

    all_movies.sort(key=lambda x: int(x["rank"]) if x["rank"].isdigit() else 9999)
    return all_movies


if __name__ == "__main__":
    movies = crawl_douban_top250(max_workers=5)

    print(f"共抓取到 {len(movies)} 条电影记录")

    # 将数据输出到 Excel
    df = pd.DataFrame(movies)
    df.to_excel("douban_top250.xlsx", index=False)

    print("数据已成功保存为 douban_top250.xlsx")

如下图,成功在极短时间内抓取到豆瓣电影Top250全部数据。

提示:实际使用中,请遵守目标网站的 Robots 协议、服务条款与本地法律法规,合理控制请求频率。

在高并发场景下,你可以用一个简单公式估算系统的理论吞吐:

  • 单次请求平均耗时记为:t_avg(秒)
  • 并发线程数记为:N

则理论每秒请求数(RPS):

借助动态长效 ISP 代理的高并发能力,你可以在保持稳定性的前提下,适度提升 N,从而显著提升整体采集效率。


总结

全球化不是简单地把业务复制到不同市场,而是要真正融入当地网络环境,以本地化的视角获取数据、理解用户、开展运营。这需要一套可靠的全球网络基础设施作为支撑。IPIDEA提供的不仅是技术工具,更是企业全球化战略的基石。

在这里插入图片描述