Vue: Cannot find module './component/***.vue' or its corresponding type declara

66 阅读1分钟

.vue报错解决

image.png

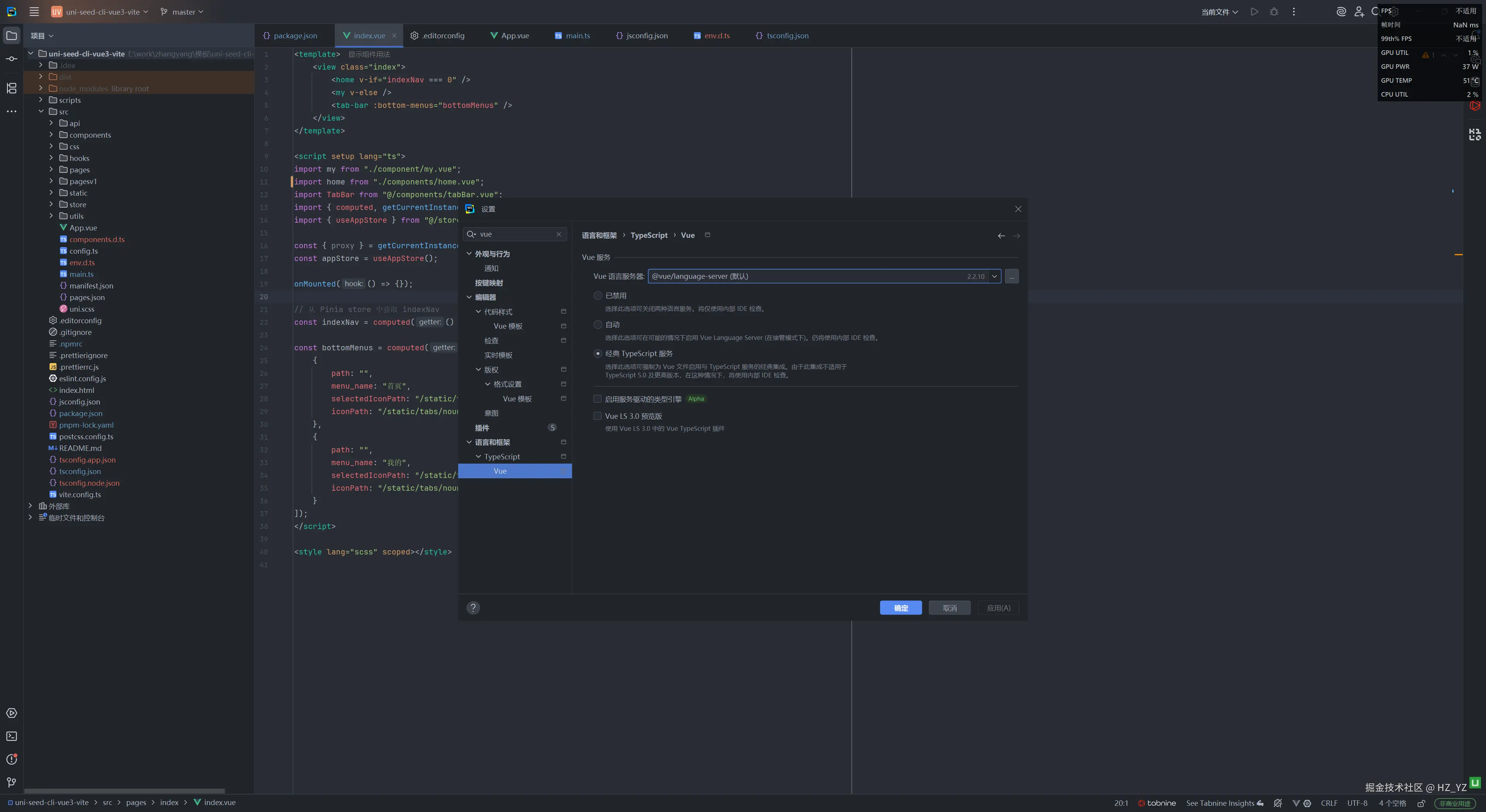
webstorm更改配置

image.png