Next.js第六章(平行路由)

816 阅读2分钟

平行路由

平行路由指的是在同一布局layout.tsx中,可以同时渲染多个页面,例如teamanalytics等,这个东西跟vuerouter-view类似。

image.png

基本用法

平行路由的使用方法就是通过@ + 文件夹名来定义,例如@team@analytics等,名字可以自定义。

平行路由也不会影响URL路径。

image.png

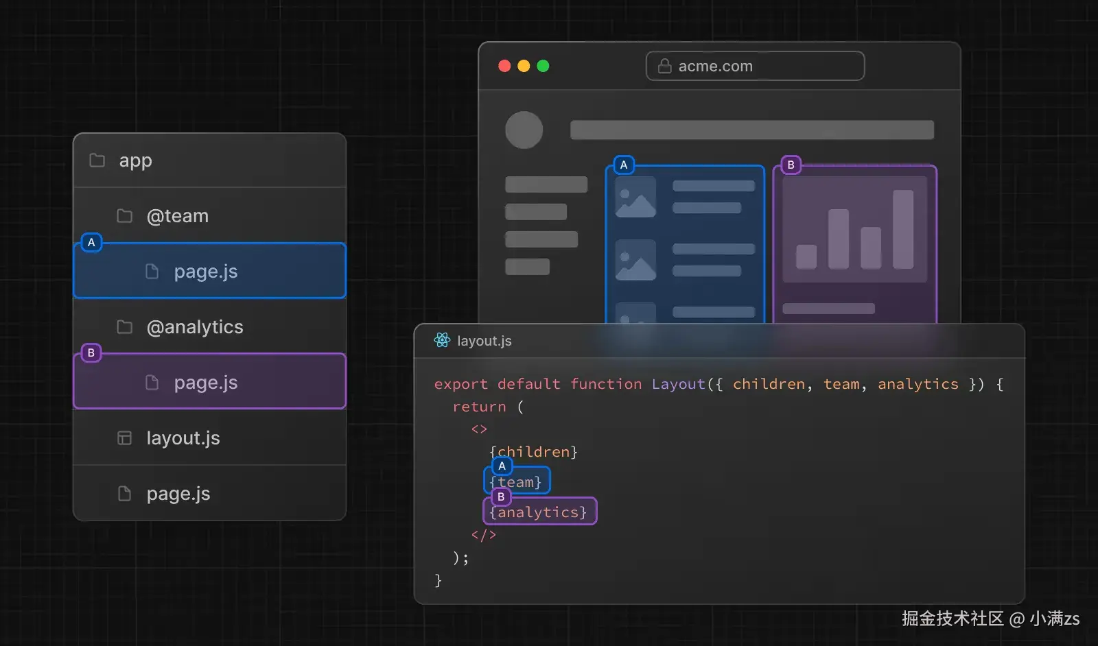
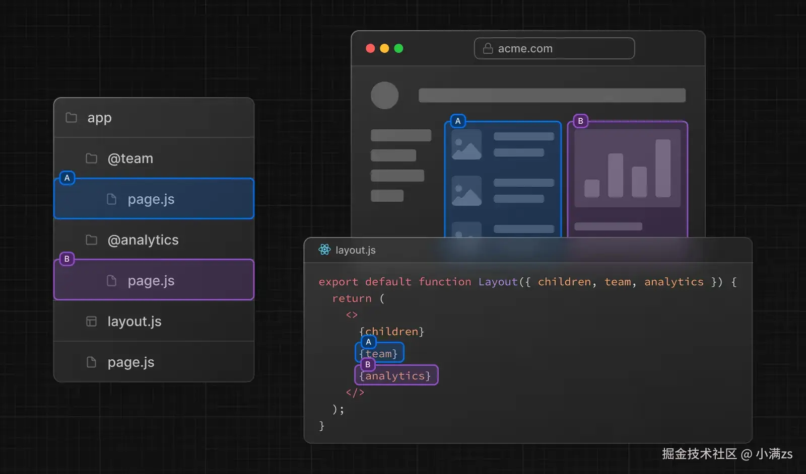
定义完成之后,我们就可以在layout.tsx中使用teamanalytics来渲染对应的页面,他会自动注入layout的props里面

注意:例子中我们使用了解构的语法,这里面的名称team,analytics需跟文件夹名称一致。

export default function RootLayout({children,team,analytics}: 
{children: React.ReactNode,team: React.ReactNode,analytics: React.ReactNode}
) {
    return (
        <html>
            <body>
                {team}
                {children}
                {analytics}
            </body>
        </html>
    )
}

独立路由

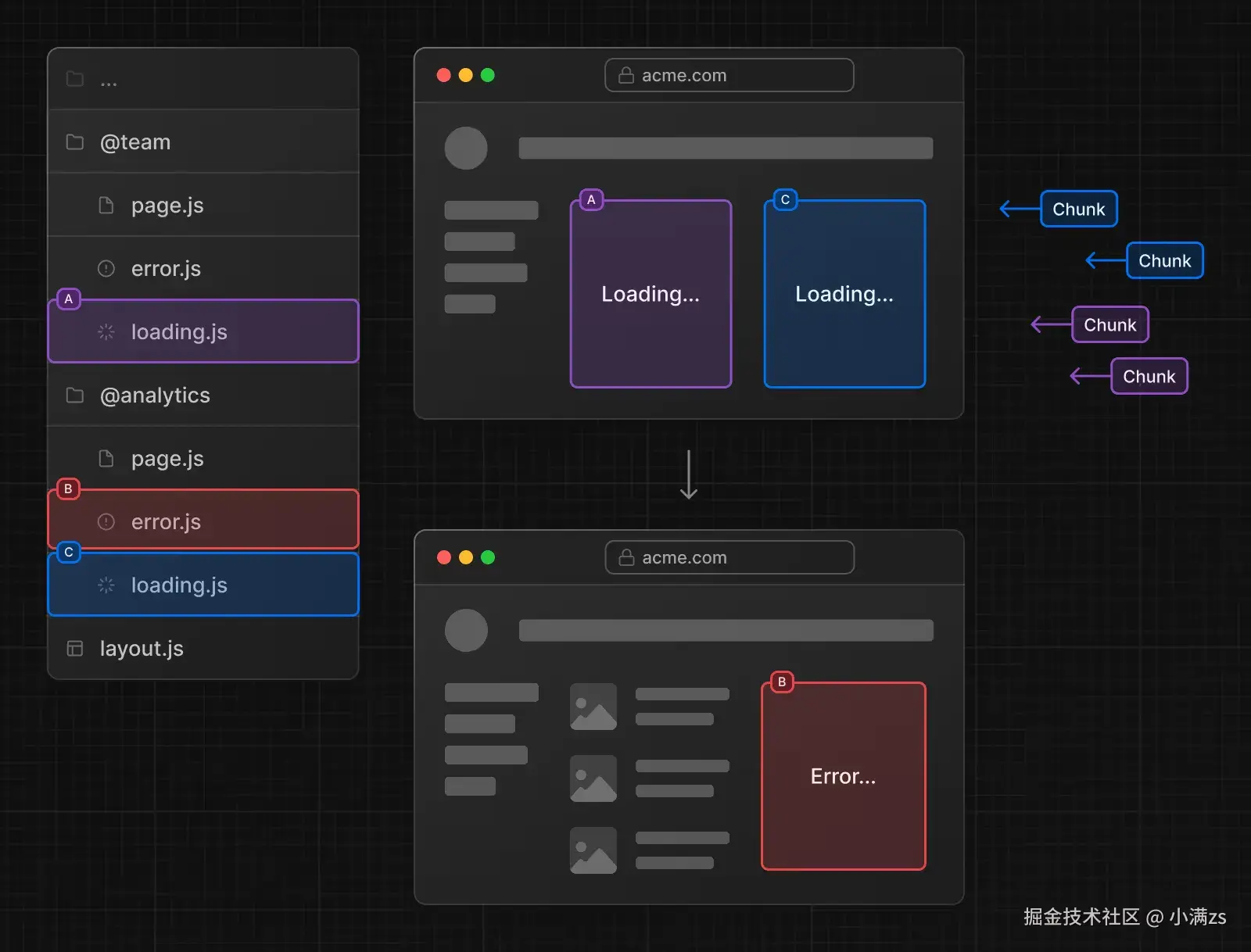
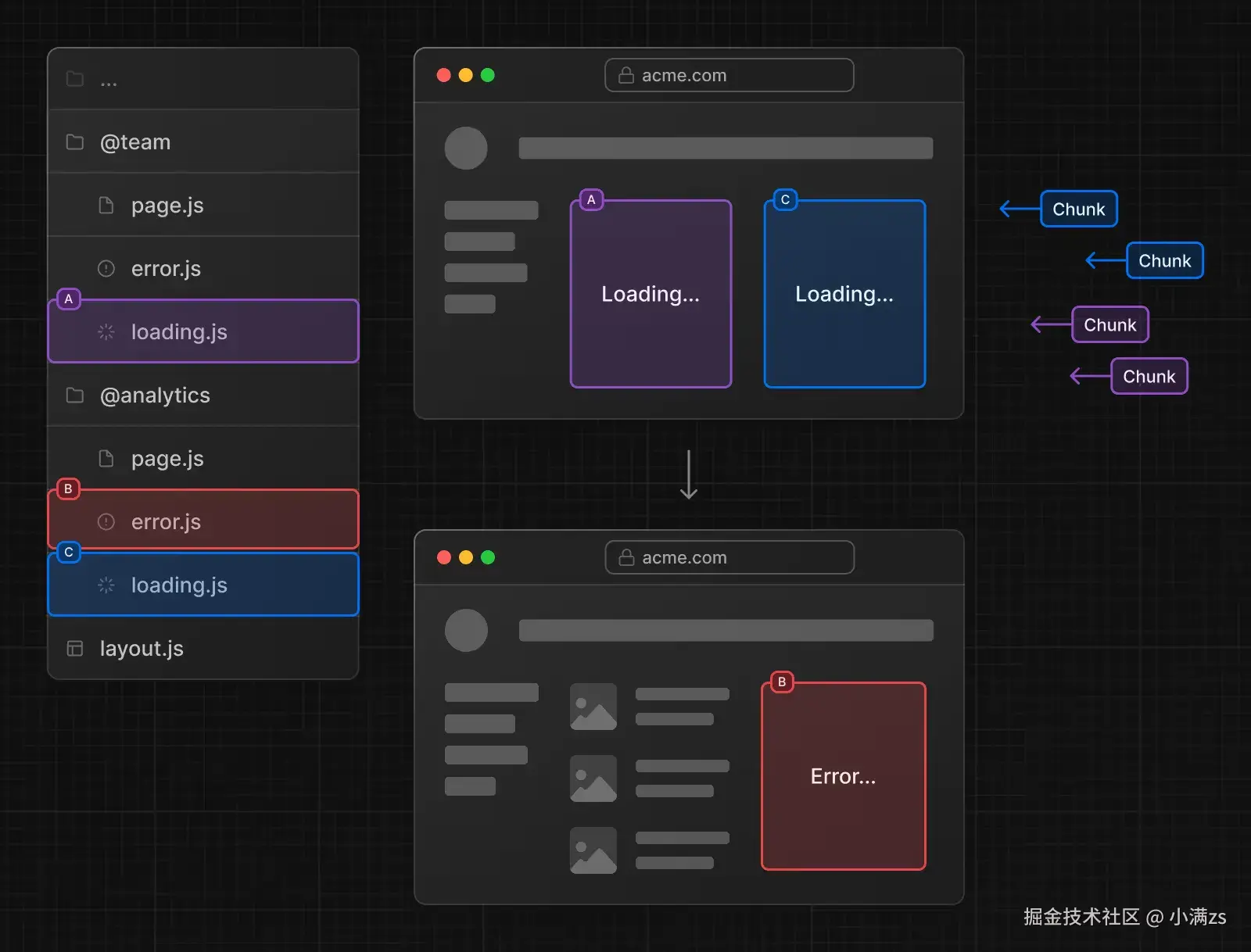
当我们使用了平行路由之后,我们为其单独定义loading,error,等组件使其拥有独立加载和错误处理的能力。

image.png

image.png

default.tsx

首先我们先认识一下子导航,每一个平行路由下面还可以接着创建对应的路由,例如@team下面可以接着创建@team/setting@team/user等。

那我们的目录结构就是:

├── @team
│   ├── page.tsx
│   ├── setting
│   │   └── page.tsx
└── @analytics
│    └── page.tsx
└── layout.tsx   
└── page.tsx

然后我们使用Link组件跳转子导航setting页面

import Link from "next/link"
export default function RootLayout({children,team,analytics}: 
{children: React.ReactNode,team: React.ReactNode,analytics: React.ReactNode}) {
    return (
        <html>
            <body>
                {team}
                {children}
                {analytics}
                <Link className="text-blue-500 block" href="/setting">Setting</Link>
            </body>
        </html>
    )
}

2.gif

观察上图我们发现,子导航使用Link组件跳转setting页面时,是没有问题的,但是我们在跳转之后刷新页面,就出现404了,这是怎么回事?

  • 当使用软导航Link组件跳转子页面的时候,这时候@analyticschildren 依然保持活跃,所以他只会替代@team里面的内容。
  • 而当我们使用硬导航浏览器页面刷新,此时@analyticschildren 已经失活,因为它的底层原理其实是同时匹配@team@analyticschildren 目录下面的setting 页面,但是只有@team 有这个页面,其他两个没有,所以导致404

解决方案:使用default.tsx来进行兜底,确保不会404

  • @analytics/default.tsx 定义default.tsx文件
  • app/default.tsx 定义default.tsx文件

3.gif