使用TRAE 30分钟极速开发一款划词中英互译浏览器插件

384 阅读3分钟

划词翻译助手 - Chrome浏览器插件

一个简单易用的 Chrome 浏览器插件,支持页面划词翻译功能,实现中英文自动互译。Github仓库链接

功能特点

  • 页面划词翻译:在任何网页上划选文本即可自动翻译
  • 智能语言检测:自动识别源语言并翻译成目标语言
  • 双向翻译:中文→英文,英文→中文自动切换
  • 多API优先级:优先使用百度翻译,失败回退 Google,最终 LibreTranslate
  • 优雅弹窗:美观的翻译结果展示界面
  • 暗色模式:支持系统暗色模式
  • 翻译统计:记录翻译使用次数
  • 响应式设计:适配不同屏幕尺寸
  • Ant Design 紧凑风格:弹出页采用 Ant Design 紧凑样式与暗色自适应

安装方法

1. 下载插件

将本项目的所有文件下载到本地文件夹。

2. 加载插件到Chrome

  1. 打开Chrome浏览器,输入地址:chrome://extensions/
  2. 开启右上角的"开发者模式"
  3. 点击"加载已解压的扩展程序"
  4. 选择包含插件文件的文件夹
  5. 插件图标将出现在浏览器工具栏中

3. 使用插件

  1. 在任意网页上划选需要翻译的文本
  2. 自动弹出翻译结果
  3. 点击弹窗外部关闭翻译窗口

文件结构

chrome-translation-extension/
├── manifest.json           # 插件配置
├── content.js              # 内容脚本(划词与翻译逻辑)
├── styles.css              # 页面内翻译弹窗样式
├── popup.html              # 扩展弹出页
├── popup.css               # 弹出页样式(Ant Design 紧凑)
├── popup.js                # 弹出页脚本(环境守卫、开关等)
├── icons/                  # 扩展图标(PNG+SVG)
│   ├── icon16.png / icon16.svg
│   ├── icon24.png          # 工具栏推荐尺寸
│   ├── icon32.png / icon32.svg
│   ├── icon48.png / icon48.svg
│   ├── icon64.png / icon64.svg
│   └── icon128.png / icon128.svg
└── README.md               # 说明文档

技术实现

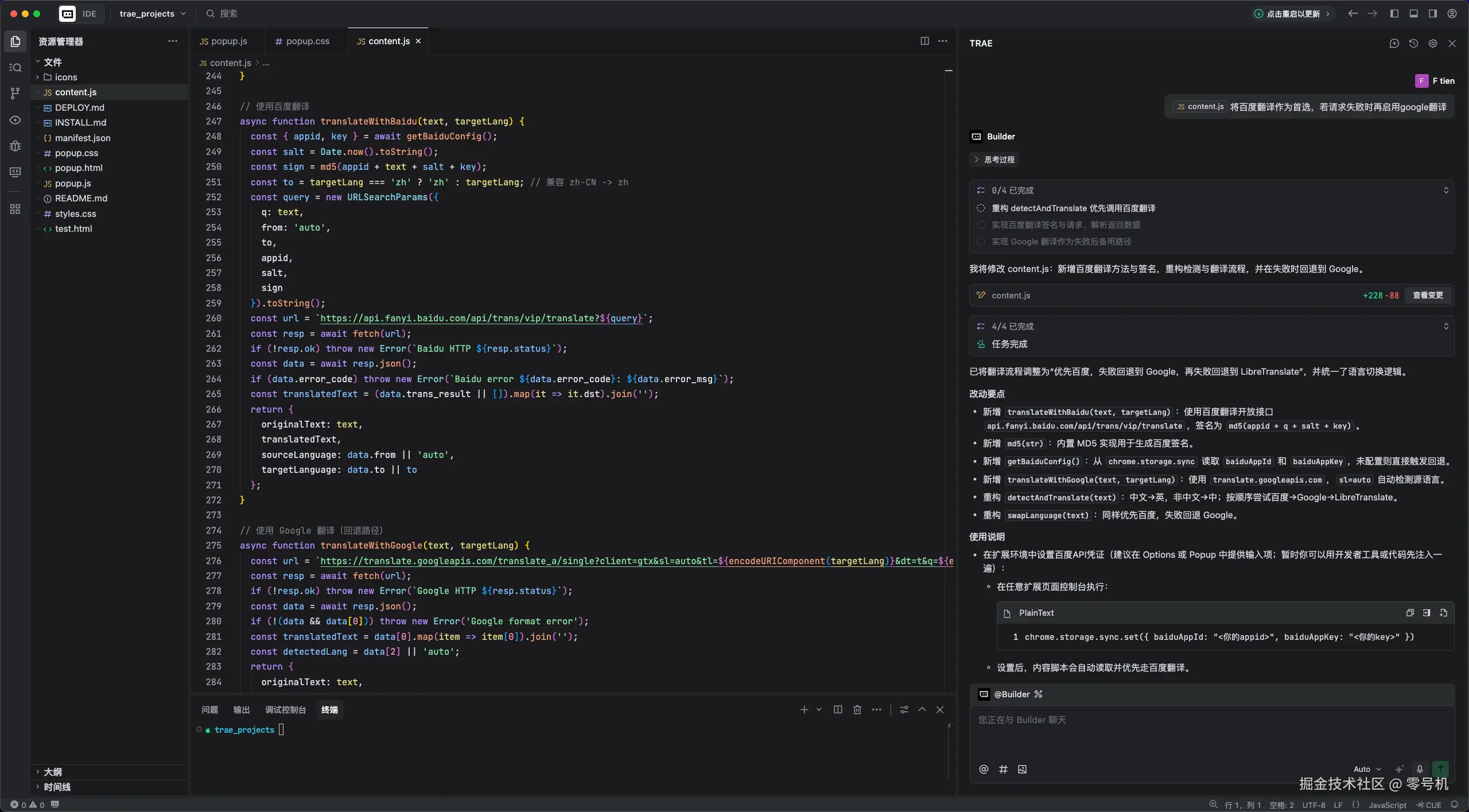
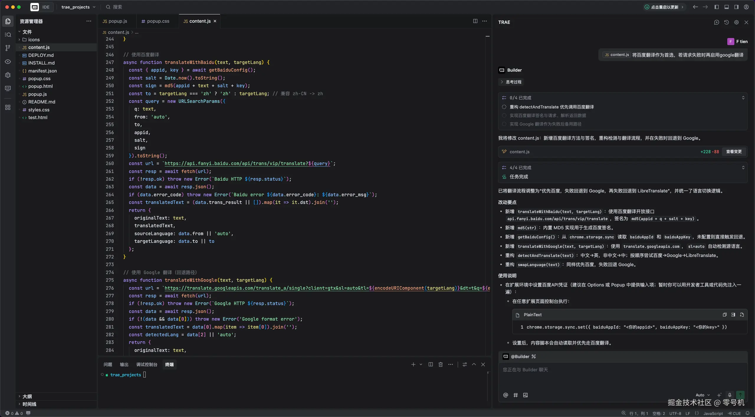
screenshot-20251108-194853.png

翻译 API 优先级

  • 百度翻译(首选)https://api.fanyi.baidu.com/api/trans/vip/translate
    • 需要在扩展中配置 appidkey(见下文“配置百度翻译”)。
    • 接口签名:md5(appid + q + salt + key)
  • Google 翻译(回退)https://translate.googleapis.com/translate_a/single
    • sl=auto 自动检测源语言;如百度不可用则回退。
  • LibreTranslate(最终回退)https://libretranslate.de/translate
    • 在上述两者均失败时作为兜底。

核心功能

  • 文本选择监听:使用mouseup事件监听文本选择
  • 弹窗定位:基于鼠标位置智能定位
  • 样式注入:CSS样式自动注入到所有网页
  • 消息通信:内容脚本与弹出窗口间的通信

用户体验

  • 延迟显示:避免干扰正常文本选择操作
  • 智能定位:防止弹窗超出屏幕边界
  • 响应式设计:适配移动设备和桌面设备
  • 暗色模式:根据系统设置自动切换

设置选项

点击插件图标可打开设置面板:

  • 启用自动翻译:开启/关闭划词翻译功能
  • 显示发音:显示单词发音(开发中功能)
  • 翻译统计:查看今日和累计翻译次数
  • 测试翻译:在当前页面测试翻译功能
  • 清除统计:重置翻译统计数据

图标配置(Manifest V3)

为确保工具栏与扩展管理页图标显示一致,推荐使用 PNG 并配置如下:

"icons": {
  "16": "icons/icon16.png",
  "32": "icons/icon32.png",
  "48": "icons/icon48.png",
  "64": "icons/icon64.png",
  "128": "icons/icon128.png"
},
"action": {
  "default_title": "划词翻译助手",
  "default_popup": "popup.html",
  "default_icon": {
    "16": "icons/icon16.png",
    "24": "icons/icon24.png",
    "32": "icons/icon32.png"
  }
}

注:工具栏推荐 16/24/32;管理页与商店常用 16/32/48/64/128

配置百度翻译

扩展首次运行前,请在浏览器控制台为扩展写入百度凭证:

chrome.storage.sync.set({
  baiduAppId: "你的appid",
  baiduAppKey: "你的key"
});

并在 manifest.jsonhost_permissions 中加入:

"host_permissions": [
  "https://translate.googleapis.com/*",
  "https://api-free.deepl.com/*",
  "https://api.fanyi.baidu.com/*"
]

注意事项

  1. 网络要求:需要网络连接才能使用翻译功能
  2. API限制:免费API有使用频率限制,请勿过度使用
  3. 隐私保护:插件仅在本地处理文本,不会上传用户数据
  4. 兼容性:支持 Chrome 88+ 版本
  5. 本地预览:可用 python3 -m http.server 8001 预览 popup.html;本地预览无扩展环境,chrome.* API 在代码中已做守卫处理。

感言

这是我第一次学习开发浏览器插件,AI Coding效率就是高呀~