5 - 工具调用 - AI 超级智能体项目教程

316 阅读30分钟

我们团队最近在疯狂的研究AI,期间调研学习了大量的资料,感谢大佬们的分享。

期间不仅做了几个还不错的项目,也踩坑不少,我们也发光发热,把我们总结的经验以专栏的方式分享出来,希望对大家有帮助。

这是专栏内容的第5篇,这是专栏链接,没看之前文章的朋友,建议先看之前的内容。

本节重点

以 Spring AI 框架为例,学习 AI 应用开发的核心特性 ——⁠ 工具调用,大幅增强 AI 的能力,并实战主流工具的开发,熟悉工具的原理和高级特性。

具体内容包括:

  • 工具调用介绍
  • Spring AI 工具开发
  • 主流工具开发
  • 文件操作
  • 联网搜索
  • 网页抓取
  • 终端操作
  • 资源下载
  • PDF 生成
  • 工具进阶知识(原理和高级特性)

友情提示:由于 AI 的更新速度飞快,随着平台 / 工具 / 技术 / 软件的更新,教程的部分细节可能会失效,所以请⁠大家重点学习思路和方法,不要因为实操和教程不一致就过于担心,而是要学会自己阅读官方文档并查阅资料,多锻炼自己解决问题的能力。

一、需求分析

之前我们通过 RAG 技术让 AI 应用具备了根据外部知识库来获取信息并回答的能力,但是直到目前为止,AI 应用还只是个 “知识问答助手”。本节我们可以利用 工具调用 特性,实现更多需求。

1)联网搜索

2)网页抓取

3)资源下载

4)终端操作

5)文件操作

6)PDF 生成

而且这些需求还可以进行组合

如果 AI 能够完成上述需求,就不再只是一个有知识⁠的 “大脑”,而是有手有脚,会利用工具完成任务的 “智能体” 了。

下面我们就来学习下实现上述需求的关键 —— 工具调用 技术。

二、工具调用介绍

什么是工具调用?

工具调用(Tool Calling)可以理解为让 AI 大模型 借用外部工具 来完成它自己做不到的事情。

跟人类一样,如果只凭手脚完成不了工作,那么就可⁠以利用工具箱来完成。

工具可以是任何东西,比如网页搜索、对外部 AP⁠I 的调用、访问外部数据、或执行特定的代码等。

比如用户提问 “帮我查询上海最新的天气”,AI 本⁠身并没有这些知识,它就可以调用 “查询天气工具”,来完成任务。

目前工具调用技术发展的已经比较成熟了,几乎所有主流⁠的、新出的 AI 大模型和 AI 应用开发平台都支持工具调用。

工具调用的工作原理

其实,工具调用的工作原理非常简单,并不是 AI 服务器自己调用这些工具、也不是把工具的代码发送给 AI 服务器让它执行,它只能提出要求,表示 “我需要执行 XX 工具完成任务”。而真正执行工具的是我们自己的应用程序,执行后再把结果告诉 AI,让它继续工作。

虽然看起来是 AI 在调用工具,但实际上整个过程是 由我们的应用程序控制的。AI 只负责决定什么时候需要用工具,以及需要传递什么参数,真正执行工具的是我们的程序。

你可能会好奇,为啥要这么设计呢?这样不是要让程⁠序请求 AI 多次么?为啥不让 AI 服务器直接调用工具程序?

有这个想法很正常,但如果让你自己设计一个 AI 大模型服务,你就能理解了。很关键的一点是 安全性,AI 模型永远无法直接接触你的 API 或系统资源,所有操作都必须通过你的程序来执行,这样你可以完全控制 AI 能做什么、不能做什么。

举个例子,你有一个爆破工具,用户像 AI 提了需求 ”我要拆这栋房子“,虽然 AI 表示可以用爆破工具,但是需要经过你的同意,⁠才能执行爆破。反之,如果把爆破工具植入给 AI,AI 觉得自己能炸了,就炸了,不需要再问你的意见。而且这样也给 AI 服务器本身增加了压力。

工具调用和功能调用

大家可能看到过 Function Calling(功能调用)这个概念,别担心,其实它和⁠ Tool Calling(工具调用)完全是同一概念!只是不同平台或每个人习惯的叫法不同而已。

Spring AI 工具调用文档 的开头就说明了这一点:

个人更喜欢 “工具调用” 这个说法,因为 Funct⁠ion 这个词更像是计算机行业的术语,不如工具更形象易懂、更具普适性。

工具调用的技术选型

我们先来梳理一下工具调用的流程:

  1. 工具定义:程序告诉 AI “你可以使用这些工具”,并描述每个工具的功能和所需参数
  2. 工具选择:AI 在对话中判断需要使用某个工具,并准备好相应的参数
  3. 返回意图:AI 返回 “我想用 XX 工具,参数是 XXX” 的信息
  4. 工具执行:我们的程序接收请求,执行相应的工具操作
  5. 结果返回:程序将工具执行的结果发回给 AI
  6. 继续对话:AI 根据工具返回的结果,生成最终回答给用户

通过上述流程,我们会发现,程序需要和 AI 多次进行交互、还要能够执行对应的工具,怎么实现这些呢?我们当然可以自主开发,不过还⁠是更推荐使用 Spring AI、LangChain 等开发框架。此外,有些 AI 大模型服务商也提供了对应的 SDK,都能够简化代码编写。

本教程后续部分将以 Spring AI 为例,⁠带大家实战工具调用开发。

💡 需要注意的是,不是所有大模型都支持工具调用。有些基础模型或早期版本可能不支持这个能力。可以在 Spring AI 官方文档 中查看各模型支持情况。

三、Spring AI 工具开发

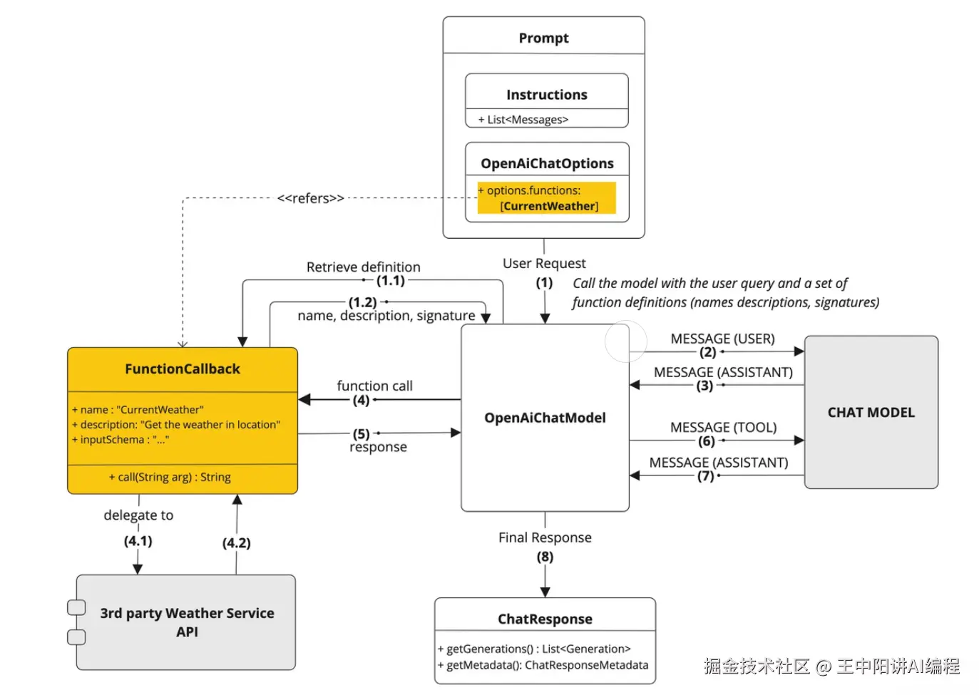
首先我们通过 Spring AI 官方 提供的图片来理解 Spring AI 在实现工具调用时都帮我们做了哪些事情?

  1. 工具定义与注册:Spring AI 可以通过简洁的注解自动生成工具定义和 JSON Schema,让 Java 方法轻松转变为 AI 可调用的工具。
  2. 工具调用请求:Spring AI 自动处理与 AI 模型的通信并解析工具调用请求,并且支持多个工具链式调用。
  3. 工具执行:Spring AI 提供统一的工具管理接口,自动根据 AI 返回的工具调用请求找到对应的工具并解析参数进行调用,让开发者专注于业务逻辑实现。
  4. 处理工具结果:Spring AI 内置结果转换和异常处理机制,支持各种复杂 Java 对象作为返回值并优雅处理错误情况。
  5. 返回结果给模型:Spring AI 封装响应结果并管理上下文,确保工具执行结果正确传递给模型或直接返回给用户。
  6. 生成最终响应:Spring AI 自动整合工具调用结果到对话上下文,支持多轮复杂交互,确保 AI 回复的连贯性和准确性。

下面是一个较早版本的流程图,也能帮助我们理解这个过程:

定义工具

工具定义模式

在 Spring AI 中,定义工具主要有两种模式⁠:基于 Methods 方法或者 Functions 函数式编程。

记结论就行了,我们只用学习 基于 Methods 方法 来定义工具,另外一种了解即可。原因是 Methods 方式更容易编写、更容易理解、支持的参数和返回类型更多。

二者的详细对比:

特性Methods 方式Functions 方式
定义方式使用 @Tool和 @ToolParam注解标记类方法使用函数式接口并通过 Spring Bean 定义
语法复杂度简单,直观较复杂,需要定义请求/‌响应对象
支持的参数类型大多数 Java 类型,包括基本类型、POJO、集合等不支持基本类型、O‍ptional、集合类型
支持的返回类型几乎所有可序列化类型,包括 void不支持基本类型、Op⁠tional、集合类型等
使用场景适合大多数新项目开发适合与现有函数式API集成
注册方式‍支持按需注册和全局注册通常在配置类中预先定义
类型转换自动处理需要更多手动配置
文档支持 ‍通过注解提供描述通过Bean描述和JSON属性注解

举个例子来对比这两种定义模式:

1)Methods 模式:通过 @Tool 注解定义工具,通过 tools 方法绑定工具

class WeatherTools {
    @Tool(description = "Get current weather for a location")
    public String getWeather(@ToolParam(description = "The city name") String city) {
        return "Current weather in " + city + ": Sunny, 25°C";
    }
}

// 使用方式
ChatClient.create(chatModel)
    .prompt("What's the weather in Beijing?")
    .tools(new WeatherTools())
    .call();

2)Functions 模式:通过 @Bean 注解定义工具,通过 functions 方法绑定工具

@Configurationpublic class ToolConfig {
    @Bean
    @Description("Get current weather for a location")
    public Function<WeatherRequest, WeatherResponse> weatherFunction() {
        return request -> new WeatherResponse("Weather in " + request.getCity() + ": Sunny, 25°C");
    }
}

// 使用方式
ChatClient.create(chatModel)
    .prompt("What's the weather in Beijing?")
    .functions("weatherFunction")
    .call();

显然 Methods 模式的开发量更少,更推荐这种方式,所以下面重点讲解这种方式。

定义工具

Spring AI 提供了两种定义工具的方法 —— 注解式编程式

1)注解式:只需使用 @Tool 注解标记普通 Java 方法,就可以定义工具了,简单直观。

每个工具最好都添加详细清晰的描述,帮助 AI 理解何时应该调用这个工具。对于工具方法的参数,可以使用 @ToolParam 注解提供额外的描述信息和是否必填。

示例代码:

class WeatherTools {
    @Tool(description = "获取指定城市的当前天气情况")
    String getWeather(@ToolParam(description = "城市名称") String city) {
        // 获取天气的实现逻辑return "北京今天晴朗,气温25°C";
    }
}

2)编程式:如果想在运行时动态创建工具,可以选⁠择编程式来定义工具,更灵活。

先定义工具类:

class WeatherTools {
    String getWeather(String city) {
        // 获取天气的实现逻辑return "北京今天晴朗,气温25°C";
    }
}

然后将工具类转换为 ToolCallback 工具定义类,之⁠后就可以把这个类绑定给 ChatClient,从而让 AI 使用工具了。

Method method = ReflectionUtils.findMethod(WeatherTools.class, "getWeather", String.class);
ToolCallback toolCallback = MethodToolCallback.builder()
    .toolDefinition(ToolDefinition.builder(method)
            .description("获取指定城市的当前天气情况")
            .build())
    .toolMethod(method)
    .toolObject(new WeatherTools())
    .build();

其实你会发现,编程式就是把注解式的那些参数,改⁠成通过调用方法来设置了而已。AKPc6M4iKSkEWXIgF/

在定义工具时,需要注意方法参数和返回值类型的选择。Spring AI 支持大多数常见的 Java 类⁠型作为参数和返回值,包括基本类型、复杂对象、集合等。而且返回值需要是可序列化的,因为它将被发送给 AI 大模型。

以下类型目前不支持作为工具方法的参数或返回类型:

  • Optional
  • 异步类型(如 CompletableFuture, Future)
  • 响应式类型(如 Flow, Mono, Flux)
  • 函数式类型(如 Function, Supplier, Consumer)

使用工具

定义好工具后,Spring AI 提供了多种灵活的方式将⁠工具提供给 ChatClient,让 AI 能够在需要时调用这些工具。

1)按需使用:这是最简单的方式,直接在构建 ChatClient 请求时通过 tools() 方法附加工具。这种方式适合只在特定对话中使用某些工具的场景。

String response = ChatClient.create(chatModel)
    .prompt("北京今天天气怎么样?")
    .tools(new WeatherTools())  // 在这次对话中提供天气工具
    .call()
    .content();

2)全局使用:如果某些工具需要在所有对话中都可用,可以在构建 ChatClien⁠t 时注册默认工具。这样,这些工具将对从同一个 ChatClient 发起的所有对话可用。

ChatClient chatClient = ChatClient.builder(chatModel)
    .defaultTools(new WeatherTools(), new TimeTools())  // 注册默认工具
    .build();

3)更底层的使用方式:除了给 ChatClient 绑定工具外,也可以给更底层的 Ch⁠atModel 绑定工具(毕竟工具调用是 AI 大模型支持的能力),适合需要更精细控制的场景。

// 先得到工具对象
ToolCallback[] weatherTools = ToolCallbacks.from(new WeatherTools());
// 绑定工具到对话ChatOptions chatOptions = ToolCallingChatOptions.builder()
    .toolCallbacks(weatherTools)
    .build();
// 构造 Prompt 时指定对话选项Prompt prompt = new Prompt("北京今天天气怎么样?", chatOptions);
chatModel.call(prompt);

4)动态解析:一般情况下,使用前面 3 种方式即可。对于更复杂的应用,Spring AI 还支持通过 ToolCallbackResolver 在运行时动态解析工具。这种方式特别适合工具需要根据上下文动态确定的场景,比如从数据库中根据工具名搜索要调用的工具。在本节的工具进阶知识中会讲到,先了解到有这种方式即可。

总结一下,在使用工具时,Spring AI 会自动处理工具调用的全过程:从 AI 模型决定调用工具 => 到执行工具方法 => 再到将结果返回给模型 => 最后模型基于工具结果生成最终回答。这整个过程对开发者来说是透明的,我们只需专注于 实现工具 的业务逻辑即可。

那么,怎么实现工具呢?

工具生态

首先,工具的本质就是一种插件。能不自己写的插件,就尽量不要自己写。我们可以直接在网上找一些优秀的工具实现,比如 Spring AI Alibaba 官方文档 中提到了社区插件。

虽然文档里只提到了屈指可数的插件数,但我们可以顺藤摸瓜,在 GitHub 社区找到官方提供的更多 工具源码,包含大量有用的工具!比如翻译工具、网页搜索工具、爬虫工具、地图工具等:

💡 这种搜集资源的能力,希望大家也能够掌握,尤其是学新技术⁠的时候,即使官方文档写的不够清晰完善,我们也可以从开源社区中获取到一手信息。

四、主流工具开发

如果社区中没找到合适的工具,我们就要自主开发。需要注意的是,AI 自身能够实现的功能通⁠常没必要定义为额外的工具,因为这会增加一次额外的交互,我们应该将工具用于 AI 无法直接完成的任务。

下面我们依次来实现需求分析中提到的 6 大工具,开发过程中我们要 格外注意工具描述的定义,因为它会影响 AI 决定是否使用工具。

先在项目根包下新建 tools 包,将所有工具类放在该包下;并且工具的返回值尽量使用 String 类型,让结果的含义更加明确。

文件操作

文件操作工具主要提供 2 大功能:保存文件、读取文件。

由于会影响系统资源,所以我们需要将文件统一存放到一个隔离的目录进行存储,在 constant 包下新建文件常量类,约定文件保存目录为项目根目录下的 /tmp 目录中。

public interface FileConstant {

    /**
     * 文件保存目录
     */String FILE_SAVE_DIR = System.getProperty("user.dir") + "/tmp";
}

建议同时将这个目录添加到 .gitignore 文件中,避免提交隐私信息。

编写文件操作工具类,通过注解式定义工具,代码如下:

public class FileOperationTool {

    private final String FILE_DIR = FileConstant.FILE_SAVE_DIR + "/file";

    @Tool(description = "Read content from a file")
    public String readFile(@ToolParam(description = "Name of the file to read") 
    String fileName) {
        String filePath = FILE_DIR + "/" + fileName;
        try {
            return FileUtil.readUtf8String(filePath);
        } catch (Exception e) {
            return "Error reading file: " + e.getMessage();
        }
    }

    @Tool(description = "Write content to a file")
    public String writeFile(
        @ToolParam(description = "Name of the file to write") String fileName,
        @ToolParam(description = "Content to write to the file") String content) {
        String filePath = FILE_DIR + "/" + fileName;
        try {
            // 创建目录
            FileUtil.mkdir(FILE_DIR);
            FileUtil.writeUtf8String(content, filePath);
            return "File written successfully to: " + filePath;
        } catch (Exception e) {
            return "Error writing to file: " + e.getMessage();
        }
    }
}

编写单元测试验证工具功能:

@SpringBootTest
public class FileOperationToolTest {

    @Testpublic 
    void testReadFile() {
        FileOperationTool tool = new FileOperationTool();
        String fileName = "JAVA面试题.txt";
        String result = tool.readFile(fileName);
        assertNotNull(result);
    }

    @Testpublic 
    void testWriteFile() {
        FileOperationTool tool = new FileOperationTool();
        String fileName = "JAVA面试题.txt";
        String content = "Java是什么?";
        String result = tool.writeFile(fileName, content);
        assertNotNull(result);
    }
}

联网搜索

联网搜索工具的作用是根据关键词搜索网页列表。

我们可以使用专业的网页搜索 API,如 Search API 来实现从多个网站搜索内容,这类服务通常按量计费。当然也可以直接使用 Google 或 Bing 的搜索 API(甚至是通过爬虫和网页解析从某个搜索引擎获取内容)。

1)阅读 Search API 的 官方文档,重点关注 API 的请求参数和返回结果。从 API 返回的结果中,我们只需要提取关键部分:

{"organic_results": [
    ...
    {"position": 1,"title": "",
    "link": "http://www.wangzhongyang.com/",
    "displayed_link": "www.wangzhongyang.com/",
    "snippet": "",
    "snippet_highlighted_words": ["程序员","就业陪跑训练营","GO"],
    "thumbnail": ""},
    ...
  ]}

2)可以把接口文档喂给 AI,让它帮我们生成工⁠具代码,网页搜索工具代码如下:

public class WebSearchTool {

    // SearchAPI 的搜索接口地址
    private static final String SEARCH_API_URL = "https://www.searchapi.io/api/v1/search";

    private final String apiKey;

    public WebSearchTool(String apiKey) {
        this.apiKey = apiKey;
    }

    @Tool(description = "Search for information from Baidu Search Engine")public String searchWeb(
            @ToolParam(description = "Search query keyword") String query) {
        Map<String, Object> paramMap = new HashMap<>();
        paramMap.put("q", query);
        paramMap.put("api_key", apiKey);
        paramMap.put("engine", "baidu");
        try {
            String response = HttpUtil.get(SEARCH_API_URL, paramMap);
            // 取出返回结果的前 5 条JSONObject jsonObject = JSONUtil.parseObj(response);
            // 提取 organic_results 部分JSONArray organicResults = jsonObject.getJSONArray("organic_results");
            List<Object> objects = organicResults.subList(0, 5);
            // 拼接搜索结果为字符串String result = objects.stream().map(obj -> {
                JSONObject tmpJSONObject = (JSONObject) obj;
                return tmpJSONObject.toString();
            }).collect(Collectors.joining(","));
            return result;
        } catch (Exception e) {
            return "Error searching Baidu: " + e.getMessage();
        }
    }
}

3)我们需要获取 API Key 来调用网页搜⁠索,注意不要泄露哦~

LmMcRRJPer+/hPAFrjnu2YwpApQqAGIwI5joVbHYRKU=

4)在配置文件中添加 API Key:

# searchApisearch-api:api-key: 你的 API Key

5)编写单元测试代码,读取配置文件中的密钥来创⁠建网页搜索工具:

@SpringBootTestpublic class WebSearchToolTest {

    @Value("${search-api.api-key}")private String searchApiKey;

    @Testpublic void testSearchWeb() {
        WebSearchTool tool = new WebSearchTool(searchApiKey);
        String query = "就业陪跑训练营 www.wangzhongyang.com";
        String result = tool.searchWeb(query);
        assertNotNull(result);
    }
}

运行效果如图,成功搜索到了网页:

在实际应用中,我们可以进一步过滤结果,只保留 ⁠title、link 和 snippet 等关键信息就够了。

网页抓取

网页抓取工具的作用是根据网址解析到网页的内容。

1)可以使用 jsoup 库实现网页内容抓取和⁠解析,首先给项目添加依赖:

<dependency>
    <groupId>org.jsoup</groupId>
    <artifactId>jsoup</artifactId>
    <version>1.19.1</version>
</dependency>

2)编写网页抓取工具类,几行代码就搞定了:

public class WebScrapingTool {

    @Tool(description = "Scrape the content of a web page")
    public String scrapeWebPage(@ToolParam(description = "URL of the web page to scrape") 
    String url) {
        try {
            Document doc = Jsoup.connect(url).get();
            return doc.html();
        } catch (IOException e) {
            return "Error scraping web page: " + e.getMessage();
        }
    }
}

3)编写单元测试代码:

@SpringBootTest
public class WebScrapingToolTest {

    @Testpublic 
    void testScrapeWebPage() {
        WebScrapingTool tool = new WebScrapingTool();
        String url = "https://www.wangzhongyang.com";
        String result = tool.scrapeWebPage(url);
        assertNotNull(result);
    }
}

终端操作

终端操作工具的作用是在终端执行命令,比如执行 ⁠python 命令来运行脚本。

1)可以通过 Java 的 Process API 实现终端命令执⁠行,注意 Windows 和其他操作系统下的实现略有区别)。工具类代码如下:

public class TerminalOperationTool {

    @Tool(description = "Execute a command in the terminal")public String executeTerminalCommand(@ToolParam(description = "Command to execute in the terminal") String command) {
        StringBuilder output = new StringBuilder();
        try {
            Process process = Runtime.getRuntime().exec(command);
            try (BufferedReader reader = new BufferedReader(new InputStreamReader(process.getInputStream()))) {
                String line;
                while ((line = reader.readLine()) != null) {
                    output.append(line).append("\n");
                }
            }
            int exitCode = process.waitFor();
            if (exitCode != 0) {
                output.append("Command execution failed with exit code: ").append(exitCode);
            }
        } catch (IOException | InterruptedException e) {
            output.append("Error executing command: ").append(e.getMessage());
        }
        return output.toString();
    }
}

如果是 Windows 操作系统,要使用下面这⁠段代码,否则命令执行会报错:

public class TerminalOperationTool {

    @Tool(description = "Execute a command in the terminal")public String executeTerminalCommand(@ToolParam(description = "Command to execute in the terminal") String command) {
        StringBuilder output = new StringBuilder();
        try {
            ProcessBuilder builder = new ProcessBuilder("cmd.exe", "/c", command);
//            Process process = Runtime.getRuntime().exec(command);Process process = builder.start();
            try (BufferedReader reader = new BufferedReader(new InputStreamReader(process.getInputStream()))) {
                String line;
                while ((line = reader.readLine()) != null) {
                    output.append(line).append("\n");
                }
            }
            int exitCode = process.waitFor();
            if (exitCode != 0) {
                output.append("Command execution failed with exit code: ").append(exitCode);
            }
        } catch (IOException | InterruptedException e) {
            output.append("Error executing command: ").append(e.getMessage());
        }
        return output.toString();
    }
}

2)编写单元测试代码:

@SpringBootTestpublic class TerminalOperationToolTest {

    @Testpublic void testExecuteTerminalCommand() {
        TerminalOperationTool tool = new TerminalOperationTool();
        String command = "ls -l";
        String result = tool.executeTerminalCommand(command);
        assertNotNull(result);
    }
}

运行效果如图,成功执行了 ls 打印文件列表命令并获取到了输出结果:

资源下载

资源下载工具的作用是通过链接下载文件到本地。

1)使用 Hutool 的 HttpUtil.downloadFile 方法实现资源下载。资源下载工具类的代码如下:

public class ResourceDownloadTool {

    @Tool(description = "Download a resource from a given URL")
    public String downloadResource(@ToolParam(description = "URL of the resource to download") String url, @ToolParam(description = "Name of the file to save the downloaded resource") String fileName) {
        String fileDir = FileConstant.FILE_SAVE_DIR + "/download";
        String filePath = fileDir + "/" + fileName;
        try {
            // 创建目录
            FileUtil.mkdir(fileDir);
            // 使用 Hutool 的 downloadFile 方法下载资源
            HttpUtil.downloadFile(url, new File(filePath));
            return "Resource downloaded successfully to: " + filePath;
        } catch (Exception e) {
            return "Error downloading resource: " + e.getMessage();
        }
    }
}

2)编写单元测试代码:

@SpringBootTestpublic class ResourceDownloadToolTest {

    @Testpublic void testDownloadResource() {
        ResourceDownloadTool tool = new ResourceDownloadTool();
        String url = "https://www.wangzhongyang.com/logo.png";
        String fileName = "logo.png";
        String result = tool.downloadResource(url, fileName);
        assertNotNull(result);
    }
}

执行测试,可以在指定目录下看到下载的图片:

PDF 生成

PDF 生成工具的作用是根据文件名和内容生成 ⁠PDF 文档并保存。

可以使用 itext 库 实现 PDF 生成。需要注意的是,itext 对中文字体的支持需要额外配置,不同操作系统提供的字体也不同,如果真要做生产级应用,建议自行下载所需字体。

不过对于学习来说,不建议在这里浪费太多时间,可以使⁠用内置中文字体(不引入 font-asian 字体依赖也可以使用):

// 使用内置中文字体PdfFont font = PdfFontFactory.createFont("STSongStd-Light", "UniGB-UCS2-H");
document.setFont(font);

1)给项目添加依赖:

<!-- https://mvnrepository.com/artifact/com.itextpdf/itext-core -->
<dependency>
<groupId>com.itextpdf</groupId>
<artifactId>itext-core</artifactId>
<version>9.1.0</version>
<type>pom</type>
</dependency>
<!-- https://mvnrepository.com/artifact/com.itextpdf/font-asian -->
<dependency>
<groupId>com.itextpdf</groupId>
<artifactId>font-asian</artifactId>
<version>9.1.0</version>
<scope>test</scope>
</dependency>

2)编写工具类实现代码:

public class PDFGenerationTool {

    @Tool(description = "Generate a PDF file with given content")public String generatePDF(
            @ToolParam(description = "Name of the file to save the generated PDF") String fileName,
            @ToolParam(description = "Content to be included in the PDF") String content) {
        String fileDir = FileConstant.FILE_SAVE_DIR + "/pdf";
        String filePath = fileDir + "/" + fileName;
        try {
            // 创建目录
            FileUtil.mkdir(fileDir);
            // 创建 PdfWriter 和 PdfDocument 对象try (PdfWriter writer = new PdfWriter(filePath);
                 PdfDocument pdf = new PdfDocument(writer);
                 Document document = new Document(pdf)) {
                // 自定义字体(需要人工下载字体文件到特定目录)//                String fontPath = Paths.get("src/main/resources/static/fonts/simsun.ttf")//                        .toAbsolutePath().toString();//                PdfFont font = PdfFontFactory.createFont(fontPath,//                        PdfFontFactory.EmbeddingStrategy.PREFER_EMBEDDED);// 使用内置中文字体PdfFont font = PdfFontFactory.createFont("STSongStd-Light", "UniGB-UCS2-H");
                document.setFont(font);
                // 创建段落Paragraph paragraph = new Paragraph(content);
                // 添加段落并关闭文档
                document.add(paragraph);
            }
            return "PDF generated successfully to: " + filePath;
        } catch (IOException e) {
            return "Error generating PDF: " + e.getMessage();
        }
    }
}

上述代码中,为了实现方便,我们是直接保存 PDF 到本地文件系统。此外,你还可以将生成的文件上传到对象存储服务,然后返回可访问⁠的 URL 给 AI 去输出;或者将本地文件临时返回给前端,让用户直接访问

3)编写单元测试代码:

@SpringBootTestpublic class PDFGenerationToolTest {

    @Testpublic void testGeneratePDF() {
        PDFGenerationTool tool = new PDFGenerationTool();
        String fileName = "就业陪跑训练营.pdf";
        String content = "就业陪跑训练营 https://www.wangzhongyang.com";
        String result = tool.generatePDF(fileName, content);
        assertNotNull(result);
    }
}

集中注册

开发好了这么多工具类后,结合我们自己的需求,可以给 AI 一次性提供所有工具,让它自己决定何时调用。所以我们可以创建 工具注册类,方便统一管理和绑定所有工具。

代码如下:

@Configurationpublic class ToolRegistration {

    @Value("${search-api.api-key}")private String searchApiKey;

    @Beanpublic ToolCallback[] allTools() {
        FileOperationTool fileOperationTool = new FileOperationTool();
        WebSearchTool webSearchTool = new WebSearchTool(searchApiKey);
        WebScrapingTool webScrapingTool = new WebScrapingTool();
        ResourceDownloadTool resourceDownloadTool = new ResourceDownloadTool();
        TerminalOperationTool terminalOperationTool = new TerminalOperationTool();
        PDFGenerationTool pdfGenerationTool = new PDFGenerationTool();
        return ToolCallbacks.from(
            fileOperationTool,
            webSearchTool,
            webScrapingTool,
            resourceDownloadTool,
            terminalOperationTool,
            pdfGenerationTool
        );
    }
}

💡 可别小瞧这段代码,其实它暗含了好几种设计模式:

  1. 工厂模式:allTools() 方法作为一个工厂方法,负责创建和配置多个工具实例,然后将它们包装成统一的数组返回。这符合工厂模式的核心思想 - 集中创建对象并隐藏创建细节。
  2. 依赖注入模式:通过 @Value 注解注入配置值,以及将创建好的工具通过 Spring 容器注入到需要它们的组件中。
  3. 注册模式:该类作为一个中央注册点,集中管理和注册所有可用的工具,使它们能够被系统其他部分统一访问。
  4. 适配器模式的应用:ToolCallbacks.from 方法可以看作是一种适配器,它将各种不同的工具类转换为统一的 ToolCallback 数组,使系统能够以一致的方式处理它们。

有了这个注册类,如果需要添加或移除工具,只需修⁠改这一个类即可,更利于维护。

使用工具

在 InterviewAPP 类中添加工具调用的代码,通⁠过 tools 方法绑定所有已注册的工具:

@Resourceprivate ToolCallback[] allTools;

public String doChatWithTools(String message, String chatId) {
    ChatResponse response = chatClient
            .prompt()
            .user(message)
            .advisors(spec -> spec.param(CHAT_MEMORY_CONVERSATION_ID_KEY, chatId)
                    .param(CHAT_MEMORY_RETRIEVE_SIZE_KEY, 10))
            // 开启日志,便于观察效果
            .advisors(new MyLoggerAdvisor())
            .tools(allTools)
            .call()
            .chatResponse();
    String content = response.getResult().getOutput().getText();
    log.info("content: {}", content);
    return content;
}

测试使用工具

最后,编写单元测试代码,通过特定的提示词精准触⁠发工具调用(不过由于 AI 的随机性,仍然有小概率失败):

@Testvoid doChatWithTools() {
    // 测试联网搜索问题的答案
    testMessage("周末想去北京线下科技园区,推荐几个开放的科技园区?");

    // 测试网页抓取:
    testMessage("看看就业陪跑训练营网站里的资料");

    // 测试资源下载:图片下载
    testMessage("直接下载一张适合做手机壁纸的跑车图片为文件");

    // 测试终端操作:执行代码
    testMessage("执行 Python3 脚本来生成数据分析报告");

    // 测试文件操作:保存用户档案
    testMessage("保存我的档案为文件");

    // 测试 PDF 生成
    testMessage("生成一份‘线下旅游’PDF,包含餐厅预订、活动流程");
}

private void testMessage(String message) {
    String chatId = UUID.randomUUID().toString();
    String answer = InterviewAPP.doChatWithTools(message, chatId);
    Assertions.assertNotNull(answer);
}

通过给工具类的代码打断点,可以在 Debug ⁠模式下观察工具的调用过程和结果。以下是各工具的测试结果:

1) 测试联网搜索

2)测试网页抓取

3)测试资源下载。可能会先调用联网搜索、再调用资源下载:

4)测试终端操作

虽然测试结果提示 “脚本不存在”,但这证明了 AI 已具备操作终端的⁠能力。想要成功执行脚本,需要先通过文件操作工具创建脚本文件,然后再执行。

五、工具进阶知识

其实关于工具调用,掌握核心概念和工具开发方法就足够了,但是为了帮大家更好地理解 Spr⁠ing AI 的工具调用机制,还是给大家讲一些进阶知识,无需记忆,了解即可。

工具底层数据结构

让我们思考一个问题:AI 怎么知道要如何调用工⁠具?输出结果中应该包含哪些参数来调用工具呢?

Spring AI 工具调用的核心在于 ToolCallback 接口,它是所有工具实现的基础。先分析下该接口的源码:

public interface ToolCallback {

    /**
     * Definition used by the AI model to determine when and how to call the tool.
     */
    ToolDefinition getToolDefinition();

    /**
     * Metadata providing additional information on how to handle the tool.
     */
    ToolMetadata getToolMetadata();

    /**
     * Execute tool with the given input and return the result to send back to the AI model.
     */
    String call(String toolInput);

    /**
     * Execute tool with the given input and context, and return the result to send back to the AI model.
     */
    String call(String toolInput, ToolContext tooContext);
}

这个接口中:

  • getToolDefinition() 提供了工具的基本定义,包括名称、描述和调用参数,这些信息会传递给 AI 模型,帮助模型了解什么时候应该调用这个工具、以及如何构造参数
  • getToolMetadata() 提供了处理工具的附加信息,比如是否直接返回结果等控制选项
  • 两个 call() 方法是工具的执行入口,分别支持有上下文和无上下文的调用场景

可以利用构造器手动创建一个工具定义:

但为什么我们刚刚定义工具时,直接通过注解就能把⁠方法变成工具呢?

这是因为,当使用注解定义工具时,Spring ⁠AI 会做大量幕后工作:

  1. JsonSchemaGenerator 会解析方法签名和注解,自动生成符合 JSON Schema 规范的参数定义,作为 ToolDefinition 的一部分提供给 AI 大模型
  2. ToolCallResultConverter 负责将各种类型的方法返回值统一转换为字符串,便于传递给 AI 大模型处理
  3. MethodToolCallback 实现了对注解方法的封装,使其符合 ToolCallback 接口规范

这种设计使我们可以专注于业务逻辑实现,无需关心底层通信和参数转换的复杂细节。如果需要更精细的控制,我们可以自定义 ToolCallResultConverter 来实现特定的转换逻辑,例如对某些特殊对象的自定义序列化。

工具上下文

在实际应用中,工具执行可能需要额外的上下文信息,比如登录用户信息、会话 ID 或者其他环境参数。Spring AI 通过 ToolContext 提供了这一能力。如图:

我们可以在调用 AI 大模型时,传递上下文⁠参数。比如传递用户名为 XXX:

// 从已登录用户中获取用户名称String loginUserName = getLoginUserName();

String response = chatClient
        .prompt("帮我查询用户信息")
        .tools(new CustomerTools())
        .toolContext(Map.of("userName", "XXX"))
        .call()
        .content();

System.out.println(response);

在工具中使用上下文参数。比如从数据库中查询 y⁠upi 的信息:

class CustomerTools {

    @Tool(description = "Retrieve customer information")
    Customer getCustomerInfo(Long id, ToolContext toolContext) {
        return customerRepository.findById(id, toolContext.getContext().get("userName"));
    }

}

看源码我们会发现,ToolContext 本质上就是一个 Map:

A47lphkkDDkxdCS/rQHpdWHGIqT1c+f0rRj5gEHvdTo=

它可以携带任何与当前请求相关的信息,但这些信息 不会传递给 AI 模型,只在应用程序内部使用。这样做既增强了工具的安全性,也很灵活。适用于下面的场景:

  • 用户认证信息:可以在上下文中传递用户 token,而不暴露给模型
  • 请求追踪:在上下文中添加请求 ID,便于日志追踪和调试
  • 自定义配置:根据不同场景传递特定配置参数

举个应用例子,假如做了一个用户自助退款功能,如果已登录用户跟 AI 说:”我要退款“,AI 就不需要再问用户 ⁠“你是谁?”,让用户自己输入退款信息了;而是直接从系统中读取到 userId,在工具调用时根据 userId 操作退款即可。

立即返回

有时候,工具执行的结果不需要再经过 AI 模型处理,而是希望直接返回给用户(比如生成 PDF 文档)。Spring AI 通过 returnDirect 属性支持这一功能,流程如图:

立即返回模式改变了工具调用的基本流程:

  1. 定义工具时,将 returnDirect 属性设为 true
  2. 当模型请求调用这个工具时,应用程序执行工具并获取结果
  3. 结果直接返回给调用者,不再 发送回模型进行进一步处理

这种模式很适合需要返回二进制数据(比如图片 / 文件)的工具、返回⁠大量数据而不需要 AI 解释的工具,以及产生明确结果的操作(如数据库操作)。

启用立即返回的方法非常简单,使用注解方式时指定⁠ returnDirect 参数:

class CustomerTools {
    @Tool(description = "Retrieve customer information", returnDirect = true)
    Customer getCustomerInfo(Long id) {
        return customerRepository.findById(id);
    }
}

使用编程方式时,手动构造 ToolMetadata 对象:

// 设置元数据包含 returnDirect 属性ToolMetadata toolMetadata = ToolMetadata.builder()
    .returnDirect(true)
    .build();

Method method = ReflectionUtils.findMethod(CustomerTools.class, "getCustomerInfo", Long.class);
ToolCallback toolCallback = MethodToolCallback.builder()
    .toolDefinition(ToolDefinition.builder(method)
            .description("Retrieve customer information")
            .build())
    .toolMethod(method)
    .toolObject(new CustomerTools())
    .toolMetadata(toolMetadata)
    .build();

工具底层执行原理

Spring AI 提供了两种工具执行模式:框架控制的工具执行和用户控制的工具执行。这两种模式都离不开一个核心组件 ToolCallingManager

ToolCallingManager

ToolCallingManager 接口可以说是 Spring AI 工具调用中最值得学习的类了。它是 管理 AI 工具调用全过程 的核心组件,负责根据 AI 模型的响应执行对应的工具并返回执行结果给大模型。此外,它还支持异常处理,可以统一处理工具执行过程中的错误情况。

接口定义如图:

其中的 2 个核心方法:

  1. resolveToolDefinitions:从模型的工具调用选项中解析工具定义
  2. executeToolCalls:执行模型请求对应的工具调用

如果你使用的是任何 Spring AI 相关的 Spring Boot Starter,都会默认初始化一个 DefaultToolCallingManager。如下图,我们可以看到工具观察器、工具解析器、工具执行异常处理器的定义:

如果不想用默认的,也可以自己定义

@Bean
ToolCallingManager toolCallingManager() {
    return ToolCallingManager.builder().build();
}

ToolCallingManager 怎么知道是否要调用工具呢?

由于这块的实现可能会更新,建议大家学会看源码来分析,比如查看执行工具调⁠用的源码,会发现它其实是从 AI 返回的 toolCalls 参数中获取要调用的工具:

然后依次执行并构造 工具响应消息对象 作为返回结果

框架控制的工具执行

这是默认且最简单的模式,由 Spring AI 框架自动管理整个工具调用⁠流程。所以我们刚刚开发时,基本没写几行非业务逻辑的代码,大多数活儿都交给框架负重前行了。

在这种模式下:

  • 框架自动检测模型是否请求调用工具
  • 自动执行工具调用并获取结果
  • 自动将结果发送回模型
  • 管理整个对话流程直到得到最终答案

如图:

上图中,我们会发现 ToolCallingManager 起到了关键作用,由框架使用默认初始化的 DefaultToolCallingManager 来自动管理整个工具调用流程,适合大多数简单场景。

用户控制的工具执行

对于需要更精细控制的复杂场景,Spring AI 提供了用户控制模式,可以通过设置 ToolCallingCh⁠atOptions 的 internalToolExecutionEnabled 属性为 false 来禁用内部工具执行。9miz/FEjxr3m0C0B2Ht5uGhchaW4wLg3P2BJhxjxO0c=

// 配置不自动执行工具ChatOptions chatOptions = ToolCallingChatOptions.builder()
    .toolCallbacks(ToolCallbacks.from(new WeatherTools()))
    .internalToolExecutionEnabled(false)  // 禁用内部工具执行
    .build();

然后我们就可以自己从 AI 的响应结果中提取工⁠具调用列表,再依次执行了:

// 创建工具调用管理器ToolCallingManager toolCallingManager = DefaultToolCallingManager.builder().build();

// 创建初始提示Prompt prompt = new Prompt("获取就业陪跑训练营项目教程", chatOptions);
// 发送请求给模型ChatResponse chatResponse = chatModel.call(prompt);
// 手动处理工具调用循环while (chatResponse.hasToolCalls()) {
    // 执行工具调用ToolExecutionResult toolExecutionResult = toolCallingManager.executeToolCalls(prompt, chatResponse);
    // 创建包含工具结果的新提示
    prompt = new Prompt(toolExecutionResult.conversationHistory(), chatOptions);
    // 再次发送请求给模型
    chatResponse = chatModel.call(prompt);
}

// 获取最终回答
System.out.println(chatResponse.getResult().getOutput().getText());

这样一来,我们就可以:

  • 在工具执行前后插入自定义逻辑
  • 实现更复杂的工具调用链和条件逻辑
  • 和其他系统集成,比如追踪 AI 调用进度、记录日志等
  • 实现更精细的错误处理和重试机制

官方还提供了一个更复杂的代码示例,结合用户控制的工具执行 + 会话记忆特性,感兴趣的同学 参考文档 了解即可。

异常处理

工具执行过程中可能会发生各种异常,Spring AI 提供了灵活的异常处理机⁠制,通过 ToolExecutionExceptionProcessor 接口实现。

@FunctionalInterfacepublic interface ToolExecutionExceptionProcessor {
    /**
     * 将工具抛出的异常转换为发送给 AI 模型的字符串,或者抛出一个新异常由调用者处理
     */
    String process(ToolExecutionException exception);
}

默认实现类 DefaultToolExecutionExceptionProcessor 提供了两种处理策略:

  1. alwaysThrow 参数为 false:将异常信息作为错误消息返回给 AI 模型,允许模型根据错误信息调整策略
  2. alwaysThrow 参数为 true:直接抛出异常,中断当前对话流程,由应用程序处理

看源码发现,Spring Boot Starter 自动注入的 Defaul⁠tToolExecutionExceptionProcessor 默认使用第一种策略:

可以根据需要定制处理策略,声明一个 ToolExecutionExceptionProcessor Bean 即可:

@Bean
ToolExecutionExceptionProcessor toolExecutionExceptionProcessor() {
    // true 表示总是抛出异常,false 表示返回错误消息给模型
    return new DefaultToolExecutionExceptionProcessor(true);
}

我们还可以自定义异常处理器来实现更复杂的策略,比如⁠根据异常类型决定是返回错误消息还是抛出异常,或者实现重试逻辑:

@Bean
ToolExecutionExceptionProcessor customExceptionProcessor() {
    return exception -> {
        if (exception.getCause() instanceof IOException) {
            // 网络错误返回友好消息给模型return "Unable to access external resource. Please try a different approach.";
        } else if (exception.getCause() instanceof SecurityException) {
            // 安全异常直接抛出throw exception;
        }
        // 其他异常返回详细信息return "Error executing tool: " + exception.getMessage();
    };
}

工具解析

前面提到,除了直接提供 ToolCallback 实例外,Spring AI 还支持通过名称动态解析工具,这是通过ToolCallbackResolver 接口实现的。代码如下,作用就是将名称解析为 ToolCallback 工具对象:

public interface ToolCallbackResolver {
    /**
     * 根据给定的工具名称解析对应的ToolCallback
     */@Nullable
    ToolCallback resolve(String toolName);
}

Spring AI 默认使用 DelegatingToolCallbackResolver,它将工具解析任务委托给一系列解析器:

  • SpringBeanToolCallbackResolver:从 Spring 容器中查找工具,支持函数式接口 Bean
  • StaticToolCallbackResolver:从预先注册的 ToolCallback 工具列表中查找。当使用 Spring Boot 自动配置时,该解析器会自动配置应用上下文中定义的所有 ToolCallback 类型的 Bean。

这种解析机制使得工具调用更加灵活:

// 客户端只需提供工具名称String response = ChatClient.create(chatModel)
        .prompt("What's the weather in Beijing?")
        .toolNames("weatherTool", "timeTool")  // 只提供名称
        .call()
        .content();

如果需要自定义解析逻辑,可以提供自己的 ToolCallbackResolver Bean:

@Bean
ToolCallbackResolver customToolCallbackResolver() {
    Map<String, ToolCallback> toolMap = new HashMap<>();
    toolMap.put("weatherTool", new WeatherToolCallback());
    toolMap.put("timeTool", new TimeToolCallback());
    
    return toolName -> toolMap.get(toolName);
}

或者更常见的情况是扩展现有的解析器:

@Bean
ToolCallbackResolver toolCallbackResolver(List<ToolCallback> toolCallbacks) {
    // 使用静态解析器管理所有工具StaticToolCallbackResolver staticResolver = new StaticToolCallbackResolver(toolCallbacks);
    
    // 添加自定义解析逻辑ToolCallbackResolver customResolver = toolName -> {
        if (toolName.startsWith("dynamic-")) {
            // 动态创建工具实例return createDynamicTool(toolName.substring(8));
        }
        return null;
    };
    
    // 组合多个解析器return new DelegatingToolCallbackResolver(List.of(customResolver, staticResolver));
}

可观测性

目前 Spring AI 的工具调用可观测性功⁠能仍在开发中,不过系统已经提供了基础的日志功能。

前面分析源码的时候就发现了,工具调用的所有主要操作都在 DEBUG 级别记录日志。

要启用这些日志,可以在配置文件中设置 org.springframework.ai 包的日志级别为 DEBUG

logging:level:org.springframework.ai: DEBUG

启用调试日志后,就能看到工具调用的过程了,学习的时候建议⁠打开。                                

随着 Spring AI 的发展,未来可能会提⁠供更完善的可观测性工具,比如:

  • 工具调用指标收集
  • 分布式追踪集成
  • 可视化控制台
  • 性能监控功能

当然,这些只是强行画的饼,希望官方能实现吧

这里还有一种高级的可观测性实现方式,可以利用代理模式,结合 ToolCallback 类或 ToolCal⁠lingManager 类自定义工具的调用过程,自己添加额外的监控和日志记录逻辑。能自主实现的朋友应该还是有几把刷子的!

扩展思路

1)除了本教程中介绍的工具,还可以开发更多实用⁠的工具,比如:

  • 邮件发送:实现给用户发送邮件的功能
  • 时间工具:获取当前时间日期等
  • 数据库操作:查询、插入、更新和删除数据

2)优化 PDF 生成工具,将生成的文件上传到⁠对象存储,能够提供可访问的文件 URL 地址返回给用户。

实现思路:保存文件到本地修改为保存到对象存储即可,⁠还可以结合 “立即返回” 特性,避免额外调用 AI 大模型。

3)尝试自己控制工具的执行,并补充日志记录信息⁠,提高应用的可观测性。

实现思路:利用 ToolCallingMana⁠ger 手动控制工具执行流程

4)学习了这么多 Spring AI 的特性后,尝试自己开发一个新的特性。比如 “文件解析能力”,允许用户上传⁠ PDF 文件,通过程序解析出来后提供给 AI 作为上下文                                

本节作业

1)实现本节代码,并自主实现 1 个教程中没讲到的工具

2)理解 Spring AI 实现工具调用的原⁠理,并且用自己的话整理成笔记或流程图

结语

AI智能体,AI编程感兴趣的朋友可以在掘金私信我,或者直接加我微信:wangzhongyang1993。

后面我还会更新更多跟AI相关的文章,欢迎关注我一起学习