支付宝商家转账,支持多支付宝应用

185 阅读2分钟

大家好,我是小悟。

支付宝商家转账,满足商户在不同场景下从企业支付宝账户转账到其他支付宝账户的需求,实现实时转账。适用行业及场景广泛,可用于商户的货款结算、转账汇款、报销打款、发放佣金、红包提现、售后退款等场景。

资金实时到账:无需频繁登录支付宝操作,付款资金实时到账,方便安全快捷。

实时到账通知:收款方可收到支付宝 App 的到账消息提醒。

图片

如果有多个商家应用需要操作的话将会是一个不小的麻烦,因此实现一个工具来解决这种问题还是很有必要的。把多个商家应用汇集到一处管理,想操作哪个商家应用就选哪个商家应用即可。

现在来看看这个工具具体都有哪些功能。

1、商家信息管理

这里录入的是商家应用相关信息,可以管理多个支付宝应用。

图片

点击新增按钮。

图片

这些参数信息到支付宝开放平台获取。

图片

2、转账管理

这里是转账管理,单笔转账和批量转账。

图片

单笔转账

选择商户信息、输入支付宝收款账号、转账金额、转账备注、转账理由。

图片

批量转账

选择商户信息、上传批次名单。

图片

批次名单需要下载模板,按照模板要求填写转账信息,信息包括支付宝收款账号、收款方真实姓名、转账金额、转账备注、转账理由。

图片

发起转账成功后,会收到支付宝发送“钱已到账”的通知,付款资金实时到账。

图片

进入账单,查看详情。

图片

删除记录

图片

查看详情

图片

申请电子回单

图片

下载电子回单

图片

商家转账电子回单。

图片

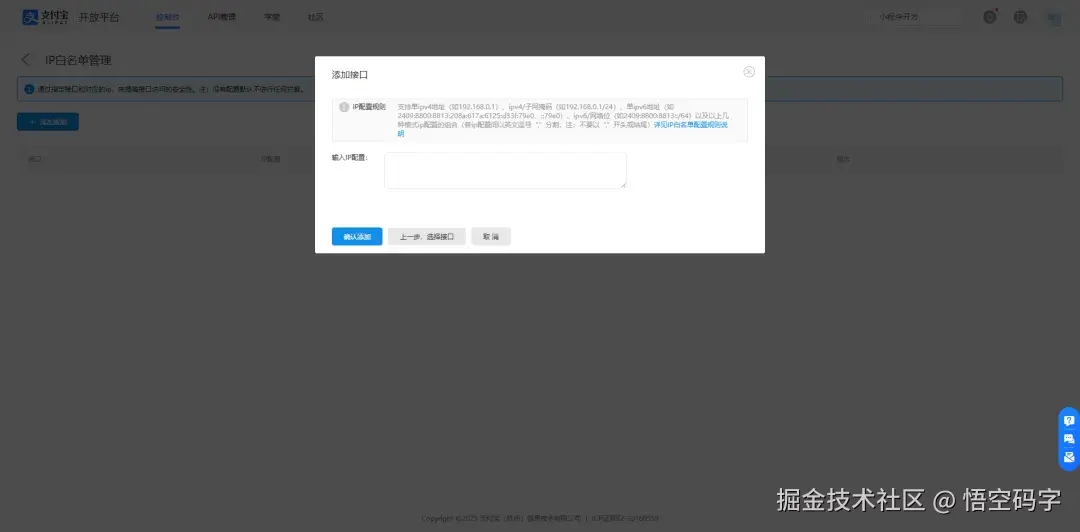
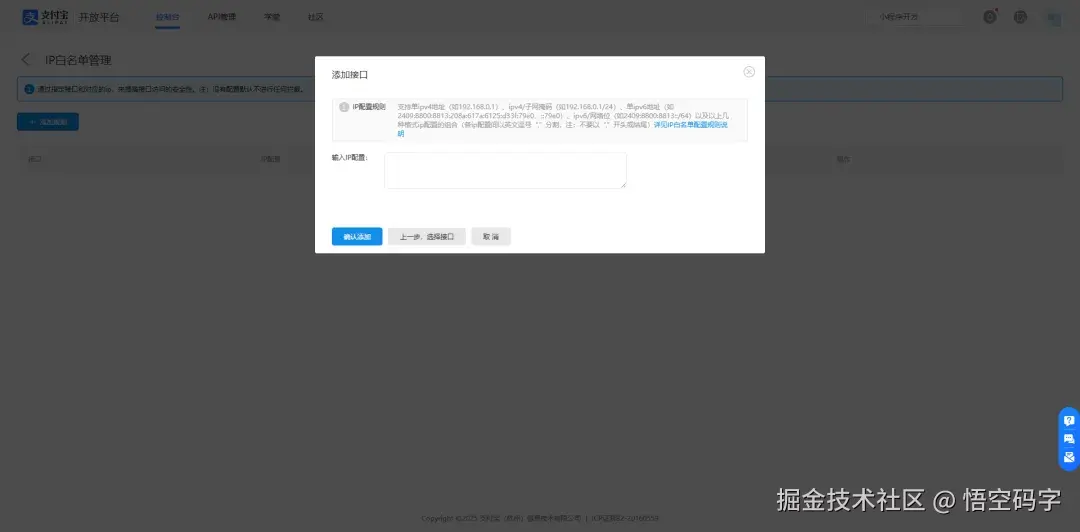
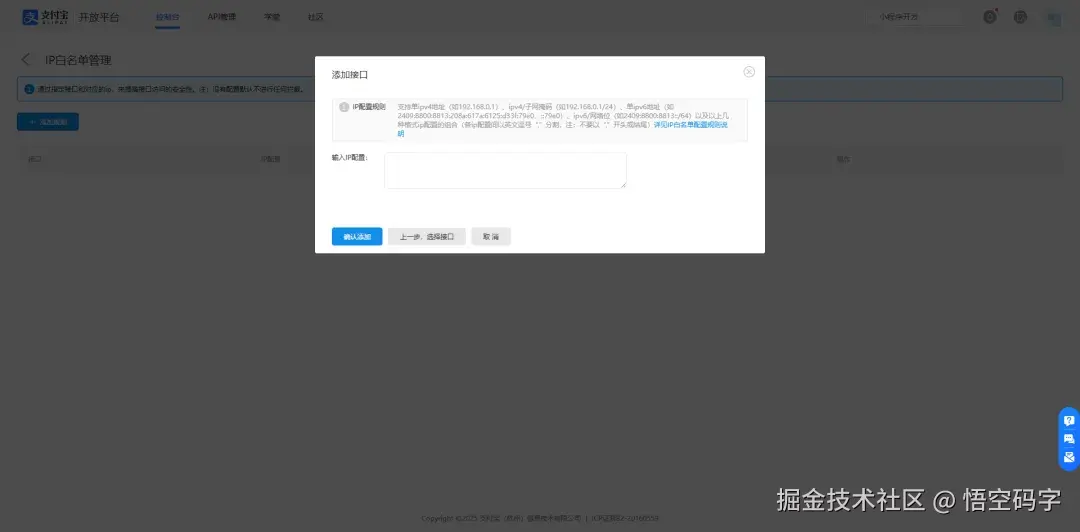
支付宝开放平台提供配置 IP 白名单机制,提高商家资金的安全性。

图片

谢谢你看我的文章,既然看到这里了,如果觉得不错,随手点个赞、转发、在看三连吧,感谢感谢。那我们,下次再见。

您的一键三连,是我更新的最大动力,谢谢

山水有相逢,来日皆可期,谢谢阅读,我们再会

我手中的金箍棒,上能通天,下能探海