soular是一款国产的帐号与门户中心管理工具,包含账号管理、认证管理、统一登录、消息推送等功能,产品简洁易用、开源免费。本文将介绍soular的安装与使用。
1、安装
soular支持多系统安装,如Windows、Linux、MacOs、Docker
1.1 Linux系统安装
- 下载:以ubuntu为例,下载Linux安装包,或者使用命令在线下载安装包
wget -O tiklab-soular-1.1.5.deb install.tiklab.net/app/install…
- 安装:在安装包所在目录下执行安装命令
dpkg -i tiklab-soular-1.1.5.deb
- 启动:安装之后,默认在opt目录下生成tiklab-soular的文件夹,进入tiklab-soular的文件夹下的bin文件夹,执行 ./soular start 命令,启动项目
cd /opt/tiklab-soular/bin
./soular start
1.2 Docker安装
- 下载:下载Docker安装包,或者使用命令在线下载安装包
wget -O tiklab-soular-1.1.5.tar.gz install.tiklab.net/app/install…
- 安装:执行以下命令加载镜像
docker load -i tiklab-soular-1.1.5.tar.gz
- 启动:加载完成后,执行以下镜像启动即可
docker run -itd -p 9100:9100 tiklab-soular:1.1.5
1.3 Windows系统安装
- 下载:下载Windows安装包
- 安装:双击安装包后,依次点击下一步->安装->完成
- 启动:soular安装成功后会弹出启动页面,点击启用应用
1.4 Mac系统安装
- 下载:下载MacOs安装包
- 安装:下载完成后会得到tiklab-soular-1.1.5.dmg格式类似的可执行文件,双击可执行文件 --> 将tiklab-soular-1.1.5.app拉入应用程序中即可
- 启动:安装完成之后再启动图出现soular图标,点击图标启动
2、登录
在浏览器输入http://ip:9100 访问系统,默认使用本地登录模式,默认登录帐号密码为admin/123456
登录
首页
3、配置
通过修改application.yaml配置文件,可以进行自定义配置,如修改端口、配置选择使用内嵌还是外部DB、修改数据存储目录等。
application.yaml的存放位置:
| 系统 | 文件默认位置 |
|---|---|
| Linux | 默认在/opt/tiklab-soular/conf/ application.yaml |
| Docker | 默认在镜像文件内/usr/local/tiklab-soular/conf/application.yaml |
| Windows | 默认在安装目录/conf/application.yaml |
| Mac | 默认在/opt/tiklab-soular/conf/ application.yaml |
3.1 自定义端口
应用端口可自定义,默认为9100,可以修改为其他端口
#web config
server:
port: 9100
3.2 自定义DB配置
数据库需要在jdbc 和 postgresql 两个部分修改,可以修改数据库地址与端口,账号与密码要改成相同的,数据库端口必须一致
postgresql:
embbed:
enable: true
database: tiklab_soular
db:
port: 9101
username: postgres
password: darth2020
address: ${DATA_HOME}/postgresqljdbc:
driverClassName: org.postgresql.Driver
url: jdbc:postgresql://localhost:9101/tiklab_soular?stringtype=unspecified
username: postgres
password: darth2020
属性说明
| 属性 | 说明 |
|---|---|
| postgresql.embbed.enable | 是否使用内嵌数据库,true:使用 false:不使用。如果配置为false,需要把该文件中jdbc下的数据库连接信息更改为自己的数据库地址,用户名以及密码。 |
| postgresql.database | 是否使用内嵌数据库默认连接的数据库,默认为matflow-ee如果更改次默认值需要把jdbc下的数据库连接信息更改为新的数据地址。 |
| postgresql.db.port | 使用内嵌数据库的启动端口,默认为9601,如果更改需要同时把jdbc.url中的数据库连接地址端口更改 |
| postgresql.db.username | 使用内嵌数据库的用户名,默认为postgres,如果更改需要同时把jdbc.username中的数据库连接地址用户名更改。 |
| postgresql.db.password | 使用内嵌数据库的密码,默认为darth2020,如果更改需要同时把jdbc.password中的数据库连接地址密码更改。 |
| postgresql.db.address | 使用内嵌数据库的数据库文件保存位置,默认为${DATA_HOME}/postgresql,即默认的应用数据目录下的postgresql目录。注:如果更改该目录,该路径目录必须为空目录,否则会导致数据库无法启动 |
| jdbc.url | 默认是:jdbc:postgresql://localhost:9601/sward_ee?stringtype=unspecified其中 9601 为端口号,sward_ee 为数据库名字,这两个可更改但是端口号必须与postgresql.db.port 保持一致数据库名字必须与postgresql.database 保持一致 |
| jdbc.username | 数据库登录名,必须与postgresql.db.username一致 |
| jdbc.passward | 数据库登录密码,必须与postgresql.db.password一致 |
3.3 自定义数据存储目录
DATA_HOME为数据文件存放地址。
| 系统 | 默认存放位置 |
|---|---|
| Linux | /opt/tiklab/tiklab-soular |
| Docker | /opt/tiklab/tiklab-soular |
| Windows | C:\tiklab\tiklab-soular |
| Mac | /Applications/tiklab/tiklab-soular |
4、快速入门
4.1 添加用户
4.1.1 手动添加本地用户
系统设置->用户->添加用户
添加用户
属性说明
| 属性 | 是否必填 | 描述 |
|---|---|---|
| 姓名 | 必填 | 用户登录后,显示的名称 |
| 用户名 | 用户名、邮箱、手机号码不能同时为空 | 用来登录的名称 |
| 手机号 | 用户名、邮箱、手机号码不能同时为空 | 填写用户的手机号码,也可以作为登录信息使用 |
| 邮箱 | 用户名、邮箱、手机号码不能同时为空 | 填写用户的邮箱,也可以作为登录信息使用 |
| 初始密码 | 必填 | 为用户设置初始密码。若密码过于简单,在首次登录时会要求更改密码 |
| 用户类型 | 必填 | 本地添加的用户为内部目录 |
| 角色 | 必填 | 为用户设置角色。系统内置三种角色,但无法添加系统超级管理员 |
4.1.2 用户目录同步用户
进入用户目录,可以同步企业微信、钉钉、LDAP中的组织架构及用户到soular中。
- 企业微信同步
企业微信配置完成后,点击“开启”,此时“同步数据”按钮会亮起,点击后企业微信中的组织架构及用户会同步到soular中
配置企业微信
属性说明
| 属性 | 是否必填 | 描述 |
|---|---|---|
| 企业ID | 必填 | 企业微信的企业ID,通常在企业微信企业管理界面中的我的企业最下方的企业ID。 |
| 凭证秘钥 | 必填 | 企业微信应用的秘钥,通常在企业微信应用管理自己新创建的应用中的Secret。 |
| 授权回调域 | 必填 | 当前应用的地址,必须是域名并且是公网可以访问的地址,必须与企业微信 --> 应用管理 --> 自建应用 --> 最下方企业微信授权登录--> Web网页授权会调域,保持一致。 |
| AgentId | 必填 | 企业微信应用的秘钥,通常在企业微信应用管理自建应用的AgentId。 |
| Tocken | 非必填 | 用于企业微信用户目录变更回调,在企业微信 --> 应用管理 --> 自建应用 -->接收消息中获取。 |
| EncodingAesKey | 非必填 | 用于企业微信用户目录变更回调,在企业微信 --> 应用管理 --> 自建应用 -->接收消息中获取。 |
| 上传认证文件 | 必填 | 企业微信配置授权回调域的需要先配置网页授权及JS-SDK先在企业微信下载授权文件,然后在上传即可。 |
- 钉钉同步
钉钉配置完成后,点击“开启”,此时“同步数据”按钮会亮起,点击后钉钉中的组织架构及用户会同步到soular中
配置钉钉
属性说明
| 属性 | 是否必填 | 说明 |
|---|---|---|
| 企业ID | 必填 | 进入钉钉开发者后台,CorpId就是企业ID |
| AppSecret | 必填 | 钉钉后台管理中创建的应用秘钥 |
| AppKey | 必填 | 在钉钉后台管理中创建的应用的key |
| RedirectUri | 必填 | 回调地址,输入应用的访问地址,必须是域名 |
- LDAP同步
LDAP配置完成后,点击“开启”,此时“同步数据”按钮会亮起,点击后LDAP中的组织架构及用户会同步到soular中
配置LDAP
属性说明
| 属性 | 是否必填 | 说明 |
|---|---|---|
| AD/LDAP名称 | 必填 | Ldap服务名称。 |
| 服务器地址 | 必填 | 安装Ldap服务器的IP地址。 |
| 端口号 | 必填 | Ldap服务器启动端口号。 |
| Base DN | 必填 | 服务器主域。 |
| 链接方式 | 非必填 | LDAP服务器是否使用SSL模式,默认为启动。 |
| 管理员DN | 必填 | Ldap管理员账号,全称包括域。 |
| 密码 | 必填 | 管理员密码。 |
| 类型选择 | 必填 | Ldap服务器类型。 |
| 所属OU节点 | 非必填 | 需要同步的范围,不填默认同步授权的所以组织机构。 |
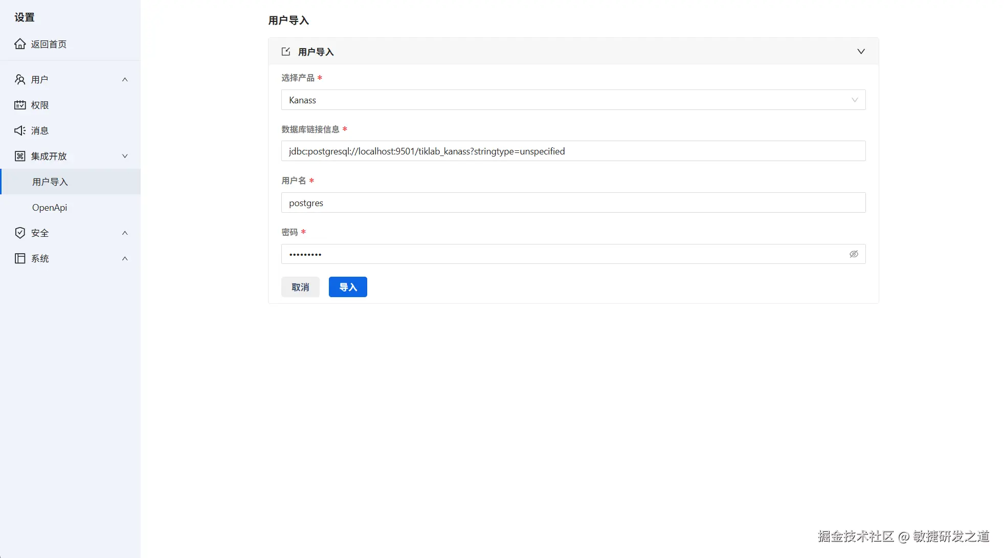
4.1.3 用户导入添加用户
系统集成->用户导入,可以所选产品中的用户、部门、用户组及权限,导入到soular,并进行统一管理
用户导入
属性说明
| 属性 | 是否必填 | 说明 |
|---|---|---|
| 选择产品 | 必填 | 默认提供Tiklab旗下所有产品,选择任意产品,并将其用户相关内容导入到soular |
| 数据库链接信息 | 必填 | 填写第一步中,选择产品的数据库链接信息例:产品若使用内置数据库,信息为产品安装目录\conf\application.yaml 文件中的jdbc:url的信息 |
| 用户名 | 必填 | 链接数据库的用户名 例:jdbc:username |
| 密码 | 必填 | 链接数据的用户名对应的密码 例:jdbc:password |
4.2 管理用户
可以对soular中的用户进行管理,如为其规划部门、添加用户组并为其分配权限
4.2.1 规划部门
部门->添加部门,系统支持多层部门嵌套。部门添加成功后,点击添加用户,可以将用户添加到部门中。
添加部门
属性说明
| 属性 | 是否必填 | 说明 |
|---|---|---|
| 机构名称 | 必填 | 设置的部门或小组的名称 |
| 上级机构 | 非必填 | 默认显示父节点的名称 |
| 用户目录 | 必填 | 默认为内部目录,只有内部目录的用户才能为其规划部门 |
4.2.2 添加用户组
用户组->添加用户组。用户组添加成功后,可以为其添加用户。
添加用户组
属性说明
| 属性 | 是否必填 | 说明 |
|---|---|---|
| 用户组名称 | 必填 | 设置用户组的名称 |
| 描述 | 非必填 | 为用户组设置描述 |
4.2.3 分配权限
- 添加角色
权限->添加角色->确定,角色添加成功。进入角色,可以为角色分配权限,并添加成员
- 分配权限:
点击角色名称->权限,可以为角色分配权限
分配权限
- 添加成员
点击角色名称->添加成员,可以为角色添加用户、用户组
添加成员
| 添加类型 | 说明 |
|---|---|
| 添加用户 | 可以为角色添加单独的用户,此用户拥有当前角色的权限 |
| 添加用户组 | 在角色中添加用户组,用户组中的所有人员拥有当前角色的权限 |
4.3 统一认证
soular支持账号密码认证、钉钉认证、企业微信认证、LDAP认证等多种认证方式。
登录
认证说明
| 认证方法 | 描述 |
|---|---|
| 账号密码认证 | 内部目录用户,可以使用账号、密码登录系统 |
| 钉钉认证 | 登录页面,点击钉钉登录->用钉钉扫码登录系统 |
| 企业微信认证 | 登录页面,点击企业微信登录->用企业微信扫码登录 |
| LDAP认证 | 登录页面,点击LDAP登录,输入ldap的用户名和密码登录 |
4.4 工作台管理
- 应用管理
通过配置产品链接,soular可以直接跳转到Tiklab旗下的所有应用。点击首页->应用配置->填写配置信息->保存
应用配置
| 属性 | 是否必填 | 说明 |
|---|---|---|
| 产品 | 必填 | 下拉框中显示Tiklab旗下所有产品,可以选择任意产品进行配置 |
| 因公链接地址 | 必填 | 填写上一步选择的产品链接 |
- 动态推送
soular与Tiklab进行了深度集成,打通了各个系统间的消息、待办和动态管理。使用用户导入功能,可以同步将消息、待办、动态同步到soular中