AI-机器学习《 前端 “炼丹术士” 》Live 直播推拉流AI训练一体化小工具

403 阅读1分钟

项目开源地址:gitee.com/mu1866/alch…

Hello Alchemy Furnace

v0.1.0

Alchemy Furnace 介绍

Hi,😊欢迎您使用 Alchemy Furnace “炼丹炉”Live直播AI模型训练架构平台,Alchemy Furnace “炼丹炉”是一款随手架构的小工具,项目初衷是作为从事Web前端开发人员推荐用于教学和非商业项目为目的。

Alchemy Furnace 内容

Alchemy Furnace “炼丹炉”主要是用于Live直播时进行图像识别AI模型的训练,通过RTMP直播推/拉流,录制/截取后获取可用于训练的关键图像帧进行预处理在训练的AI模型架构平台。

Alchemy Furnace 素材

Alchemy Furnace 库 🔗

Alchemy Furnace Core code 目录结构

front end v0.1.0
📦 AdminSide
├── 📂 src
│   ├── 📂 config
│   │   └── 📄 host.js
│   ├── 📂 components
│   │   ├── 📂 predict
│   │   └── 📂 training
│   └── 📂 pages
│       └── 📂 ai-model
│           ├── 📂 live
│           ├── 📂 predict-face
│           ├── 📂 predict-fruit
│           ├── 📂 training-face
│           └── 📂 training-cyberFruit
├── 📄 package.json
└── 📄 README.md
backend v0.1.0
📦 Service
├── 📂 logs
├── 📂 src
│   ├── 📂 TemplateApi
│   │   ├── 📂 TemplateApiAlService
│   │   │   └── 📄 TemplateApiAl.service.ts
│   │   ├── 📂 TemplateApiFFmpeg
│   │   │   └── 📄 TemplateApiFFmpeg.service.ts
│   │   ├── 📂 TemplateApiGateway
│   │   │   └── 📄 TemplateApiChat.gateway.ts
│   │   └── 📂 TemplateApiRTMPService
│   │       └──📄 TemplateApiRTMP.service.ts 🚀
│   ├── 📄 app.controller.ts
│   ├── 📄 app.module.ts
│   └── 📄 main.ts
├── 📂 static
│   ├── 📂 uploads
│   │   └── 📂 images 🚀
│   └── 📂 game
│       ├── 📂 ammo
│       ├── 📂 images
│       ├── 📂 json 🚀
│       └── 📂 videos 🚀
├── 📄 config.yml 🚀
├── 📄 package.json
└── 📄 README.md

Alchemy Furnace 流程时序

流程时序 v0.1.0

process-sequence.png

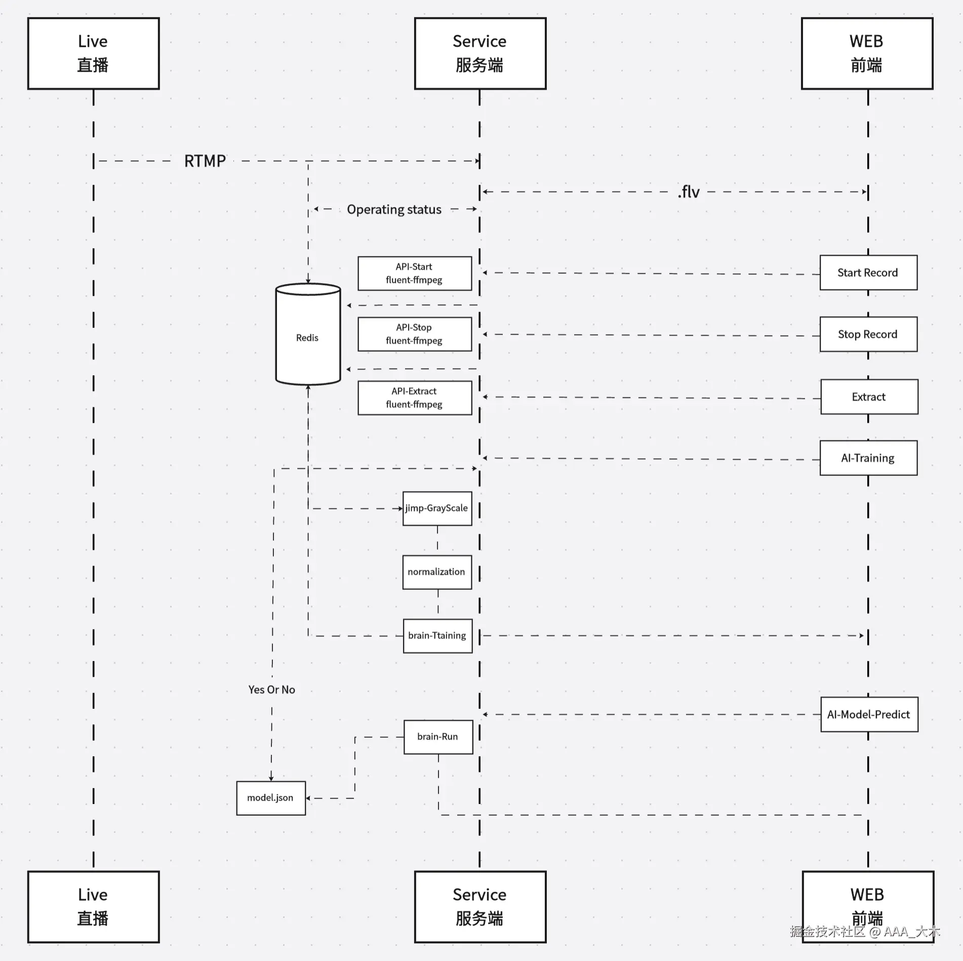
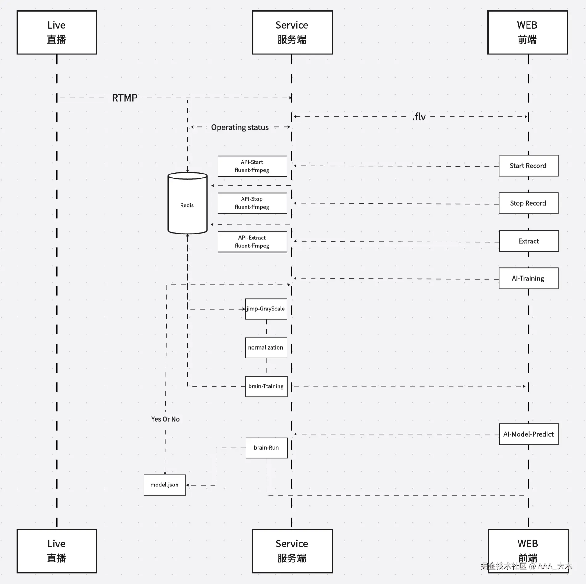
单模态多特征融合 v0.1.0

process-sequence-face.png

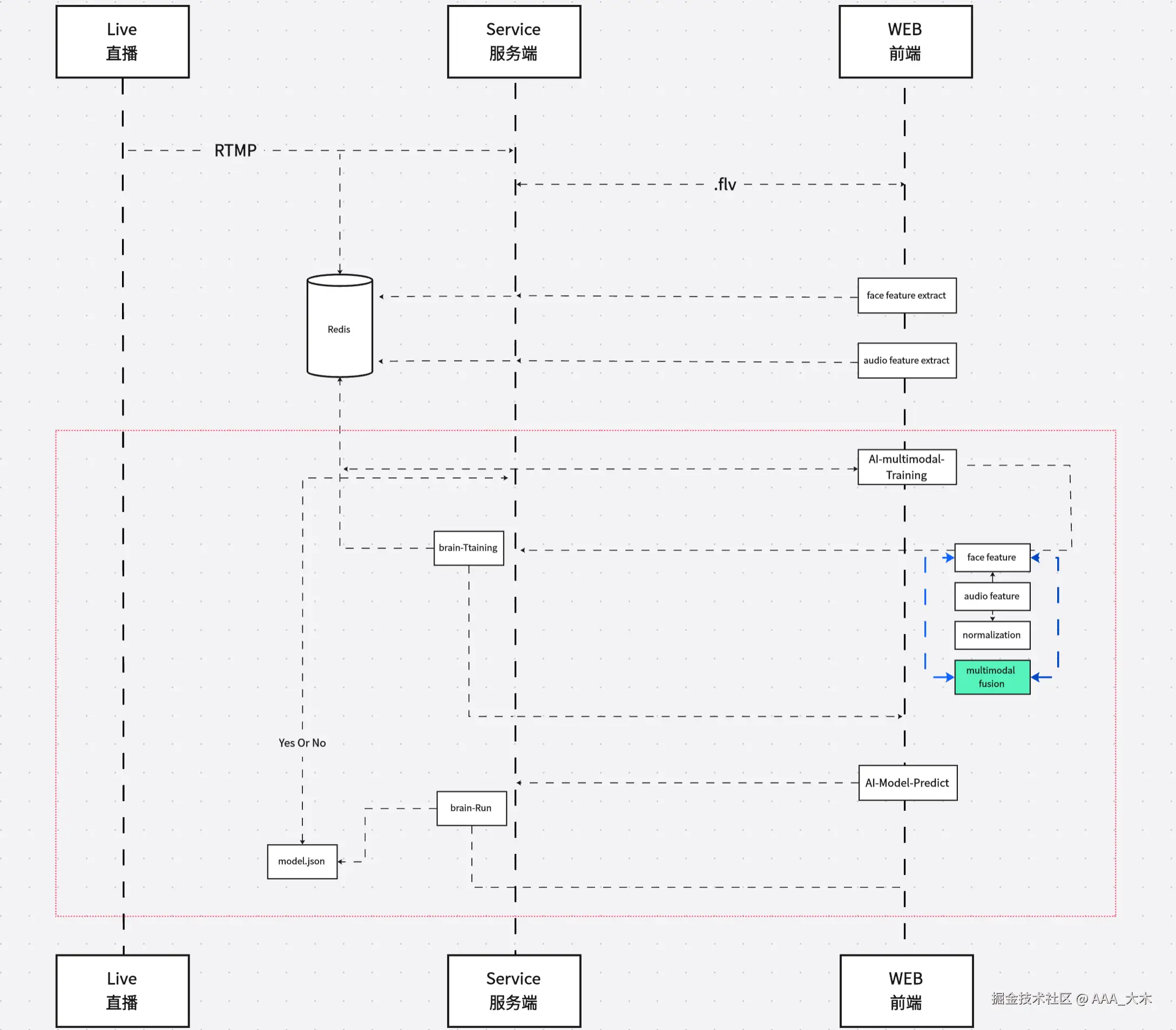
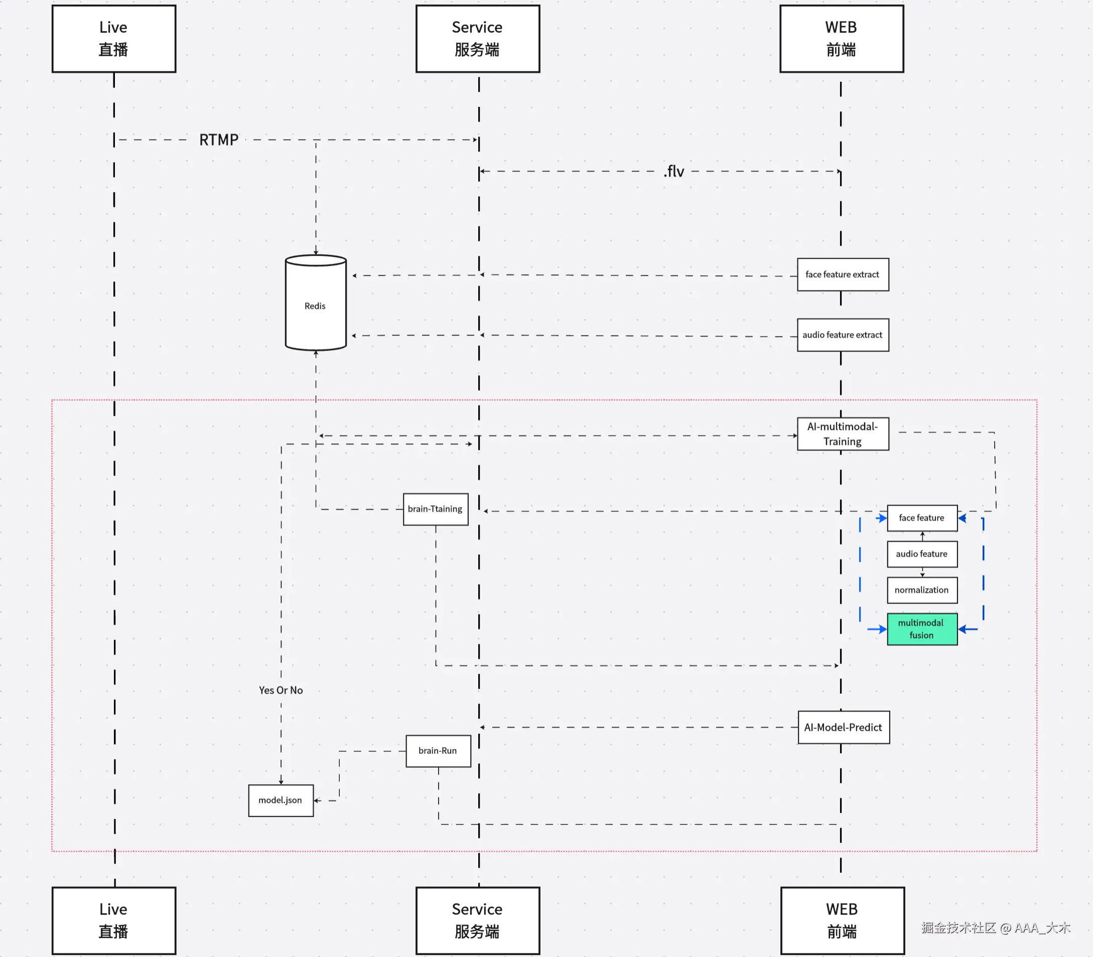
多模态特征融合 v0.1.5

process-sequence-multimodal.png

Alchemy Furnace 部分开发进度预览 📷

Alchemy Furnace Fruit v0.1.0

backend-management-system-1.png

backend-management-system-2.png

backend-management-system-3.png

backend-management-system-4.png

backend-management-system-5.png

Alchemy Furnace Face v0.1.0

backend-management-system-6.png

backend-management-system-7.png

backend-management-system-8.png

backend-management-system-9.png

Update: Loss Charts v0.1.0 🔥

charts.png

Multimodal feature fusion v0.1.5 🔥

backend-management-system-10.png

Alchemy Furnace 硬件加速 🚀🚀🚀

Alchemy Furnace Hardware Acceleration v0.1.0

hardware-acceleration.png

Alchemy Furnace install

front end v0.1.0
cd AdminSide
npm i
npm run dev

cat src/config/host.js
backend v0.1.0
⚠️(Note: Installing Brain.js requires compilation in other environments such as Python. Please refer to the official website for details. Advise‌ node version 16.20.1)
cd Service
npm i
npm run dev

cat .env
cat config.yml

💖支持项目

如果这个项目对您有帮助,欢迎 StarFork!您的鼓励是我前进的动力,感谢您的认可!😊