CoroutineDispatcher的"自由精灵" - Dispatchers.Unconfined

209 阅读3分钟

故事背景

想象一下,在一个名为"协程王国"的世界里,有四位特殊的快递员:

  1. Main - 只在主街道(主线程)送货,只能用于与界面交互和执行快速工作,例如:更新 UI、调用 LiveData.setValue.
  2. IO - 专门处理仓库(IO操作)的货物,适合用于执行磁盘或网络 I/O 的任务。例如:使用 Room 组件、读写磁盘文件,执行网络请求.
  3. Default - 负责普通货物的配送,默认调度器,适合用于执行占用大量 CPU 资源的任务。例如:对列表排序和解析 JSON.
  4. Unconfined - 我们的主角,一个"自由精灵",对执行协程的线程不做限制,可以直接在当前调度器所在线程上执行.

今天我们就来认识这位最特别的快递员 - Unconfined!

第一幕:自由精灵的特点

// Unconfined就像一个没有固定路线的快递员
// 它会在当前线程开始工作,遇到第一个"休息站"(挂起点)后
// 就会根据休息站的指示去往下一个地方

fun main() = runBlocking {
    println("🏠 主线程: ${Thread.currentThread().name}")
    
    launch(Dispatchers.Unconfined) {
        println("🚀 Unconfined开始工作,在: ${Thread.currentThread().name}")
        delay(1000) // 第一个"休息站"
        println("🎯 Unconfined继续工作,现在在: ${Thread.currentThread().name}")
        delay(1000) // 第二个"休息站"  
        println("🔚 Unconfined结束工作,在: ${Thread.currentThread().name}")
    }
    
    delay(3000)
}

运行结果可能是:

🏠 主线程: main
🚀 Unconfined开始工作,在: main
🎯 Unconfined继续工作,现在在: kotlinx.coroutines.DefaultExecutor
🔚 Unconfined结束工作,在: kotlinx.coroutines.DefaultExecutor

第二幕:与其他快递员的对比

fun compareDispatchers() = runBlocking {
    println("=== 四位快递员的工作方式 ===")
    
    // Main快递员 - 永远在主街道
    launch(Dispatchers.Main) {
        println("📱 Main快递员始终在: ${Thread.currentThread().name}")
    }
    
    // IO快递员 - 专门去仓库区
    launch(Dispatchers.IO) {
        println("📦 IO快递员在: ${Thread.currentThread().name}")
    }
    
    // Default快递员 - 在普通工作区
    launch(Dispatchers.Default) {
        println("⚡ Default快递员在: ${Thread.currentThread().name}") 
    }
    
    // Unconfined自由精灵 - 随心所欲
    launch(Dispatchers.Unconfined) {
        println("🌈 Unconfined开始: ${Thread.currentThread().name}")
        delay(100)
        println("🌀 Unconfined继续: ${Thread.currentThread().name}")
    }
}

第三幕:Unconfined的实现原理揭秘

核心源码分析

// 这是Unconfined的简化版实现原理
object Unconfined : CoroutineDispatcher() {
    
    // 关键方法:如何派发任务
    override fun dispatch(context: CoroutineContext, block: Runnable) {
        // 魔法就在这里!它直接在当前线程执行,不进行线程切换
        val yieldContext = context[YieldContext]
        if (yieldContext != null) {
            // 如果有YieldContext,就立即执行
            yieldContext.dispatcherWasUnconfined = true
            return
        }
        
        // 直接运行!这就是它"自由"的秘密
        block.run()
    }
    
    // 检查是否需要限制
    override fun isDispatchNeeded(context: CoroutineContext): Boolean {
        // 总是返回false,表示不需要特殊派发
        return false
    }
}

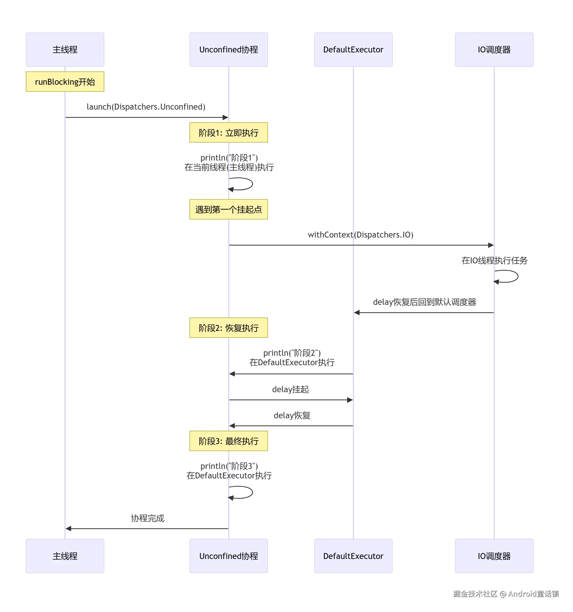
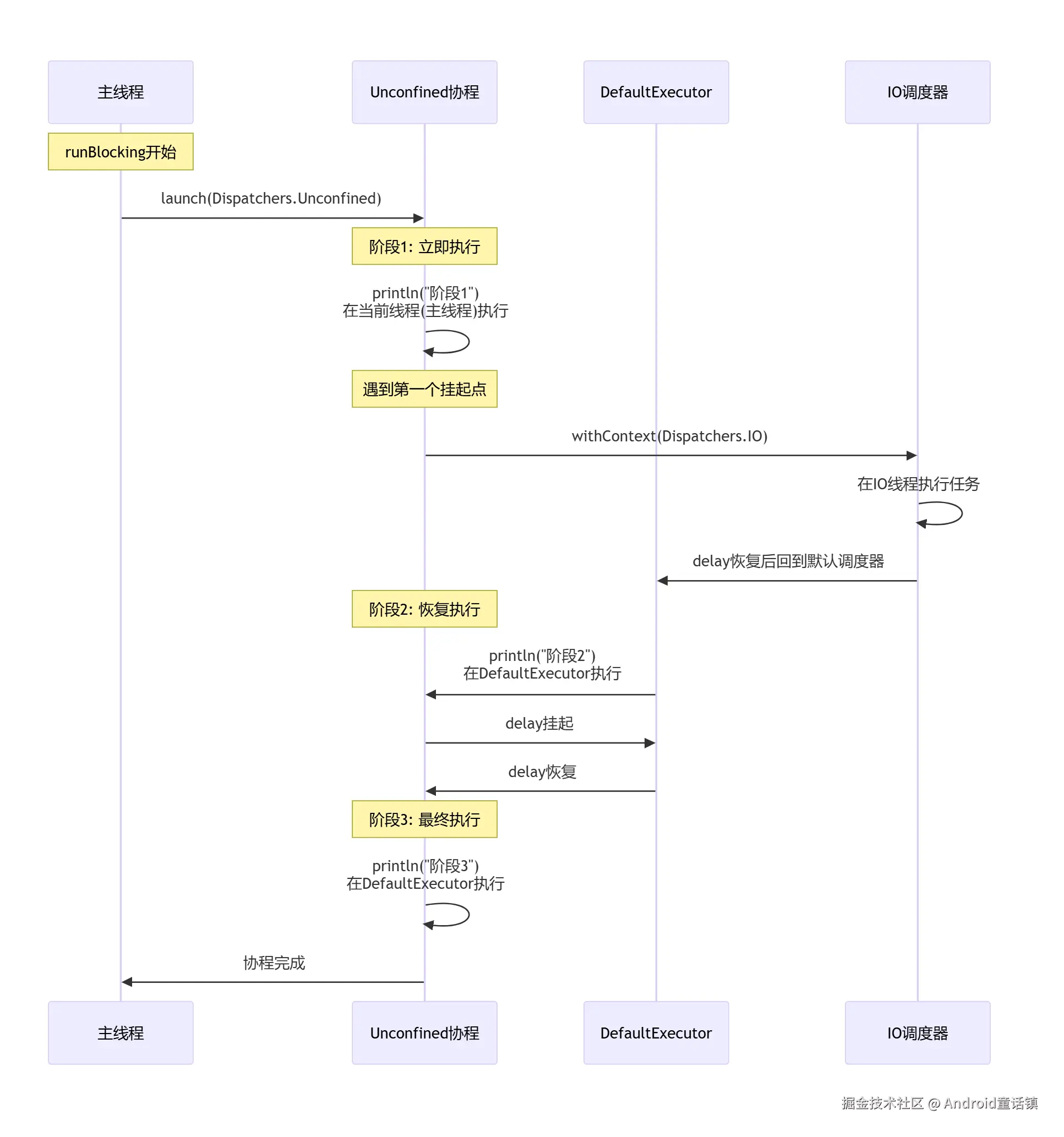
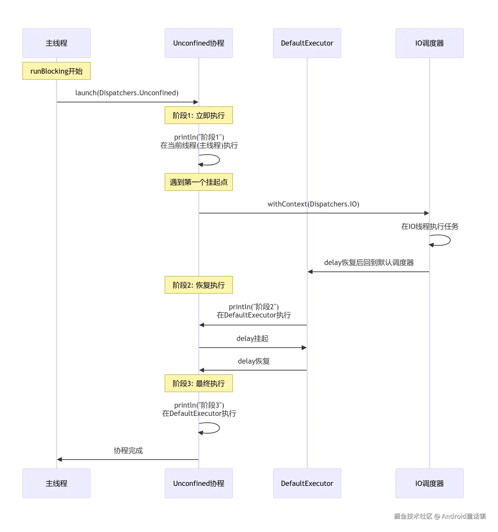
Unconfined的工作流程

// 让我们看看Unconfined的完整工作流程
fun understandUnconfinedFlow() = runBlocking {
    println("🔍 深入理解Unconfined工作流程")
    
    val job = launch(Dispatchers.Unconfined) {
        // 阶段1:在调用者线程立即执行
        println("阶段1 - 立即执行在: ${Thread.currentThread().name}")
        
        // 遇到第一个挂起点
        withContext(Dispatchers.IO) {
            println("阶段2 - 切换到IO线程: ${Thread.currentThread().name}")
            delay(500)
        }
        
        // 阶段3:恢复执行,但线程可能变了!
        println("阶段3 - 恢复后在: ${Thread.currentThread().name}")
        
        // 再次挂起
        delay(500)
        
        // 阶段4:又一次恢复
        println("阶段4 - 最终在: ${Thread.currentThread().name}")
    }
    
    job.join()
}

第四幕:Unconfined的时序图

Unconfined.png

第五幕:Unconfined的使用场景和陷阱

合适的使用场景

// 场景1:测试环境 - 避免线程切换的复杂性
class ViewModelTest {
    @Test
    fun `测试ViewModel逻辑`() = runBlocking(Dispatchers.Unconfined) {
        // 在测试中,我们希望在同一个线程执行所有操作
        // 这样断言更简单,测试更稳定
        val viewModel = MyViewModel()
        viewModel.loadData()
        assertEquals("预期数据", viewModel.data.value)
    }
}

// 场景2:立即执行且不关心线程的简单任务
fun immediateExecution() = runBlocking {
    launch(Dispatchers.Unconfined) {
        // 这个任务需要立即开始,不介意后续在哪个线程
        val result = performQuickCalculation()
        onCalculationComplete(result) // 回调可能在任何线程执行
    }
}

需要避免的陷阱

// 陷阱1:线程安全问题
fun dangerousExample() = runBlocking {
    var counter = 0 // 非线程安全的变量
    
    launch(Dispatchers.Unconfined) {
        // 可能在主线程访问
        counter++ 
        delay(1000)
        // 可能在DefaultExecutor访问 - 竞态条件!
        counter++
        println("Counter: $counter") // 结果不确定!
    }
}

// 陷阱2:UI线程访问问题  
fun uiThreadDanger() = runBlocking {
    launch(Dispatchers.Unconfined) {
        // 开始在主线程 - UI操作安全
        updateUI("开始加载")
        
        delay(1000)
        
        // 恢复时可能在后台线程 - UI操作崩溃!
        updateUI("加载完成") // 可能抛出异常!
    }
}

// 正确的做法:明确指定线程
fun safeApproach() = runBlocking {
    launch(Dispatchers.Unconfined) {
        // UI操作
        withContext(Dispatchers.Main) {
            updateUI("开始加载")
        }
        
        // 后台工作
        val data = withContext(Dispatchers.IO) {
            loadDataFromNetwork()
        }
        
        // 回到UI线程更新
        withContext(Dispatchers.Main) {
            updateUI("加载完成: $data")
        }
    }
}

第六幕:实战演练

// 让我们通过一个完整例子理解Unconfined
class UnconfinedAdventure {
    
    suspend fun startAdventure() {
        println("🎮 开始Unconfined冒险!")
        
        val adventurers = listOf("战士", "法师", "游侠").map { name ->
            async(Dispatchers.Unconfined) {
                adventurerJourney(name)
            }
        }
        
        adventurers.awaitAll()
        println("🎉 所有冒险者完成旅程!")
    }
    
    private suspend fun adventurerJourney(name: String): String {
        // 阶段1: 在调用者线程开始
        println("🛡️ $name${Thread.currentThread().name} 出发")
        
        // 第一次休息 - 可能改变位置
        delay(Random.nextLong(500, 1000))
        println("🌄 $name 第一次休息后在 ${Thread.currentThread().name}")
        
        // 执行一些IO工作
        val treasure = withContext(Dispatchers.IO) {
            delay(300) // 模拟寻找宝藏
            "魔法宝石"
        }
        println("💎 $name${Thread.currentThread().name} 找到了$treasure")
        
        // 最终休息
        delay(300)
        println("🏁 $name${Thread.currentThread().name} 完成冒险")
        
        return "$name 的冒险日记"
    }
}

// 运行冒险
fun main() = runBlocking {
    val adventure = UnconfinedAdventure()
    adventure.startAdventure()
}

总结:Unconfined的核心要点

  1. 立即执行:在调用者线程立即开始,不进行线程切换

  2. 挂起后自由:在挂起点恢复后,可能在任意线程继续执行

  3. 适用场景

    • 测试环境
    • 不关心执行线程的立即任务
    • 性能测试和调试
  4. 注意事项

    • 避免在Unconfined中直接访问共享状态
    • UI操作要明确指定线程
    • 生产代码中谨慎使用

Unconfined就像协程世界中的"自由精灵",它打破了线程的束缚,但也带来了责任。理解它的工作原理,就能在合适的场景中发挥它的最大价值!

记住:能力越大,责任越大。使用Unconfined时,要清楚地知道你的代码可能在任意线程执行,做好相应的线程安全措施!


通过这个故事和代码示例,相信你已经对Dispatchers.Unconfined有了深入的理解。它虽然强大,但要谨慎使用。在你的协程冒险中,选择合适的调度器,让代码既高效又安全!