给程序员的投资指南——分析型投资者

152 阅读29分钟

本章内容

  • 证券与市场概览
  • 管理风险并最大化收益的投资策略
  • 面向数据驱动型投资者的工具与技巧
  • 程序员可转化为优势的特质

艰难的工作环境,常常是迈向财务独立之旅的起点。正规教育很少能让人真正为残酷的职场现实做好准备:事无巨细的老板、难以相处的同事、充满厮杀文化的团队,或是那个暗中改你代码、出问题却怪你的客户。很多程序员会在某个时刻萌生“逃离”的念头——也许去偏远森林当个牧羊人,或者在遥远星系做一名星舰舰长。

换工作往往只是“治标”。自己创业通常意味着把每周 40 小时换成 80 小时,收入更低,而且长期成功的概率很小。如果创业失败,你可能又回到原点,甚至发现曾经挤兑你的“毒同事”被提拔成了你的上司。

但如果解决方案不是“再找一份工作”,而是逐步建立被动收入,从而减少对任何工作的依赖呢?通往财务自由的时间表取决于你的境况——家庭、房贷,或者哪怕只是家里的猫陛下(Her Majesty)——每个人的情形都不同。自由,可能始于这样一个瞬间:你意识到你的一部分刚性支出,已被被动收入“永久”覆盖。继续坚持下去,你就会有越来越多无需为之“工作挣钱”的东西。对于在“地狱般工作”中煎熬已久的开发者来说,知道自己可以离开一份高薪但摧毁灵魂的工作,去做一份更有意义、即便薪水更低的工作,是一种强大的解脱。

本书是一份循序渐进的实践指南,强调理性思考与耐心;它不承诺奇迹。对任何声称“24 小时暴富”的人务必保持警惕——那多半取决于运气、律师,或两者兼而有之

1.1 你的投资之旅

踏入金融世界,常像是踏上一条道路——若不稳住脚步,你可能被浪潮卷走。为了不偏离正轨,我们需要先明白自己要探索的要点

迟早,财务规划会成为必要。也许你看到了梦想中的房子,遇到了想共建家庭的人,听到了猫陛下对更好生活的“要求”,或是你想实现财务独立。每段旅程都以同样的方式开始:盘点你已拥有的,审视并优化你的支出,估算出自己每月平均能够积累的结余

拿着你谨慎估算的月度结余,朋友们可能会带着各种点子找上门。一些“专家顾问”会用股票及其“高回报传说”来打动你;保守派会偏向债券,理由是风险更低;第三类“金融发烧友”则建议你把一切都投进指数基金,然后在需要用钱之前尽量别想它

风险与收益是任何投资策略的两大支柱。不过,只估计“常态市场”下的潜在结果还不够。缺乏对标的的基本理解,就不该根据“朋友一句话”去冒着真金白银的风险。

本书旨在引导你成为一名数据驱动的投资者:一方面学习投资基础,另一方面学会以数据、研究、理性思考与分析来作出更明智的决策。

1.2 资产(Assets)

想开始投资,先要理解资产的基础。最简单地说,资产是你可以买入并实现收益的东西。我们用“证券(securities) ”指代金融领域的一类资产(如股票、债券)。总体而言,资产的变现方式有两种:

  • 资本增值:例如低买高卖。
  • 被动收入:例如定期收到支付(活期/定期存款利息、租金等)。

投资者应先明确自己的风险承受能力(在不致焦虑的情况下能承受的亏损幅度)与财务目标(期望在特定时间框架内获得多少收益)。第三个常被个人投资者忽视、但至关重要的因素是:维护一套投资策略所需的时间。如果盯盘与管理占用了你更想投入的时间,这就是一个需要调整策略的信号。越清楚风险偏好、目标收益与时间投入上限,你就越能有的放矢地制定与人生目标相匹配的投资策略。

1.2.1 股票(Stocks)

股票代表所有权(股权)。当你买入股票时,你拥有了公司的一小部分。截至 2025 年 6 月,Apple 流通在外的股份约 15,509,763,000 股。买入 1 股 Apple,相当于持有公司 0.000000006447552% 的所有权。

供需会影响股价。投资者往往会买入更成功公司的股票,从而推高其价格。但股价并不只由公司经营决定;宏观因素(全球政治与经济新闻等)同样会显著影响整个市场。

术语小贴士

通过券商账户,投资者买入某公司若干股(shares)股票(stock 指该公司的整体股本)。投资组合(portfolio)是你所持有的证券集合(股票、债券、期权等)。若组合中的某个持仓(position)价格高于买入价,在你卖出之前,这个收益为未实现收益(unrealized gain) ;同理亦有未实现/已实现亏损

有些股票会向投资者派息(dividend) ,按每股支付一小笔现金。截至 2025 年 6 月,Apple 约 213.55/,季度分红约213.55/股**,季度分红约 **0.26/股,对应股息率0.49% (税前、以股价计)。

对比之下,10 年期美债常被用作“无风险利率”的基准。截至 2025 年 6 月,其收益率约 4.3% ——显著高于 Apple 当前的分红水平。考虑到通胀,如果只因分红而买 Apple,可能并不划算;若不计股价上涨带来的资本利得,购买力还可能被通胀侵蚀。

如果你热衷于寻找“能跑赢大盘”的公司,第 4 章将手把手教你搭建投资论述结构化打造成长型组合

1.2.2 债券(Bonds)

债券本质上是一张借据(IOU) 。你买入债券,即把本金借给发行主体(政府或公司),作为回报,按期收到票息(coupon) 。大多数债券有到期日,发行人会在该日偿还本金

债券同为债券,但风险差异很大:

  • 信用风险:部分发行人更可能违约。为帮助评估他方信用风险,穆迪、**标普(S&P)**等评级机构会给出独立评级。
  • 收益率:通常而言,风险越高,潜在回报(收益率)越高

持有债券时,你可以选择持有到期拿回票面本金,也可以提前卖出。若提前卖出,成交价由市场决定,可能产生盈利或亏损

注意:把美国国债视为“无风险”的基本假设,是相信美国政府会始终履约、不发生违约。这一约定俗成广泛用于金融实践。更严谨地说,它们应被描述为“极低风险”,因为从理论上说,即便主权也并非绝对不可能违约。

第 5 章将讨论如何构建稳定的被动收入来覆盖日常开销、提升财务独立度,并将债券与分红股作为主要收入来源做详细比较。

1.2.3 交易型开放式指数基金(ETF)

聪明的投资者会分散风险,不把鸡蛋放在同一个篮子里。基金公司会把多种证券打包成一个基金ETF 是其中最受欢迎的一类,像股票一样在交易所挂牌,便于通过任意线上券商买卖

买入 ETF 是一键分散的简单方式。你无需分析并逐一买入上百只个股,只需一笔交易就能持有一篮子精心挑选的资产。多数 ETF 是被动管理,自动跟踪某个市场指数(如 S&P 500),并用算法定期调仓以保持跟踪;主动管理型 ETF 则由基金经理择时选股。

ETF 并非免费,发行方会收取管理费(费率/expense ratio) 。但对个人而言,ETF 通常更具成本效益:若自己分别买入所有成分股,交易成本往往更高。由于 ETF 本质是资产组合,本书其他涉及底层资产的章节也同样适用于 ETF。

1.2.4 其他基金

常见的其他集合产品包括共同基金(Mutual Funds)对冲基金(Hedge Funds)

  • 共同基金:与 ETF 类似,提供分散化、监管也较严格。运作差异在于:共同基金每日仅一次按**收盘后计算的净值(NAV)**成交。
  • 对冲基金:通常监管较宽起投金额高,一般只向高净值/合格投资者开放,策略更激进与复杂

ETF 与共同基金主要面向零售投资者;对冲基金则处于另一个层次。第 7 章将介绍专业对冲基金常用的对冲技术,个人投资者亦可借鉴以优化组合。

1.2.5 外汇市场(Forex)

除了持有股权或出借资金,投资者也可在外汇市场上交易货币对(如 EUR/USD),押注汇率变动。货币的相对价值每日都有波动;外汇交易者会分析经济指标与市场趋势来判断,并力求通过先买后涨先卖后跌获利。

汇率风险将在第 7 章讨论;第 10 章所述的技术分析原则亦适用于包括外汇在内的所有资产

1.2.6 加密资产(Crypto)

对许多人而言,加密货币是一类复杂难懂的资产。理解它,首先要区分底层技术与其最知名的应用:

  • 区块链:核心技术。可将其视作一种去中心化、安全的数字账本——一串按时间不断增长的记录(区块),由密码学加以链接与保护。虽然最出名的用途是数字货币,但其应用领域远不止于此。
  • 加密货币基于区块链之上的数字资产

加密货币的主要价值在于:无需可信第三方,即可进行点对点交易。不同于依赖银行等中介的传统体系,加密网络让个体间可直接转账

支撑这些网络的技术,也带来独特的投资机会。第 5 章将介绍其中一种——质押(staking) :通过参与验证交易获取奖励。同时也会对这一波动性高的资产类别的常见风险与争议做重要说明。

1.2.7 衍生品(Derivatives)

可以把衍生品理解为一种合约:其价值来自某个标的资产(如股票或大宗商品)。它为未来的交易设定规则,帮助你管理风险押注价格走势

对多数投资者而言,期权(options)是最有用的衍生品。期权赋予你在到期日前以约定价格买入或卖出某项资产的权利(而非义务)

这样想:你支付一笔小费用(权利金,premium)来获得一把**“API Key” 。这把钥匙让你在特定条件下调用一个函数——要么 buy() ,要么 sell() 。如果条件不满足,你让钥匙过期**;你的唯一损失就是当初支付的权利金。

  • 看跌期权(put) :赋予买方以行权价(strike price)卖出标的的权利,本质上是一种保险
  • 看涨期权(call) :赋予买方以行权价买入标的的权利,是一种以有限风险押注上涨的方式。

你也可以站在另一侧,卖出/发行(write)期权:你收取权利金作为收入,但同时承担义务

  • 卖出看跌:若买方行权,你必须按行权价买入该股票。若股价跌到归零,你仍需以较高的行权价买入,后果可能极其严重

期权是强大复杂且高风险的工具。因此本书将其放在**第 7 章(风险)**中系统展开。

1.2.8 私募股权(Private Equity)

在交易所买入公开上市公司的股票后,你就成为其股东。公开上市的一个优势是买卖便捷:全球投资者只要登录券商账户、下单,就能在数秒内成为股东。

初创公司往往蕴含更大的盈利潜力,适合愿意承担更高风险、换取更快致富机会的投资者。由于非上市公司不在公开市场交易,你需要采取不同方式:

  • 直接投资:直接向公司投资。面向单个私募投资者的初创公司通常处于最早期(pre-seed 或 seed)。
  • 天使/风投基金:通过专门投资初创的基金间接参与。作为有限合伙人(LP)出资,若项目成功退出,有望获得数倍回报

12 章将讨论私募股权的投资机会,并强调其与股票投资的关键差异。

1.2.9 其他资产(Other Assets)

投资的本质是获取资产并变现——要么靠资本利得,要么靠被动收入。并非所有资产都会被我们立刻识别出来。例如,专利可以估值并授权收取版税,但并非每个人都会把它计作自己的资产。

大宗商品(commodities)是可交易的原材料(如黄金、原油、小麦)。由于其价值与现实供需挂钩,其价格常与股债市场的波动不完全同步。投资者可通过期货合约商品类 ETF获取敞口,但需注意这些市场可能非常波动,原因包括地缘政治、天气、全球经济增长等复杂因素。

一些投资者将房地产视为“安全”投资,但它也有难题:其一,房地产流动性差,出售过程可能缓慢且繁琐;其二,房东面临租客风险(可能毁坏房屋或拖欠房租)。

当一种资产是不可同质化的(non-fungible,独一无二、难以用另一个完全相同的替代品替换),我们称之为非同质;反之,同质化(fungible)资产彼此可互换,这让它们往往成为新手投资者的良好起点,因为它们交易更便捷高效。虽然依靠非同质资产也能获得不错收益,但投资证券往往能让生活更简单,原因包括:

  • 所需资金更低:几美元就能买入少量股票;而房地产或艺术品可能要价数百万
  • 维护成本更低:实物需要安全存储、保险与保养,成本高;证券没有这些负担。
  • 流动性更高股票可随时卖出;非同质资产的持有者必须另找买家,以公平价格变现可能要数月乃至数年
  • 可扩展性更强:发现一家表现好的公司,你可以持续加仓;而非同质资产无法“一件买两次”

基于这些原因,本书主要聚焦证券及少数未在此详述的其他资产。

1.2.10 资产选择(Choosing Assets)

在探索“买什么资产”之前,请尽可能诚实地回答关于投资目标的四个问题

  1. 我需要多少钱才能过上幸福的生活?
  2. 我现在有多少暂时用不到、可以用于投资的钱?
  3. 为了获得更大的潜在收益,我愿意承担多大风险?
  4. 我愿意为投资过程本身投入多少时间(如研究标的、监控组合)?

除了一些普适原则(例如只投资你能看懂的业务)外,并不存在放之四海而皆准的策略。但每位投资者都可以找到匹配自身预期与目标的方法。既然我们已了解资产类型,接下来就可以进一步探讨与自身需求相契合投资策略

1.3 投资方法(Investment approaches)

在掌握了金融资产的基础之后,接下来关注如何从资产中创造价值。我们可将资产变现的方法大致分为三类:

  • 投机(Gambling) ——令人惊讶的是,许多人在买卖决策上依赖直觉或所谓的“天意暗示”。即便经验丰富的投资者也会落入认知偏差:在随机事件中看出“规律”,坚信“并非巧合”会把他们带向改变人生的投资。
  • 投资(Investing) ——我们将回避类似赌博的投机,转而关注更有结构化的财富积累方式。纪律化投资把财富积累视为长期目标,依赖审慎分析与批判性思维,力图减少冲动决策
  • 交易(Trading) ——投资强调长期成功,交易则聚焦于短期价格波动的获利。由于频率更高、周期更短,交易的风险通常高于长期投资。

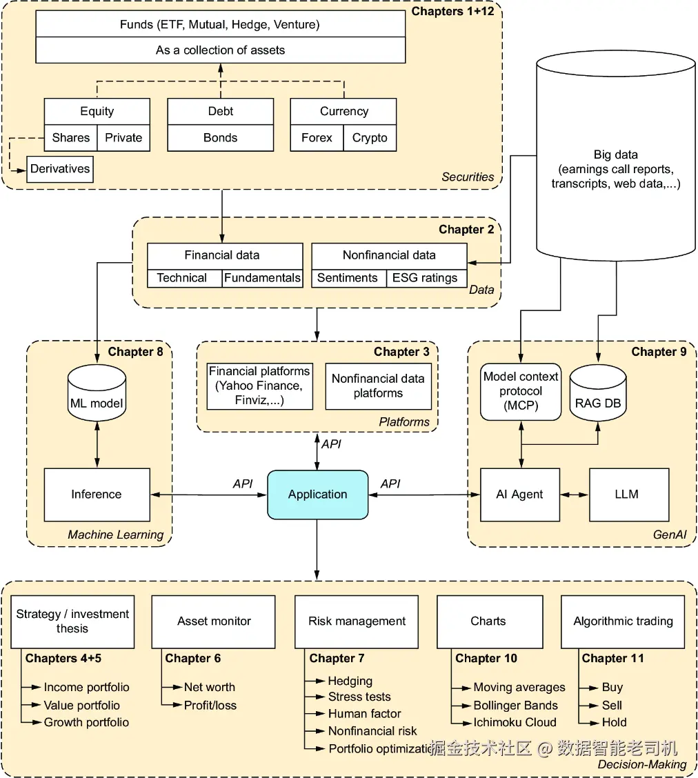
下面将介绍一些可帮助我们成为更优秀的交易者或投资者、并避免赌博的策略。图 1.1 展示了本书所涉及工具与技术的全景,并标注了相关主题对应的章节。

image.png

图 1.1 本书所涵盖工具与方法的概览,并指向各自聚焦的章节

我们借助金融平台公开信息收集证券数据;再利用包括机器学习与人工智能在内的多种分析方法,产出更多洞见;随后将这些洞见应用于决策流程

1.3.1 定量研究(Quantitative research)

定量”指用数字、计数与平均值来描述“正在发生什么”。目标是在尽可能多的公司范围内收集尽可能多的财务数据,并比较这些可能影响股价未来演变的“因子(factors) ”。你可以从多个角度分析公司的表现:历史数据展示随时间的变化;你也可以横向比较多家公司的当前表现。

得益于会计准则,财务数据高度标准化。正如本书所示,非财务数据同样可以量化并纳入投资研究。

第 2 章,我们将强调在定量分析中尤其重要的财务数据,如营收、利润率、市盈率(P/E)等。定量研究从数据采集与汇聚开始。

第 3 章,我们将展示如何收集与投资分析相关的数据:既可以使用提供结构化金融数据的 Python 库,也可以爬取网站获得数据。

拥有定量数据后,我们就能用机器学习算法基于历史数据预测未来价格走势第 8 章将系统概述如何构建机器学习模型

技术分析(TA)通过研究交易活动的统计趋势(如价格变动、成交量)来评估资产。技术分析师使用历史价格图表与各类指标识别形态、预测潜在走势。例如,图 1.2 展示了 NVIDIA 在 2016–2025 年间的价格演变;近年的陡峭上涨吸引了大量交易者与投资者(请记住,这样的增长率并不常见)。

image.png

图 1.2 NVIDIA 在 2016–2025 年间的价格走势示意。注意近年急升——这是吸引许多交易者/投资者的典型情形,但并不常见。

除了最易绘制的收盘价折线图之外,我们还可以使用计算各类指标的图表来辅助买卖时机的判断。图 1.3 给出 2025 年 7 月 NVIDIA 的蜡烛图示例(使用第 10 章介绍的代码绘制)。

image.png

图 1.3 蜡烛图帮助我们跨多日评估股票表现。黑/红色表示当日收跌,白/绿色表示当日收涨。

1.3.2 定性研究(Qualitative research)

定性数据包含用户在缺陷报告中的反馈——上下文、情绪与原因等,解释问题为何发生。放到财务语境中,则涉及:品牌力度管理层质量、以及新竞争者扰动市场的风险。

部分定性数据也可以被量化。例如:爬取财报、对电话会纪要情绪分析,并比较各次财报电话的情绪得分。分析定性数据的关键一环,是**生成式 AI(GenAI)AI 代理(AI agents)**的应用,概括如下:

  • 生成式 AI(GenAI) :可生成新内容与洞见。在金融中,GenAI 用于摘要海量数据(如财报、新闻)、分析社交媒体的市场情绪,甚至模拟市场情景压力测试投资策略。详见第 8 章
  • AI 代理(Agents) :能够自主执行复杂多步骤任务的高级 AI 系统。一个代理可以被指派去全面研究某资产:从网络收集数据、分析财务报表、评估最新新闻,再产出综合报告,从而自动化整个分析工作流。详见第 9 章

为更好地说明这些概念,第 4 章将以“自动驾驶”领域的公司作为成长型投资案例研究;第 5 章则聚焦收益型投资策略。两章都会强调:程序员如何更高效地采集机会相关数据,并开发更优的可投性评分卡方法。

1.3.3 算法交易与资产监控(Algorithmic trading and asset monitors)

投资者关注的是公司的长期健康与内在价值;而交易者更在意价格走势与市场状态。这种侧重使交易者能采用传统投资组合中不常见的策略。交易大致分为两类:

  • 做多(long / long position) :买入资产,预期其价格上涨。遵循“低买高卖”原则。
  • 做空(short / short selling) :从资产下跌中获利。交易者借入资产(如股票)、按当前价卖出,再计划未来更低价买回归还。

在此基础上,看几类关键的交易风格(按持有周期、方法与对技术的依赖度区分):

  • 短期交易(Short-term trading) :持有期从分钟到数周。通常按预设策略手工下单。

    • 日内交易(Day trading)当日内开仓并平仓,捕捉日内波动,不隔夜持仓。
    • 波段交易(Swing trading) :持有多于一天、通常不超过数周,力图捕捉更大幅度的波动或短期趋势。
  • 自动化/算法交易(Automated / Algorithmic trading) :用算法依据预设指标(如价格变化、波动率)自动买卖。自动化有助于纪律化执行、减少情绪干扰。例如,日内交易者可把自身策略程序化。第 11 章介绍如何识别潜在的 Alpha 因子

  • 高频交易(HFT) :自动化交易的高级形态,以极高速度海量订单运行,捕捉极微小、转瞬即逝的价差或套利机会,常以微秒级执行。**“比对手更快”**是 HFT 的核心,由专业量化公司主导。

有效的资产管理始于对所有持仓的统一视图。第 6 章讲解如何把多家券商与交易所的数据汇总到一份 Google 表格,并用 Python 连接两家全球券商(Interactive BrokersAlpaca)。若不便直连券商,也可先把持仓同步到数据库表

在此之上,第 8 与第 9 章探讨如何用AI 驱动算法分析个股表现、识别市场趋势;随后第 11 章阐述算法交易原理——当满足特定参数或因子时自动执行交易。

任何此类策略的关键环节是回测(Backtesting) 。就像软件开发中的单元测试:用历史数据验证算法,评估过去若使用该策略的表现,从而在投入真金白银前获得对其有效性的核心洞见。

1.3.4 投资组合与投资风格(Portfolios and investing strategies)

投资风格可分为三大类:价值型(Value)成长型(Growth)收益型(Income) 。它们有时会重叠。例如 GARP(Growth at a Reasonable Price) 就是价值+成长的折中。下面依次概述三类风格。

价值投资(Value Investing)

价值投资者寻找被低估市价低于内在价值的公司。这类机会常出现在市场对短期利空过度反应时(坏消息、财报不佳等),忽视了公司的长期潜力。识别方法是细致比对财务数据与关键比率,确认真正的低估。第 2 章介绍其入门方法。

成长投资(Growth Investing)

成长投资者专注具备快速扩张潜力的公司,往往来自新兴领域(如量子计算、自动驾驶等)。成功的关键在于彼得·林奇推广的原则:你的专业/个人领域知识可能带来显著的投资优势。他强调:有专长的业余者常能胜过缺乏该专长的专业人士。第 4 章将教你如何用自身专长识别与分析成长机会

收益投资(Income Investing)

收益投资者侧重能持续产生被动收入的资产。常见配置为分红股、付息债券、REITs 等。第 5 章专门讨论收益型投资

表 1.1 对这三类策略做一览比较,帮助读者据此匹配自身的风险偏好、收益目标与时间投入

表 1.1 成长/价值/收益投资对比

属性成长投资价值投资收益投资
首要目标资本增值资本增值持续收入
关注点未来潜力、创新被低估的“便宜货”稳定现金分派
典型公司年轻、创新、快速扩张成熟、稳定、阶段性不受欢迎已建立、可预测、高现金流
分红低或无(利润再投资)往往有分红高且稳定为要
关键指标高营收增速、高 P/E低 P/E低 P/B*高股息率、稳定现金流
风险画像低至中等
持有期限长期中长期皆可(常用于即时需求)
  • P/E = 市盈率;P/B = 市净率。

许多投资者会采用混合式方法,有节制地组合多种手段以实现多重目标,并可能把交易策略与上述投资策略结合。常见形式是“核心—卫星”组合:

  • 核心(Core) :投资组合的地基,偏长期投资;以耐心持有复利驱动财富增长,实现主要增长目标

  • 卫星(Satellites) :围绕核心的小体量、战术性板块;可按不同目的设计:

    • 拿出一部分资金用于短期交易,主动把握市场波动;
    • 另有一部分配置于收益资产以获得稳定被动现金流,增强整体稳定性与现金流

这种平衡结构有助于在纪律化的长期规划把握短期机会获取稳定收入之间取得良好权衡。

1.4 风险与回报(Risks and rewards)

本书也将探讨用于支撑投资与交易决策的策略。对冲(Hedging)是一种风险管理手段,用于抵消一项投资可能出现的亏损。通过在相关资产上建立相反方向的头寸,投资者可以为其组合提供对不利价格波动的保护。本质上,对冲类似于购买保险:你用放弃一部分潜在收益来换取显著亏损风险的降低。第 7 章将系统讲解风险管理,包括对冲策略。

图 1.4 展示了不同资产的回报。我们是否只需挑选历史上表现最好的资产就一路向前?

image.png

图 1.4 股票、债券与加密货币的回报对比(由 ChatGPT 生成)

历史表现不代表未来结果。 市场难以预测,没有任何一套工具、技术或策略可以保证成功。正如第 12 章所述,初创股权的回报可能远超其他资产,但其风险也最高。截至 2025 年 6 月比特币$118,000。现在买入的投资者,若价格进一步上涨,当然可能获利;但同样现实的是,价格也可能大幅回落,导致价值显著缩水。

尤其是近几年,股市的脆弱性愈发明显;有时社交媒体对股价的影响甚至大于财报。我们时常看到,某位公众人物的不可预测行为能让隔夜涨幅瞬间蒸发,随后又再度反弹。

沃伦·巴菲特有句名言:“别人贪婪时我恐惧,别人恐惧时我贪婪。 ” 这条原则提醒我们:在牛市上行阶段要保持谨慎,尤其当有经验的投资者开始警示高联邦债务经济不稳潜在风险时,更应抵御“加大筹码”的诱惑。

1.5 程序员的不公平优势(A programmer’s unfair advantage)

抛开流行文化和电影的刻板印象吧。现代市场并非由会议室里的“油滑交易员”操盘,而是一套由数据、逻辑与算法构成的复杂系统。在这种环境中,作为程序员的你天然占优——你每天用于构建软件的技能,同样能用来创造财富。

1.5.1 你以系统与数据思考(You think in systems and data)

你的工作是把原始数据转化为理性决策。无论是从日志调试,还是分析性能指标,你都遵循证据而非情绪。投资也是如此:

  • 财务报表是一组等待分析的数据集;
  • 股票图表是等待识别的模式。

当他人倚赖直觉时,你可以——

  • 做基本面分析:就像检查程序核心部件来定位 Bug 一样,你能通过损益表、资产负债表评估公司的内在价值
  • 用定量工具:数据分析、脚本运行的技能可直接用于策略回测研究自动化
  • 搭建系统:编程即构建基于规则的系统;这正是制定纪律化投资计划、规避追涨杀跌炒作心理等常见偏差的关键。

1.5.2 你的心智模型适配市场(Your mindset is built for the market)

除了技术能力,你的心态也已为投资的现实做好了准备:

  • 耐心与自律:你知道棘手 Bug 的挫败与修复后的满足。成功投资是最高级的延迟满足,同样需要韧性把策略执行到位。
  • 抽象思维:从 API 到复杂数据结构,你习惯于抽象。这有助于理解股票、债券、衍生品无形资产,你能看到系统而不只是零件。
  • 前瞻视野:你处在技术前沿,不只是 AI、VR、生物科技等趋势的使用者,常常还是创造者。这类领域知识让你更能识别塑造未来的公司。

1.5.3 定义你的“参数”(Define your parameters)

作为程序员,你可以让投资策略贴合你的生活选择。有人选择高薪路径配合稳健规划以更早退休;也有人选择地域与时间的自由,成为数字游民;有时收益不是更多的钱,而是更低的开支与税负

成功投资的关键在于理解你的环境与目标。像写项目规格一样,先回答:

  • 我能承受多大风险
  • 我愿意投入多少时间
  • 我有哪些伦理边界

明确这些问题,有助于你制定一套个性化且可执行的策略,把程序员的天然优势转化为可落地的结果。需要说明的是:本书不提供财务建议,也不推荐具体资产,而是指导你运用既有的分析技能来研究证券,从而支撑你的决策

小结(Summary)

  • 投资是为获得收益或升值而购入的资产或物品。
  • 资产不只限于金融产品。不同资产遵循不同规则创造价值。非金融资产不可同质化,对新手而言交易更复杂。
  • 与多数资产不同,金融资产通常是同质化的,因而更易交易
  • 股票代表对上市公司的部分所有权;任何投资者理论上都能买到控股权。股票通常经由券商买卖。
  • 私募股权是对非上市公司的所有权,不在公开交易所流通。
  • 衍生品标的资产衍生而来;例如期权赋予在既定条件下买/卖股票的权利。你也可以交易期权本身(买入或卖出这种权利)。
  • 卖出期权可带来权利金收入,但在某些情形下风险巨大
  • 分红是公司按持股比例向股东支付的款项;并非所有公司分红。票息对应债券的利息收入。
  • 与股票不同,债券对应债务关系:债券持有人不拥有公司部分权益,而是收取利息作为补偿。
  • ETF是以被动管理为主的资产组合,通常风险低于单只股票
  • 对冲基金采用更激进/复杂的策略,面向合格投资者与机构,风险更高。
  • 加密货币是一种可在无第三方中介下转移价值的资产。
  • 尽管有些资产被称为“无风险”,但不存在绝对无风险的资产。
  • 程序员拥有一系列数据驱动决策的能力。
  • 新手在研究策略前,先定义投资目标更有益——不同策略对应不同资金要求、风险承受与时间投入
  • 本书不提供财务建议;目标是教授如何运用编程技能与 AI 获得更深入洞见,做出更明智的投资决策。