在 Databricks 上的 Unity Catalog 数据治理——AI 治理

147 阅读22分钟

“技术本身在被应用之前是道德中立的。”
——威廉·吉布森(William Gibson)

“AI 驱动”已经成了各类组织与产品最常用的形容词。夸张宣传当然不少,但确实有越来越多的公司希望利用自身数据,借助最新的 AI 进展做出有用的东西。就像“数字化转型”,AI 转型也是真实且正在发生的。

不过,最大的挑战是在确保完备治理与安全的前提下构建 AI 系统。你可能切身感受过:即便是经典的、相对简单的机器学习项目,也很难真正上线到生产。这往往是因为这些项目通常起步于数据科学家或 ML/AI 工程师的笔记本电脑——他们更关注数学与统计本身,而较少关注如何部署。在大多数 AI 项目中,安全通常是事后补救,治理更是缺位。再加上生成式 AI(GenAI)兴起,尤其是 OpenAI 的 GPT 系列,新的安全与治理难题接踵而至。

有些事件甚至显得“滑稽”。2024 年 1 月 18 日,X(原 Twitter)上有用户晒出与快递公司 DPD 的“AI 客服”对话记录。该机器人不仅没帮上忙,还在提示下写了一首诗自嘲其“无用”,并抱怨 DPD 糟糕。事件在社媒上广泛传播,DPD 迅速“修复”了 AI 模块,但名誉受损已难挽回。更严重的是 2023 年三星事件:员工将公司敏感源代码通过 ChatGPT 提交给 OpenAI,导致三星暂时全面禁止员工使用 GenAI 工具。类似案例不胜枚举,它们反映了 AI 快速落地带来的风险外延。

随着通用型 GenAI 模型(且常由第三方托管)的使用增多,组织的潜在安全暴露面被显著放大——例如将企业数据上传到第三方模型 API 提供方。这要求我们在应用、网络与基础设施多个层面统筹安全与治理。举例说,在网络层面,你得考虑为调用跨区域托管的模型而产生的跨区数据传输,而这在某些合规场景下是不被允许的。即便只在组织内部,要控制谁能访问训练好的模型、如何复现实验与结果,也并不容易。

缺乏完善的数据治理,会显著影响 AI 项目的可持续性——这一点常常让组织感到意外。事实是:AI 项目失败率很高。Gartner 指出,许多 GenAI 项目因数据质量差、缺乏明确业务价值、风险控制不足与成本上升,在概念验证后就被放弃。Gartner 还预测,到 2027 年,60% 的组织将因缺乏一致的道德治理框架而无法实现 AI 用例的预期价值。

由于 AI 的快速发展,更大的社会层面担忧也接踵而至:工作替代、贫富差距扩大、偏见歧视、虚假信息等。应对这些问题需要组织、政府与社会各界共同努力。

什么是 AI 治理?

随着 AI 更深地嵌入业务运营与日常生活,组织与社会必须用稳健的治理机制来同时管理它带来的机会与风险。AI 治理涵盖政策、结构化框架与实践,旨在确保 AI 技术以安全、负责、合乎伦理的方式被开发与部署。其范围很广,且与数据治理类似——没有一个全球“中央权威”来划定边界。它受国际、政府与行业层面的政策、流程与框架趋势影响。

国际层面会提出原则与全球标准,并影响国家与地区政策。例如,联合国(UN)设有 AI 顾问机构,经济合作与发展组织(OECD)发布了政府间 AI 原则。欧盟通过《AI 法案》(EU AI Act)在全球范围内塑造监管路径。微软、Meta、谷歌等科技公司与国际标准化组织(ISO)也在推动落地实践(如 ISO/IEC 42001)。

本质上,AI 治理是跨学科的:把技术、法律与伦理相结合,为 AI 的开发与使用建立结构化的环境与框架,适用于提供方与使用方。它由流程、标准与护栏构成,确保 AI 系统安全运行、符合伦理并遵守法规,覆盖 AI 全生命周期:从开发、部署,到持续监控与管理。

本章仅聚焦 Databricks 平台语境下可落地的治理环节:如训练数据与模型、模型服务化、访问与使用的防护(guardrails),以及可观测性。法律、伦理与社会层面的“责任 AI”不在本章讨论范围。

AI 模型生命周期

AI 项目中最重要的制品是模型,它由数据训练而成。简单说,训练好的模型就是其训练数据的“表征”。而在 AI 用例中,输入与输出也都是数据。因此,AI 治理本质上属于数据治理的一部分。见图 6-1。

image.png

图 6-1. AI 模型要素的简化示意

AI 模型生命周期主要分两阶段:训练服务(推理) 。经典 ML 的训练相对简单,而 GenAI 的训练与对齐更复杂。本文为聚焦治理,仅以简化视角讨论 ML/AI;关于训练的细节可参考 Chip Huyen 的 Designing Machine Learning Systems

注:本文将“经典 ML”与“生成式 AI”等统称为“AI 项目”。且由于本章聚焦安全与治理,多数 AI 概念都保持高层次描述。

模型训练

训练阶段的核心是训练数据集。在 Databricks 中,你将结构化/非结构化数据引入平台,并在 Unity Catalog 中注册为表或卷(Volume) 。你可将 Delta 表注册为特征表。借助 Databricks 托管的 MLflow,可以构建 ML 模型与 GenAI 应用;其与 OpenAI、Hugging Face Transformers 等工具链的集成,也便于管理与部署大语言模型(LLM)。后文会简述 LLM 相关注意点。

在 Databricks 上做 AI 的优势不止于“更简单”,还在于安全、可扩展与可靠。这主要得益于平台的安全优先理念与 Unity Catalog 的统一访问控制。在 GenAI 新范式带来层出不穷的安全问题之际,这些尤为关键,尤其当你要把模型真正推到生产时。

很多用户计划用外部托管的模型(如 OpenAI),他们最大的担心是组织数据会被发给第三方。不少人默认“发给 LLM 的数据都会被训练使用”,有时确实如此,但通常可以通过与供应商的合同来选择性退出(opt-out) 。当然,自训/自托管 LLM从安全上更可控,且在需要深度定制于自有数据时也更合理。

自训/定制 LLM 也有额外注意点。一些团队倾向于“能拿到的数据全喂给模型”。初衷是想最大化收益,但这可能违反敏感数据(如 PII)使用规范。如果把敏感信息训练进 LLM,后续泄露的风险会被放大。想象一个包含员工薪资的文件被放在了权限管理不严的 SharePoint 目录中——虽然这本来就不妥,但若它进入 LLM 训练集,模型接口就可能成为“更易访问的泄露入口”。因此,需要端到端可控的平台来覆盖模型开发、部署与服务,防止此类风险。

模型服务(推理)

训练或选定模型后,下一步是提供使用。处于“静态”状态的模型只是一组文件,通常只被训练所用的框架理解。你可以做离线(批量)推理:将模型加载到内存,对大量数据一次性推理,追求高吞吐(如定期更新推荐、批量图像分类)。也可以做实时推理:对单条数据低延迟预测(如自动驾驶障碍物检测、刷卡实时反欺诈)。

除了把自有模型上线为实时服务,Databricks 还支持外部模型(External Models) :例如将 Azure OpenAI 作为后端。在 Databricks 工作区创建一个模型服务端点,其背后调用 Azure OpenAI;你向 Databricks 端点发送请求,平台转发到 Azure OpenAI,再把结果回传给你。

这种方式的好处是:对使用者的体验统一,无论后端模型换成 Azure OpenAI、Hugging Face 还是别的,都不影响上游调用;并且你还能叠加平台级的安全能力,如本章稍后会提到的 AI Gateway

图 6-2 概括了一个 AI 项目从头到尾需要考虑的安全与治理要点。请注意:这些要点是端到端适用的,而非只在某个环节才考虑。

image.png

图 6-2. AI 项目的简化元素与对应的安全/治理关注点

在 Databricks 上治理 AI 系统

在第 1 章中,我们讨论了组织内部的孤岛如何导致不同的治理模型。放在 AI 项目里,这个问题更为突出,主要有两个原因:

  1. 大规模 AI 项目的迅猛增长跑在了标准化治理模型之前,导致实践支离破碎。
  2. 多数为结构化数据提供安全与治理框架的平台,并未对 AI 资产(文件、函数、模型)提供同等能力。

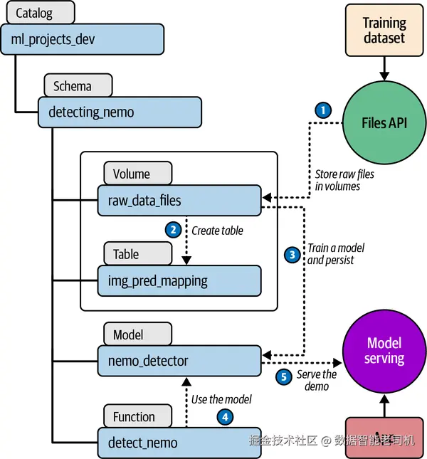
本节聚焦如何用 Databricks 平台与 Unity Catalog 来应对这些挑战。先看一个简单例子:假设你是一名参与 “Detecting Nemo(寻找尼莫)” 项目的 ML 工程师,需要训练一个模型,在图片中检测看起来像尼莫(迪士尼 2003 年电影《海底总动员》中的小丑鱼角色)的鱼。你们组织把 Databricks 作为数据平台之一。幸运的是,有平台团队替你完成了底座搭建。作为该项目成员,你在目录 ml_projects_dev 下新建的模式(schema)detecting_nemo 上被授予 ALL PRIVILEGES,并且拥有该目录的 USE CATALOG 权限。

你的训练数据集由一批 JPEG 文件和一个 CSV 构成,CSV 里存着图片文件名中的图像 ID 与“是否存在尼莫”的映射。第一步是把这个数据集引入 Databricks。由于数据集当前是固定的,有两种方案:

  • 方案一:用云厂商原生工具拷贝文件到云存储,并在有定义 EXTERNAL LOCATION 的位置落地。随后创建一个外部卷(external volume) ,即可通过 Unity Catalog 访问这些文件。看似最直观,但问题在于:摄取行为本身不受 Unity Catalog 治理,因为你需要直接访问存储账号来拷贝文件。若文件非常大,此方案仍可取。建议务必用自动化方式写入文件,并将直连存储的主体(principal)严格最小化。
  • 方案二(我们更推荐):使用 Files API 将文件摄入 Databricks 平台。做法是创建一个托管卷(managed volume) ,然后以该卷为目标可保对象(securable),通过 Files REST API 上传。这样数据摄取过程也受控且可治理。当数据(尽管仍然是原始形态)被 Unity Catalog 编目后,你即可对其施加访问控制。注意:卷上只能对卷本身授权,不能对卷内单个文件细粒度授权。你可以基于 CSV 建一张表保存映射关系——这样就有了可授权的表级可保对象,并能获得血缘与其他元数据;卷中文件级别是没有这些元数据能力的。

下一步,你用 MLflow 训练多版模型,并将它们持久化到项目对应的目录与模式中。评估后选择表现最好的一个。对于批量图片的“寻找尼莫”,你可以在 Unity Catalog 里创建一个函数,内部调用最佳模型的预测函数并返回结果;或者开通模型服务(Model Serving) ,把模型打包为 REST API 端点,供实时检测新图片。除此之外,你还能做一个 Databricks Apps 应用,让用户使用 Databricks 凭据或 SSO 登录、上传图片,并查看是否检测到尼莫。

我们不展开训练、评估与预测的细节——本书关注点不在 ML/AI 本身,而在治理。从这个简例中可以看到:从原始数据摄取到模型服务,全流程都能受益于 Databricks 平台提供的安全与治理能力。见图 6-3。

image.png

图 6-3. 模型训练到服务的端到端简化流程

MLOps

为了更快交付高质量软件并快速吸收反馈,业界形成了 DevOps:把开发(Dev)与运维(Ops)融合,借助自动化提升可靠性。DevOps 反映了软件开发的文化变迁:开发者与工程师也会在一定范围内承担测试、部署与平台管理的职责——这离不开云与 Kubernetes 等技术的兴起。

当 ML 项目走向主流后,自然需要“DevOps 的等价物”。传统软件主要由代码、配置与依赖组成,核心在于版本管理、打包、测试与跨环境部署。而 ML 项目很大一部分由数据集与模型构成,单靠常规 DevOps 远远不够,于是出现了 MLOps——旨在贯穿模型从开发、训练到部署、监控与运维的端到端方法论与最佳实践。本质上,MLOps = DevOps(代码)+ DataOps(数据)+ ModelOps(模型)

实施到位的 MLOps 可带来:

  • 协作:促进数据科学家、ML 工程师、DevOps 与 IT 的协作,顺畅地把模型从研发推向生产。
  • 自动化:自动化数据准备、训练、测试、部署与监控,减少人为错误,加速流转。
  • 持续集成与部署(CI/CD) :将 CI/CD 原则用于 ML,支持版本化、迭代更新与可靠发布。
  • 监控与治理:对生产模型进行监控,自动发现数据漂移等问题并缓解;遵循监管合规要求并随法规演进调整流程。
  • 可扩展与可复现:标准化框架与流程便于在组织内快速规模化,并保障结果可复现、可审计,同时能承载不断增长的数据量。

在 Databricks 上的 MLOps 走数据中心路径,可依托 MLflowUnity Catalog 等核心能力实现上述目标:

  • 协作:工作区(Workspace)的 Notebook、Git 集成与托管 MLflow 支持协同建模;Unity Catalog 通过跨工作区的数据与模型授权,促进协作。
  • 自动化:用 Lakeflow Jobs 实现端到端自动化;采用 Databricks Asset Bundles(DABs) 这类 IaC 模板化方式,简化在 Databricks 上落地 MLOps 最佳实践。
  • CI/CD:借助 Git 集成、模型版本管理、MLflow 实验跟踪等能力构建 CI/CD;DABs 进一步降低搭建与维护成本。
  • 监控与治理:Unity Catalog 负责治理(编目、授权、审计、血缘)。Databricks Lakehouse Monitoring 可监测数据统计性质与质量;通过推理表(Inference Tables) (记录模型服务请求/响应的 Delta 表)监测模型表现与潜在漂移。
  • 可扩展与可复现:平台原生的“面向大数据”的设计保障规模化;托管 MLflow 与 DABs 降低复现难度。

在 Databricks 上,通常用独立的工作区与目录隔离开发/预生产/生产等环境。与纯软件不同,数据与 AI 资产的“跨环境传播”要复杂得多。例如:训练几乎总要用生产数据——这意味着在开发环境也要访问生产数据;又如:若在开发环境完成训练,是否需要把“训练代码”同步到预生产与生产(尽管这些环境里不执行训练)?另外,模型上线往往需要支持A/B 测试与灰度发布等业务诉求。深入的工程落地细节超出本书范围,推荐参考 The Big Book of MLOps

大语言模型(LLM)

2010 年作者 Karthik 入行时,“机器学习/人工智能”还是小众词,多指神经网络、线性/逻辑回归、随机森林等;NLP 以规则、统计与传统 ML 为主,能胜任部分结构化任务(情感分析、文本分类),但灵活性与扩展性有限。如今的 LLM 本质是更强大的 NLP 模型,擅长开放式问答、摘要、文本与代码生成等,用例激增。

LLM 仍是 ML 模型,但训练与使用方式与传统 ML 差异很大:它们“很大”,需要海量数据与算力(含 GPU) ,投入巨大,因此大多数公司不会自训通用 LLM,而是使用厂商提供的通用模型。大体分为两类:

  • 闭源:由厂商托管,提供 API/UI,例如 OpenAI、Anthropic。
  • 开源:可自由下载、修改与自托管,例如 Meta 的 Llama、Mistral AI 的 Mistral 系列。

通用模型对“通用任务”表现更佳,而对需要组织上下文的任务则需要微调开源模型自训;前者更现实、成本更低。出于安全考虑,很多组织倾向自托管,避免把数据发给第三方。

今天的“模型服务”可能意味着:

  1. 服务自训/微调且自托管的模型;
  2. 服务预训练且自托管的模型;
  3. 转发到外部托管的模型(新挑战,治理最难)。

对于第 3 种,需要考虑:

  • 数据安全:传输需 TLS 1.2+;若涉及敏感数据,建议字段级加密。
  • 数据保留策略:核验厂商的保留策略,优先选择零保留
  • 输入/输出过滤:入参预处理(脱敏 PII、凭证等),出参后处理(去除风险内容)。
  • API 治理:密钥入库保管而非硬编码;强鉴权与最小权限、限流、请求日志、IP 白名单与防火墙。
  • 运维治理:记录请求/响应并监控异常流量与敏感泄露;制定应急预案(如快速吊销凭证)。
  • 供应商风险管理:要求安全与合规证明、第三方审计、数据保留/所有权/泄露通报/合规责任等条款。

Databricks 的 Mosaic AI Model Serving 是模型服务能力(“Mosaic” 源自 2023 年并入的 MosaicML),它像一个统一接口层,可同时访问 Databricks 托管与外部模型(见图 6-4)。它提供统一 UI、访问控制,并利用平台的核心安全与治理;还可启用 Mosaic AI Gateway 管理 API 使用。

image.png

图 6-4. Mosaic AI Model Serving 为 Databricks 托管与外部模型提供统一接口

注:随着“通过 API 使用通用模型”的趋势兴起(LLM 带动),MLOps 也在演进——训练频次下降,重心转向托管/服务化通过第三方 API 使用。面向 LLM 的运维也常被称为 LLMOps

Mosaic AI Gateway

当你在 Databricks 上创建模型服务端点时,可以启用 AI Gateway 功能,包括:

  • 限流(Rate limiting) :按用户、按端点限制请求速率。
  • 载荷日志(Payload logging) :把模型输入/输出记录到 Delta 表,用于监控与审计。
  • 用量追踪(Usage tracking) :在系统表中记录端点的运行与成本,用于运营监控。
  • AI 防护(AI guardrails) :自动检测并拦截不安全/有害内容(暴力犯罪、自残、仇恨等),以及可选的 PII 检测/拦截/掩码;可分别对输入与输出启用。
  • 回退(Fallbacks) :部署或运行异常时,将请求路由到端点上其他模型以降低故障影响。
  • 流量分配(Traffic splitting) :在多模型间分流,便于 A/B 测试 与验证。

这些开箱即用的能力解决了生产模型服务的大部分通用难题,而且对模型类型与来源无关——无论你在/通过 Databricks 使用 Azure OpenAI、AWS Bedrock、Meta Llama 3 等,都可受益于这套通用“网关 + 护栏”。

AI 系统的组成组件

到目前为止,我们已分别讨论了 AI 治理的各个方面与组件。现在让我们拉远视角,从全局看看运行在 Databricks 上的一套 AI 系统,如图 6-5 所示。

image.png

图 6-5. Databricks 上端到端 AI 系统的组成组件(简化)

Databricks 上简化的端到端 AI 生命周期可分为四个阶段:

  1. 从原始数据开始,可在 Unity Catalog 中以 volume 编目。对数据进行清洗与探索性数据分析(EDA),并构建用于训练与测试模型的特征。
  2. 运行多轮实验来训练、评估并选择表现最佳的模型。若是对现有模型进行微调,步骤基本一致。也可以直接选用外部模型,此时跳过训练、只做评估与选型,可结合公开基准进行对比。
  3. 模型就绪后,进入使用阶段:要么做批量推理,要么做实时推理
  4. 模型服务上线后,将你的 AI 应用接入该模型服务端点以获取预测结果。对离线批推,可使用 Spark DataFrame,或创建可由 SQL 调用的 AI 函数
    如需,还可以将请求/响应日志记录为推理表(inference tables) ,供分析与模型改进。

在治理层面,Unity Catalog 覆盖所有资产:volume 中的原始数据、表格形式的数据集与特征、已训练/微调的模型以及函数。模型服务由工作区(workspace)控制项与 AI Gateway 进行治理。

把 AI 系统当作“黑箱”并无助益;最佳做法是将其拆分为关键组件,识别每个组件的风险并制定缓解策略。这也有助于评估平台是否具备相应能力,便于你高效应对这些风险。关于 Databricks 上 AI 系统的风险与对应缓解策略的详细分析,参见 Databricks AI Security Framework(DASF)

实施一套 AI 系统

与许多公司一样,Nexa Boutique 也想抓住 AI 浪潮做出亮眼成果。它们已有多支团队在各类场景里应用传统 ML,但这是首次高层(CTO、CDO、甚至 CEO)高度关注并提供预算。零售业务背景下,团队很快设想出多种可受益于最新 AI 技术的用例;但如何构建安全、可靠、可运维的端到端 AI 系统经验不足。于是他们决定先聚焦一个用例,跑通后再模板化复用。

他们选择了面向终端客户的智能客服聊天机器人:该方向在业界已有诸多落地案例与资料,技术团队也更容易参考与对标。首版计划直接使用一个不做定制的 LLM。

技术栈方面,由于 Databricks 在组织内覆盖面广、团队也熟悉平台,Nexa 评估后发现:Databricks 基本具备搭建与运行 AI 系统所需的能力;更关键的是,大部分数据已在 Databricks 中,可避免跨平台拷贝数据。同时,虽然并非完美,但 Databricks 提供了端到端的安全与治理模型,这是其他平台少见的。

就 GenAI 方案,Nexa 选择 Azure OpenAI:一方面出于 OpenAI 的流行度,另一方面因与微软既有合作,可免去新供应商的冗长安全合规审批。

技术路线选择 RAG(检索增强生成) :通过在生成前检索实时/专业知识,提高回答的准确性、时效性与上下文相关性。对频繁变化或领域专属的信息(如零售知识库)尤为合适。为加速检索,RAG 依赖向量检索——用向量(文本/图像/音频的数值表示)与相似度算法来匹配语义近似内容,而非关键词匹配。

在 Databricks 上,可结合 MLflow 与 LangChain 来集成 LLM;Mosaic AI Vector Search 可用于构建向量检索索引以加速嵌入向量的检索。Nexa 按如下步骤在 Databricks 上构建了 RAG 链:

  • 选定现有 Databricks 工作区搭建聊天机器人 AI 系统;
  • 为外部嵌入模型对话模型创建 Databricks 模型服务端点(底层使用云厂商的 AI 服务);
  • 创建一个 Vector Search 端点;
  • 基于该向量检索端点与嵌入模型端点,建立向量索引
  • 使用 MLflow + LangChain 在 Unity Catalog 中创建并注册 RAG 链模型
  • 为 RAG 链创建模型服务端点以编排全流程;
  • 创建 Mosaic AI 代理评估应用用于系统评审;
  • 使用 MLflow tracing 观察 RAG 链任务;
  • 评估通过后,使用具备 OAuth 令牌的 服务主体(SP) 将 RAG 链端点接入到聊天机器人应用;
  • 治理由 Unity Catalog、工作区控制项与 Mosaic AI Gateway 共同保障。

image.png

图 6-6. 使用外部嵌入与对话模型的 RAG 聊天应用

该聊天机器人 MVP 在数周内完成并快速获得全公司关注,取得成功。一个对 GenAI 了解尚浅的小团队,用极小的成本与工作量完成了高关注度的用例。随后在走向生产时,他们补充了应用层改造、回退机制、事件响应与合规检查等。此方案被模板化,后续用例基本复用相同模式,主要变量是所选 LLM:部分团队采用 Databricks 的基础模型,部分采用外部闭源托管模型——很好地体现了他们“即插即用”的架构。

小结

本章梳理了在实现 AI 用例时需要强治理与高安全的关键动因,聚焦了 Databricks 平台上达成这些目标的核心要点,并展示了一套端到端 AI 系统在 Databricks 上的形态,以及 Nexa Boutique 如何基于 Databricks 实施 RAG 聊天机器人。第 7 章将进一步讨论 Databricks 上数据与 AI 资产的可发现性,并介绍实现可观测性的可用方案。