上下文工程+“ChatGPT Pulse”,字节开源 MineContext

537 阅读8分钟

快来访问我们的开源仓库:github.com/volcengine/…, 点亮Star,下载体验,参与共建,开启主动式上下文感知之旅吧!

Context-Engineering 遇上ChatGPT Pulse


“We are swimming in a sea of information, and we need to learn to navigate.” — Norbert Wiener


“我们正畅游在信息的海洋中,我们需要学会航行。” — 诺伯特·维纳

数千年来,人类始终在探索知识与信息管理的最佳方案,然而过去的方案都只是静态存储(不管是图书管理法还是各类笔记软件),用户需要耗费大量精力进行手动的分类、标记和检索,知识的复用和创新严重依赖于人脑的记忆力和联想能力,效率低下且极易形成信息孤岛。

三个多月前,Context-Engineering(上下文工程)的概念横空出世,海内外的开发者逐渐形成了一个共识,AI应用从能用到好用的关键就是获取足够丰富且优质的 Context。概念爆火之后,诞生了不少相关的讨论,但是实际落地的应用却寥寥无几。

几天以前,OpenAI 推出 ChatGPT Pulse,Pulse 这个每天早报式的功能,再次掀起话题:AI 不再只是等待提问,而是能在后台自主整理、主动推送有价值的信息。然而这个功能在数据隐私、价格、效果等方面存在大量争议,不少人吐槽,单纯的网页端对话的 Context 太过稀疏,生成的推送质量实在是不尽如人意。

而在今天,字节跳动 Viking 团队正式开源发布 MineContext:你的主动式上下文感知伙伴,专为“超级个体”的办公、学习与创作而生。它让上下文工程与 ChatGPT Pulse 实现了有机结合 由 Context-Engineering 收集海量信息,进行优质 Context 的供给,再结合 ChatGPT Pulse 的主动式推送理念,在后台自动生成,然后恰到好处地推送给用户。MineContext能够让你轻松在海量的信息中获取清晰的洞见,同时还能基于这些信息进行后续的问答与创作,把你的人生上下文变成生产力。

MineContext是什么

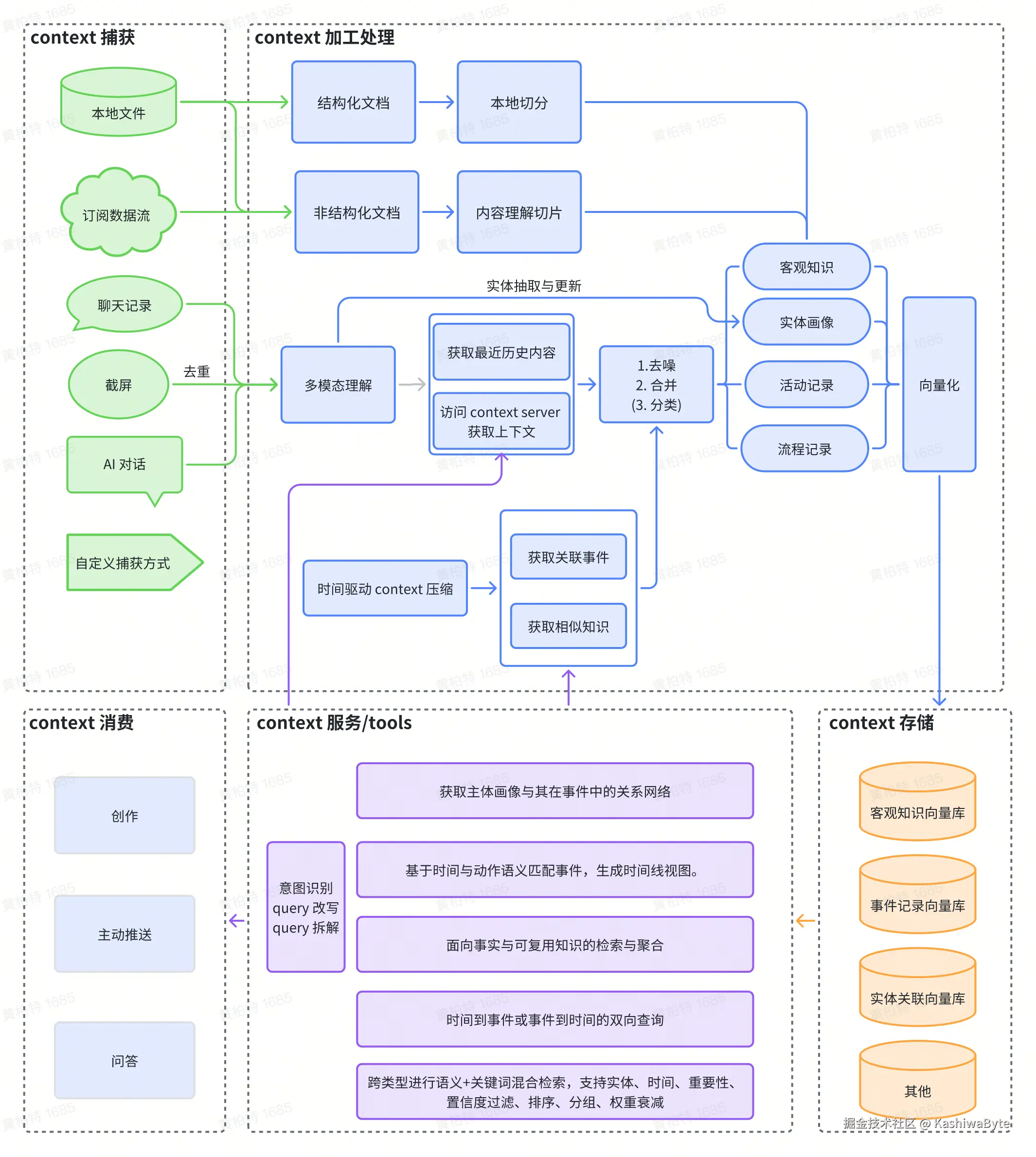
MineContext 是一个具有上下文感知能力的主动式AI伙伴。它基于屏幕截图+内容理解的方式(未来还将支持其他来源的多模态信息,包括文档、图片、视频、代码、外部应用数据),能够看到并看懂用户的数字世界上下文,然后再基于底层的上下文工程框架,主动推送洞察、日/周总结 、待办、活动记录等高质量信息。

MineContext 的命名,也体现了团队的巧思。既是“我的上下文”,更要“挖掘上下文”。它借鉴了 MineCraft(我的世界)的核心理念——开放、创造与探索。如果说海量的 Context 是散落各处的“方块”,那么 MineContext 提供的就是一个让你能够自由搭建、组合、创造的“世界”。用户除了接收到主动推送的信息外,还能够基于收集到的海量 Context 和生成的高质量信息进行再创作。

在目标人群上,MineContext 面向所有渴望提升知识工作效率的专业人士:

  • 无论你是需要驾驭海量信息的知识工作者(研究员、分析师)
  • 渴望源源不断灵感的内容创作者(作家、博主)
  • 致力于构建系统知识体系的终身学习者(学生、科研人员)
  • 还是需要整合多方信息的项目管理者(产品经理、项目经理)

MineContext 都将成为你不可或缺的"智能伙伴",让你的工作、学习与创作变得更加清晰高效。

功能演示.gif

告别信息焦虑:MineContext 的三大核心亮点

MineContext 的核心,是解决现代知识工作者最深的痛点:信息过载、知识孤岛和创作瓶颈。目前 MineContext 已基于无负担收集与主动推送能力,深刻重塑了人与信息交互的方式。在接下来的版本中,MineContext 还将开放智能浮现功能,让每一次创作与思考都变得清晰高效。

无负担收集:做你永不疲倦的第二大脑

我们每天都在接触海量的信息:网页、文档、视频、播客、灵感笔记……传统工具要求我们手动整理、归类、打标签,这个过程本身就是巨大的心智负担。久而久之,许多宝贵的“上下文”就在我们的遗忘中流失了。

MineContext 彻底改变了这一点。它支持通过可控的屏幕截图在本地后台记录并理解你的日常屏幕操作:浏览网页、编辑文档、处理表格、写代码……在未来,它还会支持从各种来源(无论是多模态文件、网页链接,外部应用导入)获取全模态信息。系统会自动对这些信息进行自适应处理,统一生成可供后续利用的 Context(上下文)。你只需尽情收集,无需担心整理。MineContext 就像一个拥有无限容量和完美记忆的第二大脑,为你默默记录下一切,真正实现“无负担收集”。

值得强调的是,比起 ****ChatGPT Pulse,MineContext ****在隐私安全方面走得更远,所有的数据都会经过压缩后保存在本地,使你无需担忧任何隐私问题

主动推送:从被动查询到主动洞察

不同于市面上的知识库与对话框产品,MineContext 让你无需专门去找,主动去问 重要信息会主动来找你,这与 ChatGPT Pulse 的理念不谋而合,标志着 AI 从工具到伙伴的关键一跃。

MineContext 会成为你的专属信息分析师。它能够提炼和总结你海量 Context 中的关键信息,以“每日总结”、“每周回顾”、“关键 Tips”或“待办事项”等形式,主动推送到你的主页。今天有哪些重要进展?本周你关注的核心领域是什么?哪些被遗忘的笔记可能对你当前的工作至关重要?MineContext 会用最凝练的洞见,开启你的每一天,让你始终聚焦于真正重要的事情。

智能浮现:让每一次创作都清晰高效

不同于其他封闭式的工作台应用只能在内部进行上下文消费,MineContext 在设计上推崇开放性的应用理念,既要 All in One,更要 One for All。当你写文章、做方案或准备汇报时,MineContext 会以不打扰的方式,动态、智能地组装出最优的上下文组合。它不是简单地把所有信息都塞给模型,而是像一位经验丰富的图书管理员;它不强行接管你的工作流,而是总能在你需要的时候,精准地递上最相关的那几本书。

当你坐下来准备撰写一篇报告、设计一个方案,或者进行任何创造性工作时,MineContext 便会化身为你最默契的伙伴。它会根据你当前的意图,智能地浮现出那些与主题相关的资料、笔记和历史记录。这些浮现的 Context 既能激发你的灵感,又能作为坚实的论据支撑,同时又不会像瀑布流一样将你淹没。每一次创作,都建立在坚实的知识基础之上,而非凭空的冥思苦想。

MineContext 的核心能力形成了巧妙的闭环:无负担收集实时吸纳并标准化存储信息,主动推送把每日/每周总结、Tips 与待办清单准时送达主页,让你获得清晰的洞见,智能浮现在创作/决策的关键时刻呈现关联上下文,让你的执行事半功倍。毫不夸张的说,MineContext 让你的人生上下文不再只是“存起来”,而是成为持续服务你的“上下文资产”。

开源,共创未来

创新的产品,源于社区,也必将回馈社区。字节跳动 Viking 团队首先会将 MineContext 的底层引擎开源,在国庆节后会开源前端代码,实现全量开源。

MineContext的开源体现了团队对开放协作精神的坚持和对技术民主化的信念。这不仅是一次代码的分享,更是一次理念的传播,我们希望汇聚全球开发者的智慧,共同探索下一代生产力工具的无限可能。

开源意味着透明、可定制和可扩展。我们采用了足够开放的 Apache 2.0 协议,开发者可以根据自己的需求对 MineContext 进行定制化改造,研究者可以基于其架构探索新的 Context-Engineering 实现方式,企业可以将其集成到自己的工作流中。这种开放性将催生出更多创新的应用场景和解决方案。

快来访问我们的开源仓库:github.com/volcengine/… ,点亮 Star,下载体验,参与共建,开启主动式上下文感知之旅吧!

如果遇到任何问题,欢迎在 GitHub 提交 issue / PR,也欢迎扫码加入用户群与我们交流。