【Rive】rive-android源码分析

387 阅读17分钟

1 前言

​ 本文基于 rive-android 10.1.0 进行源码分析,主要介绍 Rive 的渲染类型、RendererType 透传流程、Surface 透传流程、渲染流程、启动渲染流程、暂停渲染流程等内容。

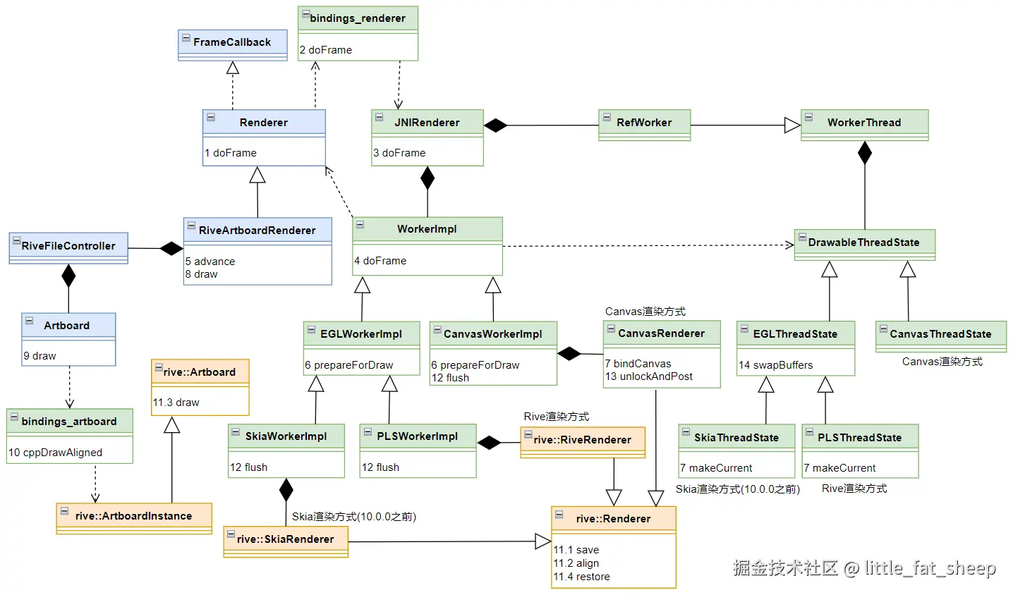
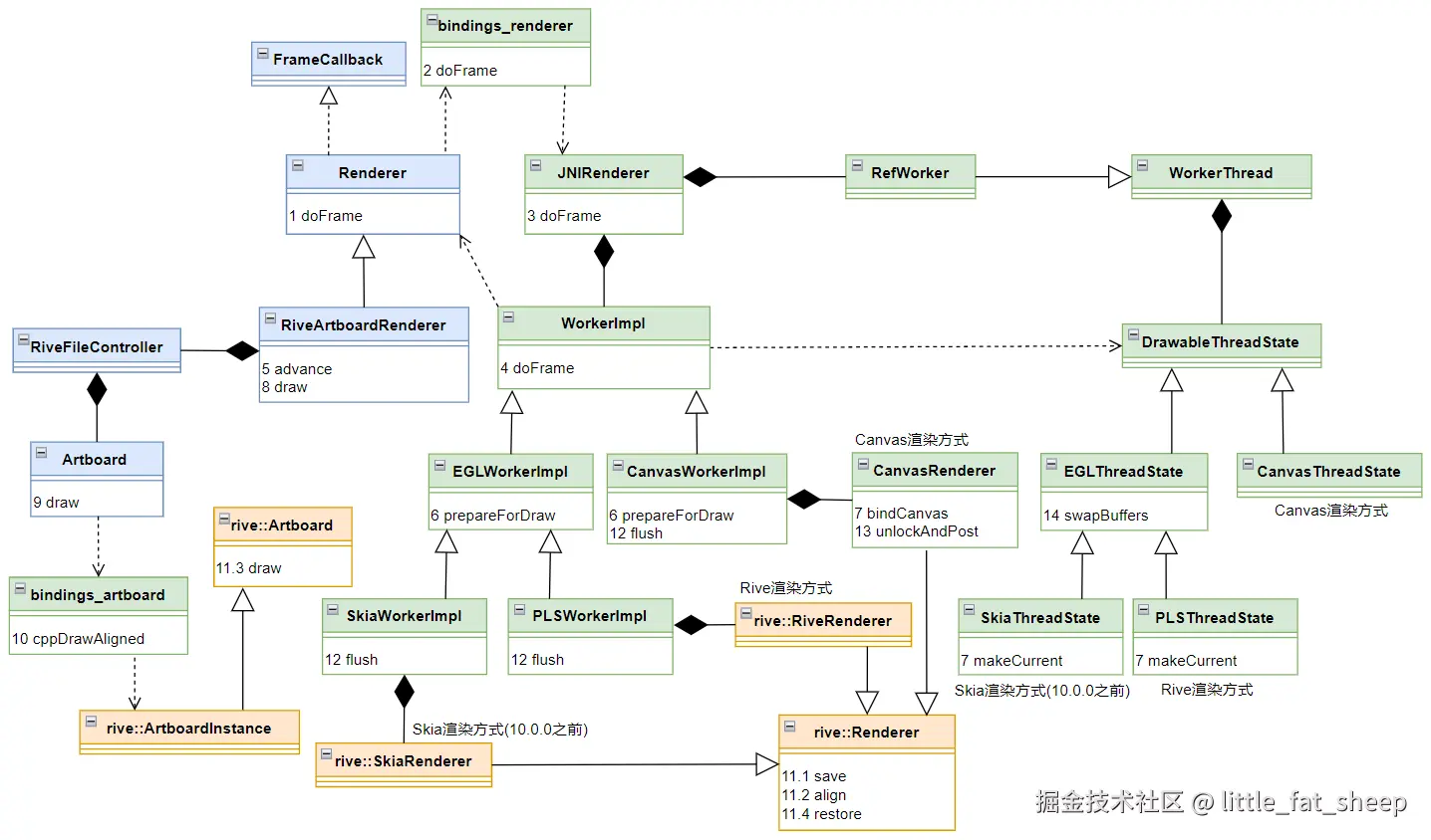
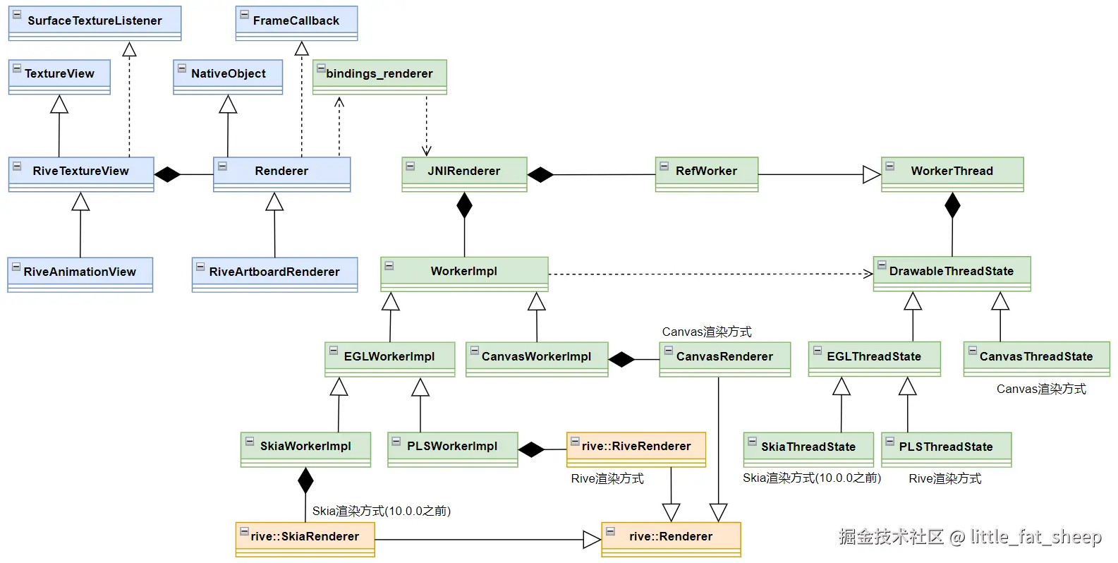
​ rive-android 类图框架如下。图中,蓝色的类表示 rive-android 中 Kotlin 代码,绿色的类表示 rive-android 中 C++ 代码,橙色的类表示 rive-runtime 中代码(下同)。本文只解读 rive-android 的源码,不解读 rive-runtime 的源码。

image.png

​ Rive 相关应用参考以下内容。

2 渲染类型

​ rive-android 10.0.0 之前的版本,有三种渲染类型,分别是:Skia、Rive、Canvas,默认是 Skia 类型。10.0.0 版本开始舍弃了 Skia 渲染类型,默认是 Rive 类型。Skia 和 Rive 渲染类型底层都是基于 EGL 环境进行离屏渲染。

​ RenderType 类源码如下。

​ app.rive.runtime.kotlin.core.RendererType.kt

enum class RendererType(val value: Int) {
    Rive(0),
    Canvas(1);

    companion object {
        fun fromIndex(index: Int): RendererType {
            val maxIndex = entries.size
            ...
            return entries[index]
        }
    }
}

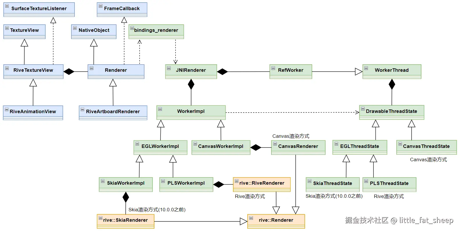
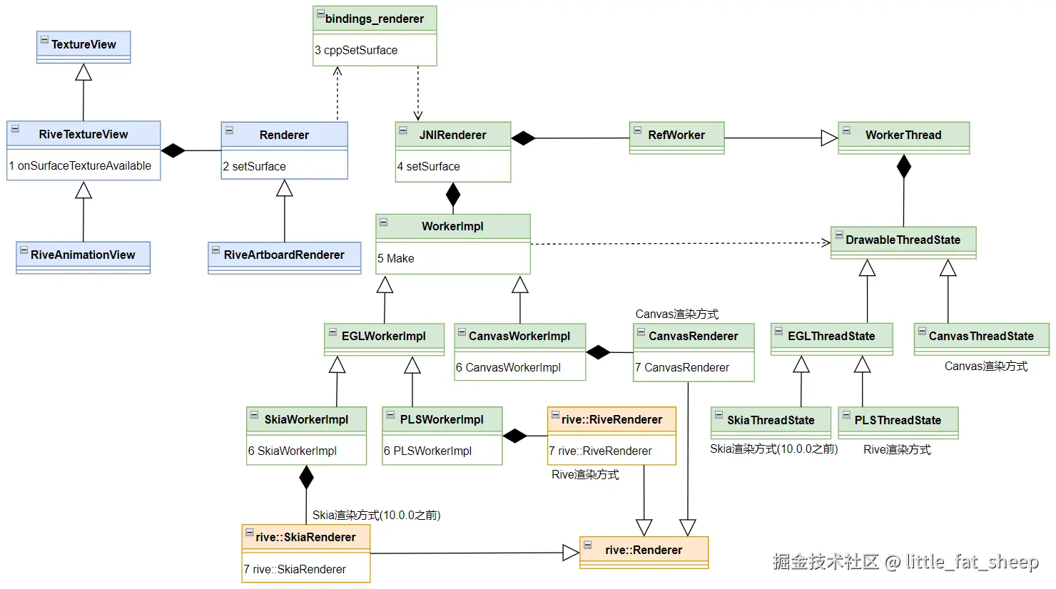
3 RendererType 透传流程

​ 本节将介绍 RendererType 如何一步一步透传下去,直到最终创建 DrawableThreadState 对象。本节中,读者需要重点关注 RendererType 是如何在各个类之间传递的。RendererType 透传流程图如下。

image.png

3.1 设置 RendererType 的源头

​ 用户在初始化 Rive 环境时,可以指定 RenderType,如下。

Rive.init(applicationContext, defaultRenderer = RendererType.Rive)

​ 也可以在布局文件中指定 RenderType(如果想使用 Winscope 或 Perfetto 查看 Trace,可以配置 riveTraceAnimations 参数),如下。

<app.rive.runtime.kotlin.RiveAnimationView
  app:riveRenderer="Rive"
  app:riveTraceAnimations="true"
  … />

​ 无论是哪种方式,在 RiveAnimationView 对象被创建时,渲染类型会保存在 rendererAttributes 对象的 rendererType 属性中(rendererAttributes 是 RendererAttributes 类型)。

3.2 创建 RiveArtboardRenderer

​ RiveAnimationView 继承了 RiveTextureView,RiveTextureView 继承了 TextureView,并重写了其 onAttachedToWindow 函数,如下。

​ app.rive.runtime.kotlin.RiveTextureView.kt

@CallSuper
override fun onAttachedToWindow() {
	super.onAttachedToWindow()
	surfaceTextureListener = this
	isOpaque = false
	renderer = createRenderer().apply { make() }
}

​ 在 RiveAnimationView 中重写了 createRenderer 函数,如下。

​ app.rive.runtime.kotlin.RiveAnimationView.kt

override fun createRenderer(): Renderer {
	return RiveArtboardRenderer(
		trace = rendererAttributes.riveTraceAnimations,
		controller = controller,
		rendererType = rendererAttributes.rendererType,
	)
}

​ RiveArtboardRenderer 只有主构造函数,没有次要构造函数,如下。关于主构造函数和次要构造函数的介绍详见 → 类和对象

​ app.rive.runtime.kotlin.renderers.RiveArtboardRenderer.kt

open class RiveArtboardRenderer(
    trace: Boolean = false,
    rendererType: RendererType = Rive.defaultRendererType,
    private var controller: RiveFileController,
) : Renderer(rendererType, trace)

​ Renderer 的也只有主构造函数,没有次要构造函数,如下。

​ app.rive.runtime.kotlin.renderers.Renderer.kt

abstract class Renderer(
    @get:VisibleForTesting(otherwise = VisibleForTesting.PRIVATE)
    var type: RendererType = Rive.defaultRendererType,
    val trace: Boolean = false
) : NativeObject(NULL_POINTER), Choreographer.FrameCallback

3.3 创建 JNIRenderer

​ 我们再回到 RiveTextureView 的 onAttachedToWindow 函数中,在 createRenderer 之后,调用了 Renderer 的 make 函数。make 函数的源码如下。cppPointer 是在 NativeObject 中定义的 Long 类型变量,对应 C++ 中的指针变量,指向的是 JNI 中 JNIRenderer 对象。在 make 函数中又调用了 constructor 函数,它在 JNI 中有实现。(注意:这里的 constructor 不是 Renderer 的构造函数,因为其前面加了 fun,构造函数前面不能加 fun)

​ app.rive.runtime.kotlin.renderers.Renderer.kt

@CallSuper
open fun make() {
	if (!hasCppObject) {
		cppPointer = constructor(trace, type.value)
		refs.incrementAndGet()
	}
}

/** Instantiates JNIRenderer in C++ */
private external fun constructor(trace: Boolean, type: Int): Long

​ 全局搜索 "Renderer_constructor",找到 JNI 中的 constructor 函数的实现如下。

​ bindings/bindings_renderer.cpp

JNIEXPORT jlong JNICALL
Java_app_rive_runtime_kotlin_renderers_Renderer_constructor(JNIEnv* env, jobject ktRenderer,
	jboolean trace, jint type)
{
	RendererType rendererType = static_cast<RendererType>(type);
	JNIRenderer* renderer = new JNIRenderer(ktRenderer, trace, rendererType);
	...
	return (jlong)renderer;
}

​ JNIRenderer 的构造函数如下,这里会创建 RefWorker 对象保存在 m_worker 中,创建 ITracer 对象保存在 m_tracer 中。如果 trace 为 false,将创建 NoopTracer 对象,其 beginSection、endSection 函数都是空实现;如果 trace 为 true,将创建 Tracer 对象,其 beginSection 函数将调用 ATrace_beginSection,endSection 函数将调用 ATrace_endSection(详见 aosp 中的 frameworks/base/native/android/trace.cpp),这时用户就可以使用 Winscope 或 Perfetto 查看 Trace 了。

​ models/jni_renderer.cpp

JNIRenderer::JNIRenderer(jobject ktRenderer, bool trace, const RendererType rendererType) :
    m_worker(RefWorker::CurrentOrFallback(rendererType)),
    m_ktRenderer(GetJNIEnv()->NewGlobalRef(ktRenderer)),
    m_tracer(getTracer(trace))
{}

3.4 创建 RefWorker

​ RefWorker::CurrentOrFallback 的源码如下。

​ helpers/work_ref.cpp

rcp<RefWorker> RefWorker::CurrentOrFallback(RendererType rendererType)
{
    rcp<RefWorker> currentOrFallback;
    switch (rendererType)
    {
        case RendererType::None:
            assert(false);
            break;
        case RendererType::Rive:
            currentOrFallback = RiveWorker();
            break;
        case RendererType::Canvas:
            currentOrFallback = CanvasWorker();
            break;
    }
    if (currentOrFallback == nullptr)
    {
        currentOrFallback = CanvasWorker();
    }
    return currentOrFallback;
}

​ RiveWorker 和 CanvasWorker 函数实现如下。

​ helpers/work_ref.cpp

rcp<RefWorker> RefWorker::RiveWorker()
{
    static enum class RiveRendererSupport { unknown, no, yes } s_isSupported;
    static std::unique_ptr<RefWorker> s_riveWorker;
    ...
    if (s_isSupported == RiveRendererSupport::unknown)
    {
        std::unique_ptr<RefWorker> candidateWorker(new RefWorker(RendererType::Rive));
        candidateWorker->runAndWait(
            [](rive_android::DrawableThreadState* threadState) {
                PLSThreadState* plsThreadState = static_cast<PLSThreadState*>(threadState);
                s_isSupported = plsThreadState->renderContext() != nullptr ? RiveRendererSupport::yes : RiveRendererSupport::no;
            });
        if (s_isSupported == RiveRendererSupport::yes)
        {
            s_riveWorker = std::move(candidateWorker);
        }
        ...
    }
    if (s_riveWorker != nullptr)
    {
        ++s_riveWorker->m_externalRefCount;
    }
    return rcp(s_riveWorker.get());
}

rcp<RefWorker> RefWorker::CanvasWorker()
{
    if (s_canvasWorker == nullptr)
    {
        s_canvasWorker = std::unique_ptr<RefWorker>(new RefWorker(RendererType::Canvas));
    }
    ++s_canvasWorker->m_externalRefCount;
    return rcp(s_canvasWorker.get());
}

​ RefWorker 继承 WorkerThread,如下。

​ helpers/work_ref.hpp

explicit RefWorker(const RendererType rendererType) :
	WorkerThread(RendererName(rendererType), Affinity::None, rendererType)
{}

3.5 创建 WorkThread

​ WorkThread 的构造函数如下,可以看到这里创建了一个线程,用于处理渲染任务。

​ helpers/worker_thread.hpp

WorkerThread(const char* name, Affinity affinity, const RendererType rendererType) :
	m_RendererType(rendererType),
	mName(name),
	mAffinity(affinity),
	mWorkMutex{}
{
	mThread = std::thread([this]() { threadMain(); });
}

​ threadMain 函数的实现如下。首先通过 MakeThreadState 函数创建 DrawableThreadState 对象;接着进入 for 无限循环体中,如果 mWorkQueue 为空(mWorkQueue 中的元素是 function<void(DrawableThreadState*) 类型的函数指针),线程将处于 wait 状态,否则从工作队列中取出函数指针元素,并执行函数;如果从工作队列中取出的函数指针为空,将结束线程。

​ helpers/worker_thread.hpp

void threadMain()
{
	setAffinity(mAffinity);
	...
	m_threadState = MakeThreadState(m_RendererType);
	std::unique_lock lock(mWorkMutex);
	for (;;)
	{
		while (mWorkQueue.empty())
		{
			m_workPushedCondition.wait(mWorkMutex);
		}
		Work work = mWorkQueue.front();
		mWorkQueue.pop();

		if (!work)
		{
			// A null function is a special token that tells the thread to terminate.
			break;
		}

		lock.unlock();
		work(m_threadState.get());
		lock.lock();

		++m_lastCompletedWorkID;
		m_workedCompletedCondition.notify_all();
	}
	m_threadState.reset();
	DetachThread();
}

3.6 创建 DrawableThreadState

​ MakeThreadState 函数的实现如下。

​ helpers/worker_thread.cpp

std::unique_ptr<DrawableThreadState> WorkerThread::MakeThreadState(const RendererType type)
{
    switch (type)
    {
        case RendererType::Canvas:
            return std::make_unique<CanvasThreadState>();
        default:
        case RendererType::Rive:
            return std::make_unique<PLSThreadState>();
    }
}

​ CanvasThreadState 继承 DrawableThreadState,PLSThreadState 继承 EGLThreadState,EGLThreadState 继承 DrawableThreadState(在 rive-android 10.0.0 之前的版本,还有 SkiaThreadState 也继承 EGLThreadState,它对应的 RenderType 是 Skia)。

3.6.1 DrawableThreadState、EGLThreadState、CanvasThreadState 接口定义

​ DrawableThreadState、EGLThreadState、CanvasThreadState 的接口定义如下。

​ helpers/thread_state_egl.hpp

class DrawableThreadState
{
public:
    virtual ~DrawableThreadState(){};
    virtual void swapBuffers() = 0;
};

class EGLThreadState : public DrawableThreadState
{
public:
    EGLThreadState();

    virtual ~EGLThreadState() = 0;

    EGLSurface createEGLSurface(ANativeWindow*);

    virtual void destroySurface(EGLSurface) = 0;

    virtual void makeCurrent(EGLSurface) = 0;

    void swapBuffers() override;

protected:
    EGLSurface m_currentSurface = EGL_NO_SURFACE;
    EGLDisplay m_display = EGL_NO_DISPLAY;
    EGLContext m_context = EGL_NO_CONTEXT;
    EGLConfig m_config = static_cast<EGLConfig>(0);
};

class CanvasThreadState : public DrawableThreadState
{
public:
    void swapBuffers() override {}
};

3.6.2 创建 EGLThreadState

​ EGLThreadState 的构造函数源码如下,它实现了 EGL 环境创建 5 步中的前 3步,剩下 2 步在 PLSThreadState 的构造函数中实现。EGL 环境创建详见 → EGL+FBO离屏渲染

​ helpers/thread_state_egl.cpp

EGLThreadState::EGLThreadState()
{
    // 创建 EGLDisplay
    m_display = eglGetDisplay(EGL_DEFAULT_DISPLAY);
    ...
    if (!eglInitialize(m_display, 0, 0))
    {
        ...
        return;
    }

    // 创建 EGLConfig
    const EGLint configAttributes[] = {...};
    ...
    eglChooseConfig(m_display, configAttributes, supportedConfigs.data(), num_configs, &num_configs);
    ...

	// 创建 EGLContext
    m_context = eglCreateContext(m_display, m_config, nullptr, contextAttributes);
    ...
}

3.6.3 创建 PLSThreadState

​ PLSThreadState 的构造函数源码如下,它实现了 EGL 环境创建 5 步中的后 2步。eglCreatePbufferSurface 用于创建一个离屏渲染的 EGL 表面,Pbuffer 表面是一个虚拟的离屏缓冲区,可以在其中进行渲染操作,而不直接与屏幕交互。rive::gpu::RenderContextGLImpl::MakeContext 的源码不在 rive-android 代码库中,在 rive-runtime 代码库中,详见 → render_context_gl_impl.cpp

​ helpers/thread_state_psl.cpp

PLSThreadState::PLSThreadState()
{
    // 创建 EGLSurface
    const EGLint PbufferAttrs[] = {...};
    m_backgroundSurface = eglCreatePbufferSurface(m_display, m_config, PbufferAttrs);
    ...

    // 绑定 EGLSurface 和 EGLContext 到显示设备 (EGLDisplay)
    eglMakeCurrent(m_display, m_backgroundSurface, m_backgroundSurface, m_context);
    m_currentSurface = m_backgroundSurface;

    m_renderContext = rive::gpu::RenderContextGLImpl::MakeContext();
}

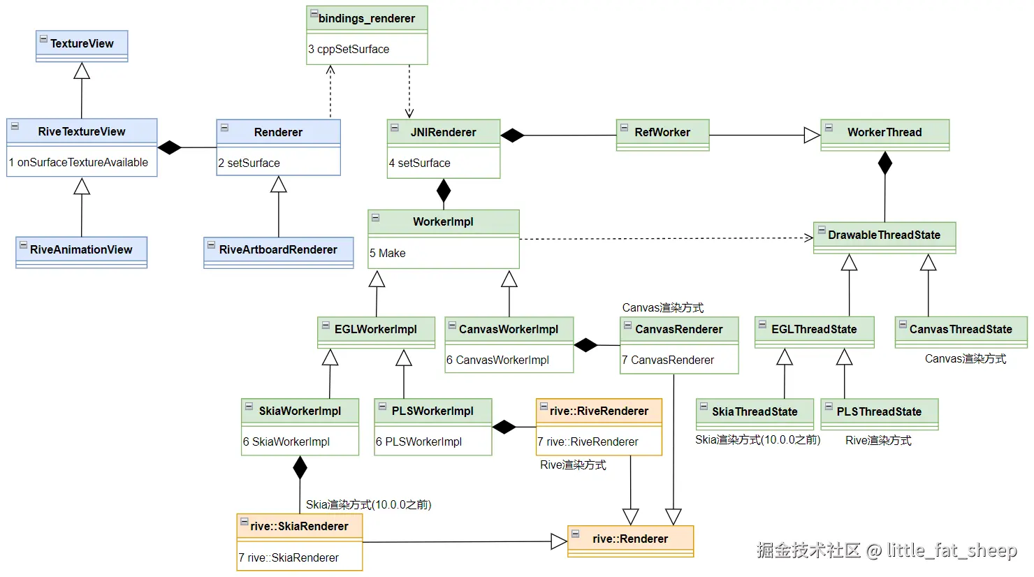
4 Surface 透传流程

​ 本节将介绍 Surface 如何一步一步透传下去,直到最终创建 rive::RiveRenderer 对象或 CanvasRenderer 对象。本节中,读者需要重点关注 Surface 是如何在各个类之间传递的。Surface 透传流程图如下。

image.png

4.1 Surface 创建的源头

​ 在 RiveTextureView 的 onSurfaceTextureAvailable 方法中,创建了 Surface 如下。

​ app.rive.runtime.kotlin.RiveTextureView.kt

@CallSuper
override fun onSurfaceTextureAvailable(
	surfaceTexture: SurfaceTexture, width: Int, height: Int) {
	if (this::viewSurface.isInitialized) {
		viewSurface.release()
	}
	viewSurface = Surface(surfaceTexture)
	renderer?.apply {
		stop()
		setSurface(viewSurface)
	}
}

4.2 Renderer.setSurface

​ Renderer 的 setSurface 函数源码如下。cppPointer 是在 NativeObject 中定义的 Long 类型变量,对应 C++ 中的指针变量,指向的是 JNI 中 JNIRenderer 对象。

​ app.rive.runtime.kotlin.renderers.Renderer.kt

fun setSurface(surface: Surface) {
	cppSetSurface(surface, cppPointer)
	isAttached = true
	start()
}

4.3 JNI cppSetSurface

​ 全局搜索 Renderer_cppSetSurface,找到 JNI 层 cppSetSurface 函数的实现如下。对于 Rive 渲染类型,将创建一个 ANativeWindow 指针(ANativeWindow_fromSurface 函数详见 aosp 中的 frameworks/base/native/android/native_window_jni.cpp),并将 ANativeWindow 指针传递到 JNIRenderer 中;对于 Canvas 渲染类型,直接将 Surface 传递到 JNIRenderer 中。

​ bindings/bindings_renderer.cpp

JNIEXPORT void JNICALL
Java_app_rive_runtime_kotlin_renderers_Renderer_cppSetSurface(JNIEnv* env, jobject,
	jobject surface, jlong rendererRef)
{
	JNIRenderer* renderer = reinterpret_cast<JNIRenderer*>(rendererRef);
	if (renderer->rendererType() != RendererType::Canvas)
	{
		ANativeWindow* surfaceWindow = ANativeWindow_fromSurface(env, surface);
		reinterpret_cast<JNIRenderer*>(rendererRef) ->setSurface(surfaceWindow);
		if (surfaceWindow)
		{
			ANativeWindow_release(surfaceWindow);
		}
	}
	else
	{
		renderer->setSurface(surface);
	}
}

4.4 JNIRenderer::setSurface

​ JNIRenderer::setSurface 的源码如下。m_worker 是 RefWorker 类的实例,RefWorker 继承 WorkThread,WorkThread 中创建了工作线程(见 3.5 节),并且有个 run 函数,m_worker->run 表示把任务提交到 WorkThread 中的工作线程中执行。

​ models/jni_renderer.cpp

void JNIRenderer::setSurface(SurfaceVariant surface)
{
    SurfaceVariant oldSurface = m_surface;
    acquireSurface(surface);
    m_worker->run([this, oldSurface](DrawableThreadState* threadState) mutable {
        m_workerThreadID = std::this_thread::get_id();
        ...
        if (m_surface.index() > 0)
        {
            m_workerImpl = WorkerImpl::Make(m_surface, threadState, m_worker->rendererType());
        }
    });
}

4.5 WorkerImpl::Make

​ models/worker_impl.cpp

std::unique_ptr<WorkerImpl> WorkerImpl::Make(SurfaceVariant surface,
    DrawableThreadState* threadState, const RendererType type)
{
    ...
    bool success = false;
    std::unique_ptr<WorkerImpl> impl;
    switch (type)
    {
        case RendererType::Rive:
        {
            ANativeWindow* window = std::get<ANativeWindow*>(surface);
            impl = std::make_unique<PLSWorkerImpl>(window, threadState, &success);
            break;
        }
        case RendererType::Canvas:
        {
            jobject ktSurface = std::get<jobject>(surface);
            impl = std::make_unique<CanvasWorkerImpl>(ktSurface, &success);
        }
        default:
            break;
    }
    ...
    return impl;
}

4.6 创建 WorkerImpl

​ PLSWorkerImpl 继承 EGLWorkerImpl,EGLWorkerImpl 和 CanvasWorkerImpl 继承 WorkerImpl。

4.6.1 WorkerImpl 接口定义

​ models/worker_impl.hpp

class WorkerImpl
{
public:
    static std::unique_ptr<WorkerImpl> Make(SurfaceVariant, DrawableThreadState*, const RendererType);

    void start(jobject ktRenderer, std::chrono::high_resolution_clock::time_point);

    void stop();

    void doFrame(ITracer*, DrawableThreadState*, jobject ktRenderer, std::chrono::high_resolution_clock::time_point);

    virtual void prepareForDraw(DrawableThreadState*) const = 0;

    virtual void destroy(DrawableThreadState*) = 0;

    virtual void flush(DrawableThreadState*) const = 0;

    virtual rive::Renderer* renderer() const = 0;

protected:
    jclass m_ktRendererClass = nullptr;
    jmethodID m_ktDrawCallback = nullptr;
    jmethodID m_ktAdvanceCallback = nullptr;
    std::chrono::high_resolution_clock::time_point m_lastFrameTime;
    bool m_isStarted = false;
};

4.6.2 创建 EGLWorkerImpl

​ EGLWorkerImpl 的构造函数如下。

​ models/worker_impl.hpp

class EGLWorkerImpl : public WorkerImpl
{
...
protected:
    EGLWorkerImpl(struct ANativeWindow* window, DrawableThreadState* threadState, bool* success)
    {
        *success = false;
        auto eglThreadState = static_cast<EGLThreadState*>(threadState);
        m_eglSurface = eglThreadState->createEGLSurface(window);
        if (m_eglSurface == EGL_NO_SURFACE)
            return;
        *success = true;
    }
...
};

​ EGLThreadState::createEGLSurface 函数源码如下。eglCreateWindowSurface 用于创建一个与屏幕窗口相关的 EGL 表面,这个表面通常与设备的窗口系统交互,使得 OpenGL ES 渲染的内容能够显示在屏幕上(补充:eglCreatePbufferSurface 用于创建一个离屏渲染的 EGL 表面)。

​ helpers/thread_state_egl.cpp

EGLSurface EGLThreadState::createEGLSurface(ANativeWindow* window)
{
    if (!window)
    {
        return EGL_NO_SURFACE;
    }
    ...
    // 创建一个与屏幕窗口相关的 EGL 表面, 这个表面通常与设备的窗口系统交, 使得 OpenGL ES 渲染的内容能够显示在屏幕上
    auto res = eglCreateWindowSurface(m_display, m_config, window, nullptr);
    ...
    return res;
}

4.6.3 创建 PLSWorkerImpl

​ PLSWorkerImpl 的构造函数如下,最终创建了 rive::RiveRenderer 对象,其源码不在 rive-android 代码库中,在 rive-runtime 代码库中,详见 → rive_renderer.cpp

​ models/worker_impl.cpp

PLSWorkerImpl::PLSWorkerImpl(struct ANativeWindow* window, DrawableThreadState* threadState, bool* success) :
    EGLWorkerImpl(window, threadState, success)
{
    if (!success)
    {
        return;
    }

    auto eglThreadState = static_cast<EGLThreadState*>(threadState);

    eglThreadState->makeCurrent(m_eglSurface);
    rive::gpu::RenderContext* renderContext = PLSWorkerImpl::PlsThreadState(eglThreadState)->renderContext();
    if (renderContext == nullptr)
    {
        return; // PLS was not supported.
    }
    int width = ANativeWindow_getWidth(window); // 获取窗口宽度
    int height = ANativeWindow_getHeight(window); // 获取窗口高度
    GLint sampleCount; // 多重采样数
    glBindFramebuffer(GL_FRAMEBUFFER, 0); // 绑定默认帧缓冲区
    glGetIntegerv(GL_SAMPLES, &sampleCount); // 查询当前的多重采样数
    // 创建一个基于 GLES 的帧缓冲区渲染目标,用于离屏渲染
    m_renderTarget = rive::make_rcp<rive::gpu::FramebufferRenderTargetGL>(width, height, 0, sampleCount);
    // 初始化 Rive 的 PLS 渲染器
    m_plsRenderer = std::make_unique<rive::RiveRenderer>(renderContext);
    *success = true;
}

​ PLSThreadState::makeCurrent 函数的实现如下,eglMakeCurrent 是 EGL 环境创建的最后一步,作用是绑定 EGLSurface 和 EGLContext 到显示设备(EGLDisplay)。

​ helpers/thread_state_pls.cpp

void PLSThreadState::makeCurrent(EGLSurface eglSurface)
{
    if (eglSurface == m_currentSurface)
    {
        return;
    }
	...
    // 绑定 EGLSurface 和 EGLContext 到显示设备 (EGLDisplay)
    eglMakeCurrent(m_display, eglSurface, eglSurface, m_context);
    m_currentSurface = eglSurface;
	...
}

4.6.4 创建 CanvasWorkerImpl

​ CanvasWorkerImpl 的构造函数如下。这里主要创建了 CanvasRenderer 对象,保存在 m_canvasRenderer 中,CanvasRenderer 继承 rive::Renderer,其源码不在 rive-android 代码库中,在 rive-runtime 代码库中,详见 → renderer.hpprenderer.cpp;接着通过 NewGlobalRef(ktSurface) 将传入的局部引用 ktSurface 转换为全局引用,并存储在 m_ktSurface 中(全局引用会阻止 Java 垃圾回收器回收该对象,直到显式释放)。

​ models/worker_impl.hpp

class CanvasWorkerImpl : public WorkerImpl
{
public:
    CanvasWorkerImpl(jobject ktSurface, bool* success) :
        m_canvasRenderer{std::make_unique<CanvasRenderer>()}
    {
        m_ktSurface = GetJNIEnv()->NewGlobalRef(ktSurface);
        *success = true;
    }

private:
    std::unique_ptr<CanvasRenderer> m_canvasRenderer;
    jobject m_ktSurface = nullptr;
};

5 渲染流程

​ 渲染流程图如下。

image.png

5.1 Renderer.doFrame

​ Renderer 实现了 Choreographer.FrameCallback 接口,重写了其 doFrame 方法,其 doFrame 和 scheduleFrame 方法源码如下。

​ app.rive.runtime.kotlin.renderers.Renderer.kt

@CallSuper
override fun doFrame(frameTimeNanos: Long) {
	if (isPlaying) {
		cppDoFrame(cppPointer)
		scheduleFrame()
	}
}

open fun scheduleFrame() {
	Handler(Looper.getMainLooper()).post {
		Choreographer.getInstance().postFrameCallback(this@Renderer)
	}
}

5.2 JNI cppDoFrame

​ 全局搜索 "Renderer_cppDoFrame",找到 JNI 中的 cppDoFrame 函数的实现如下。

​ bindings/bindings_renderer.cpp

JNIEXPORT void JNICALL
Java_app_rive_runtime_kotlin_renderers_Renderer_cppDoFrame(JNIEnv*, jobject, jlong rendererRef)
{
	reinterpret_cast<JNIRenderer*>(rendererRef)->doFrame();
}

5.3 JNIRenderer::doFrame

​ JNIRenderer::doFrame 的源码如下。m_worker 是 RefWorker 类的实例,RefWorker 继承 WorkThread,WorkThread 中创建了工作线程(见 3.5 节),并且有个 run 函数,m_worker->run 表示把任务提交到 WorkThread 中的工作线程中执行。m_workerImpl 是 4.6 节创建的 WorkerImpl 对象(可能是 PLSWorkerImpl 或 CanavsWorkerImpl)。

​ models/jni_renderer.cpp

void JNIRenderer::doFrame()
{
    if (m_numScheduledFrames >= kMaxScheduledFrames)
    {
        return;
    }

    m_worker->run([this](DrawableThreadState* threadState) {
        if (!m_workerImpl)
            return;
        auto now = std::chrono::high_resolution_clock::now();
        m_workerImpl->doFrame(m_tracer, threadState, m_ktRenderer, now);
        m_numScheduledFrames--;
        calculateFps(now);
    });
    m_numScheduledFrames++;
}

5.4 WorkerImpl::doFrame

5.4.1 doFrame

​ WorkerImpl::doFrame 的源码如下。tracer 是性能追踪器,用于测量各阶段耗时,它在 JNIRenderer 中创建(见 3.3 节),这里有 3 个追踪标签,分别是 "draw()"、"flush()"、"swapBuffers()"。m_ktAdvanceCallback 在 start 函数中定义,指向 kotlin 中 Renderer.advance 函数;m_ktDrawCallback 在 start 函数中定义,指向 kotlin 中 Renderer.draw 函数。

​ models/worker_impl.cpp

void WorkerImpl::doFrame(ITracer* tracer, DrawableThreadState* threadState, jobject ktRenderer,
    std::chrono::high_resolution_clock::time_point frameTime)
{
    if (!m_isStarted)
    {
        return;
    }

    float fElapsedMs = std::chrono::duration<float>(frameTime - m_lastFrameTime).count();
    m_lastFrameTime = frameTime;

    auto env = GetJNIEnv();

    // m_ktAdvanceCallback 在 start 函数中定义, 指向 kotlin 中 Renderer.advance 函数
    JNIExceptionHandler::CallVoidMethod(env, ktRenderer, m_ktAdvanceCallback, fElapsedMs);

    tracer->beginSection("draw()");

    // 准备渲染状态, 调用 eglMakeCurrent 函数, 或 surface.lockCanvas 函数
    prepareForDraw(threadState);
    // m_ktDrawCallback 在 start 函数中定义, 指向 kotlin 中 Renderer.draw 函数
    JNIExceptionHandler::CallVoidMethod(env, ktRenderer, m_ktDrawCallback);

    tracer->beginSection("flush()");
    flush(threadState); // 提交渲染指令
    tracer->endSection(); // flush

    tracer->beginSection("swapBuffers()");
    threadState->swapBuffers(); // 交换缓冲区
    tracer->endSection(); // swapBuffers

    tracer->endSection(); // draw()
}

​ 接下来,分别介绍 prepareForDraw、flush、swapBuffers。

5.4.2 prepareForDraw

1)EGLWorkerImpl::prepareForDraw

​ EGLWorkerImpl 的 prepareForDraw 函数源码如下。PLSThreadState 中实现了 makeCurrent 函数(见 2.6.3 节),eglThreadState->makeCurrent 中 调用了 eglMakeCurrent 函数,eglMakeCurrent 是 EGL 环境创建的最后一步,作用是绑定 EGLSurface 和 EGLContext 到显示设备(EGLDisplay)。

​ models/worker_impl.hpp

virtual void prepareForDraw(DrawableThreadState* threadState) const override
{
	auto eglThreadState = static_cast<EGLThreadState*>(threadState);
	// 里面调用了 eglMakeCurrent, 用于绑定 EGLSurface 和 EGLContext 到显示设备 (EGLDisplay)
	eglThreadState->makeCurrent(m_eglSurface);
	clear(threadState);
}

2)CanvasWorkerImpl::prepareForDraw

​ CanvasWorkerImpl 的 prepareForDraw 函数源码如下。其作用是通过 surface.lockCanvas 方法拿到 Canvas 对象。

​ models/worker_impl.cpp

void CanvasWorkerImpl::prepareForDraw(DrawableThreadState*) const
{
    m_canvasRenderer->bindCanvas(m_ktSurface);
}

​ bindCanvas 函数源码如下,m_ktCanvas 是通过 surface.lockCanvas 函数获取的 Canvas 对象。

​ models/canvas_renderer.hpp

void bindCanvas(jobject ktSurface)
{
	...
	JNIEnv* env = GetJNIEnv();
    // 通过 surface.lockCanvas 函数获取 Canvas 对象
	m_ktCanvas = env->NewGlobalRef(GetCanvas(ktSurface));
    // 通过 canvas.getWidth 函数获取 Canvas 的宽度
	m_width = JNIExceptionHandler::CallIntMethod(env, m_ktCanvas, GetCanvasWidthMethodId());
    // 通过 canvas.getHeight 函数获取 Canvas 的高度
	m_height = JNIExceptionHandler::CallIntMethod(env, m_ktCanvas, GetCanvasHeightMethodId());
	Clear(m_ktCanvas);
}

static jobject GetCanvas(jobject ktSurface)
{
	return GetJNIEnv()->CallObjectMethod(ktSurface, GetSurfaceLockCanvasMethodId(), nullptr);
}

​ GetSurfaceLockCanvasMethodId 用于获取 surface.lockCanvas 的方法 id,具体实现如下。这里没有调用 surface.lockHardwareCanvas 方法,说明 Canvas 渲染方式是软渲染(即 CPU 渲染,而不是 GPU 渲染)。

​ models/jni_refs.cpp

jmethodID GetSurfaceLockCanvasMethodId()
{
    return GetMethodId(GetAndroidSurfaceClass(), "lockCanvas", "(Landroid/graphics/Rect;)Landroid/graphics/Canvas;");
}

jmethodID GetMethodId(jclass clazz, const char* name, const char* sig)
{
    JNIEnv* env = GetJNIEnv();
    jmethodID output = env->GetMethodID(clazz, name, sig);
    env->DeleteLocalRef(clazz);
    return output;
}

jclass GetAndroidSurfaceClass() { return GetClass("android/view/Surface"); }

5.4.3 flush

1)PLSWorkerImpl::flush

​ PLSWorkerImpl 的 flush 函数如下。renderContext->flush 函数的源码不在 rive-android 代码库中,在 rive-runtime 代码库中,详见 → render_context.cpp

​ models/worker_impl.cpp

void PLSWorkerImpl::flush(DrawableThreadState* threadState) const
{
    PLSThreadState* plsThreadState = PLSWorkerImpl::PlsThreadState(threadState);
    rive::gpu::RenderContext* renderContext = plsThreadState->renderContext();
    renderContext->flush({.renderTarget = m_renderTarget.get()});
}

2)CanvasWorkerImpl::flush

​ CanvasWorkerImpl 的 flush 函数如下,最终会调用 surface.unlockCanvasAndPost 函数。

​ models/worker_impl.cpp

void CanvasWorkerImpl::flush(DrawableThreadState*) const
{
    m_canvasRenderer->unlockAndPost(m_ktSurface);
}

​ models/canvas_renderer.hpp

void unlockAndPost(jobject ktSurface)
{
	JNIEnv* env = GetJNIEnv();
	JNIExceptionHandler::CallVoidMethod(env, ktSurface, GetSurfaceUnlockCanvasAndPostMethodId(), m_ktCanvas);
	m_width = -1;
	m_height = -1;
	env->DeleteGlobalRef(m_ktCanvas);
	m_ktCanvas = nullptr;
}

​ GetSurfaceUnlockCanvasAndPostMethodId 函数调用了 surface.unlockCanvasAndPost 函数,具体实现如下。

​ models/jni_refs.cpp

jmethodID GetSurfaceUnlockCanvasAndPostMethodId()
{
    return GetMethodId(GetAndroidSurfaceClass(), "unlockCanvasAndPost", "(Landroid/graphics/Canvas;)V");
}

jmethodID GetMethodId(jclass clazz, const char* name, const char* sig)
{
    JNIEnv* env = GetJNIEnv();
    jmethodID output = env->GetMethodID(clazz, name, sig);
    env->DeleteLocalRef(clazz);
    return output;
}

jclass GetAndroidSurfaceClass() { return GetClass("android/view/Surface"); }

5.4.4 EGLThreadState::swapBuffers

​ DrawableThreadState 的子类中,只有 EGLThreadState 重写了 swapBuffers 函数,如下。eglSwapBuffers 函数用于交换缓冲区。

​ helpers/thread_state_egl.cpp

void EGLThreadState::swapBuffers()
{
    eglSwapBuffers(m_display, m_currentSurface); // 交换缓冲区
    EGL_ERR_CHECK();
}

5.5 RiveArtboardRenderer.draw

​ 5.4.1 节 WorkerImpl::doFrame 函数中,在 prepareForDraw 之后,调用了 m_ktDrawCallback,它指向的是 kotlin 中 Renderer.draw 函数,它是个抽象函数,RiveArtboardRenderer 中实现了该函数,如下。controller 是 RiveFileController 对象,它在 RiveAnimationView 的 init 代码块中创建,在 createRenderer 函数中传递给 RiveArtboardRenderer。activeArtboard 是 Artboard 对象,

​ app.rive.runtime.kotlin.renderers.RiveArtboardRenderer.kt

@WorkerThread
override fun draw() {
	synchronized(controller.file?.lock ?: this) {
		...
		controller.activeArtboard?.draw(cppPointer, fit, alignment, scaleFactor = scaleFactor)
	}
}

5.6 Artboard.draw

​ app.rive.runtime.kotlin.core.Artboard.kt

@WorkerThread
fun draw(rendererAddress: Long, fit: Fit, alignment: Alignment, scaleFactor: Float = 1.0f) {
	synchronized(lock) {
		cppDrawAligned(cppPointer, rendererAddress, fit, alignment, scaleFactor)
	}
}

5.7 JNI cppDrawAligned

​ 全局搜索 "Artboard_cppDrawAligned",找到 JNI 中的 cppDrawAligned 函数的实现如下。首先获取 rive::ArtboardInstance 对象,接着通过 getRendererOnWorkerThread 函数获取 rive::RiveRenderer 或 CanavsRenderer 对象,最后调用 artboard->draw(renderer) 函数渲染一帧画面。rive::ArtboardInstance 的源码不在 rive-android 代码库中,在 rive-runtime 代码库中,详见 → artboard.hppartboard.cpp

​ bindings/bindings_artboard.cpp

JNIEXPORT void JNICALL
Java_app_rive_runtime_kotlin_core_Artboard_cppDrawAligned(JNIEnv* env, jobject, jlong artboardRef,
	jlong rendererRef, jobject ktFit, jobject ktAlignment, jfloat scaleFactor)
{
	auto artboard = reinterpret_cast<rive::ArtboardInstance*>(artboardRef); // 获取 ArtboardInstance 对象(未开放源码)
	auto jniWrapper = reinterpret_cast<JNIRenderer*>(rendererRef); // 获取 JNIRenderer 对象
    // 获取 rive::RiveRenderer 对象或 CanvasRenderer 对象
	rive::Renderer* renderer = jniWrapper->getRendererOnWorkerThread();

	rive::Fit fit = GetFit(env, ktFit);
	rive::Alignment alignment = GetAlignment(env, ktAlignment);

	renderer->save(); // 如果 renderer 是 CanvasRenderer, 将调用 canvas.save 函数
	renderer->align(fit, alignment,
		rive::AABB(0, 0, jniWrapper->width(), jniWrapper->height()),
		artboard->bounds(),scaleFactor);
	artboard->draw(renderer);
	renderer->restore(); // 如果 renderer 是 CanvasRenderer, 将调用 canvas.restore 函数
}

6 启动渲染流程

​ 启动渲染流程图如下。

image.png

6.1 启动渲染的源头

​ 在 Rive 的 kotlin 源码中,通过调用 Renderer.start 函数启动渲染,但是,用户无法直接调用该函数,调用该函数的地方非常多,分成以下几类。

1)直接调用

​ 以下函数中会直接调用 Renderer.start 函数启动渲染。

  • RiveAnimationView.onAttachedToWindow
  • RiveTextureView.onVisibilityChanged
  • Renderer.setSurface

2)RiveFileController.onStart

​ RiveFileController.onStart 也指向了 Renderer.start 函数,在 RiveFileController 的 fit、alignment、layoutScaleFactor、layoutScaleFactorAutomatic 等属性变化、以及 autoplay 属性变为 true 时,会调用 onStart.invoke 启动渲染。

3)间接调用

​ 在 RiveAnimationView 的以下函数中,经过多步调用,最终会调用到 Renderer.start 函数启动渲染。

  • play
  • reset
  • fireState
  • setBooleanState
  • setNumberState
  • setTextRunValue
  • onTouchEvent

6.2 Renderer.start

​ Renderer 的 start 函数如下,通过 Choreographer.getInstance().postFrameCallback 函数让 doFrame 函数每帧调用一次,通过 cppStart 函数启动 Rive 引擎(rive::AudioEngine::RuntimeEngine)。

​ app.rive.runtime.kotlin.renderers.Renderer.kt

abstract class Renderer(
    @get:VisibleForTesting(otherwise = VisibleForTesting.PRIVATE)
    var type: RendererType = Rive.defaultRendererType,
    val trace: Boolean = false
) : NativeObject(NULL_POINTER), Choreographer.FrameCallback

    fun start() {
        if (isPlaying) return
        if (!isAttached) return
        if (!hasCppObject) return
        isPlaying = true
        cppStart(cppPointer)
        scheduleFrame()
    }

	open fun scheduleFrame() {
        Handler(Looper.getMainLooper()).post {
            Choreographer.getInstance().postFrameCallback(this@Renderer)
        }
    }

	@CallSuper
    override fun doFrame(frameTimeNanos: Long) {
        if (isPlaying) {
            cppDoFrame(cppPointer)
            scheduleFrame()
        }
    }
}

6.3 JNI cppStart

​ 全局搜索 "Renderer_cppStart",找到 JNI 中的 cppStart 函数的实现如下。

​ bindings/bindings_renderers.cpp

JNIEXPORT void JNICALL
Java_app_rive_runtime_kotlin_renderers_Renderer_cppStart(JNIEnv*, jobject, jlong rendererRef)
{
	reinterpret_cast<JNIRenderer*>(rendererRef)->start();
}

6.4 JNIRenderer::start

​ JNIRenderer::start 的源码如下。m_worker 是 RefWorker 类的实例,RefWorker 继承 WorkThread,WorkThread 中创建了工作线程(见 3.5 节),并且有个 run 函数,m_worker->run 表示把任务提交到 WorkThread 中的工作线程中执行。m_workerImpl 是 4.6 节创建的 WorkerImpl 对象(可能是 PLSWorkerImpl 或 CanavsWorkerImpl)。

​ models/jni_renderer.cpp

void JNIRenderer::start()
{
    m_worker->run([this](DrawableThreadState* threadState) {
        if (!m_workerImpl)
            return;
        auto now = std::chrono::steady_clock::now();
        m_fpsLastFrameTime = now;
        m_workerImpl->start(m_ktRenderer, now);
    });
}

6.5 WorkerImpl::start

​ WorkerImpl::start 函数源码如下。这里主要初始化 m_ktRendererClass 、m_ktDrawCallback、m_ktAdvanceCallback,并启动 Rive 引擎。

​ models/worker_impl.cpp

void WorkerImpl::start(jobject ktRenderer, std::chrono::high_resolution_clock::time_point frameTime)
{
    auto env = GetJNIEnv();
    jclass ktClass = env->GetObjectClass(ktRenderer);
    m_ktRendererClass = reinterpret_cast<jclass>(env->NewWeakGlobalRef(ktClass)); // 获取 kotlin 中 Renderer 对象
    m_ktDrawCallback = env->GetMethodID(m_ktRendererClass, "draw", "()V"); // 指向 Renderer.draw 方法
    m_ktAdvanceCallback = env->GetMethodID(m_ktRendererClass, "advance", "(F)V");  // 指向 Renderer.advance 方法
    m_lastFrameTime = frameTime;
    m_isStarted = true;
    if (auto engine = rive::AudioEngine::RuntimeEngine(false))
    {
        engine->start(); // 启动 Rive 引擎
    }
}

7 暂停渲染流程

​ 暂停渲染流程图如下。

image.png

7.1 暂停渲染的源头

​ 在 Rive 的 kotlin 源码中,通过调用 Renderer.stop 函数暂停渲染,但是,用户无法直接调用该函数,调用该函数的地方非常多,主要有以下几处。

  • RiveAnimationView.pause
  • RiveAnimationView.onDetachedFromWindow
  • RiveTextureView.onVisibilityChanged

7.2 Renderer.stop

​ Renderer 的 stop 函数如下,通过 cppStop 函数暂停 Rive 引擎(rive::AudioEngine::RuntimeEngine),通过 Choreographer.getInstance().removeFrameCallback 函数移除 doFrame 回调。

​ app.rive.runtime.kotlin.renderers.Renderer.kt

abstract class Renderer(
    @get:VisibleForTesting(otherwise = VisibleForTesting.PRIVATE)
    var type: RendererType = Rive.defaultRendererType,
    val trace: Boolean = false
) : NativeObject(NULL_POINTER), Choreographer.FrameCallback

    @CallSuper
    fun stop() {
        stopThread()
        Handler(Looper.getMainLooper()).post { // postFrameCallback must be called from the main looper
            Choreographer.getInstance().removeFrameCallback(this@Renderer)
        }
    }

    @CallSuper
    internal fun stopThread() {
        if (!isPlaying) return
        if (!hasCppObject) return
        isPlaying = false
        cppStop(cppPointer)
    }

	open fun scheduleFrame() {
        Handler(Looper.getMainLooper()).post {
            Choreographer.getInstance().postFrameCallback(this@Renderer)
        }
    }

	@CallSuper
    override fun doFrame(frameTimeNanos: Long) {
        if (isPlaying) {
            cppDoFrame(cppPointer)
            scheduleFrame()
        }
    }
}

7.3 JNI cppStop

​ 全局搜索 "Renderer_cppStop",找到 JNI 中的 cppStop 函数的实现如下。

​ bindings/bindings_renderers.cpp

JNIEXPORT void JNICALL
Java_app_rive_runtime_kotlin_renderers_Renderer_cppStop(JNIEnv*, jobject, jlong rendererRef)
{
	reinterpret_cast<JNIRenderer*>(rendererRef)->stop();
}

7.4 JNIRenderer::stop

​ JNIRenderer::stop 的源码如下。m_worker 是 RefWorker 类的实例,RefWorker 继承 WorkThread,WorkThread 中创建了工作线程(见 3.5 节),并且有个 run 函数,m_worker->run 表示把任务提交到 WorkThread 中的工作线程中执行。m_workerImpl 是 4.6 节创建的 WorkerImpl 对象(可能是 PLSWorkerImpl 或 CanavsWorkerImpl)。

​ models/jni_renderer.cpp

void JNIRenderer::stop()
{
    m_worker->run([this](DrawableThreadState* threadState) {
        if (!m_workerImpl)
            return;
        m_workerImpl->stop();
    });
}

7.5 WorkerImpl::stop

​ WorkerImpl::stop 函数源码如下。这里主要暂停 Rive 引擎,并将 m_ktRendererClass 、m_ktDrawCallback、m_ktAdvanceCallback 设置为空。

​ models/worker_impl.cpp

void WorkerImpl::stop()
{
    if (auto engine = rive::AudioEngine::RuntimeEngine(false))
    {
        engine->stop(); // 暂停 Rive 引擎
    }
    auto env = GetJNIEnv();
    if (m_ktRendererClass != nullptr)
    {
        env->DeleteWeakGlobalRef(m_ktRendererClass);
    }
    m_ktRendererClass = nullptr;
    m_ktDrawCallback = nullptr;
    m_ktAdvanceCallback = nullptr;
    m_isStarted = false;
}

声明:本文转自【Rive】rive-android源码分析