内网穿透系列十四:基于Websocket传输协议实现的异地组网工具 candy,简单安全稳定

168 阅读1分钟

以下是对 candy 工具的简单介绍:

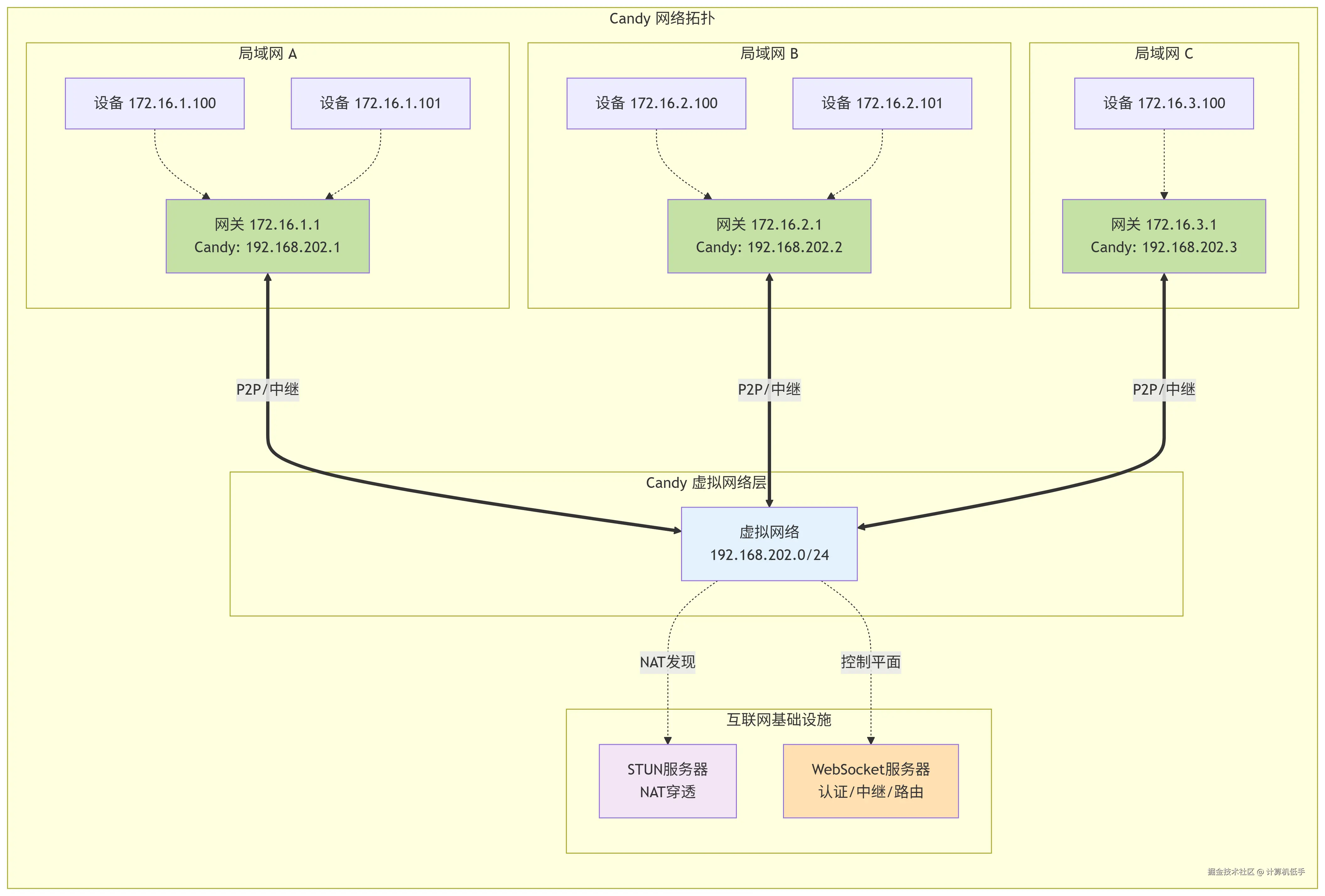
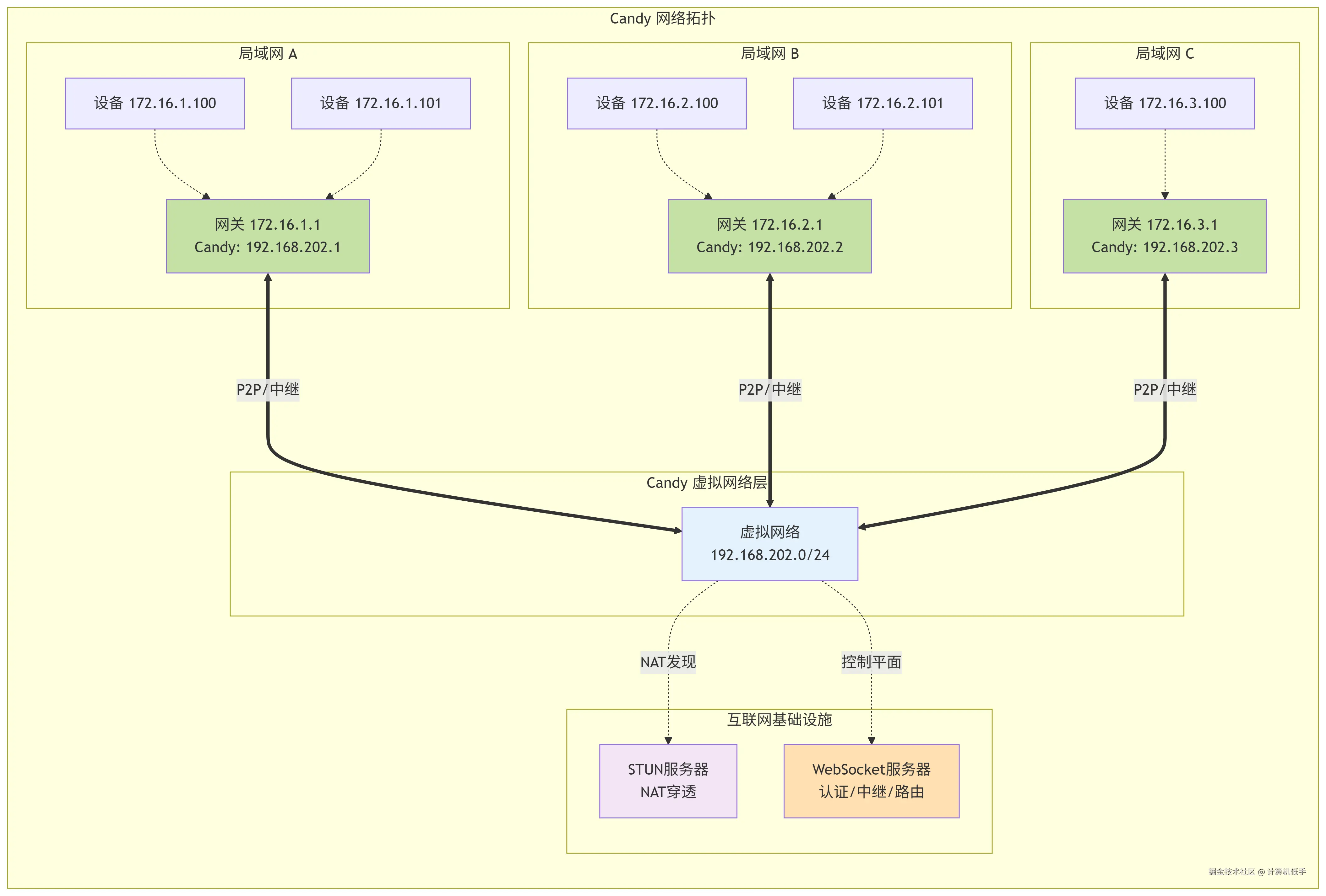
  • candy 是一个高可用,低时延,安全的异地组网工具
  • 使用C语言编写,低资源消耗、性能可靠
  • 服务部署采用C/S架构,需要部署服务端、客户端,可以实现客户端间的P2P连接
  • 提供客户端(Windows、macOS、Linux)与服务器(Web、CLI),支持Docker快速部署
  • 支持异地组网和多局域网组网
  • 该工具的开源地址参考:github.com/lanthora/ca…

Docker快速部署与使用示例参考: 内网穿透系列十四:基于Websocket传输协议实现的异地组网工具 candy,简单安全稳定