面试问题之Redis高可用问答最最经典解析

160 阅读21分钟

  1. Redis常见使用方式有哪些?​编辑

Redis的几种常见使用方式包括:

  • Redis单副本
  • Redis多副本(主从)
  • Redis Sentinel(哨兵)
  • Redis Cluster
  • Redis自研​编辑

使用场景:

  • 单副本适用于数据可靠性要求不高的纯缓存业务场景。
  • 主从模式:master 节点挂掉后,需要手动指定新的 master,可用性不高,基本不用。
  • 哨兵模式:master 节点挂掉后,哨兵进程会主动选举新的 master,可用性高,但是每个节点存储的数据是一样的,浪费内存空间。数据量不是很多,集群规模不是很大,需要自动容错容灾的时候使用。
  • Redis cluster 主要是针对海量数据+高并发+高可用的场景,如果是海量数据,如果你的数据量很大,那么建议就用Redis cluster,所有master的容量总和就是Redis cluster可缓存的数据容量。​编辑

2. Redis单副本

Redis单副本,采用单个Redis节点部署架构,没有备用节点实时同步数据,不提供数据持久化和备份策略,适用于数据可靠性要求不高的纯缓存业务场景。

编辑

优点:

  • 架构简单,部署方便;
  • 高性价比:缓存使用时无需备用节点(单实例可用性可以用supervisor或crontab保证),当然为了满足业务的高可用性,也可以牺牲一个备用节点,但同时刻只有一个实例对外提供服务;
  • 高性能。

缺点:

  • 不保证数据的可靠性;
  • 在缓存使用,进程重启后,数据丢失,即使有备用的节点解决高可用性,但是仍然不能解决缓存预热问题,因此不适用于数据可靠性要求高的业务;
  • 高性能受限于单核CPU的处理能力(Redis是单线程机制),CPU为主要瓶颈,所以适合操作命令简单,排序、计算较少的场景。也可以考虑用Memcached替代。

3. Redis多副本(主从)

3.1 概述

Redis多副本,采用主从(replication)部署结构,相较于单副本而言最大的特点就是主从实例间数据实时同步,并且提供数据持久化和备份策略。主从实例部署在不同的物理服务器上,根据公司的基础环境配置,可以实现同时对外提供服务和读写分离策略。

编辑

优点:

  • 高可靠性:一方面,采用双机主备架构,能够在主库出现故障时自动进行主备切换,从库提升为主库提供服务,保证服务平稳运行;另一方面,开启数据持久化功能和配置合理的备份策略,能有效的解决数据误操作和数据异常丢失的问题;
  • 读写分离策略:从节点可以扩展主库节点的读能力,有效应对大并发量的读操作。

缺点:

  • 故障恢复复杂,如果没有RedisHA系统(需要开发),当主库节点出现故障时,需要手动将一个从节点晋升为主节点,同时需要通知业务方变更配置,并且需要让其它从库节点去复制新主库节点,整个过程需要人为干预,比较繁琐;
  • 主库的写能力受到单机的限制,可以考虑分片;
  • 主库的存储能力受到单机的限制,可以考虑Pika;
  • 原生复制的弊端在早期的版本中也会比较突出,如:Redis复制中断后,Slave会发起psync,此时如果同步不成功,则会进行全量同步,主库执行全量备份的同时可能会造成毫秒或秒级的卡顿;又由于COW机制,导致极端情况下的主库内存溢出,程序异常退出或宕机;主库节点生成备份文件导致服务器磁盘IO和CPU(压缩)资源消耗;发送数GB大小的备份文件导致服务器出口带宽暴增,阻塞请求,建议升级到最新版本。

3.2 拓扑结构

编辑

编辑

3.3. 主从复制的原理

1)主从架构的核心原理

当启动一个slave node的时候,它会发送一个PSYNC命令给master node

如果这是slave node重新连接master node,那么master node仅仅会复制给slave部分缺少的数据; 否则如果是slave node第一次连接master node,那么会触发一次full resynchronization

开始full resynchronization的时候,master会启动一个后台线程,开始生成一份RDB快照文件,同时还会将从客户端收到的所有写命令缓存在内存中。RDB文件生成完毕之后,master会将这个RDB发送给slave,slave会先写入本地磁盘,然后再从本地磁盘加载到内存中。然后master会将内存中缓存的写命令发送给slave,slave也会同步这些数据。

slave node如果跟master node有网络故障,断开了连接,会自动重连。master如果发现有多个slave node都来重新连接,仅仅会启动一个rdb save操作,用一份数据服务所有slave node。

2)主从复制的断点续传

从Redis 2.8开始,就支持主从复制的断点续传,如果主从复制过程中,网络连接断掉了,那么可以接着上次复制的地方,继续复制下去,而不是从头开始复制一份。

master node会在内存中创建一个backlog,master和slave都会保存一个replica offset还有一个master id,offset就是保存在backlog中的。如果master和slave网络连接断掉了,slave会让master从上次的replica offset开始继续复制

但是如果没有找到对应的offset,那么就会执行一次resynchronization

3)无磁盘化复制

master在内存中直接创建rdb,然后发送给slave,不会在自己本地落地磁盘了

repl-diskless-sync repl-diskless-sync-delay,等待一定时长再开始复制,因为要等更多slave重新连接过来

4)过期key处理

slave不会删除过期key,只会等待master过期key。如果master过期了一个key,或者通过LRU淘汰了一个key,那么会模拟一条del命令发送给slave。

主从第一次同步是全量同步:

  1. slave节点请求增量同步
  2. master节点判断replid,发现不一致,拒绝增量同步
  3. master将完整内存数据生成RDB,发送RDB到slave
  4. slave清空本地数据,加载master的RDB
  5. master将RDB期间的命令记录在repl_baklog,并持续将log中的命令发送给slave
  6. slave执行接收到的命令,保持与master之间的同步

编辑

master如何判断slave是不是第一次来同步数据?这里会用到两个很重要的概念:

  • Replication Id:简称replid,是数据集的标记,id一致则说明是同一数据集。每一个master都有唯一的replid,slave则会继承master节点的replid
  • offset:偏移量,随着记录在repl_baklog中的数据增多而逐渐增大。slave完成同步时也会记录当前同步的offset。如果slave的offset小于master的offset,说明slave数据落后于master,需要更新。

因此slave做数据同步,必须向master声明自己的replication id 和offset,master才可以判断到底需要同步哪些数据

如果slave重启后同步,则执行增量同步:

编辑

repl_baklog大小有上限,写满后会覆盖最早的数据(环)。如果slave断开时间过久,导致尚未备份的数据被覆盖,则无法基于log做增量同步,只能再次全量同步。

3.4. 由于主从延迟导致读取到过期数据怎么处理?

  1. 通过scan命令扫库:当Redis中的key被scan的时候,相当于访问了该key,同样也会做过期检测,充分发挥Redis惰性删除的策略。这个方法能大大降低了脏数据读取的概率,但缺点也比较明显,会造成一定的数据库压力,否则影响线上业务的效率。
  2. Redis加入了一个新特性来解决主从不一致导致读取到过期数据问题,增加了key是否过期以及对主从库的判断,如果key已过期,当前访问的master则返回null;当前访问的是从库,且执行的是只读命令也返回null。

3.5. 主从复制的过程中如果因为网络原因停止复制了会怎么样?

如果出现网络故障断开连接了,会自动重连的,从Redis 2.8开始,就支持主从复制的断点续传,可以接着上次复制的地方,继续复制下去,而不是从头开始复制一份。

master如果发现有多个slave node都来重新连接,仅仅会启动一个rdb save操作,用一份数据服务所有slave node。

master node会在内存中创建一个backlog,master和slave都会保存一个replica offset,还有一个master id,offset就是保存在backlog中的。如果master和slave网络连接断掉了,slave会让master从上次的replica offset开始继续复制。

但是如果没有找到对应的offset,那么就会执行一次resynchronization全量复制。

3.6. Redis主从架构数据会丢失吗,为什么?

有两种数据丢失的情况:

  1. 异步复制导致的数据丢失:因为master -> slave的复制是异步的,所以可能有部分数据还没复制到slave,master就宕机了,此时这些部分数据就丢失了。
  2. 脑裂导致的数据丢失:某个master所在机器突然脱离了正常的网络,跟其他slave机器不能连接,但是实际上master还运行着,此时哨兵可能就会认为master宕机了,然后开启选举,将其他slave切换成了master。这个时候,集群里就会有两个master,也就是所谓的脑裂。此时虽然某个slave被切换成了master,但是可能client还没来得及切换到新的master,还继续写向旧master的数据可能也丢失了。因此旧master再次恢复的时候,会被作为一个slave挂到新的master上去,自己的数据会清空,重新从新的master复制数据。

3.7. 如何解决主从架构数据丢失的问题?

数据丢失的问题是不可避免的,但是我们可以尽量减少。

在Redis的配置文件里设置参数

min-slaves-to-write 1 
min-slaves-max-lag 10

min-slaves-to-write默认情况下是0,min-slaves-max-lag默认情况下是10。

上面的配置的意思是要求至少有1个slave,数据复制和同步的延迟不能超过10秒。如果说一旦所有的slave,数据复制和同步的延迟都超过了10秒钟,那么这个时候,master就不会再接收任何请求了。

减小min-slaves-max-lag参数的值,这样就可以避免在发生故障时大量的数据丢失,一旦发现延迟超过了该值就不会往master中写入数据。

那么对于client,我们可以采取降级措施,将数据暂时写入本地缓存和磁盘中,在一段时间后重新写入master来保证数据不丢失;也可以将数据写入kafka消息队列,隔一段时间去消费kafka中的数据。

4. Redis Sentinel(哨兵)

4.1 概述

主从模式下,当主服务器宕机后,需要手动把一台从服务器切换为主服务器,这就需要人工干预,费事费力,还会造成一段时间内服务不可用。这种方式并不推荐,实际生产中,我们优先考虑哨兵模式。这种模式下, master 宕机,哨兵会自动选举 master 并将其他的 slave 指向新的 master。

Redis Sentinel是社区版本推出的原生高可用解决方案,其部署架构主要包括两部分:Redis Sentinel集群和Redis数据集群。

其中Redis Sentinel集群是由若干Sentinel节点组成的分布式集群,可以实现故障发现、故障自动转移、配置中心和客户端通知。Redis Sentinel的节点数量要满足2n+1(n>=1)的奇数个。

编辑

优点:

  • Redis Sentinel集群部署简单;
  • 能够解决Redis主从模式下的高可用切换问题;
  • 很方便实现Redis数据节点的线形扩展,轻松突破Redis自身单线程瓶颈,可极大满足Redis大容量或高性能的业务需求;
  • 可以实现一套Sentinel监控一组Redis数据节点或多组数据节点。

缺点:

  • 部署相对Redis主从模式要复杂一些,原理理解更繁琐;
  • 资源浪费,Redis数据节点中slave节点作为备份节点不提供服务;
  • Redis Sentinel主要是针对Redis数据节点中的主节点的高可用切换,对Redis的数据节点做失败判定分为主观下线和客观下线两种,对于Redis的从节点有对节点做主观下线操作,并不执行故障转移。
  • 不能解决读写分离问题,实现起来相对复杂。

4.2 节点下线

  • 主观下线
    • 即 Sentinel 节点对 Redis 节点失败的偏见,超出超时时间认为 Master 已经宕机。
    • Sentinel 集群的每一个 Sentinel 节点会定时对 Redis 集群的所有节点发心跳包检测节点是否正常。如果一个节点在 down-after-milliseconds 时间内没有回复 Sentinel 节点的心跳包,则该 Redis 节点被该 Sentinel 节点主观下线。
  • 客观下线
    • 所有 Sentinel 节点对 Redis 节点失败要达成共识,即超过 quorum 个统一。
    • 当节点被一个 Sentinel 节点记为主观下线时,并不意味着该节点肯定故障了,还需要 Sentinel 集群的其他 Sentinel 节点共同判断为主观下线才行。
    • 该 Sentinel 节点会询问其它 Sentinel 节点,如果 Sentinel 集群中超过 quorum 数量的 Sentinel 节点认为该 Redis 节点主观下线,则该 Redis 客观下线。

4.3 Leader选举

  • 选举出一个 Sentinel 作为 Leader:集群中至少有三个 Sentinel 节点,但只有其中一个节点可完成故障转移.通过以下命令可以进行失败判定或领导者选举。
  • 选举流程
    1. 每个主观下线的 Sentinel 节点向其他 Sentinel 节点发送命令,要求设置它为领导者.
    2. 收到命令的 Sentinel 节点如果没有同意通过其他 Sentinel 节点发送的命令,则同意该请求,否则拒绝。
    3. 如果该 Sentinel 节点发现自己的票数已经超过 Sentinel 集合半数且超过 quorum,则它成为领导者。
    4. 如果此过程有多个 Sentinel 节点成为领导者,则等待一段时间再重新进行选举。

4.4 选举master的标准是什么

一旦发现master故障,sentinel需要在salve中选择一个作为新的master,选择依据是这样的:

  1. 首先会判断slave节点与master节点断开时间长短,如果超过指定值(down-after-milliseconds * 10)则会排除该slave节点
  2. 然后判断slave节点的slave-priority值,越小优先级越高,如果是0则永不参与选举
  3. 如果slave-prority一样,则判断slave节点的offset值,越大说明数据越新,优先级越高
  4. 最后是判断slave节点的运行id大小,越小优先级越高。

4.5 故障转移

编辑

  • 转移流程
    1. Sentinel 选出一个合适的 Slave 作为新的 Master(slaveof no one 命令)。
    2. 向其余 Slave 发出通知,让它们成为新 Master 的 Slave( parallel-syncs 参数)。
    3. 等待旧 Master 复活,并使之称为新 Master 的 Slave。
    4. 向客户端通知 Master 变化。
  • 从 Slave 中选择新 Master 节点的规则(slave 升级成 master 之后)
    1. 选择 slave-priority 最高的节点。
    2. 选择复制偏移量最大的节点(同步数据最多)。
    3. 选择 runId 最小的节点。

Sentinel 集群运行过程中故障转移完成,所有 Sentinel 又会恢复平等。Leader 仅仅是故障转移操作出现的角色。

4.6 同步配置的时候其他哨兵根据什么更新自己的配置呢?

执行切换的那个哨兵,会从要切换到的新master(salve->master)那里得到一个configuration epoch,这就是一个version号,每次切换的version号都必须是唯一的。

如果第一个选举出的哨兵切换失败了,那么其他哨兵,会等待failover-timeout时间,然后接替继续执行切换,此时会重新获取一个新的configuration epoch 作为新的version号。

这个version号就很重要了,因为各种消息都是通过一个channel去发布和监听的,所以一个哨兵完成一次新的切换之后,新的master配置是跟着新的version号的,其他的哨兵都是根据版本号的大小来更新自己的master配置的。

4.7 为什么Redis哨兵集群只有2个节点无法正常工作?

哨兵集群必须部署2个以上节点。

如果两个哨兵实例,即两个Redis实例,一主一从的模式。

则Redis的配置quorum=1,表示一个哨兵认为master宕机即可认为master已宕机。

但是如果是机器1宕机了,那哨兵1和master都宕机了,虽然哨兵2知道master宕机了,但是这个时候,需要majority,也就是大多数哨兵都是运行的,2个哨兵的majority就是2(2的majority=2,3的majority=2,5的majority=3,4的majority=2),2个哨兵都运行着,就可以允许执行故障转移。

但此时哨兵1没了就只有1个哨兵了了,此时就没有majority来允许执行故障转移,所以故障转移不会执行。

5. Redis Cluster(集群)

5.1 概述

Redis 的哨兵模式基本已经可以实现高可用,读写分离 ,但是在这种模式下每台 Redis 服务器都存储相同的数据,很浪费内存,所以在 Redis3.0 上加入了 Cluster 集群模式 ,实现了 Redis 的分布式存储, 对数据进行分片 ,也就是说 每台 Redis 节点上存储不同的内容

Redis Cluster是社区版推出的Redis分布式集群解决方案,主要解决Redis分布式方面的需求,比如,当遇到单机内存,并发和流量等瓶颈的时候,Redis Cluster能起到很好的负载均衡的目的。

Redis Cluster集群节点最小配置6个节点以上(3主3从),其中主节点提供读写操作,从节点作为备用节点,不提供请求,只作为故障转移使用。

Redis Cluster采用虚拟槽分区,所有的键根据哈希函数映射到0~16383个整数槽内,每个节点负责维护一部分槽以及槽所映射的键值数据。

编辑

优点:

  • 无中心架构;
  • 数据按照slot存储分布在多个节点,节点间数据共享,可动态调整数据分布;
  • 可扩展性:可线性扩展到1000多个节点,节点可动态添加或删除;
  • 高可用性:部分节点不可用时,集群仍可用。通过增加Slave做standby数据副本,能够实现故障自动failover,节点之间通过gossip协议交换状态信息,用投票机制完成Slave到Master的角色提升;
  • 降低运维成本,提高系统的扩展性和可用性。

缺点:

  • Client实现复杂,驱动要求实现Smart Client,缓存slots mapping信息并及时更新,提高了开发难度,客户端的不成熟影响业务的稳定性。目前仅JedisCluster相对成熟,异常处理部分还不完善,比如常见的“max redirect exception”。
  • 节点会因为某些原因发生阻塞(阻塞时间大于clutser-node-timeout),被判断下线,这种failover是没有必要的。
  • 数据通过异步复制,不保证数据的强一致性。
  • 多个业务使用同一套集群时,无法根据统计区分冷热数据,资源隔离性较差,容易出现相互影响的情况。
  • Slave在集群中充当“冷备”,不能缓解读压力,当然可以通过SDK的合理设计来提高Slave资源的利用率。
  • Key批量操作限制,如使用mset、mget目前只支持具有相同slot值的Key执行批量操作。对于映射为不同slot值的Key由于Keys不支持跨slot查询,所以执行mset、mget、sunion等操作支持不友好。
  • Key事务操作支持有限,只支持多key在同一节点上的事务操作,当多个Key分布于不同的节点上时无法使用事务功能。
  • Key作为数据分区的最小粒度,不能将一个很大的键值对象如hash、list等映射到不同的节点。
  • 不支持多数据库空间,单机下的Redis可以支持到16个数据库,集群模式下只能使用1个数据库空间,即db 0。
  • 复制结构只支持一层,从节点只能复制主节点,不支持嵌套树状复制结构。
  • 避免产生hot-key,导致主库节点成为系统的短板。
  • 避免产生big-key,导致网卡撑爆、慢查询等。
  • 重试时间应该大于cluster-node-time时间。
  • Redis Cluster不建议使用pipeline和multi-keys操作,减少max redirect产生的场景。

5.2 寻址分片

编辑

Redis cluster有固定的16384个hash slot(哈希槽),对每个key计算CRC16值,然后对16384取模,可以获取key对应的hash slot。

Redis cluster中每个master都会持有部分slot(槽),比如有3个master,那么可能每个master持有5000多个hash slot。

hash slot让node的增加和移除很简单,增加一个master,就将其他master的hash slot移动部分过去;减少一个master,就将它的hash slot移动到其他master上去。每次增加或减少master节点都是对16384取模,而不是根据master数量,这样原本在老的master上的数据不会因master的新增或减少而找不到。并且增加或减少master时Redis cluster移动hash slot的成本是非常低的。

编辑

Redis如何判断某个key应该在哪个实例?

  • 将16384个插槽分配到不同的实例
  • 根据key的有效部分计算哈希值,对16384取余
  • 余数作为插槽,寻找插槽所在实例即可

如何将同一类数据固定的保存在同一个Redis实例?

  • 这一类数据使用相同的有效部分,例如key都以{typeId}为前缀

5.3 一致性hash

5.4 节点通信

Redis cluster节点间采取gossip协议进行通信,所有节点都持有一份元数据,不同的节点如果出现了元数据的变更之后U不断地i将元数据发送给其他节点让其他节点进行数据变更。

节点互相之间不断通信,保持整个集群所有节点的数据是完整的。 主要交换故障信息、节点的增加和移除、hash slot信息等。

这种机制的好处在于,元数据的更新比较分散,不是集中在一个地方,更新请求会陆陆续续,打到所有节点上去更新,有一定的延时,降低了压力;

缺点,元数据更新有延时,可能导致集群的一些操作会有一些滞后。

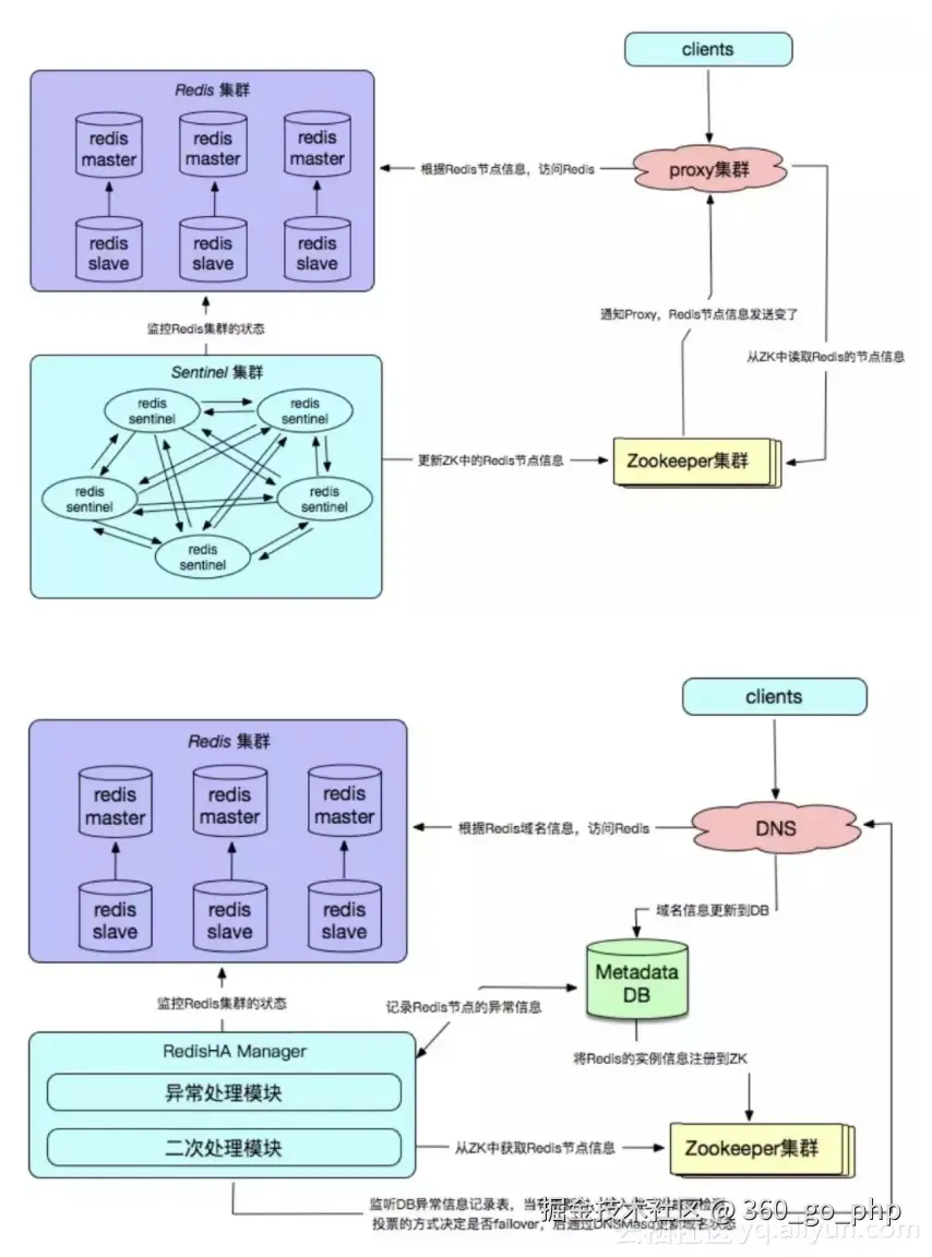
6. Redis自研

Redis自研的高可用解决方案,主要体现在配置中心、故障探测和failover的处理机制上,通常需要根据企业业务的实际线上环境来定制化。

编辑

优点:

  • 高可靠性、高可用性;
  • 自主可控性高;
  • 贴切业务实际需求,可缩性好,兼容性好。

缺点:

  • 实现复杂,开发成本高;
  • 需要建立配套的周边设施,如监控,域名服务,存储元数据信息的数据库等;
  • 维护成本高。