历经4个月,基于 Tiptap 和 NestJs 打造一款 AI 驱动的智能文档协作平台 🚀🚀🚀

6,114 阅读9分钟

当 AI 技术刚刚兴起时,我加入了一家 AI 初创公司。由于我们在项目中有着对高级编辑功能的需求,我第一次接触到了 Tiptap。让我印象深刻的是,Tiptap 与其他编辑器相比,最大亮点在于它的灵活性和可扩展性。这种高度的定制能力,让我们能够根据需求随时调整和扩展编辑器的功能,完全满足了我们的独特要求。

经过一段时间的研究,我渐渐认为 Tiptap 应该是我未来选择的首选编辑器。另外现在公司很久就不干了,项目也没有上线,我完全可以复刻里面的核心功能。

现在在 dashboard 页面上能看到的基本就是将来要实现的核心功能了。

首先先贴相关地址:

Github 地址

在线预览

微信联系方式或加群:yunmz777

项目介绍

DocFlow 是一个基于 Tiptap 和 Yjs 构建的智能协作写作平台,类似飞书的文档功能,支持多人实时协作编辑。平台结合了 AI 生成内容和 RAG 知识库搜索,帮助用户在创作过程中快速获取相关信息,并提供智能写作建议。

DocFlow 还将具备类似 Dify 的工作流编排功能,用户可以创建自动化流程,定义不同任务和操作的执行顺序,实现任务的不同输入输出。通过这个功能,团队可以高效地管理创作过程,构建智能代理(Agent)来自动处理内容生成、文档整理等任务,极大提升生产力。

无论是文档写作、知识管理,还是复杂流程的自动化,DocFlow 都能提供强大的支持,帮助团队优化工作流并提升创作效率。

项目采用的 NextJs 和 NestJs 的全栈架构,

首选是前端的技术栈核心主要有以下几个:

  1. Next.js:用于构建 React 应用,支持服务器端渲染(SSR)和静态生成(SSG),非常适合 SEO 优化和提升页面加载速度。

  2. Tiptap:现代化的富文本编辑器,支持高度定制和扩展,适合各种文档编辑需求,并与 React 集成良好。

  3. TailwindCSS:通过实用类构建响应式和现代化界面的 CSS 框架,提高开发效率和灵活性。

  4. Radix UI:提供高质量、无样式的 UI 组件库,帮助开发者快速构建无障碍和响应式界面。

  5. Framer Motion: 用于 React 应用的动画库,提供丰富的动画效果,增强用户体验。

  6. React Query:高效的数据获取和同步库,用于管理远程数据的加载、缓存和同步。

未来做流程编排的话会使用 React Flow。

后端核心技术:

  1. NestJS:用于构建高效、可扩展的 Node.js 后端应用,支持模块化开发和依赖注入,非常适合构建企业级应用。

  2. Fastify: 高性能、低开销的 Node.js HTTP 框架,专注于优化速度,适合高并发和高效的 API 服务。

  3. Prisma: 现代的 ORM 工具,提供类型安全的数据库查询支持,适用于 PostgreSQL、MySQL 等数据库。

  4. MQ (消息队列): 用于处理异步任务和消息传递,支持高并发、高可靠性的数据传输和任务调度。

  5. Socket.io:实时通信库,支持 WebSockets,帮助轻松实现实时消息推送和 Web 应用之间的实时通信。

  6. Langchain: 用于与多种语言模型(如 OpenAI 的 GPT)交互的框架,支持 AI 功能的集成,如文本生成、知识图谱等。

  7. Yjs:用于构建实时协作应用的框架,支持高效的数据同步,适合实时编辑和多人协作场景。

目录结构

目录结构采用比较常见的结构:

src/
├── app/                # Next.js 应用目录,包含页面路由、布局配置等
├── components/         # 可复用的 UI 组件库
├── extensions/         # Tiptap 编辑器的自定义扩展功能
├── hooks/              # 自定义 React Hooks
├── services/           # 业务逻辑服务层(如 API 调用、请求封装等)
├── stores/             # 状态管理(如使用 Zustand、Jotai 等)
├── styles/             # 全局样式和样式模块
├── types/              # 全局 TypeScript 类型定义
├── utils/              # 工具函数、辅助方法
├── worker/             # Web Worker 实现,用于异步或性能密集型任务
└── middleware.ts       # Next.js 中间件,用于请求拦截、认证控制等

其中 styles 里面包含了大量的 tiptap 的 css 样式,这些 CSS 文件用于为 Tiptap 提供完整的富文本样式支持。由于 Tiptap 是无头组件,所有样式(如段落、代码块、表格、列表、协同编辑等)都需自行定义。每个 CSS 文件针对一个功能模块进行样式分离,便于维护与扩展。这种拆分方式能保持样式结构清晰、职责明确。

20250923084026

每个文件代表不同插件的样式配置。例如,code.css 定义了代码块 <pre><code> 的样式,包括背景色、字体、行号等,适配 CodeBlock 插件,并支持语法高亮效果。

components 目录下,组件被分为两个不同的分类:

  • src 目录中的组件是全局公共组件或业务中可复用的组件,适用于多个页面或功能模块。

  • app 目录下的组件则是针对特定页面或布局路由组的业务组件,为避免与路由冲突,推荐将这些组件命名为 _components

核心模块

Service 封装和调用

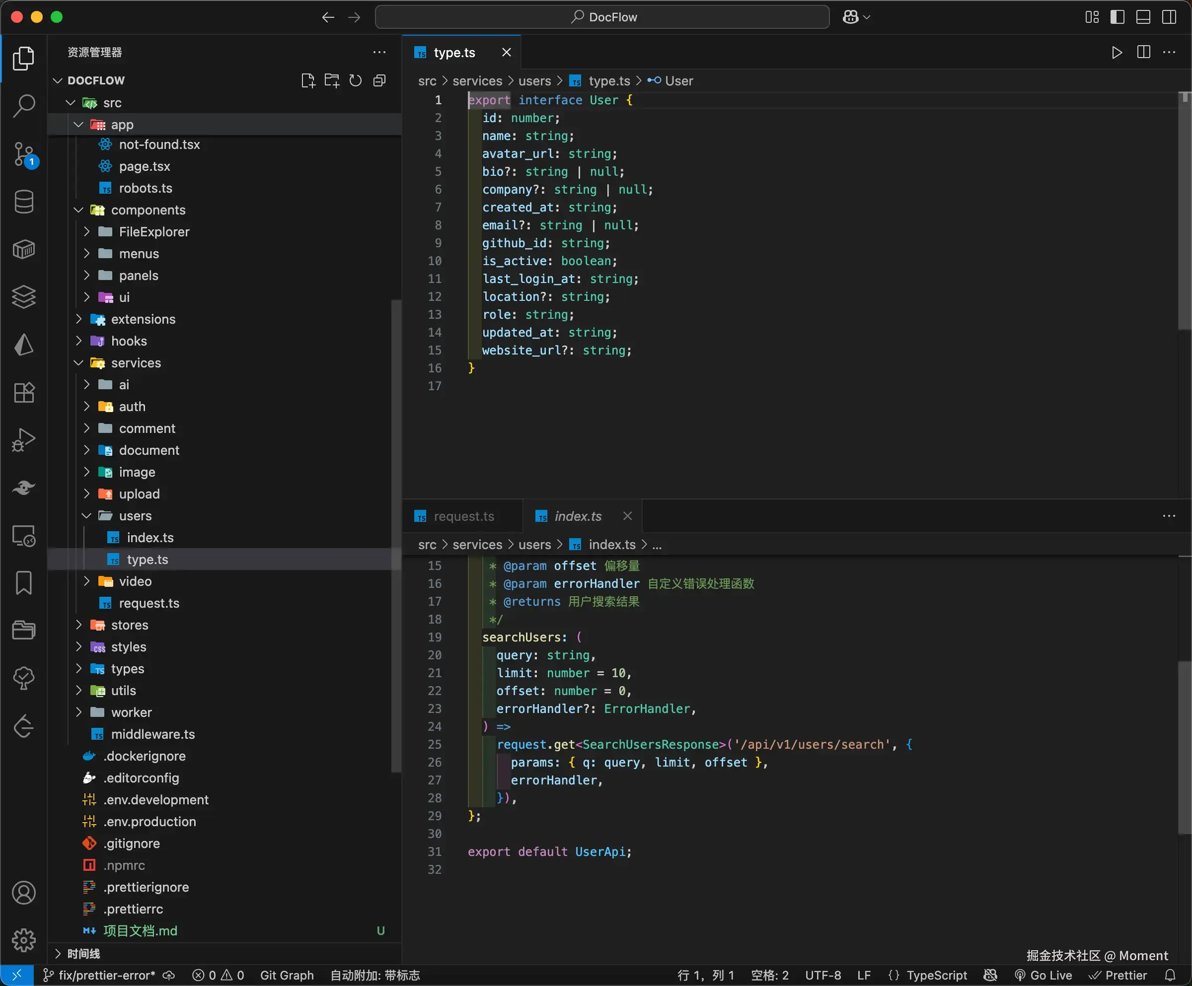
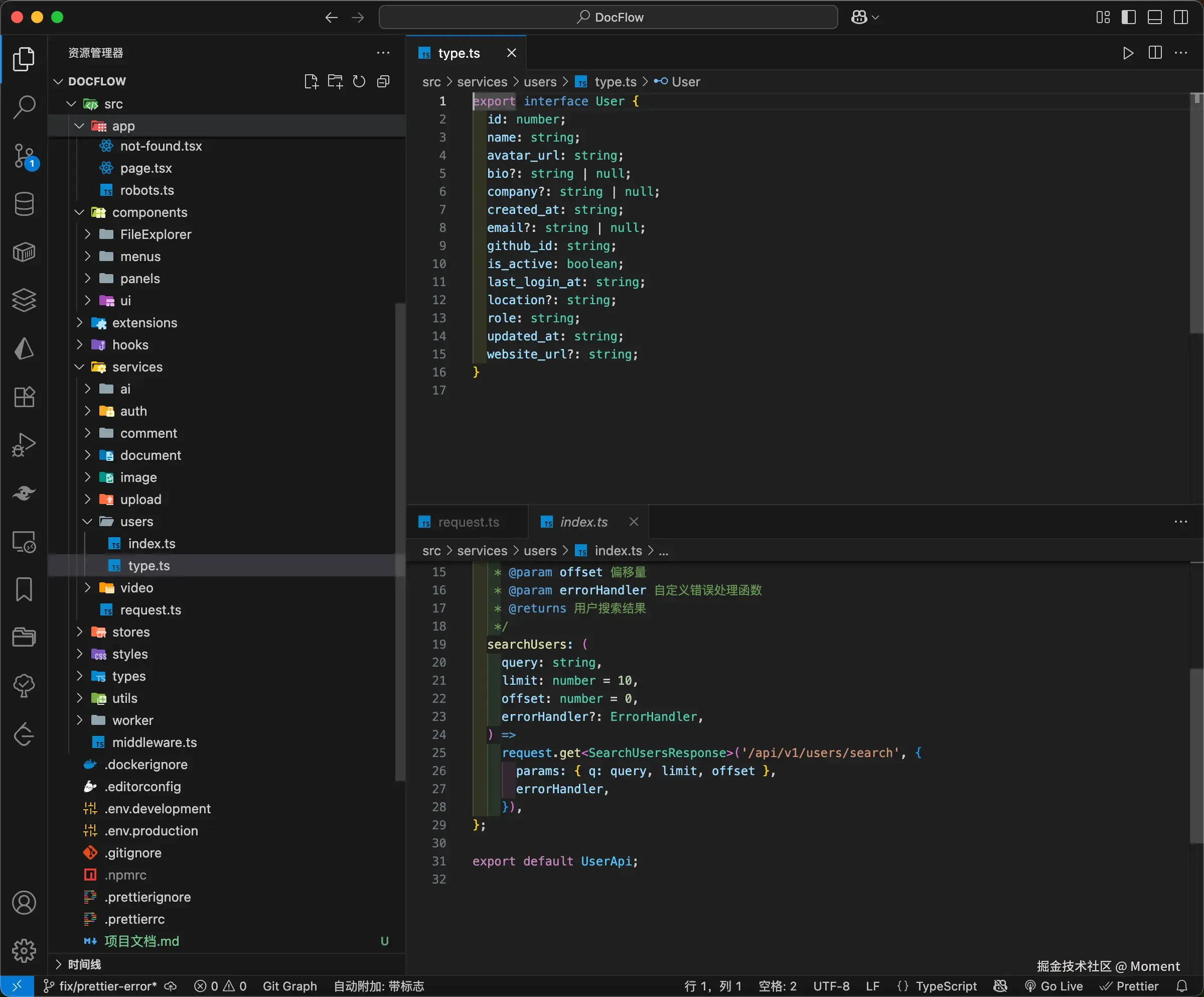
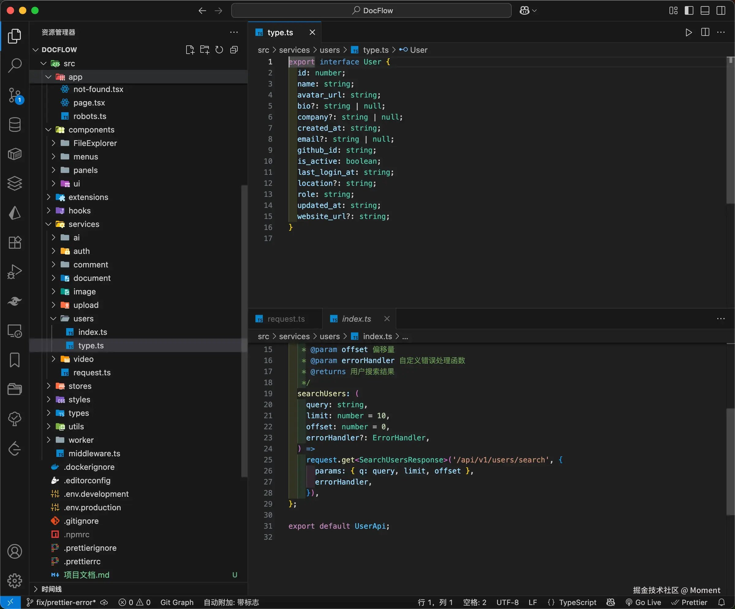
service 目录下的 request.ts 为全局的 fetch 封装:

20250923084309

这段代码封装了一个基于 fetch 的请求工具类,支持统一的请求拦截、超时控制、错误处理和自动重试等高级功能。它提供了 getpostputdeletepatch 等 HTTP 请求方法,并返回统一格式的响应结果,方便在项目中稳定复用。

对于不同模块的请求,可以在 services 目录下创建新的子目录进行模块化封装。例如,对于 user 模块,可以在 user 目录下创建 index.ts 来封装函数逻辑,type.ts 用于定义接口的入参和出参类型。通过这种方式,不同模块的请求逻辑清晰分离,便于维护和扩展。

image.png

在实际调用时,无需显式使用 try...catch 来捕获错误。可以通过传入不同的错误处理逻辑,统一的 fetch 实例会自动处理错误并执行相应的处理方式。

Tiptap

借助 Tiptap 强大的扩展功能,我们可以在原有基础上轻松添加所需的功能,甚至可以在 Tiptap 上扩展整个页面。

创建扩展时,一般遵循以下原则:

import { Node } from "@tiptap/core";
import {
  NodeViewWrapper, // 用于包装 React 组件为 NodeView
  ReactNodeViewRenderer, // 用于包裹 React 节点,Tiptap 会识别它作为 NodeView 的容器
} from "@tiptap/react";

// 👉 你的自定义组件(实际渲染逻辑)
import MyReactComponent from "./MyReactComponent";

// 👉 定义扩展
export const MyNode = Node.create({
  name: "myNode", // 节点名称,必须唯一
  group: "block", // 节点分组,可选 block / inline / list
  atom: true, // 原子节点,不可编辑内部内容
  draggable: true, // 是否允许拖拽移动
  inline: false, // 是否是 inline 类型,默认为 block

  // HTML -> Node 映射(反序列化)
  parseHTML() {
    return [
      {
        tag: 'div[data-type="my-node"]', // 将 HTML 标签映射到该节点
      },
    ];
  },

  // Node -> HTML 映射(序列化)
  renderHTML({ HTMLAttributes }) {
    return [
      "div",
      { ...HTMLAttributes, "data-type": "my-node" }, // 使用自定义数据属性
      "", // 空的内容,原子节点不包含可编辑内容
    ];
  },

  // 客户端渲染视图(NodeView)—— 仅在浏览器中执行
  addNodeView() {
    // 仅在客户端执行 NodeView 渲染
    if (typeof window !== "undefined") {
      return ReactNodeViewRenderer(MyReactComponent);
    }
    return null; // SSR 时跳过 NodeView
  },

  // 自定义命令:插入该节点
  addCommands() {
    return {
      insertMyNode:
        () =>
        ({ commands }) => {
          return commands.insertContent({
            type: this.name,
          });
        },
    };
  },
});

创建完成之后可以在这里添加并导出:

20250923084804

这两个文件都要。

Prisma

Prisma 非常好用,懂的都懂,项目目前 Mysql 的架构如下图所示:

20250923092635

Rabbitmq

目前项目中的 AI 播客生成采用消息队列机制进行处理,主要是因为 TTS 接口存在较高的请求并发。通过使用消息队列,我们确保每次只处理一个请求,从而避免了并发请求对系统性能的影响。

20250923163214

功能展示

协同编辑

协同编辑我们可以再文档这里点击文件进行分享,并且可以设置文件的权限以及是否需要密码等:

20250923174959

之后可以将这个 URL 分享给其他用户,点击之后会有这样的效果:

20250923175045

这个功能跟百度网盘之类的分享类似,这里的主要使用了 RBAC 和 ACL 进行权限控制。

之后我们就可以进行协同编辑了:

output.gif

AI 续写和 AI 问答

AI 续写和 AI 问答的功能正在逐步实现,目前以及支持 RAG 了,先看效果:

continue.gif

上面的是续写的,接下来展示 AI 问答的,首先我们可以上传我们自己的一些内容:

20250923182314

之后我们执行 AI 问答:

20250923182418

你可以看到我们添加的内容被我们输出到了这里了,这个就是我们当前的 RAG 的功能,当然后续会继续增强:

20250923182554

他的原理如下流程图所示:

image.png

从文档处理角度来看,实现流程如下:

20250923183138

AI 播客

AI 播客处理流程是用户上传简历和选择相对应的面试官,但是最好是相同简历对应面试官类型,不然可能生成出来的内容乱七八糟的:

20250923183508

其他

关于编辑器里面还有很多内容没有介绍到,更多的可自行体验:

20250923183627

20250923183658

后续会继续增强,添加导入导出等功能。

未来

将来要做的内容非常核心,例如侧边栏这边的:

20250923183820

除了前面讲了这这些 Agent 和流程编排,将来还会实现如下核心功能:

  1. 添加组织,增强权限管理。

  2. 对应文档支持评论功能

  3. 接入 Sentry 埋点监控

  4. 后端接入 Prometheus 监控

总结

如果你对 AI 应用与富文本编辑器生态感兴趣,欢迎为本仓库点亮 Star 并开启 Watch,获取最新迭代。

希望了解更多服务(企业咨询、插件定制、参与开发、私有化部署等),请添加微信 yunmz777(备注:DocFlow)。我将邀请你进入技术交流群,与一线开发者交流实践经验、获取路线图。

Github 地址

在线预览