中医机器人软件架构设计方案

210 阅读3分钟

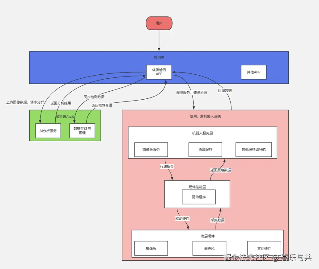
1、 架构图分层设计,如图:

image.png

总体架构模块功能与数据流说明:

该架构分为应用层、机器人服务层、硬件控制层、底层硬件和服务端(后台)。

(1)应用层

职责:提供用户界面(UI),接收用户指令,协调底层硬件和服务端后台完成整个体质检测流程,包括调用摄像头、与AI服务通信、生成和展示报告。

数据流:向下调用机器人系统的服务网关以获取硬件能力(拍照);向上传数据给服务端AI进行分析并接收结果;同时与服务端后台进行报告数据的同步。

(2)大头机器人系统

2.1机器人服务层

职责:提供标准化的、高性能的机器人功能,摄像头服务提供拍照接口,处理图片的对焦、曝光、色彩校正等。语音服务提供speak(text)listen()等方法。****

数据流:接收APP的调用指令,向下协调硬件控制层完成工作,并将最终结果返回给APP。

2.2 )硬件控制层

职责:是机器人服务层的“双手”,执行服务层下发的指令,直接与物理硬件打交道。

数据流:接收服务层的指令,转换为具体的硬件信号;从硬件读取原始数据并上传。

2.3 )底层硬件

职责:机器人的“身体”,包括摄像头、麦克风、喇叭、电机等物理部件,机器人的物理执行和感知部件,在此场景中主要使用摄像头进行图像采集。

数据流:执行驱动层的指令(如拍照),并将采集到的物理信号(图像)转换为数字信号上传。


(3)服务端/后台 (AI分析服务,服务端后台)

职责:AI分析服务,提供专业的舌象图像分析能力,接收APP上传的图片,调用内部AI模型进行分析,并将结构化的结果返回。

服务端后台,负责体质检测报告的长久存储、用户管理、数据看板等业务支撑功能。

数据流:接收APP上传的数据(图像/报告),处理后返回结果(分析报告/同步数据)。

2、应用层详细架构

image.png

应用层架构模块功能说明:

(1)UI界面层

Home(或Main)主界面:引导用户进行操作(如“请正对摄像头”),提供开始检测的按钮。

检测结果界面:用于清晰展示最终的体质分析报告和健康建议。

(2)业务逻辑层

摄像头控制模块:负责与机器人底层通信,调用摄像头硬件并获取返回的图像数据。

AI通信模块:负责网络通信,将图像上传到服务端的AI分析接口,并接收返回的JSON格式分析结果。

报告生成模块:将AI返回的专业数据转化为用户易懂的文字描述,并匹配生成个性化的健康调养建议。

数据管理模块:协调数据的存储与上传,负责将报告保存到本地数据库,并同步到服务端后台。

(3)数据层

本地数据库:用于在本地存储用户的检测报告历史,支持离线查看。

(4)公共基础库层

提供基础的日志,网络,工具类,基类等能力,支撑业务模块的基础,所有模块都要依赖