前言
最近有小伙伴在后台留言问:.NET 有值得推荐学习的进销存管理系统吗?今天大姚给大家推荐一个基于 .NET 开源、简易、轻量级的进销存管理系统:JxcLite。
项目介绍
JxcLite 是一个基于 Known 框架开发(基于 .NET Blazor 轻量级、跨平台、低代码、易扩展的插件开发框架)、Apache License 开源的简易、轻量级的进销存管理系统。
功能模块
JxcLite 提供了以下功能模块:
- 基础数据:包含数据字典、组织结构、商品信息、供应商、客户管理。
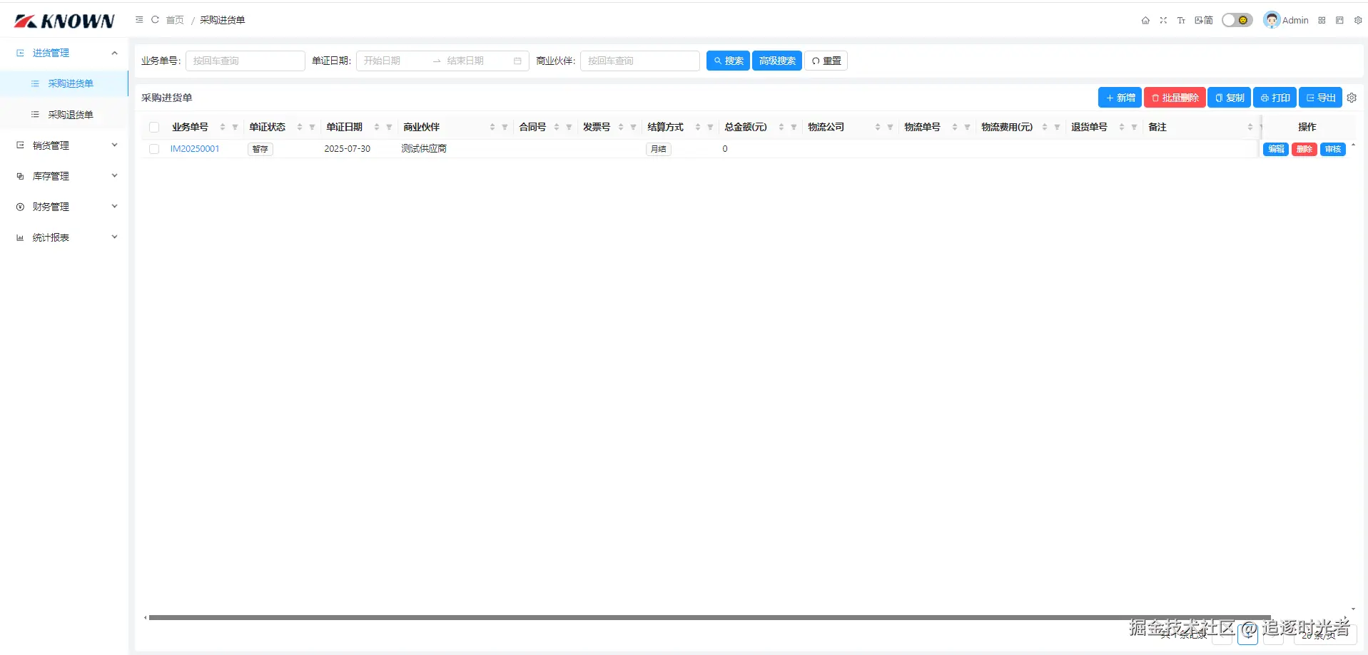
- 进货管理:包含采购进货单、采购退货单。
- 销货管理:包含销售出货单、销售退货单。
- 库存管理:包含商品库存查询。
- 财务管理:包含供应商对账单、客户对账单。
- 统计报表:包含进货明细表、进退货明细表、销货明细表、销退货明细表。
- 系统管理:包含角色管理、用户管理、系统附件、系统日志。
项目源代码
├─JxcLite -> 包含配置、常量、枚举、实体、模型、服务接口、路由、页面。
├─JxcLite.Core -> 后端类库,包含业务逻辑、数据访问。
├─JxcLite.Wasm -> 项目WebAssembly。
├─JxcLite.Web -> 项目Web App。
├─JxcLite.WinForm -> 项目WinForm App。
├─JxcLite.sln -> 项目解决方案文件。
项目快速运行
- 默认账号:用户名 Admin,密码 1。
- 数据库:项目内置
JxcLite.dbSQLite 数据库文件,直接运行即可查看效果。
设置JxcLite.Web为启动项目运行查看效果:
项目源码地址
更多项目实用功能和特性欢迎前往项目开源地址查看👀,别忘了给项目一个Star支持💖。
- GitHub开源地址: gitee.com/known/JxcLi…
优秀项目和框架精选
该项目已收录到C#/.NET/.NET Core优秀项目和框架精选中,关注优秀项目和框架精选能让你及时了解C#、.NET和.NET Core领域的最新动态和最佳实践,提高开发工作效率和质量。坑已挖,欢迎大家踊跃提交PR推荐或自荐(让优秀的项目和框架不被埋没🤞)。
- GitHub开源地址: github.com/YSGStudyHar…
- Gitee开源地址: gitee.com/ysgdaydayup…