薅羊毛新姿势!n8n 集成硅基流动 API,免费打造你的 AI 智能体

521 阅读1分钟

薅羊毛新姿势!n8n 集成硅基流动 API,免费打造你的 AI 智能体

没有安装n8n的小伙伴可以通过下列链接保存离线镜像到本地自行安装(此外还有dify等离线镜像)

https://pan.quark.cn/s/5a42900b9433

1. 登录硅基流动,获取参数(cloud.siliconflow.cn/i/FGqoynfv)

复制下列网址:

https://cloud.siliconflow.cn/i/FGqoynfv 

注册登录硅基流动平台,通过我的邀请链接进去,可以获得14元赠送余额(互惠互利 (。・ω・。)ノ♡)

  1. 点击 API密钥--->新建API密钥
  2. 新建一个密钥
  3. 复制密钥备用
  4. 点击 模型广场-->展开筛选器-->只看免费(可以选择自己想要的大模型,这里我选择免费的(。・ω・。)ノ♡ 穷怕了(赵德汉的微笑:)))
  5. 这里我选择Qwen/Qwen3-8B免费模型,复制模型名称备用
  6. 点击 API文档
  7. 复制api文档中的api路径(复制到V1即可),备用

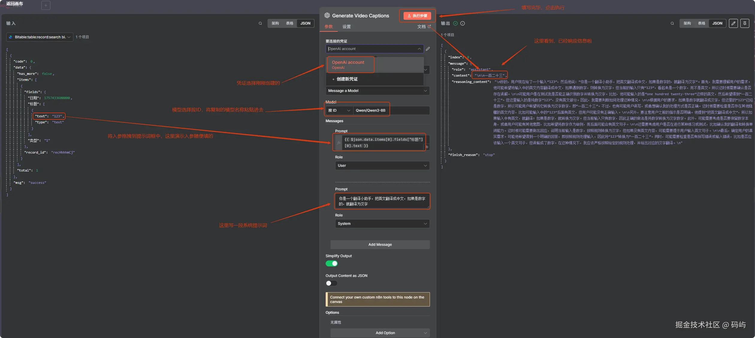
2. 登录n8n,配置参数

  1. 点击 +号-->Cerdential
  2. 弹出界面中搜索openai
  3. 将硅基流动平台复制的api密钥、模型名称、api地址分别填入
  4. 保存后测试是否正确,出现连接测试成功,就接入完成啦!

3. 测试参数是否正常

  1. 添加一个openAI大模型测试一下是否正常

大功告成!