WeKnora(腾讯开源知识库)本地快速搭建&配置
一、介绍
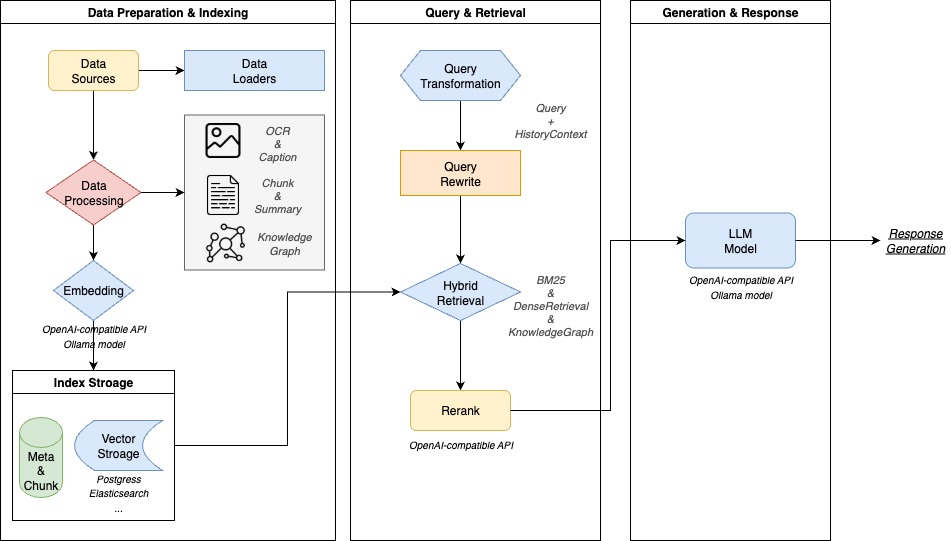
WeKnora 是一款给文档“装上大脑”的AI工具。它能读懂PDF、Word和图片(含OCR),把零散内容整理成可搜索的知识。你只需上传资料,像聊天一样提问,它会从原文中找到相关片段,给出准确、可追溯的答案,并支持多轮追问。系统速度快、可本地或私有云部署,数据自己掌控;提供易用的网页和标准API,便于接入现有系统。还能连接微信对话开放平台,零代码把问答能力放进公众号和小程序。
🧩 功能模块能力
| 功能模块 | 支持情况 | 说明 |
|---|---|---|
| 文档格式支持 | ✅ PDF / Word / Txt / Markdown / 图片(含 OCR / Caption) | 支持多种结构化与非结构化文档内容解析,支持图文混排与图像文字提取 |
| 嵌入模型支持 | ✅ 本地模型、BGE / GTE API 等 | 支持自定义 embedding 模型,兼容本地部署与云端向量生成接口 |
| 向量数据库接入 | ✅ PostgreSQL(pgvector)、Elasticsearch | 支持主流向量索引后端,可灵活切换与扩展,适配不同检索场景 |
| 检索机制 | ✅ BM25 / Dense Retrieve / GraphRAG | 支持稠密/稀疏召回、知识图谱增强检索等多种策略,可自由组合召回-重排-生成流程 |
| 大模型集成 | ✅ 支持 Qwen、DeepSeek 等,思考/非思考模式切换 | 可接入本地大模型(如 Ollama 启动)或调用外部 API 服务,支持推理模式灵活配置 |
| 问答能力 | ✅ 上下文感知、多轮对话、提示词模板 | 支持复杂语义建模、指令控制与链式问答,可配置提示词与上下文窗口 |
| 端到端测试支持 | ✅ 检索+生成过程可视化与指标评估 | 提供一体化链路测试工具,支持评估召回命中率、回答覆盖度、BLEU / ROUGE 等主流指标 |
| 部署模式 | ✅ 支持本地部署 / Docker 镜像 | 满足私有化、离线部署与灵活运维的需求 |
| 用户界面 | ✅ Web UI + RESTful API | 提供交互式界面与标准 API 接口,适配开发者与业务用户使用习惯 |
二、本地部署
注意:WeKnora项目路径下面的README.md一定要看下,可以全面了解整个项目概况
0.部署环境
系统:ubuntu2022
显卡:2080Ti
提前安装好:
docker compose
ollama
1.克隆主仓库
git clone https://github.com/Tencent/WeKnora.git
cd WeKnora
docker compose pull
慢慢等,将会下载约7G左右的镜像:
REPOSITORY TAG IMAGE ID CREATED SIZE
minio/minio latest 69b2ec208575 9 hours ago 175MB
paradedb/paradedb latest 2001d56c0675 2 days ago 1.21GB
wechatopenai/weknora-app latest acba69f18308 3 days ago 566MB
wechatopenai/weknora-docreader latest 6461eac47b01 3 days ago 5.17GB
wechatopenai/weknora-ui latest 507293c42b21 4 days ago 59.7MB
jaegertracing/all-in-one latest 6782d12e15e5 4 days ago 85.6MB
redis 7.0-alpine 426f6fb54a1b 15 months ago 32.9MB
2.配置
(1).env配置
cp .env.example .env
vim .env
编辑 .env,填入对应配置信息
所有变量说明详见 .env.example 注释
OLLAMA_BASE_URL=http://192.168.1.104:11434
我的配置如下图:
(2)启动
sudo bash scripts/start_all.sh
第一次启动之后,本地已经下载了所有镜像,下次启动时候应该能直接启动,但是脚本中稍微有点问题,第二次启动的时候仍然会拉取最新镜像,如果拉取失败就会导致服务无法启动,因此第一次启动之后最好将scripts/start_all.sh中的NO_PULL设置为true,避免重复拉取镜像。
(3)启动reranker模型
首先下载bge-reranker-v2-m3模型:
modelscope download --model BAAI/bge-reranker-v2-m3 --local_dir bge-reranker-v2-m3
然后复制项目中rerank_server_demo.py,配置本地模型位置:
cp rerank_server_demo.py rerank_server_bge-reranker-v2-m3.py
配置模型路径:
启动模型:
python rerank_server_bge_reranker-v2-m3.py
(4)模型配置
配置大语言模型、Embedding模型、reranker模型
三、使用
访问网址:http://localhost
1.知识上传
解析效果如下:
2.对话
四、使用体验
测试过程中,使用一篇硕士论文和一篇期刊论文pdf文件上传,整体感觉准确率一般。整体感觉:
-
打通NativeRAG和对话,直接上传知识即可对话,开箱即用,并且项目开源,支持API,方便进行产品集成
-
知识解析之后语义未提取。目前已有的MinerU、OmniParse等项目都可以将非结构化文档转化成markdown,实现图片、表格、公式的字符级解析,这一点跟WeKnora有点相似。但是在切片过程中采用块级切片,丢失了文档的语义信息,如果能够进一步提取关键信息、多级标题信息,在召回时准确率会更高。
-
客户query直接检索,语义未对齐。客户query和知识不在一个维度,目前虽然各家大模型普片使用query召回,会存在明显的召回不准确、召回不全面等问题,目前阿里百炼、百度千帆等平台已经增加了query改写功能,这将在一定程度上提高召回准确率。
以上测试体验不排除数据量不够大,结论片面等问题,仅做参考。
五、联系我
本人算法工程师,专注于人工智能技术研究和项目落地,目前主要聚焦大语言模型、多模态模型、检索增强、智能话术等领域研究。欢迎交流学习,微信号littlesnail_slf。

