汉得灵猿AI中台1.6.1版本正式发布!

160 阅读6分钟

汉得灵猿AI中台 1.6.1 版本已正式发布,作为企业智能化转型的重要基座,汉得AI中台持续为企业提供灵活、可扩展的AI应用支持,并在本次版本中进一步降低应用搭建门槛,让不仅是企业部门,个人用户也能快速创建属于自己的应用,实现真正的“人人皆可用AI”。

此次版本升级,主要有以下几点:

  • 应用搭建门槛降低:新版本中新增了“简易智能体”与“简易聊天助手”应用类型,让用户能快速搭建应用;新增Prompt调优工具,协助用户提升Prompt质量;并引入了 Google Gemini、阶跃星辰、阿里语音等多模型生态,为企业提供更广泛的选择。

  • 应用管理能力增强:新版本中为企业应用库增加了多版本管理,强化了知识库与知识图谱权限细分,保障数据安全性。

  • Agent 能力再进化:新版本中增加了AI PPT、文件翻译、文档检索等多种节点,并支持智能体定时执行与多会话管理,助力企业打造更强大的“智能助手”。

  • 常用功能体验优化:对多个主要功能和页面样式进行了深度优化,为用户带来了全新的体验。

一、应用搭建门槛降低

01 新增简易应用类型

新版本新增了 “简易智能体”与“简易聊天助手” 的应用类型,无需复杂功能,只需简单配置,降低了搭建门槛,业务人员也能快速搭建AI应用,大大提高了配置效率。

02 新增Prompt调优工具

由于Prompt直接影响模型的理解准确性和输出质量,新版本新增了Prompt调优工具,它支持一键快速生成Prompt,也可基于用户指令进行智能优化。优化后的Prompt可轻松替换与复制,从而让模型响应更精准。

03 模型对接再扩展

企业智能化场景越来越多元化,不同任务需要不同类型的模型。此次更新新增接入Google Gemini模型、阶跃星辰大模型以及阿里语音合成模型,覆盖文本、语音、多模态等领域,为企业提供更多模型选择。

二、应用管理能力增强

01 企业应用库多版本管理

系统自动为每次应用配置变更创建唯一版本标识,用户不仅可以随时查看任一历史版本的详细配置,还能一键快速回滚至指定版本,极大保障了系统配置的稳定性与安全性。

02 权限控制更细分

新版本中知识图谱新增使用权限与管理权限,并且在知识库与编排分类中也新增了权限配置,从而支持用户可以按照“能看什么、能改什么”进行精细化授权,大幅提升了数据安全性。

三、Agent 能力再进化

01 新增多种节点

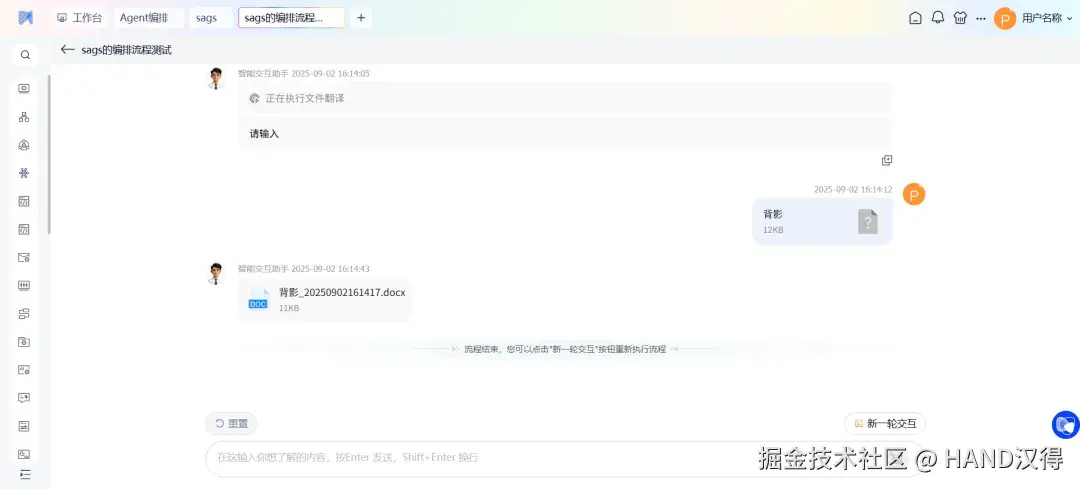
  • 文件翻译节点:支持多种格式的文档,可自动识别原文内容并实现高精度翻译,根据用户设定的目标翻译语言,该节点会智能保持原文排版与格式,快速输出语言流畅、符合要求的译文,有效满足国际化办公、学术交流及多语言协作等场景需求。

  • 文档检索节点:该节点中可配置多个知识库,用户可通过文档名称、摘要、关键词等条件,从知识库中精准筛选出符合条件的文档,并返回结构清晰的文档列表,有效助力用户快速获取所需信息。

  • AI PPT节点:不仅支持动态文本与动态文件,还允许用户自主输入内容或上传附件。该节点能够智能解析这些材料,自动提炼出关键信息与核心大纲,并提供多样化的PPT模板。用户可据此快速生成逻辑严密、设计优雅的PPT文档,高效满足学术汇报、商务演讲等多种场景需求。

这些节点的加入,让 Agent 能够应用于更多场景任务中,实现更强的业务赋能。

02 Agent工作台能力增强

新版本对Agent工作台进行了显著增强。用户可以为智能体创建定时任务,实现自动化执行,解放人力,并可随时从工作台无缝发起应用新会话,极大地提升了操作灵活性与工作效率。

四、常用功能体验优化

01 功能体验升级

  • 文档库:支持拖拽调整文档分类位置,更直观地整理文档
  • 文档库和知识库:导入文件/压缩包时,支持一次选择多个,批量处理效率更高
  • 企业知识助手应用:历史引用知识与文档权限实现同步控制,保障信息安全
  • 聊天助手应用:支持配置知识库,用户无需切换界面,即可同时进行聊天对话和知识问答,显著提升了应用的实用性与业务适配度

02 页面样式优化

新版本对全局选项配置、模型对接配置及企业应用库页面进行了全面视觉焕新,界面设计秉承简洁现代的风格,布局更加清晰,操作流程显著优化,为用户带来更优质的操作体验。

总结

汉得灵猿AI中台始终致力于为企业打造稳定、灵活且高效的AI应用,本次1.6.1版本,通过多维度改进升级,不仅让AI应用更易用、更可信,也让企业能够在实际业务中更快地释放智能价值。

展望未来,汉得灵猿AI中台将继续以客户需求为驱动、以前沿技术为引擎,不断探索AI在企业级场景中的深度融合,为客户提供更加安全、可控、可持续的AI解决方案,助力企业在激烈的市场竞争中实现持续创新与稳健增长。

AIGC实际应用场景包括:

■ 构建企业专属AI知识库,提供企业知识助手

■ 智能体快速识别意图、执行指令,降低员工工作学习成本、提高工作效率

■ 内置对话“导师”、“助手”应用,可指导、辅助员工各类工作场景

汉得灵猿AI中台致力于帮助企业快速落地AI,提供多模型对接能力,内置对话应用、可自配置的多分类智能企业知识应用、提供智能体与Agent应用编排能力。帮助企业低门槛地应用AI,提供向量管理与应用能力、私有模型训练与应用能力。

更多升级特性资料 还有更多新版本的升级变更,请您点击查看:汉得灵猿AI中台1.6.1版本更新日志

联系我们

  1. 若您想体验试用汉得AI产品,请登录开放平台open.hand-china.com/,在应用中心选择 汉得灵猿AI中台 进行试用。

  2. 如果有疑问,可以通过开放平台进行工单反馈,问题分类选择产品“汉得灵猿AI中台”进行工单反馈。

  3. 相关产品咨询或更多信息了解,欢迎联系我们 邮箱:openhand@vip.hand-china.com