微信开放平台第三方平台,可以管理多个微信小程序

201 阅读7分钟

大家好,我是小悟。

这个系统可以帮助服务商更好地管理多个商家小程序,无需管理多个商家小程序的账号密码或者appId和secret,大大提升效率。

不需要频繁登录小程序后台就能完成上传代码、认证、备案、提交代码审核、发布小程序等操作。

这里录入的是商家即小程序的基本信息,可以新增多个商家小程序。

图片

1、添加小程序信息

点击新增按钮,填写这个小程序主体相关信息,可以是即将要注册的小程序或存量小程序信息。

图片

点击修改按钮,可以随时修改小程序主体相关信息。

图片

2、注册小程序

点击创建小程序按钮,是根据填写的小程序主体相关信息注册新小程序,点击确定。

图片

如果符合条件的情况下,会向法人微信号发送一条模板消息通知,法人点击进去按步骤操作注册新小程序。

图片

3、授权小程序

点击商户授权按钮,弹窗点击确定。

图片

会来到小程序授权页面。

图片

管理员扫码选择要授权的小程序。勾选授权权限集,点击确定即可完成授权。

图片

4、设置基本信息

点击设置基本信息按钮,可以设置小程序名称,修改小程序头像,修改功能介绍,修改小程序隐私设置,即修改是否可被搜索。需要修改哪个,要选中后面这个“是”,点击确定。

图片

5、设置服务类目信息

点击服务类目管理按钮,管理该小程序的服务类目信息。

图片

点击添加,根据小程序自身的功能,正确选择一级和二级服务类目,如果需要资质,则上传相关资质材料,若存在多页的情况可拼图上传,点击提交。

图片

不需要的类目点击这个删除可以移除。

图片

若存在类目审核未通过,点击修改,根据未通过原因修改后,点击提交。

图片

6、设置服务器域名

点击设置服务器域名按钮,点击确定。

图片

需要先将要添加的域名登记到第三方平台的小程序服务器域名中,才可以进行配置。

图片

填写好各类型域名信息,多个域名请用英文逗号隔开,支持添加、覆盖、删除、获取操作。

图片

7、设置业务域名

点击设置业务域名按钮,点击确定。

图片

需要先将要添加的域名登记到第三方平台的小程序业务域名中,才可以进行配置。

图片

然后填写好域名信息,多个域名请用英文逗号隔开,支持添加、覆盖、删除、获取操作。

图片

8、设置用户隐私保护指引

点击设置用户隐私保护指引按钮,点击确定。

图片

配置用户隐私保护指引,需要提交代码审核,审核通过且重新发布上线后才会在小程序端生效。

图片

9、上传小程序代码

点击上传代码按钮,选择模板代码上传到已授权的小程序,点击确定。

图片

那这些下拉的模板代码是怎么来的呢?先使用第三方平台绑定的代开发小程序把模板代码上传到这个草稿箱。

图片

再将草稿添加到普通模板库,就会自动显示在下拉选项里面了。

图片

10、成员管理

点击成员管理按钮。

图片

点击绑定,输入体验者微信号,点击确定,即可添加到该小程序的体验者名单中。添加成功后,也可以直接在这里解除绑定。

图片

11、体验二维码

点击体验二维码按钮,点击确定。

图片

可以获取小程序的体验版二维码,在帮助旗下授权的小程序提交代码审核之前,可先体验。

图片

12、认证小程序

点击小程序认证按钮,服务商可以代小程序发起认证申请。

图片

选择认证信息模板、填写认证名称、命名方式、支付方式,点击确定。

图片

平台将对认证基础信息进行初步校验。通过后,会向小程序管理员发送一条授权验证通知。

图片

那这个认证信息模板是怎么来的呢?在这个认证模板菜单里面管理。

第一步填写基本信息。

图片

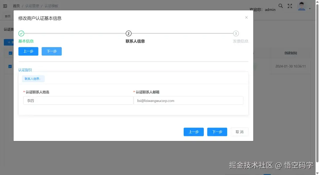
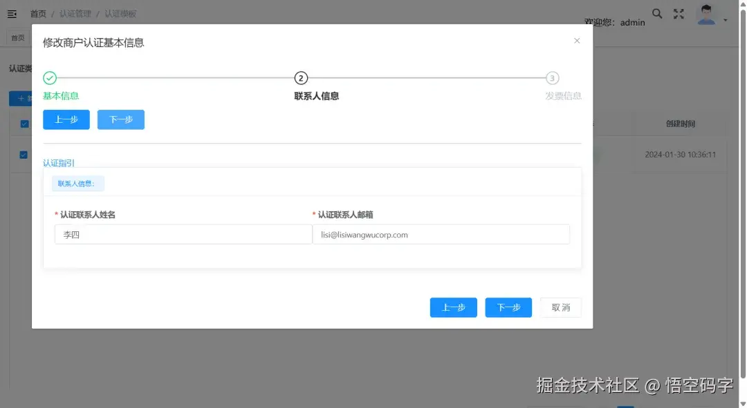
第二步填写联系人信息。

图片

第三步填写发票信息,然后点击确定保存,就会自动显示在认证信息模板选项里面了。

图片

将认证信息做成模板化管理,这样如果给其他同主体、同联系人等信息相同的小程序认证的话就不需要再填一遍信息了,只要选择复用即可。

图片

13、查询认证进度

点击认证进度按钮,可查看当前任务流程的状态和当前审核单状态。当审核单被打回重填会返回原因。

仅当审核单是被平台驳回时,才可以使用这个重新提审,像任务超时导致的失败应该再次点击小程序认证去提交资料。

图片

14、备案小程序

点击小程序备案按钮,服务商可以代小程序发起备案申请。

图片

选择备案信息模板、发起小程序管理员人脸认证。

图片

会向小程序管理员发送一条备案人脸核身通知,管理员点击该通知即可进行人脸核身,核验通过后,点击确定。

图片

那这个备案信息模板是怎么来的呢?在这个备案模板菜单里面管理。

第一步填写主体信息。

图片

第二步填写小程序信息。

图片

第三步上传材料,然后点击确定保存,就会自动显示在备案信息模板下拉选项里面了。

图片

将备案信息做成模板化管理,这样如果给其他同主体、同负责人等信息相同的小程序备案的话就不需要再填一遍信息了,只要选择复用即可。

图片

15、查询备案状态

点击备案状态按钮,查询小程序备案状态,如果小程序未备案通过,则返回其驳回原因,可根据驳回原因修改后重新发起备案申请。

图片

16、提交小程序审核

点击提交审核按钮,可以实现将上传的代码提交给微信团队审核。

图片

17、查询审核状态

点击审核状态按钮,可以查询发布审核单的审核状态。

图片

18、撤回审核版本

点击审核撤回按钮,可以实现撤回当前的代码审核单。

图片

19、发布小程序

点击发布小程序按钮,可以发布最后一个审核通过的小程序代码版本。

图片

20、回退小程序版本

点击版本回退按钮,可以将小程序的线上版本进行回退。

图片

总结来说,微信开放平台第三方平台,是小程序服务商帮助商家小程序进行注册、管理、运营等工作的综合平台。

比如大部分功能相似的小程序,这时候第三方平台只要通过模板开发,得到商家授权后,即可快速根据模板代码给商家快速实例化小程序。时间少,成本低。

图片

谢谢你看我的文章,既然看到这里了,如果觉得不错,随手点个赞、转发、在看三连吧,感谢感谢。那我们,下次再见。

您的一键三连,是我更新的最大动力,谢谢

山水有相逢,来日皆可期,谢谢阅读,我们再会

我手中的金箍棒,上能通天,下能探海