私有化WIKI知识库推荐

103 阅读2分钟

目录

  • 简介
  • 官网首页
  • 私有化部署效果
  • 本地快速部署实操
  • 目前使用感受

简介

原先公司内部文档还以原始的word方式保存在个人电脑中,存在以下问题:
1、管理不集中,分散在多个人的电脑中
2、更新不及时,文档更新,无法实时通知历史版本的阅读者
3、缺少导航和索引,无法精准定位相关内容是在哪个文档
3、无法和文档阅读者互动,阅读者遇到问题反馈困难

急需部署公司私有化WIKI知识库,各方尝试,要么免费版不好用,要么商业版太贵,
最终在【Dromara】成员项目里找到【zyplayer-doc】知识库,亲测好用!

关注vx公众号【YHH学JAVA】,一起进步吧

官网首页

官网: doc.zyplayer.com/#/integrate…

体验版:zyplayer.com/#/wiki/noti…

完整版:demo.zyplayer.com/#/wiki/spac…

私有化部署效果

管理端

主要功能:

  • 空间管理,部门用户管理,空间授权,存储配置,
  • AI问答,文档版本管理,开放文集(公开文档使用),
  • 用户反馈(用户可以选中文字,反馈信息,很赞),
  • 还有很多功能,基本看着就会操作,用户交互性很好。

文档类型丰富:

阅读端【开放文集】

将多个空间整合在一个文集中,供用户查看、搜索

本地使用效果:

本地快速部署实操

安装包下载:doc.zyplayer.com/#/integrate…

以安装包部署为例:由于我本地已有java环境和MySql数据库,所以部署非常方便,步骤如下:

1、解压压缩包

2、创建数据库

服务启动后数据表自动创建,后续升级也会自动更新。

3、修改application.properties

4、双击【startup.bat】启动

启动后访问:http://127.0.0.1:8083 ,默认账号:zyplayer 密码:123456

其他Docker等环境部署-官方提供手册如下

doc.zyplayer.com/#/integrate…

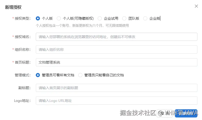
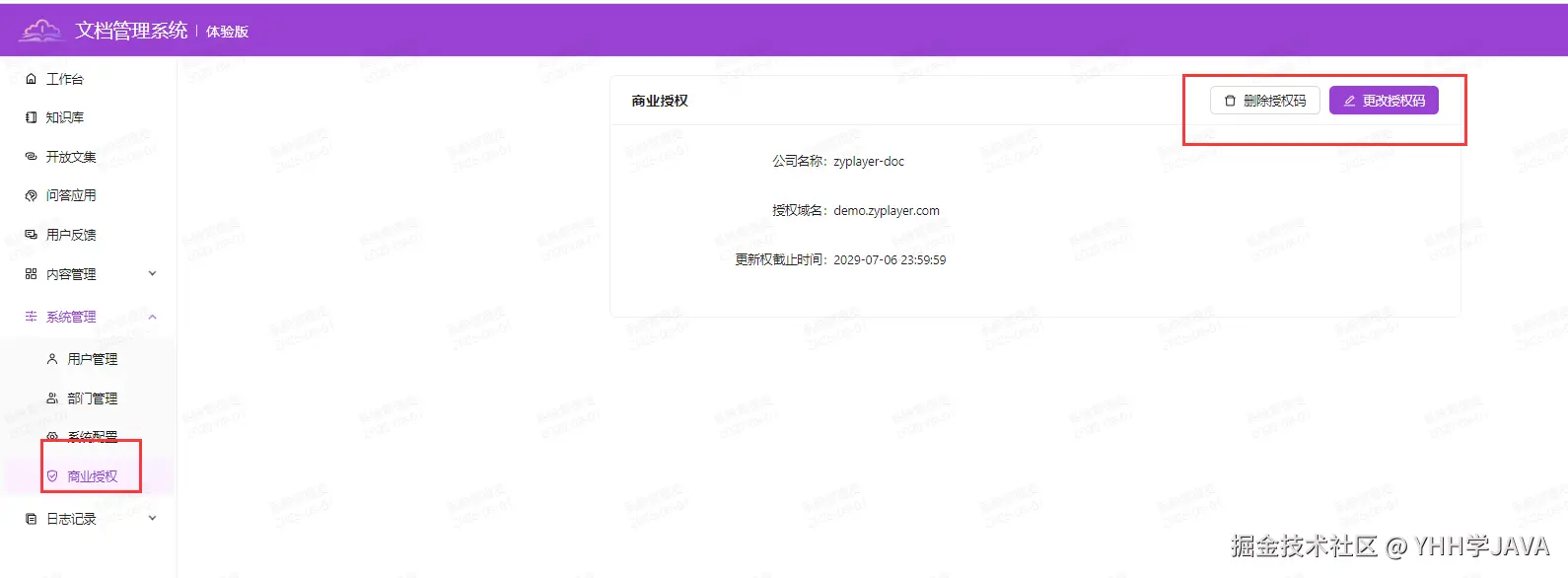
开放文集需要自助授权

获取个人授权码地址:zyplayer.com/#/wiki/self…

到部署的系统中输入授权码,即可解锁个人版本的功能

目前使用感受

目前团队使用下来,体验感非常好,团队交付文档更规范,阅读者可自行搜索处理,利用AI问答可解决大部分问题,通过问题反馈功能,快速更改文档错误部分。


文章有帮助的话,帮忙点赞、推荐吧 感谢支持!