实时云渲染推流助力WebGL应用网页端无负担推流,解决终端加载缓慢问题

106 阅读4分钟

前言

数字孪生三维可视化场景建设的过程中,除了常态化使用的商业引擎如UE、Unity等,WebGL技术的BS架构模式,具有网页端访问的天然优势,从某种程度上降低了对客户端算力配置的部分要求。但也正是这种直接依赖Web技术的方案,会让开发者在高精度大场景的呈现与网页端算力不足之间难以取舍。实时云渲染可以完美解决这一问题,一方面保留WebGL原有技术架构,另一方面通过产品化的云渲染平台,提供了丰富的功能组件和性能提升能力,彻底打破WebGL技术的局限性,并且兼容传统纯三维、二三维混合、WebGL、自研引擎、多进程跨用户访问等类型的应用,实现真正的随时随地、秒级交互。

  1. WebGL网页浏览具有跨平台属性

WebGL是一种基于OpenGL ES 2.0的Web技术,属于BS架构,它允许在浏览器中渲染交互式3D和2D图形。WebGL利用了GPU(图形处理器)的能力,将图形处理分配到GPU上,意味着它可以更快地渲染复杂的图形。WebGL通过JavaScript API提供接口访问GPU,使用者可以使用JavaScript渲染图像或者利用各种库和框架制作动画、游戏和其他交互性的web内容。

随着大场景高精度的开发要求深入,对于较高级的 WebGL 应用程序,需要性能更强的系统要求,如仍然维持低端硬件或浏览器,会导致 WebGL 性能下降或无法正常运行;使用复杂的 3D 模型或大型 360° 图像可能会导致性能不佳或阻止在移动设备上加载空间。

如何解决WebGL性能局限性的问题,可以借鉴 3D 云渲染的技术路线,即将WebGL的BS架构,再包一层壳,实现真正解放算力的BS化。

实时云渲染技术也是一种BS的技术路线,采用分布式计算架构,将CS架构或BS架构的超高精度超大量级的三维可视化程序在云端渲染,通过“云-网-端+PaaS“的产品形态,极大的降低对终端设备的算力/软硬件要求,支持多种设备接入,PC、手机、pad、VR头显、AR眼镜、大屏设备等,突破了本地硬件限制,使高质量图形渲染以及交互指令得以在任意终端实现。

webgl01.png

  1. WebGL借助实时云渲染,打造真正突破算力瓶颈的BS方案

类似于UE的像素流提供了Web化的一种技术实现方式,WebGL技术在实际项目交付过程中,存在数据通信不畅、与系统对接和二次开发能力有限等诸多限制。商业化实时云渲染产品,将行业通用需求封装成功能组件,供开发者调用。

Paraverse平行云推出的实时云渲染平台LarkXR(以下简称“LarkXR"),是国际领先的企业级云渲染PaaS服务平台,已服务1000+家企业级用户,数万名独立开发者使用。产品及解决方案成熟应用于教育培训、数字孪生、医疗康复、虚拟直播、数字人、云活动、云游戏场景。

LarkXR支持所有主流的可视化程序,包括传统纯三维、二三维混合、WebGL、自研引擎、多进程跨用户访问等类型的应用,提供了3D共享、2D普通共享和WebGL应用等多种云渲染方案。解决新老业务系统对接问题,平稳过渡。

以WebGL应用为例,实时云渲染针对二三维混合、纯二维类型的应用,推出2D共享渲染方案,即可以直接将BS网页在服务端完成渲染,将视频流推送到客户端,还提供了专用的壳程序,它能够使WebGL程序支持数据通道传输服务,从而增强数据的交互。 3. ## WebGL应用的实时云渲染部署方式

通过LarkXR实时云渲染管理平台的后台,在【程序包管理】界面,添加WebGL应用,填写可访问的WebGL页面地址。注:内网或者外网访问,要确保WebGL的网页地址可以在同级网络下被访问到,如要外网访问则该地址也必须可以通过外网访问到。

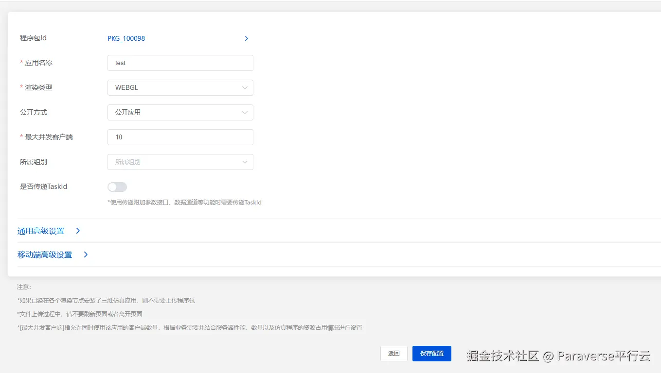
在【应用管理】界面,添加应用,选择刚添加好的程序包。

添加完成后,即可分享URL链接进行访问。

WebGL06.png