公众号想做 10w + 趣味漫画还在卡壳?Coze 工作流从 0 到 1 教你搭,难点全拆 + 一键出稿

1,638 阅读8分钟

大家好,我是小肥肠,专注 AI 干货知识分享!今天手把手教你用 Coze实现10w+趣味漫画一键生成,全流程保姆级拆解,感兴趣就往下看!!

1. 前言

之前基于公众号的漫画领域出了两个工作流,分别是从 0 到 1 用 Coze 做美食漫画,长尾流量 + 长期收益全拿下,小白可学!1 分钟出 10w + 职场漫画!Coze 一键生成,小白也能轻松拿捏

最近很多朋友想让我用工作流做一下趣味漫画,说热度还可以,我去搜了一下,好家伙篇篇10w+:

这种漫画的结构我拆了一下,说实话用工作流做出来难度很大,我整整耗时3天才做出来,平常这种公众号的工作流最多1天,话不多说,以下是成果展示:

首先需要在开始节点输入趣味漫画的标题topic和需要生成的图片张数num:

点击试运行后,成果漫画就会出现在你的公众号草稿箱中:

接下来就从工作流的构建思路开始,教大家一步步实现这种趣味漫画工作流。

2. 工作构建思路梳理(不要跳过!!!)

2.1. 难点剖析

这个工作流的难点就两个,一个人物一致性和会话气泡。

人物一致性

首先是人物一致性,看过趣味漫画的都知道,趣味漫画大多围绕男女朋友,老公老婆之间展开,所以我们需要先固定这两个角色的外形特性,将其作为提示词投喂给生成图片的模型,就能最大程度地保障人物一致性。

比如你看我上面生成的成果漫画中,妻子的外形特征就是留着大波浪卷发,穿着红色连衣裙的女人;丈夫的外形就是平头发型,身着绿色上衣,穿着莱茵蓝裤子的男人。保障人物一致性的关键就是在每个文生图提示词中强制加入人物外形限制。

会话气泡

还有一个难点就行会话气泡了,我这个工作流设置的是第一张图男生讲话,第二张图女生讲话。气泡我优先在画板里面配置好了,只需要动态替换气泡中人物说话语句就行。

男生说话的画板,气泡就配置在靠右边:

女生说话的画板,气泡就配置在靠左边:

2.2. 技术流程

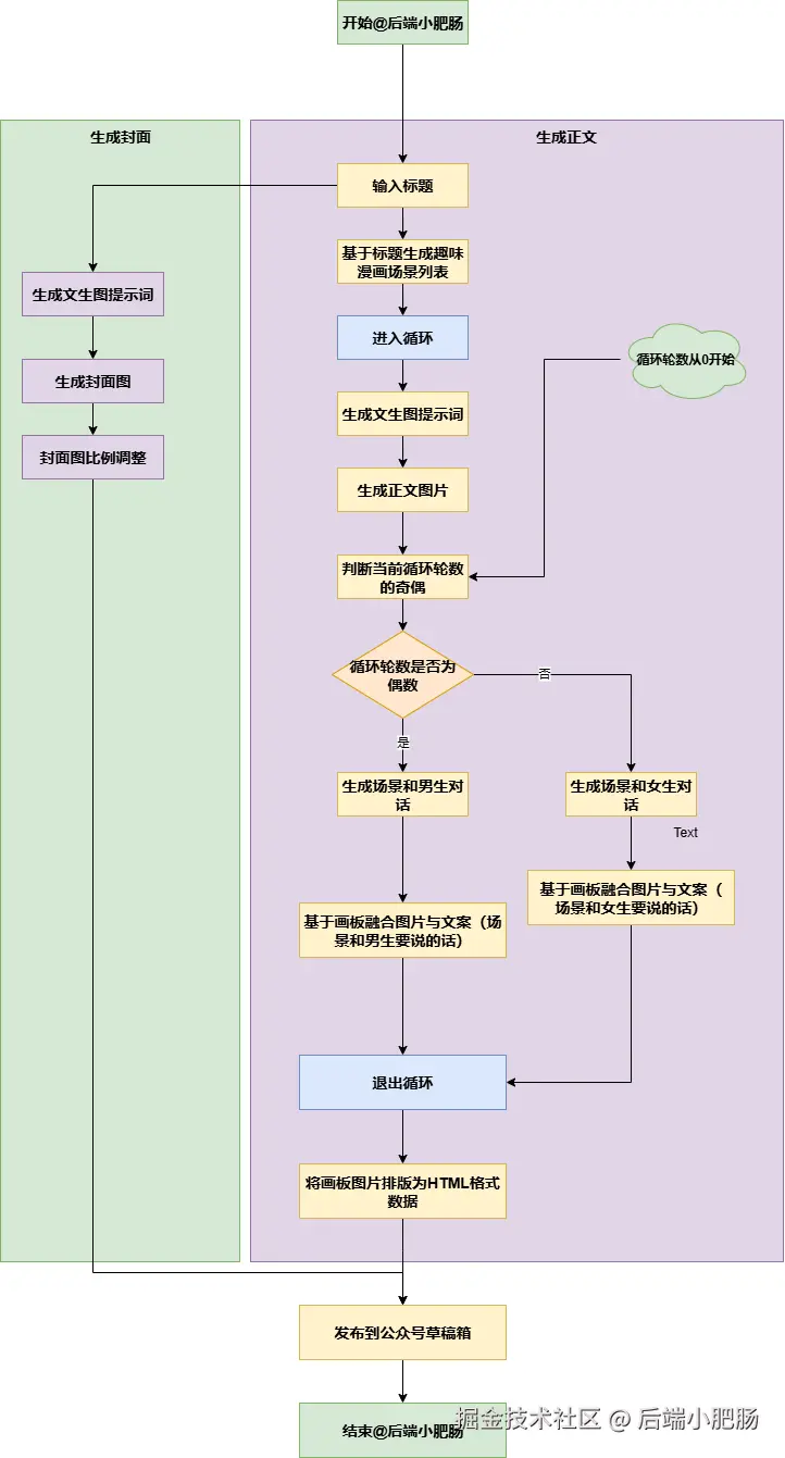
这个漫画工作流用流程图可以概括为:

  1. 用户输入趣味漫画主题和想要生成图片的张数。

2. 正文部分:

  • 基于标题生成趣味漫画场景列表
  • 进入列表循环
  • 生成趣味漫画文生图提示词
  • 生成趣味漫画图
  • 判断当前循环轮数是奇数还是偶数,如果是奇数则生成女生对话文案,如果是偶数则生成男生对话文案
  • 基于画板拼接对话文案和图片
  • 退出循环列表
  • 将画板图片排版为HTML格式数据

3. 标题部分:

  • 根据标题生成文生图提示词
  • 基于文生图提示词生成图片
  • 将图片比例调整为公众号封面尺寸
  1. 发布到公众号草稿箱

3. 工作流实现

完整工作流如下图所示,上面那条技术线是生成封面的,下面的技术线是生成正文的:

生成封面在前两篇已经讲过很多次,这里就不再赘述了,我只讲生成正文。

开始: 开始节点输入的参数为topic标题和图片张数num。

趣味漫画场景( 大模型 ): 这个节点的作用是用来生成趣味漫画场景的,输入的参数有主题input(对接开始节点输入的标题),场景个数num(对接开始节点输入的图片数量),这个节点的输出结果是趣味漫画的场景列表。

这里给出伪提示词,可以自己去豆包里面反推:

简化版趣味漫画场景构建伪提示词
执行者与职责:作为 “趣味漫画场景构建者”,要先接用户输入,找出核心场景(如医院)、主题(如检查报告)、要做的场景数量,再按这些信息做有冲突和笑点的漫画场景,最后用能想象出画面的话描述,写清人物动作、表情、环境和道具。
做场景的步骤:先从用户输入里挑出核心场景、主题、数量;再按数量做场景,每个场景要定好环境(比如医院选走廊或办公室,加桌椅等细节)、人物(比如夫妻、医生),设计有趣冲突(像丈夫紧张妻子淡定),加些辅助细节(比如护士偷听);最后把每个场景的环境、人物情况、辅助细节拼起来写成描述。
输出要注意:场景环境必须和用户说的一致,描述要围绕主题不跑偏,语言流畅有趣,按列表形式输出,数量和用户要求的一样。
实例:若用户说 “夫妻在医院,关于检查报告,生成 2 个场景”,就做两个场景:第一个是医院走廊里,丈夫拿报告脸色白,妻子淡定看,护士偷听、清洁工无奈;第二个是医生办公室,医生指报告说话,丈夫向妻子求助,妻子笑不帮忙,再把这两个场景写成文字列表输出。

把上面提示词丢到豆包就行:

循环: 基于趣味漫画场景( 大模型 会生成场景列表,需要基于循环来处理这个场景列表,在循环中对每个场景进行文生图,图像生成和漫画生成操作。

大模型 配图: 这个节点的作用是产生文生图提示词,我定义的风格是火柴人画风,这个网上提示词样例很多,我就不贴了,要注意的一点就是保持人物一致性,在文生图提示词中需要加入妻子和丈夫的外形描述。

图像生成: 这个节点的作用是基于前面大模型 配图节点生成的文生图提示词来生成图片。

判断轮数奇偶(代码): 这个代码的作用的判断当前循环轮数的奇偶性,如果为偶数就输出0,如果为奇数就输出1。

选择器: 在选择器中需要对判断轮数奇偶(代码) 的结果进行判断,如果是偶数则生成男生对话文案,如果为奇数则生成女生对话文案:

男生对话文案输出示例:

{
  "scene": "我在客厅玩游戏,老婆坐在一旁看我",
  "boy": "老婆,你看我这操作怎么样,这可是把咱俩的未来都赌上了!"
  }

女生对话文案输出示例:

{
  "scene": "老公在客厅打游戏,我坐在旁边看着他",
  "girl": "挺好,省得你出去给别人丢人,还能在我眼前犯傻。"
}

男生说话画板(女生说话画板): 在男生说话或者女生说话画板中,需要将前面生成图片,文案中的scene和boy或girl的说话内容配置到画板中进行绑定。

变量聚合: 这个节点的作用就是取两个画板产出的趣味漫画图。

将生成的文案图转换为 html 界面: 这个节点的作用是把前面生成的图片列表转换为html界面。

原提示词:

将生成的内容发布至草稿箱: 这个节点的作用是整合前置节点产生的所有内容发布到公众号草稿箱中。

appid和secret需要进入公众号平台获取,进入后台页面点击【设置与开发】——【开发接口管理】,获取appid和secret:

最后再将一下IP设置到IP白名单中:

101.126.35.226
101.126.35.109
101.126.44.209
101.126.44.196
101.126.35.67
101.126.47.44
101.126.45.223
180.184.49.77
180.184.35.14
180.184.92.230
101.126.25.134
180.184.86.184
180.184.66.211
180.184.65.14

结束: 结束节点接收参数为将生成内容发布至草稿箱(插件) 输出的media_id,只要media_id不为空则整个流程运行成功。

上述就是整个 工作流 的完整流程,相对简单,动手能力强的读者可以根据以上思路研究一下。如果想直接获取工作流,可以加入社群后我拉你进Coze空间直接学习使用。

4. 结语

到这儿,咱们这套能出 10w +趣味漫画的 Coze 工作流已经全部教给大家。还记得最开始卡壳的地方,人物总画得不一样,还有对话气泡总摆不对位置,光解决这俩问题我就琢磨了 3 天。现在这套工作流可以输出趣味漫画的形了,但是要想用这个工作流跑出成绩,你得进行优化,包括文案的优化,人物一致性能不能自定义?这些问题就留给读这篇文章的大家了,也欢迎大家在评论区留言探讨。

感谢大家的观看,我们下期再见~