springboot源码分析全体流程图

45 阅读1分钟

Spring Boot是一个开源的Java-based框架,用于开发基于Spring的应用程序。它旨在简化Spring应用程序的创建和开发过程,通过自动配置和嵌入式服务器支持,使得开发者可以快速地构建生产级别的、独立的、基于Spring的应用,SpringBoot是一个集成了Spring技术栈的一个大整合,是一个简化了Spring应用开发的框架,可以一站式解决J2EE的开发流程

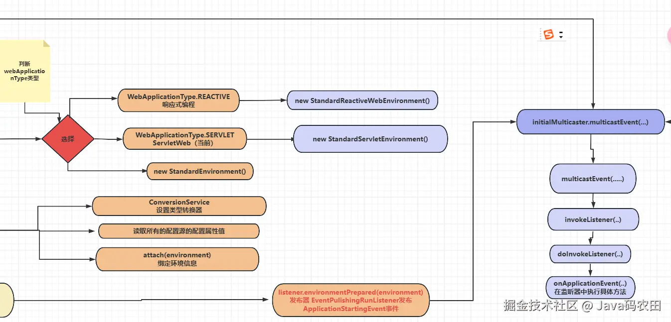
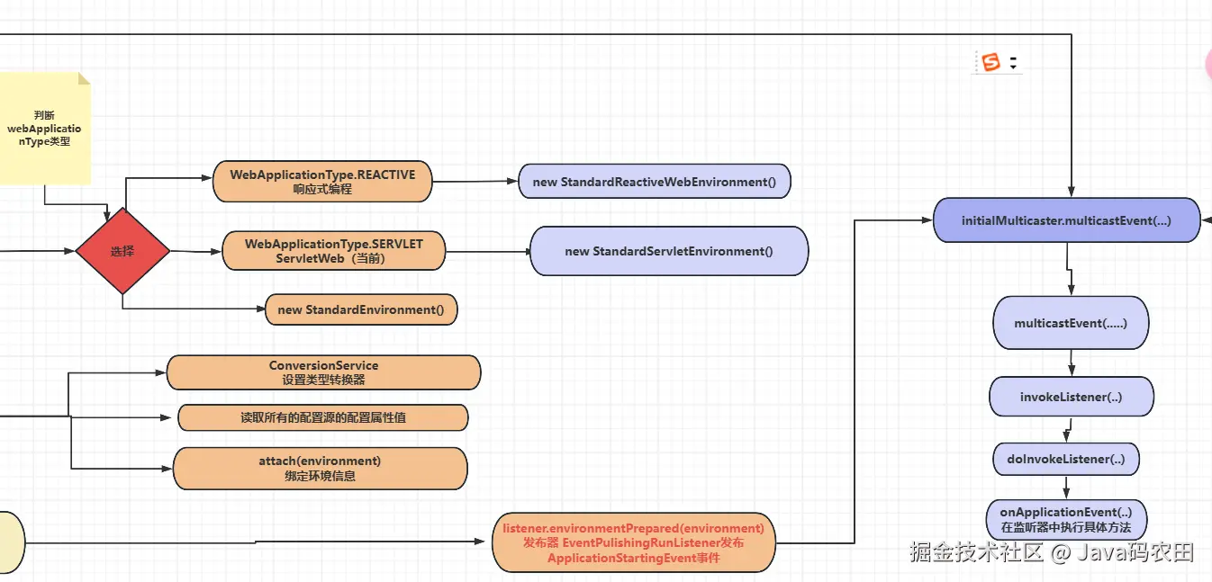
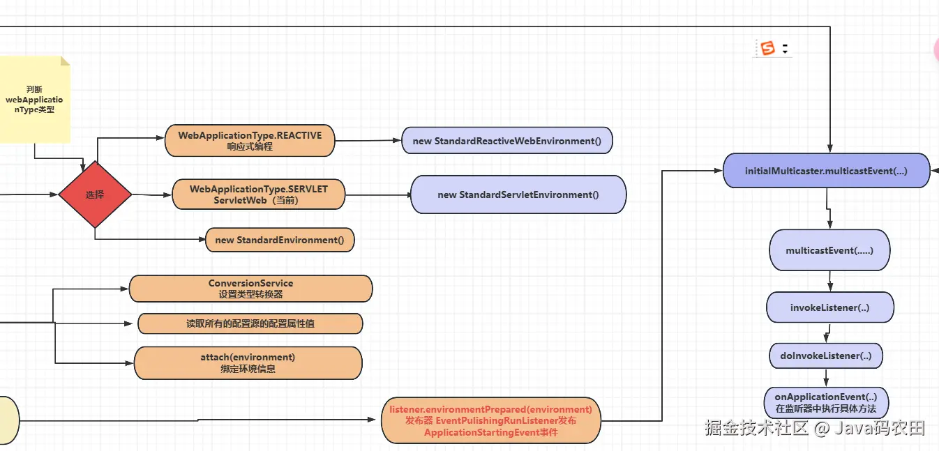
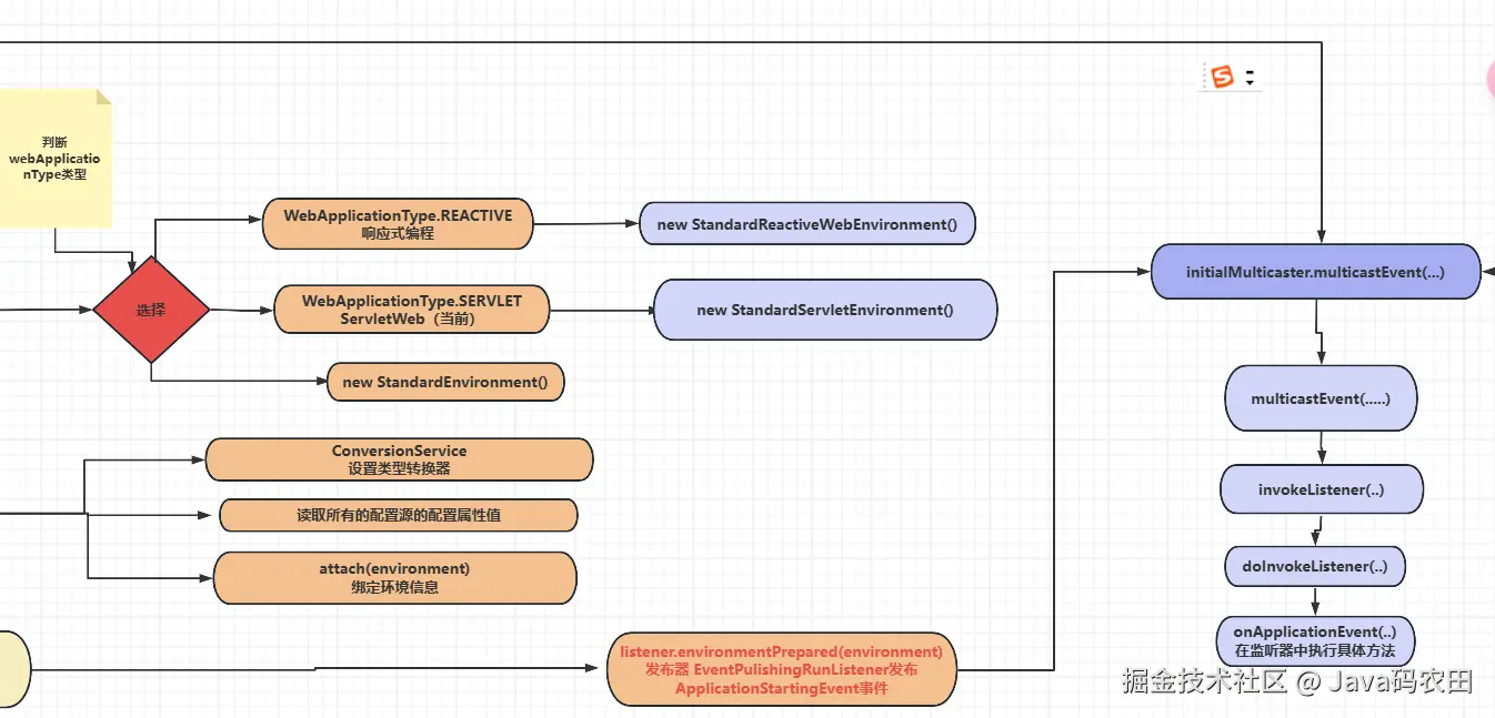
springboot源码分析全体流程图

springboot源码分析全体流程图-局部高清图

想要获取高清完整大图:点击:spring boot全体流程图 流程图模板_ProcessOn思维导图、流程图,或者私信我免费获取