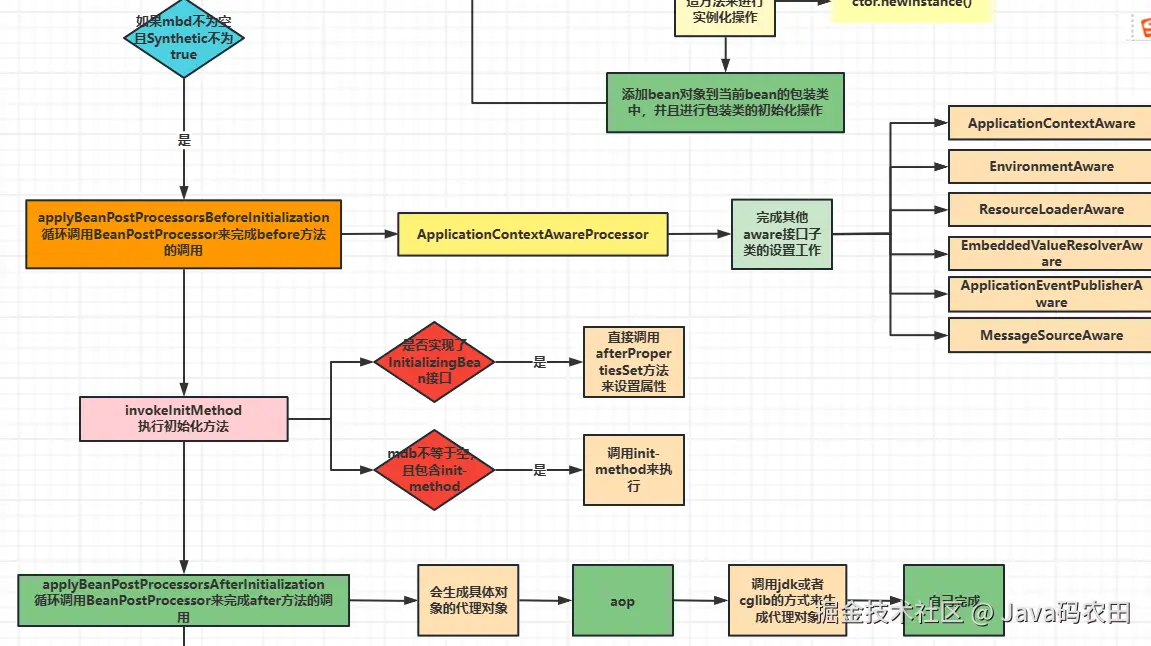
spring源码分析全体流程图

47 阅读1分钟

Spring框架是一个开放源代码J2EE应用程序框架,由Rod Johnson发起,是针对bean的生命周期进行管理的轻量级容器(lightweight container)。 Spring解决了开发者在J2EE开发中遇到的许多常见的问题,提供了功能强大IOC、AOP及Web MVC等功能。Spring可以单独应用于构筑应用程序,也可以和Struts、Webwork、Tapestry等众多Web框架组合使用

Spring全体流程图局部图

获取高清完整大图:点击spring源码分析全体流程图 流程图模板_ProcessOn思维导图、流程图,或者私信我免费获取