Windows 环境下金仓 KingbaseES数据库部署指南:从硬件适配到组件运维的专业范式

563 阅读7分钟

引言

在近些年信息技术的飞速发展与数字化转型的加速,数据库作为信息系统的核心,其兼容性、性能与稳定性直接关系到业务系统的连续性和演进能力。而KingbaseES一直走在数据库自主创新的道路上不断前进,现如今国产化替代最优选择之一,具有良好的社区生态,深度兼容性。下面博主就来详细介绍一下开发者如何快速部署金仓 KingbaseES数据库。

在这里插入图片描述

@TOC

一、安装前准备工作

1.1 硬件环境要求

在进行安装金仓 KingbaseES数据库前我们先要确认一下自己的硬件是否满足数据库安装的硬件要求。具体的要求配置如下

  • CPU:x86

  • 内存:512MB以上

  • 硬盘:11GB以上空闲空间

1.2 软件环境要求

KingbaseES支持微软Windows通用x86_64操作系统。这里我们可以单击桌面图标此电脑,然后点击熟悉来查看是否满足需求。

  • 这里可以看到 我这台电脑是Windows通用x86_64操作系统部署是没问题的。

在这里插入图片描述

1.3 下载安装包

下载安装包我们可以直接访问KingbaseES官方网站下载页面,选择适合的Windows版本下载。

在这里插入图片描述

1.2 检验安装包是否完整

在下载完毕后在获得安装程序(iso文件)的同时,应该会获得一个MD5值或SHA1值。博主强烈建议大家检验一下安装包是否完整,避免后续出现无法预料的问题。通过下面的命令查看安装程序文件对应的MD5值或SHA1值,再和拿到的MD5值或SHA1值进行比对。

#假设拿到的安装包文件是KingbaseES_V009R002C012_Win64_install.iso,查看其MD5值:

certutil -hashfile D:\DownLoads\KingbaseES_V009R001C010B0004_Win64_install.iso MD5
#查看其SHA1值:

certutil -hashfile D:\DownLoads\KingbaseES_V009R001C010B0004_Win64_install.iso SHA1

如果一致说明安装文件正常;如果不一致说明安装文件可能不完整,安装过程可能无法正常完成。

  • 注意这里命令的路经是你下载安装的路径奥 在这里插入图片描述

这里我们得到的校验值与得到的官方进行比对,确定文件完整无损,进入下一步。

二、 开始图形化界面安装

2.1 点击图形化安装程序

KingbaseES给我们提供三种安装方式:图形化安装、命令行安装和静默安装。博主这里给大家介绍最常用的图形化安装方式。

在这里插入图片描述

2.2 接受许可协议

我们仔细阅读许可协议后,勾选"我接受许可协议条款",然后点击"下一步"。

在这里插入图片描述

2.3 选择授权文件

点击"选择"按钮指定授权文件路径。如果没有选择正式授权文件直接进行下一步,系统将使用试用版授权(通常有30天试用期)。

2.4 选择安装路径

在这里我们可以浏览选择适合安装的路径来进行安装。默认安装路径为C:\Kingbase\ES\V9,可以根据需要修改。

  • 小提示
  • 不要使用包含中文或空格的路径
  • 确保目标磁盘有足够空间 在这里插入图片描述

2.5 选择安装集

在这里KingbaseES给我们提供三种安装类型分别为:

  • 完全安装:包含所有组件(推荐初次安装选择)
  • 服务器安装:仅安装数据库服务器
  • 定制安装:手动选择需要的组件 在这里插入图片描述

在这里我们选择完全安装。

2.6 安装预览

查看安装预览没问题后,点击安装,开始正式安装过程。 在这里插入图片描述

2.7 等待安装进度

这里根据大家电脑的性能不同需要等待的时间也不一样大概5分钟左右就可以安装完成了。 在这里插入图片描述

2.8 创建软件快捷方式

这里我们就选取默认,对所有用户生效即可,点击【下一步】。

在这里插入图片描述

2.9 完成安装

选中【初始化数据库】选项,点击【完成】。

在这里插入图片描述

三、初始化数据库

安装完成后会自动弹出金仓数据库管理工具,选择【单节点列表】,点击【创建新实例】。

  • 后面也可以通过开始菜单找到"金仓数据库管控工具"并打开。

在这里插入图片描述

3.1 启动数据库管理工具

在这里选择【单节点列表】,点击【创建新实例】。

在这里插入图片描述

3.2 创建数据库实例

  1. 点击「新建实例」,进入实例参数配置界面。
  2. 按以下要求配置参数:
  • 实例名称:支持自定义(如 “test”),可根据业务场景或管理需求命名。
  • 端口号:默认端口为 54321,若默认端口被占用或有特殊网络规划,可按需修改。
  • 管理员账户:超级用户(或数据库管理员账户)默认值为 “system”,可直接使用默认设置。
  • 密码:需设置强密码(建议包含大小写字母、数字及特殊符号)并妥善牢记,保障账户安全。
  • 兼容模式:根据实际业务所需的数据库类型,选择对应兼容模式(如 MySQL、Oracle、PostgreSQL 等)。

参数配置完成后,点击「确定」(或「下一步」),系统将开始实例初始化流程。

在这里插入图片描述

3.3 完成创建

对我们的确认配置信息无误后,选择【创建后立即执行】【创建后注册为系统服务】,点击【执行】

在这里插入图片描述

创建完成后,在单节点列表中可以看到新创建的实例,状态显示为"运行中"表示创建成功。

四、KingbaseES基本操作

KingbaseES为我们提供了多种客户端工具,在开发发面提供了,KStudio管理工具,可为数据库开发人员、DBA提供数据库开发、调试、维护等各项功能,完美支持金仓数据库。KStudio在界面及功能设计上,以服务数据库管理全过程为目标,遵循极简主义,力求提供用户极致的使用体验。

在这里插入图片描述

4.1 点击启动 KStudio

KStudio 存放在安装路径下的ClientTools的guitools目录下:C:\Kingbase\ES\V9\ClientTools\guitools

在这里插入图片描述

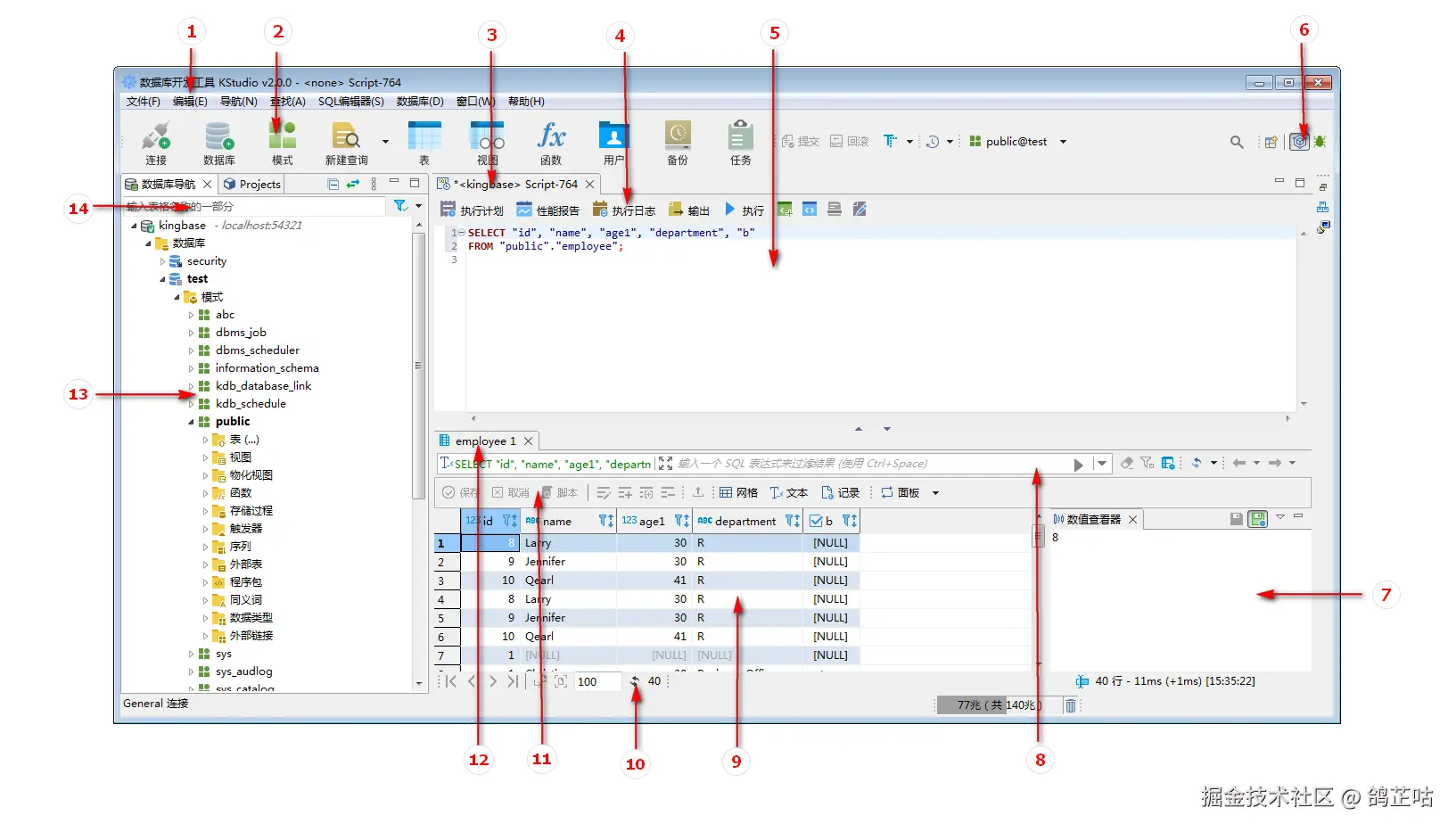
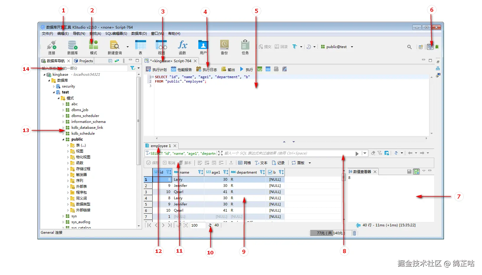
4.2 KStudio界面预览

  1. 主菜单:提供使用KStudio的基本操作

  2. 工具栏:提供常用操作入口

  3. SQL标签页:在该标签页下可执行SQL语句,函数,存储过程等

  4. SQL编辑器工具栏:提供常用的SQL操作入口

  5. SQL编辑区域:用于进行编辑操作

  6. 可切换调试等其他视图界面

  7. 数值查看器:可查看和编辑选中结果集的内容

  8. 结果集结果过滤:可以通过sql进一步过滤结果集

  9. 结果集查看器,可以多种格式显示或编辑结果集

  10. 可对结果集翻页,以及设置每页结果集数量等

  11. 结果集查看器常用操作入口

  12. 结果集标签页,结果集有多项时,可以切换显示

  13. 导航树:操作数据库对象的常用入口

  14. 过滤器:可通过关键字模糊匹配过滤显示导航树信息

在这里插入图片描述

4.3 新建连接

从上面界面我们可以看到,KStudio管理工具的界面和大部分主流数据库管理软件界一致,我不需要什么学习成本就可以上手。

在这里插入图片描述 在这里插入图片描述

4.4 新建数据库

新建数据库我们可以点击图标进行创建或者,点击右键点击数据库进行创建。

在这里插入图片描述

4.5 插入数据

这里通过以下命令测试一下我们是否可以进行表的插入数据。

INSERT INTO "test"."product"

("cateid", "name", "detail", "price", "stock", "status", "createtime", "updatetime")

VALUES(0, 'product3', 'detail4', 10, 10, 0, '2024-10-14', '2024-10-14');

在这里插入图片描述

经过验证,SQL语句执行正常我们可以对数据库进行正常开发使用。

结语

以上就是金仓 KingbaseES数据库部署的全部流程了。 Windows 系统下的部署、初始化与基础操作流程 —— 从硬件软件环境核查、安装包校验,到图形化安装的分步配置,再到数据库实例创建与 KStudio 工具的实操验证。怎么样是不是感觉非常的简单,快来使用金仓 KingbaseES数据库来实现你的无痛迁移吧!