直击痛点的开源项目「GitHub 热点速览」

1,951 阅读5分钟

过去一周,虽然大模型、AI 工具依旧层出不穷,但大家似乎对“新瓶装旧酒”的 AI 产品逐渐产生了免疫,只有真正解决开发痛点的开源项目才能脱颖而出。

本周值得关注的开源项目中,FastAPI-MCP 让传统 API 轻松接入 AI 工作流(MCP),Motia 则试图一站式整合后端开发的碎片化问题。自托管 IaaS 平台 Ubicloud,助力开发者拥有属于自己的开源云。而 Archon 则为 AI 编程助手搭建了协作指挥中心,提升项目管理和开发效率。最后,Meta 开源的全能视觉模型 DINOv3,无需微调即可覆盖多种视觉任务,成为视觉领域新的“通用底座”。

此外,本周 HelloGitHub 热评依旧精彩,极简在线白板 Drawnix 和基于 AI 的 Markdown 笔记工具 NoteGen,都为开发者带来了不一样的新体验。

  • 本文目录
    • 1. 热门开源项目
      • 1.1 轻松将 API 化为 MCP 的框架:FastAPI-MCP
      • 1.2 终结后端碎片化的框架:Motia
      • 1.3 可自托管的开源云:Ubicloud
      • 1.4 AI 编程助手的指挥中心:Archon
      • 1.5 无需微调的全能视觉模型:DINOv3
    • 2. HelloGitHub 热评
      • 2.1 极简的在线白板工具:Drawnix
      • 2.2 基于 AI 的 Markdown 笔记应用:NoteGen
    • 3. 结尾

1. 热门开源项目

1.1 轻松将 API 化为 MCP 的框架:FastAPI-MCP

主语言:PythonStar:9k周增长:1.9k

该项目让你仅用几行代码就把现有 FastAPI 接口升级为支持 MCP 协议的 AI 工具,并保留原有的鉴权、数据校验和文档,极大降低了传统 API 与 AI 工作流之间的集成门槛,支持独立部署、SSE 流式传输、实时文档同步等功能。

from fastapi import FastAPI
from fastapi_mcp import FastApiMCP

app = FastAPI()

mcp = FastApiMCP(app)

# Mount the MCP server directly to your FastAPI app
mcp.mount()

GitHub 地址→github.com/tadata-org/…

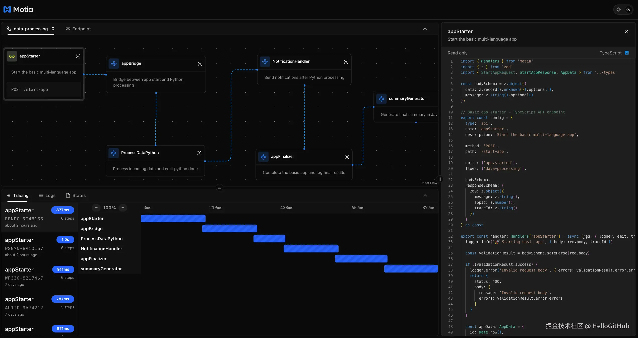
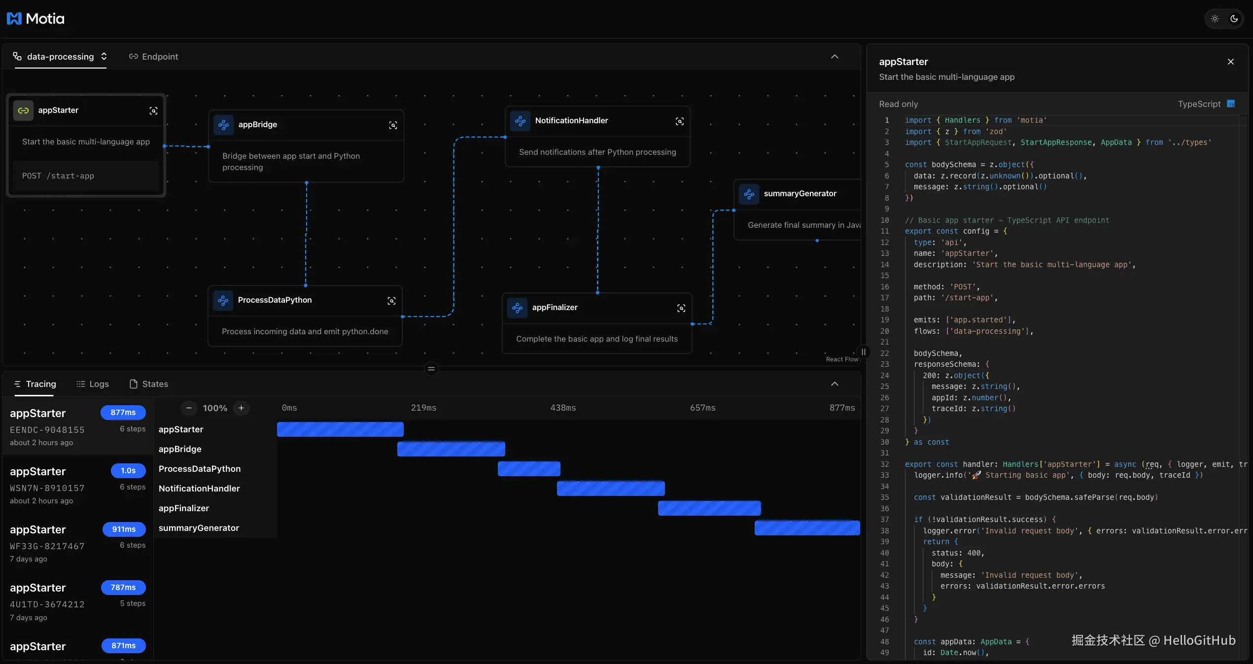
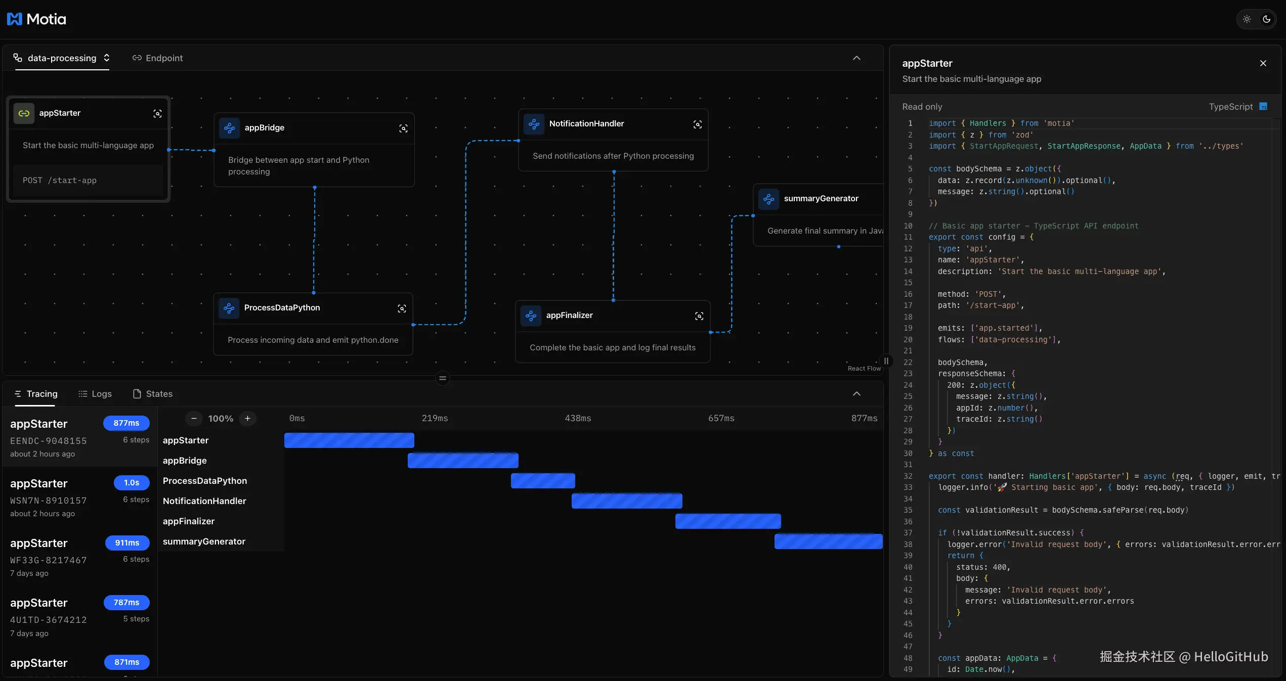
1.2 终结后端碎片化的框架:Motia

主语言:TypeScriptStar:6.4k周增长:600

这是一款一站式后端后框架,集成了 API、事件驱动、定时任务、实时数据流和 AI Agent 等能力,支持 TypeScript、Python 等多语言混合开发。它内置状态管理、结构化日志、端到端链路追踪与可视化调试器(Workbench),支持流程图、日志流和实时测试等功能。

GitHub 地址→github.com/MotiaDev/mo…

1.3 可自托管的开源云:Ubicloud

主语言:RubyStar:9.7k周增长:4k

这是一款基于 Ruby 开发的开源云基础设施平台(IaaS),可作为云服务提供商的开源替代方案。它拥有简洁、易用的项目与资源管理界面,集成了虚拟机、数据库、负载均衡、存储、网络和安全等资源管理功能,支持在裸金属服务器上快速自建 IaaS,实现真正的云中立。

GitHub 地址→github.com/ubicloud/ub…

1.4 AI 编程助手的指挥中心:Archon

主语言:PythonStar 8.5k周增长:8.5k

这是一款专为 AI 编程助手设计的项目管理平台,让不同 AI 助手共享统一的项目知识与任务进度。它通过 MCP 实现本地知识库与任务板的整合,并与 Cursor、Windsurf 等主流 AI IDE 协同工作,支持多种 AI 助手自动参与项目流程,以及文档编写、版本控制、GitHub 仓库关联等功能。

GitHub 地址→github.com/coleam00/Ar…

1.5 无需微调的全能视觉模型:DINOv3

主语言:PythonStar 4.6k周增长:4.6k

该项目是 Meta 开源的通用视觉基础模型,包含完整的预训练主干网络、适配器、训练和评测代码。它通过自监督学习(SSL)技术,无需微调即可直接应用于分类、检索、深度估计、目标检测等多种主流视觉任务,适用于自动驾驶、遥感、安防监控、工业检测等领域。

GitHub 地址→github.com/facebookres…

2. HelloGitHub 热评

在此章节中,我们将为大家介绍本周 HelloGitHub 网站上的热门开源项目,我们不仅希望您能从中收获开源神器和编程知识,更渴望“听”到您的声音。欢迎您与我们分享使用这些开源项目的亲身体验和评价,用最真实反馈为开源项目的作者注入动力。

2.1 极简的在线白板工具:Drawnix

主语言:TypeScript

这是一款免费、开源的在线白板工具。它提供一个无限画布,支持自由绘制、思维导图、流程图、画笔、插入图片、自动保存等功能,以及移动端适配、Docker 部署和插件机制等特性。

项目详情→hellogithub.com/repository/…

2.2 基于 AI 的 Markdown 笔记应用:NoteGen

主语言:TypeScript

这是一款跨平台的 Markdown 笔记应用,专注于用 AI 搭建“记录-写作”的桥梁。它不仅支持截图、文本、插图等多种记录方式,还能通过 AI 模型将这些碎片化内容整理成可读的笔记。

项目详情→hellogithub.com/repository/…

3. 结尾

以上就是本期「GitHub 热点速览」的全部内容,希望这些开源项目能激发你的兴趣,帮助你找到下一个想要尝试的工具!如果你也发现了好玩、有趣的 GitHub 开源项目想要分享,欢迎来 HelloGitHub 与我们交流心得、讨论使用体验。

往期回顾