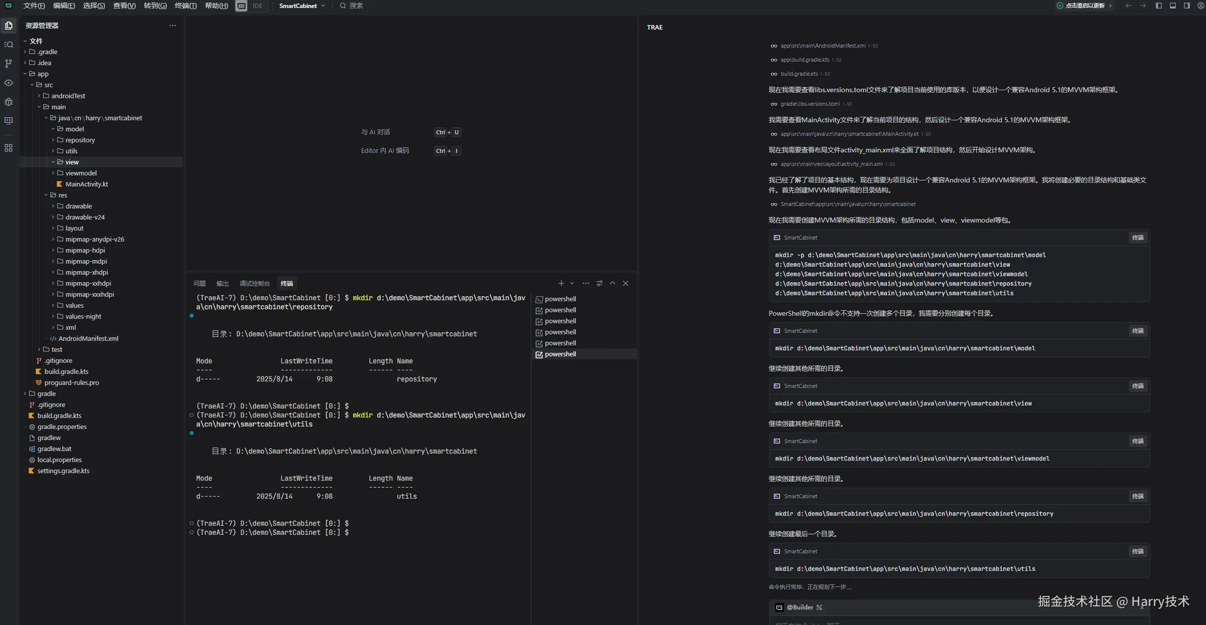
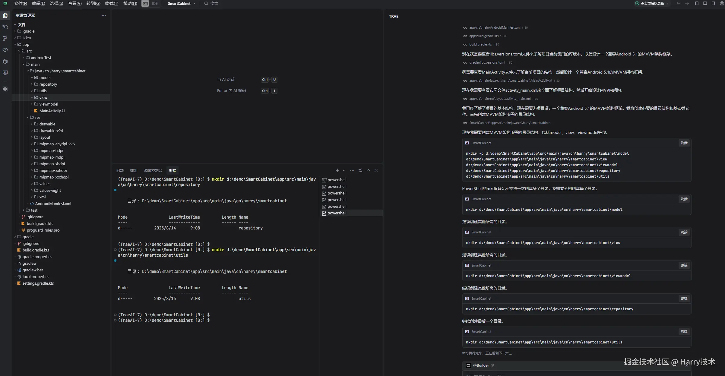
Trae搭建Android 开发中 MVVM 架构,使用指南:组件、步骤与最佳实践

1,113 阅读2分钟

MVVM架构使用说明

image.png

概述

image.png MVVM(Model-View-ViewModel)是一种软件架构模式,有助于将用户界面(View)的开发与业务逻辑或后端逻辑(Model)的开发分离。在Android开发中,MVVM架构可以提高代码的可维护性、可测试性和可扩展性。

组件说明

View层

View层负责显示数据和处理用户交互。在Android中,View层通常由Activity、Fragment和布局文件组成。

职责:

  • 发送用户操作到ViewModel
  • 观察ViewModel中的LiveData变化并更新UI
  • 不直接访问Model层

ViewModel层

ViewModel是连接View和Model的桥梁,负责处理UI相关的数据和逻辑。

职责:

  • 准备和管理UI数据
  • 处理用户交互逻辑
  • 与Repository通信获取数据
  • 不直接访问View层
  • 生命周期感知,避免内存泄漏

Model层

Model层负责数据处理和业务逻辑。

职责:

  • 数据获取(网络、数据库等)
  • 数据处理和转换
  • 业务逻辑实现

使用步骤

1. 创建Model

创建数据模型类和数据访问对象(DAO):

data class User(
    val id: Int,
    val name: String,
    val email: String
)

@Dao
interface UserDao {
    @Query("SELECT * FROM users")
    fun getAllUsers(): List<User>
    
    @Insert
    fun insertUser(user: User)
}

2. 创建Repository

创建Repository类来管理数据源:

class UserRepository {
    private val userDao = AppDatabase.getDatabase().userDao()
    
    fun getUsers(): LiveData<List<User>> {
        return userDao.getAllUsers()
    }
    
    fun addUser(user: User) {
        // 在IO线程中执行数据库操作
        viewModelScope.launch(Dispatchers.IO) {
            userDao.insertUser(user)
        }
    }
}

3. 创建ViewModel

创建ViewModel类来处理UI逻辑:

class UserViewModel(application: Application) : AndroidViewModel(application) {
    private val repository = UserRepository()
    
    val users = repository.getUsers()
    
    fun addUser(user: User) {
        repository.addUser(user)
    }
}

4. 在Activity/Fragment中使用

在Activity或Fragment中观察ViewModel中的LiveData并更新UI:

class UserListActivity : AppCompatActivity() {
    private lateinit var binding: ActivityUserListBinding
    private lateinit var adapter: UserAdapter
    private val viewModel: UserViewModel by viewModels()
    
    override fun onCreate(savedInstanceState: Bundle?) {
        super.onCreate(savedInstanceState)
        binding = ActivityUserListBinding.inflate(layoutInflater)
        setContentView(binding.root)
        
        setupRecyclerView()
        observeViewModel()
    }
    
    private fun setupRecyclerView() {
        adapter = UserAdapter()
        binding.recyclerView.layoutManager = LinearLayoutManager(this)
        binding.recyclerView.adapter = adapter
    }
    
    private fun observeViewModel() {
        viewModel.users.observe(this) { users ->
            adapter.setUsers(users)
        }
    }
}

image.png

示例

image.png

项目结构

cn.harry.smartcabinet
├── model          # 数据模型和DAO
├── view           # Activity、Fragment和适配器
├── viewmodel      # ViewModel类
├── repository     # 数据仓库
├── database       # Room数据库
└── utils          # 工具类和扩展函数

最佳实践

  1. 避免在ViewModel中引用View:ViewModel不应持有Activity或Fragment的引用,以避免内存泄漏。

  2. 使用LiveData或StateFlow:使用LiveData或StateFlow在ViewModel和View之间传递数据。

  3. 生命周期感知:利用LiveData的生命周期感知特性,避免在View处于非活跃状态时更新UI。

  4. 数据绑定:使用Android数据绑定库简化UI更新。

  5. 协程处理异步操作:在ViewModel中使用Kotlin协程处理异步操作。

  6. 单一数据源:确保数据只有一个来源,避免数据不一致。

注意事项

  1. 内存泄漏:确保正确使用生命周期感知组件,避免内存泄漏。

  2. 配置变更:ViewModel会在配置变更(如屏幕旋转)时保留,确保数据不会丢失。

  3. 测试:ViewModel的独立性使其更容易进行单元测试。

通过遵循这些指导原则,您可以有效地在Android项目中实现和使用MVVM架构模式。