Ideogram API 重磅推出角色一致性功能,告别LoRA训练烦恼

121 阅读2分钟

OpenAI 发布 GPT-5:多榜单第一,性能超越 Gemini 2.5 Pro

OpenAI 正式发布其下一代旗舰模型 GPT-5[1],在 LMArena 多个类别榜单中均排名第一,超越了 Google 的 Gemini 2.5 Pro 和 OpenAI 上一代模型 o3。

其 API 提供了三个不同版本,定价与 Gemini 2.5 Pro 相当,但均需通过 KYC 才能调用。

虽然 GPT-5 的性能提升显著,但我个人感觉没有那种断档式提升。

Cursor 重磅推出 Cursor CLI 工具(Beta 版)

Cursor 发布了其全新的命令行工具(Beta 版)Cursor CLI[2] ,类似 Claude Code 和 Gemini CLI,开发者能直接在终端中跨多种 IDE 运行 AI 编码工作流和自动化任务,集成了最新上线的 GPT-5 模型。

似乎大家都在卷 CLI,Cursor 也是坐不住了,赶紧推出了自己的解决方案。

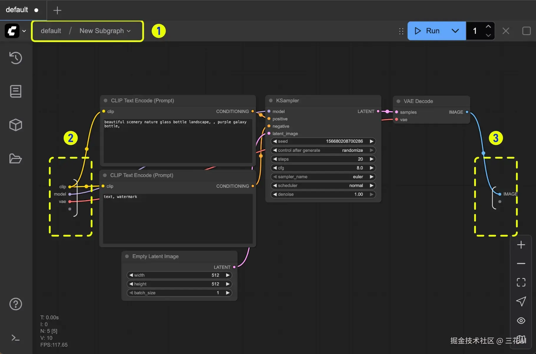
ComfyUI 重磅推出子图与部分执行功能,工作流开发更高效

ComfyUI 正式发布了「子图」(Subgraph)[3] 和「部分执行」(Partial Execution) 两大新功能。

  • 「子图」功能允许用户将一组复杂的节点流程打包成单一的可复用节点。
  • 「部分执行」功能则让开发者能够只运行工作流中的特定分支。

这两个功能确实非常实用!能极大简化复杂工作流的开发和调试过程,是俺期待已久的更新。

海螺 Speech 2.5 震撼发布:40 种语言支持 + 跨语种音色复刻

MiniMax 正式发布新一代语音生成模型 Speech 2.5,该模型支持语种扩展至 40 种,并提升了跨语种音色复刻能力和多语种表达的自然度。

详情佬们可以看官方推文介绍[4],也可以直接去官网体验

Ideogram API 重磅推出角色一致性功能,告别LoRA训练烦恼

Ideogram AI最新推出的 角色一致性功能(Character)[5],开发者现在可以直接通过 API 创建具有稳定外观特征的角色,无需额外训练 LoRA 模型。

当然,这个接口的成本也不低 - 是 Flux Kontext Max 的 2.5 倍,还是蛮贵的。