AI Agent 概览

347 阅读22分钟

生成式AI应用的分级?

层级AI应用描述示例
L1Tool (工具)人类完成所有工作,没有任何明显的 AI 辅助WPS、Excel、Photoshop、MATLAB 和 AutoCAD 等绝大多数应用
L2Chatbot (聊天机器人)人类直接完成绝大部分工作。人类向 AI 询问,了解信息。AI 提供信息和建议,但不直接处理工作初代 ChatGPT
L3Copilot (协同)人类和 AI 共同工作,工作量相当。AI 根据人类要求完成工作细稿,人类进行后期校正、修改和调整,并最终确认GitHub Copilot、Microsoft Copilot
L4AgentAI 完成绝大部分工作,AI 负责设定目标、提供资源和监督结果,以及最终决策。AI 进行任务拆分、工具选择、进度控制,实现目标后自主结束工作AutoGPT、BabyAGI、MetaGPT
L5Intelligence (智能)智能完全不须人类监督,AI 自主拆解目标、寻找资源、选择并使用工具,完成全部工作,人类只需给出初始目标冯·诺伊曼机器人或者……人?

Copilot和Agent区分核心在于是否有自我规划与执行闭环

blog.csdn.net/w605283073/…

从传统智能体到LLM时代背景

从传统智能体到 LLM Agent

Agent,即“智能体”,长期以来是人工智能的核心概念,代表一种能自主感知环境、做出决策并采取行动的系统。

早期智能体多依赖强化学习(Reinforcement Learning)进行决策控制:

    • 与环境循环交互:观察状态 → 决策动作 → 获得奖励 → 状态更新
    • 广泛应用于机器人控制、自动驾驶、博弈系统(如 AlphaGo、OpenAI Five)

但这种传统 Agent 更偏“控制论”,适合结构化任务,对开放性语言、复杂推理支持不足。

大语言模型推动 Agent 进入新时代

随着 ChatGPT 爆火GPT-4、Claude、 DeepSeek 等模型持续迭代,Agent 进入了新的发展阶段:

LLM(大语言模型)成为 Agent 的“智能大脑” ,赋予其前所未有的通用能力:

  • 🌐 自然语言理解与推理能力增强(reasoning...)
  • 🧠 多模态感知与强上下文记忆能力提升
  • 🔎 RAG(检索增强)机制带来外部知识接入能力
  • ⚙️ 调用工具 / API / 搜索等执行能力成为新常态

与此同时:

  • ✅ Token 成本大幅降低,调用性价比显著提升
  • ✅ API 和框架生态标准化(LangChain、AutoGPT、MetaGPT等)
  • ✅ 开源模型(LLaMA、DeepSeek、Mistral等)涌现,部署自由度提升

这一切促成了 “LLM Agent” 爆发式增长,成为向 AGI(通用人工智能)迈进的关键路径。

AI Agent 在新时代下有了更清晰的定义:

AI Agent 是一种具备自主感知、规划、决策和行动能力的智能体,它可以接收目标或任务,自主调用工具、与人/系统交互,甚至协同其他 Agent 完成复杂任务。

什么是基于LLM的Agent?

lilianweng.github.io/posts/2023-…

OpenAI 安全系统团队负责人 Lilian Weng 在其 2023 年 6 月的博客《LLM Powered Autonomous Agents》中系统总结了当前 LLM Agent 的研究现状、架构设计、存在挑战与前景探索。同时,诸如 LangChain、AutoGPT、MetaGPT 等 Agent 框架也陆续推出,为 Agent 系统的搭建提供了标准化支持。

基于大语言模型的Agent的核心是大语言模型,大语言模型承担着大脑的角色,用于思考和规划,而围绕着大语言模型,Agent还包含记忆和工具,记忆用于存储短期上下文信息和长期知识信息,工具则承担着感官和四肢的角色,在大语言模型的思考和规划下,Agent一方面可以通过工具获取外部的各种信息用于进一步的思考和规划,另一方可以通过工具执行动作对外部环境施加影响。

基于LLM的Agent的整体架构

基于LLM Agent的整体架构:

一个基本的LLM Agent系统通常包含以下模块:

  1. Planning 规划:LLM作为Agent的大脑,负责思考和规划,思考和规划又分为两部分:
    • 分而治之(Task Decomposition):对于复杂的任务,大语言模型会将其分解为多个相对简单的子任务,每个子任务包含独立的子目标,从而分而治之、逐步求解;
    • 自我反思(Self-Reflection):大语言模型会对过去的规划和执行进行自我反思,分析其中的错误,并对后续的思考和规划进行改进,完善最后输出的结果。
  2. Memory 记忆:记忆是对大语言模型本身由模型结构和参数所蕴含知识的补充,记忆又可以分为短期记忆和长期记忆:
    • 短期记忆,即大语言模型的上下文学习,包括提示、指示、前序步骤的大语言模型推理结果和工具执行结果等;
    • 长期记忆,即外部可快速检索的向量索引,这也就是目前比较流行的一种大语言模型应用的解决方案——RAG(Retrieval-Augmented Generation,检索增强生成)。RAG的流程可以简单概括为,将包含知识的文档切分为块,并对块向量化,构建块向量索引,然后将问题也向量化,然后从块向量索引中检索和问题相关的块,最后将块和问题合并作为大语言模型的输入进行推理。RAG可以有效缓解大语言模型无法扩展知识、由知识局限产生的“幻觉”的问题。
  3. Tool 工具:工具作为Agent的感官和四肢,Agent一方面可以通过工具获取外部的各种信息用于进一步的思考和规划,例如通过搜索引擎搜索某个关键词的最新信息,另一方可以通过工具执行动作对外部环境施加影响,例如调用外部系统的接口执行指令并获取执行结果。

另外,在《A Survey on Large Language Model based Autonomous Agents》论文综述中,另外提出画像(Profile)组件进行限定人设,即system prompt,用于引导LLM解决某类特定问题。

Agent 协议生态三部曲:MCP、A2A 与 AG-UI

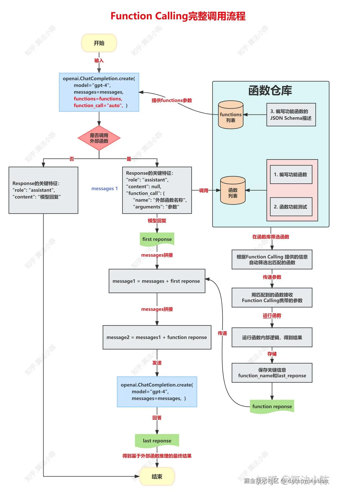
4.1 从 Prompt 到 Function Calling:最早的调用协议尝试

  • 大模型工程化初期,开发者主要依赖 Prompt + 文本解析:模型输出格式化文本,后端用正则提取参数执行。方式灵活,但稳定性差、解析困难。
  • 2023 年,OpenAI 推出 function Calling,首次在 API 层将工具调用标准化。通过 JSON Schema 描述函数,模型可自动生成结构化参数,极大提升了调用可靠性与开发效率。

Function Calling 的能力边界

Function Calling 虽标准化了解析接口,但其能力仅限于“单步函数调用”,在以下方面存在系统性短板:

    • 无法处理 多工具间的动态调度
    • 缺乏 任务状态追踪与历史上下文管理
    • 权限控制、作用域隔离机制
    • 缺少 工具注册与能力发现标准
    • 无法支持插件生态的统一协议对接。

随着 Agent 系统复杂度提升,Function Calling 无法承载智能体系统中的任务分发、工具链集成与上下文共享需求。

4.2 MCP:智能体与系统之间的统一调用协议层

MCP(Model Context Protocol) 正是在这一背景下诞生,它的核心定位是:为 LLM 驱动的智能体提供 统一的系统交互协议层,就像互联网的 TCP/IP,或浏览器的 DOM 标准。

    • 基于 JSON-RPC 2.0 的标准通信通道(支持 SSE / 本地);
    • 对工具(Tool)、资源(Resource)、提示(Prompt)进行模块化建模;
    • 支持工具能力声明、动态发现、权限控制、使用追踪;
    • 统一管理 LLM 与系统之间的数据流、调用流、上下文流。

4.2.1 为什么“现在”才有 MCP:因为模型足够强了

MCP 的成立并非偶然。它的落地价值必须建立在一个关键前提之上:

模型必须具备“多步任务规划、工具调用决策、上下文管理”的能力,才能支撑起 MCP 这样一套复杂协议栈的运行。

换句话说,MCP 是“模型能力增强”后系统响应层的必然产物

    • 在 GPT-3 时代,模型尚难以自主规划任务或使用多个工具;
    • 到 GPT-4 / Claude 3 / DeepSeek-V2 时代,模型已能执行反复推理、任务分解、动态调用,并结合工具结果调整下一步动作;
    • 此时,开发者急需一种机制,能支撑 LLM 在长时间、多工具、强上下文的任务执行过程中保持稳定、可控、可追踪 —— 这正是 MCP 所解决的。

MCP 的意义不仅在于标准化调用链,更在于构建出一种 Agent 与外部系统之间的工程化协作范式

4.2.2 Function calling和MCP对比

MCP(Model Context Protocol)与传统的 Function Calling 在AI与外部系统交互的设计理念、应用场景和技术实现上有显著差异,在定位上MCP是端到端的标准化协议框架,function calling是单点技术能力(模型级功能)

MCPFunction Calling
性质协议功能
范围覆盖通信协议、资源管理、工具调用、安全控制等全链路聚焦于模型调用外部函数的交互逻辑
设计目标解决AI与异构系统的通用集成问题增强模型单次调用的功能性扩展
通信能力基于JSON-RPC 2.0,支持SSE/stdio无独立协议,依赖HTTP API封装
资源管理通过root定义虚拟化数据访问路径无原生资源管理能力
工具调用支持动态发现、权限控制、多工具协同静态函数声明,需硬编码参数
上下文感知结合实时数据更新(如数据库变更通知)依赖对话历史,无法感知外部状态

4.2.3 MCP 架构与运行机制概览

1. 架构角色定义

MCP(Model Context Protocol) 是面向 LLM 驱动智能体系统设计的一套标准通信协议,核心采用 Client-Server 架构:

  • MCP Host:发起任务的主控端(如 ClaudeDesktop、IDE 插件),扮演轻量 AI Agent 角色;
  • MCP Client:与服务器保持 1:1 连接的协议客户端
  • MCP Server:注册和暴露工具能力的服务程序,可访问本地资源或远程服务。

MCP Server 可访问本地文件、数据库,也可桥接远程 API,是 LLM 与外部系统之间的标准执行接口。

本地数据源:MCP 服务器可以安全访问的您的计算机文件、数据库和服务

远程服务:MCP 服务器可通过互联网(例如通过 API)连接到的外部系统

2. 协议能力模型

MCP Server 需声明三种核心能力模块:

模块类型描述
Resources可读写的数据源(文件、数据库等)
Tools可执行的能力接口(如搜索、API、推理)
Prompts任务场景提示或系统约束语
3. 执行流程简述

MCP 的工作流程如下:

  1. 能力声明:Server 注册其提供的工具与资源;
  2. 动态发现:Host 可查询 Server 能力描述;
  3. 统一调用:LLM 通过 Client 发送标准调用请求;
  4. 结果回传:Server 执行任务并返回结构化结果。

📌 MCP 的设计核心是让 LLM 像“操作系统进程”一样,通过通用协议调用系统中的各种“插件”,支持任务驱动的自动化编排。

接入MCP列表:github.com/modelcontex…mcp.so/

github.com/modelcontex…modelcontextprotocol.io/introductio…

4.2.4 MCP demo

Vscode的插件Cline安装DALL-E和git tools server为例:

同时编写一个简易的MCP demo,通过客户端cline就可以访问到mcp的tool(例如简单编写了访问lingxi-websearch)

fast-agent.ai/github.com/liaokongVFX…

Agent系统的架构的持续演进

x.com/GPTDAOCN/st…

5.1 Multi-Agent的持续演进

随着应用越来越复杂,基于大语言模型的大模型智能体也在向多智能体的协同进行演进,由各个智能体各司其职、分工协作来共同完成任务。

多智能体强调多样化的智能体配置、智能体间的交互和集体决策过程,这使得多个自主智能体能够通过合作解决更动态和复杂的任务。

arxiv.org/abs/2402.01…

5.2 多智能体的整体架构

  • 智能体和环境的交互(Agent-Environment Interface);
    • 沙箱环境(Sandbox)、物理环境(Physical)、无环境(None)
  • 智能体画像构建(Agents Profiling);
    • 预先定义(Pre-Defined)、模型生成(Model-Generated)、数据衍生(Data-Derived)
  • 智能体间的通信(Agents Communication);
    • 通信范式:合作、竞争、辩论
    • 通信结构:中心化、去中心化、分层、共享消息池
    • 通信内容:文本、代码等

  • 智能体能力获取(Agents Capabilities Acquisition)。
    • 三类反馈:环境、Agent、Human-in-the-loop
    • 三种进化方式:
      • 记忆(Memory)
      • 自我进化(Self-Evolution)
      • 动态生成(Dynamic Generation)
    • 结合 MAPE-K 控制循环(监控、分析、规划、执行、知识),用于增强系统自主性和自我意识,在多智能体系统研究中被广泛应用和改进

5.3 A2A 协议:Agent 间通信的标准化方案

2025 年 3 月,在 MCP 协议走红的同时,Google 提出了 A2A(Agent-to-Agent)协议,作为其补充。

  • MCP 解决的是 Agent 与外部工具/数据的调用与集成;
  • A2A 则致力于不同 Agent 之间的通信、任务委派与能力发现,即“Agent 的协作语言”。

📌 类比比喻:

  • MCP 更像是“操作系统调用接口”,每个 Agent 可通过它稳定接入结构化工具完成具体任务;
  • A2A 则是“Agent 层的网络协议”,使不同 Agent 之间可以发现彼此、共享能力、协同完成跨职能任务。

agent2agent.biz/

github.com/google/A2A

5.3.1 A2A 的重要意义与设计理念:
  • 跨平台互通(Interoperability) :通过标准化消息协议,连接不同框架和供应商构建的智能体,支持远程 Agent、本地 Agent 及人类用户之间的交互。
  • 复杂任务分工(Complex Workflows) :支持任务的委托、拆解与协作执行,解决单一智能体无法胜任的复杂场景。
  • 安全隔离(Secure & Opaque) :智能体间无需暴露工具调用逻辑或内部内存即可协作,保障数据安全与商业机密。
  • 与 MCP 协同互补:MCP 负责工具连接,A2A 负责 Agent 协作,两者共同构成 Agentic 应用的协议底座。
  • 标准化消息格式:定义统一的任务、回应、状态结构;
  • 发现机制(Discovery Mechanism) :通过 Agent Card 公开能力;
  • 任务委派框架:支持任务划分与多 Agent 执行;
  • 能力广告(Capability Advertisement) :Agent 互相发布能力信息,建立服务市场;
  • 访问控制与安全机制:权限管理与交互审计,保障通信安全。
5.3.2 A2A 三类核心角色:

  • User:用于认证与权限确认;
  • Client Agent:发起任务者;
  • Server Agent:任务执行者。
5.3.3 A2A 工作流程:

  1. 发现阶段:客户端从 /.well-known/agent.json 获取 Agent 能力卡片(Agent Card);
  2. 启动任务
    • 即时任务:使用 tasks/send 发起一次性请求;
    • 长期任务:使用 tasks/sendSubscribe 建立 SSE 流式响应;
  3. 任务处理:Server 解析任务并执行;
  4. 交互更新(可选) :如任务状态为 input-required,可追加消息参与;
  5. 任务完成:Server 端返回 completedfailedcancelled 状态。

🔍 该流程支持从简单调用到多轮任务协同的场景,特别适用于多模态、多阶段、多 Agent 协作系统。

5.3.4 MAS + A2A 的挑战与现实:

尽管 MAS 是未来趋势,但截至 2025 年,其落地仍受限于:

    • 协同推理缺乏稳定支持(成功率常低于 50%);
    • 系统设计复杂,行为不可预测,调试与控制困难;

因此,A2A 协议目前更多用于研究场景,在生产环境中的广泛应用尚需时日。

5.3.5 A2A demo

例如:github.com/a2aproject/…

这里以旅行社场景中的多代理协作samples/python/agents/a2a_mcp作为例子,进行分析:

文件/目录描述

agent_cards/ :此目录存储每个 A2A 代理卡的 JSON 模式。这些卡片定义了系统中不同代理的身份、功能和端点。MCP 服务器负责处理这些卡片,*_agent.json

例如:

{
    "name": "Air Ticketing Agent",
    "description": "Helps book air tickets given a criteria",
    "url": "http://localhost:10103/",
    "version": "1.0.0",
    "capabilities": {
        "streaming": true,
        "pushNotifications": true,
        "stateTransitionHistory": false
    },
    "defaultInputModes": [
        "text",
        "text/plain"
    ],
    "defaultOutputModes": [
        "text",
        "text/plain"
    ],
    "skills": [
        {
            "id": "book_air_tickets",
            "name": "Book Air Tickets",
            "description": "Helps with booking air tickets given a criteria",
            "tags": [
                "Book air tickets"
            ],
            "examples": [
                "Book return tickets from SFO to LHR, starting June 24 2025 and returning 30th June 2025"
            ]
        }
    ]
}

src/a2a-mcp: A2A 与 MCP 示例的核心代码

agents:

common:公共代码。

mcp:mcp的client、server实现。

tarvel_agency.db

技术关键词:python、A2A、MCP、Agent Card

AG-UI 协议:连接 Agent 与界面的事件感知系统

6.1 为什么需要 AG-UI?

随着 AI Agent 从命令行工具逐步走向图形界面、浏览器插件、移动端助手等交互密集场景,传统模型-工具调用范式(如 MCP)难以覆盖用户与 UI 层之间的实时交互需求。这一缺口催生了新型协议的诞生——AG-UI(Agent-User Interaction Protocol)。

AG-UI 由 CopilotKit 团队于 2025 年 5 月发起并开源,旨在建立一套开放、标准、实时的事件驱动通信协议,让 AI Agent 能够感知用户行为、输出流式信息、控制组件状态,从而实现真正的前后端双向交互。

它标志着 Agent 能力从工具调用走向界面级协作,补齐了 UI 感知与用户交互这一关键链路......

"AG-UI 标准化了前端如何通过开放协议连接 AI Agent,可视为 AI 驱动系统的通用翻译器。"

——CopilotKit 团队

6.2 工作机制:事件驱动的交互闭环

AG-UI 并非传统的接口协议,而是一套围绕“事件流”的交互标准。其典型工作流程如下:

    1. 客户端通过 REST API 发起 Agent 请求;
    2. 服务端基于 SSE/WebSocket 创建事件流通道;
    3. Agent 在执行任务过程中,按步骤推送事件(如 TEXT_MESSAGE、TOOL_CALL 等);
    4. 前端监听并解析事件流并实时渲染;
    5. 若任务需要用户参与或有补充操作(如 input_required),可通过事件反向反馈给 Agent(如按钮点击、文本输入);
    6. Agent 接受反馈,并继续事件推送,直到完成。

这一机制实现了“模型执行过程 × 用户实时输入 × 界面状态联动”的闭环交互。

AG-UI 协议中最核心的部分在于事件的定义

    • 文本消息事件(TEXT_MESSAGE_)用于实时流式文本生成;
    • 工具调用事件 (TOOL_CALL)用于完整的工具调用生命周期管理;
    • 状态管理事件(STATE)用于状态同步,确保客户端和服务端状态一致;
    • 生命周期事件 (RUN* / STEP_)进行执行控制,管理整个代理执行的生命周期;

AG-UI 协议的事件类型定义体现了 AI Agent 系统的核心需求:流式处理、状态管理、工具集成、错误处理、可扩展性。协议的设计既考虑了技术实现的效率,也兼顾了用户体验的流畅性,是现代 AI 应用系统设计的重要参考。

6.3 协议机制与核心能力

AG-UI 的设计理念是以“事件”为最小交互单位,基于通用传输协议(如 SSE、WebSocket、Webhook)实现端到端的低延迟通信。其事件模型覆盖了从文本生成、工具调用到界面状态更新的全流程,并允许用户实时介入 Agent 决策链路。

核心能力说明
实时事件推送基于流式协议(如 SSE/WebSocket)传输轻量事件,支持毫秒级 UI 响应
UI 状态同步Agent 可感知并更新前端组件状态,如按钮启用、表单内容变化等
工具调用集成支持完整生命周期事件(TOOL_CALL_START/END/ERROR),与工具系统协同
用户主动介入通过 input_required 等事件暂停流程,等待用户确认或补充信息
生命周期控制提供 RUN_STARTED / RUN_ENDED 等事件标记任务边界,实现任务编排与回溯

这些能力并非分立存在,而是通过一整套 结构化事件模型 串联起来,构成了 AG-UI 的通信基础。

事件体系:让交互更细腻、更确定

AG-UI 协议当前共定义 16 种标准事件类型,被划分为五大类:

事件分类用途
Lifecycle Events(生命周期事件)表示 Agent 运行的开始与结束(RunStarted、RunFinished、RunError)
Text Message Events(文本消息事件)支持流式文本消息生成与展示(Start、Content、End)
Tool Call Events(工具调用事件)管理工具调用的全流程(Start、Args、End、Result)
State Management(状态同步事件)UI 状态的快照与增量同步(StateSnapshot、StateDelta)
Special Events(特殊事件)外部系统集成、自定义事件扩展(Raw、Custom)

以下为其中几类重点事件的机制简述:

1. 生命周期事件(Lifecycle Events)
  • RunStarted / RunFinished / RunError 用于标记一次完整 Agent 执行的起止与异常。
  • 可选的 StepStarted / StepFinished 提供更细粒度的子任务可视化,适合构建进度条、多阶段 UI 等。

用意:为 UI 提供“流程节奏感”与任务稳定性锚点。

2. 文本消息事件(TextMessage Events)
  • TextMessageStart → 多次 TextMessageContent(delta)→ TextMessageEnd
  • 支持逐字流式生成,实现 ChatGPT 式打字动画效果。
  • 每个消息有独立 messageId 可追踪

用意:提升响应体验感知,支持边生成边渲染。

3. 工具调用事件(ToolCall Events)
  • ToolCallStart → 多次 ToolCallArgs(delta JSON)→ ToolCallEndToolCallResult
  • 完整复刻 Agent 与外部函数调用的状态流,支持参数预览、执行可视化、结果响应

用意:实现工具调用的“所见即所得”与高透明度。

4. 状态同步事件(State Management)
  • StateSnapshot:完整状态快照;
  • StateDelta:JSON Patch 增量更新;
  • MessagesSnapshot:对话记录恢复(常用于页面刷新、连接重连)

用意:保证前后端状态一致性,避免重复计算和数据浪费。

5. 特殊事件(Special Events)
  • Raw:透传外部系统事件;
  • Custom:应用级扩展点,允许定义未标准化的业务语义(如插件事件)

用意:增强协议的开放性与可扩展性。

🔁 模式总结:三大交互模式贯穿所有事件

  1. Start → Content → End 模式(文本流 / 工具参数流)

✅ 用于展示型与输入型的数据流互动

  1. Snapshot → Delta 模式(状态同步)

✅ 提升通信效率,节省带宽,确保一致性

  1. Started → Finished/Error 模式(任务生命周期)

✅ 管理整体执行状态,适用于前端状态管控与任务编排

这套事件机制带来的最大优势是:让复杂的 AI 驱动交互“有节奏”“有反馈”“有状态” 。从文本生成到多轮任务分解,从工具调用到用户反馈,AG-UI 提供了一种统一且标准的“可编排通信语言”,极大简化了 Agent 系统的可视化开发与调试。

6.3 与 MCP / A2A 的对比

三个协议共同构建成为Agent系统框架的基础设施,让Agent 长出手脚(MCP)、拥有协作伙伴(A2A)、有入口能落地(AG-UI)。这三个协议促进Agent系统从单Agent进化到多Agent,提升底层能力和上层用户体验,同时,协议的开放性和兼容性也激发了更多AI创新应用和跨界协作的可能。

Agent商业化与前景展望

商业化路径与前景展望

m.ofweek.com/ai/2025-01/…

从通用助手到垂直专家

通用型 AI Copilot 起步

    • 应用场景:办公协作、代码助手、会议摘要、内容生成......
    • 特点:基于大语言模型,泛化能力强,但专业深度有限。

垂直AI Agent崛起

    • 覆盖领域:医疗、金融、法律、办公、编程、市场调研、客服......
    • 商业潜力:可能超越SaaS的十倍市场,具备定制化与行业语言理解优势。

多Agent协同系统与Agent编排层

    • 商业价值:更复杂任务的分工协作、知识共享、意图分发,企业级部署加速。
    • 技术支撑:Agentic workflow、上下文共享、动态交互。

GUI与Web Agent推动低代码自动化

    • 面向:非技术用户,拖拽式流程配置、自然语言触发、跨应用调度......
    • 典型场景:跨应用流程自动化(Power Automate、AppAgent、SeeAct)。

端侧AI Agent与IoT/OS融合

    • 落地设备:手机、眼镜、智能手表、汽车......
    • 意义:打通云边协同,数据本地运行保证隐私。

RAG Agent企业化渗透

    • 用于:精确问答、智能检索、知识库交互。
    • 商业意义:显著减少幻觉风险,强化行业可信度。

开源生态与国产替代:自主智能体的基础设施建设

    • 政策支撑: AI 操作系统、Agent 工具链作为国家新基建组成;
    • 趋势判断: ****Agent 不只是应用形态,更是 AI 时代的基础设施。

...

参考资料:

Agent相关介绍:

  1. www.zhihu.com/question/42…
  2. www.cnblogs.com/huaweiyun/p…
  3. zhuanlan.zhihu.com/p/207031486…

谷歌AI Agent技术白皮书

  1. arthurchiao.art/blog/ai-age…

MCP相关参考:

github.com/modelcontex…modelcontextprotocol.io/introductio…

zhuanlan.zhihu.com/p/329600655…

AG-UI介绍:

docs.ag-ui.com/introductio…github.com/ag-ui-proto…

zhuanlan.zhihu.com/p/193093891…

www.cnblogs.com/sing1ee/p/1…