Spring Cloud 微服务架构

559 阅读3分钟

公众号:JavaArchJourney

Spring Cloud 微服务架构

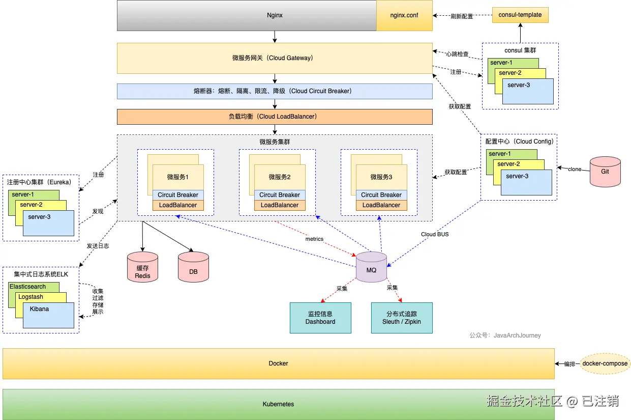
一个典型的 Spring Cloud 微服务架构部署图:

Spring Cloud 微服务架构常用组件:

  • 服务发现与注册中心
    • Eureka:Netflix 开源的服务发现组件。
    • Consul:HashiCorp 提供的服务网络解决方案,支持服务发现、配置等。
    • Zookeeper:Apache 的一个分布式协调服务,也可用于服务注册与发现。
  • 客户端负载均衡
    • Ribbon:Netflix 提供的负载均衡客户端,目前已停止维护。
    • Spring Cloud LoadBalancer:Ribbon 的替代品。
  • 声明式 REST 客户端
    • Feign / OpenFeign:简化了 HTTP 客户端的编写。
  • API 网关
    • Zuul:Netflix 提供的一个网关解决方案。
    • Spring Cloud Gateway:Spring 官方提供的新一代网关,是 Zuul 的替代品。
  • 断路器(熔断器)
    • Spring Cloud Circuit Breaker:一个抽象层,旨在为不同的断路器实现提供统一的编程模型,使得开发者可以在不改变代码逻辑的情况下切换不同的断路器实现(比如 Resilience4j、Hystrix 等)。
    • Hystrix:防止故障传播,实现服务降级。
    • Resilience4j:现代轻量级容错库,还提供了限流、重试等功能,是 Hystrix 的替代品。
  • 配置管理
    • Spring Cloud Config:提供配置中心化管理。
  • 消息总线
    • Spring Cloud Bus:用于广播状态更改或事件,通常与配置管理一起使用。
  • 分布式追踪
    • Spring Cloud Sleuth:提供链路跟踪的功能。
    • ZipkinJaeger:分布式追踪系统,通常与 Sleuth 结合使用。

Spring Cloud 框架组件对比

  • Spring Cloud 社区:提供了一套用于构建微服务架构的工具和库的标准集合,支持多种不同的实现方案,旨在为开发者提供灵活的选择。
  • Spring Cloud Netflix:曾经是 Spring Cloud 最主要的组件集之一,提供了诸如 Eureka(服务发现)、Hystrix(断路器)、Zuul(API网关)等经典组件,但部分组件现已进入维护模式,不再积极开发新特性。
  • Spring Cloud Alibaba:作为 Spring Cloud 的另一实现,它带来了包括 Nacos(服务发现与配置管理)、Sentinel(流量控制与熔断)、RocketMQ(消息队列)等在内的组件,专注于提供更符合云原生趋势以及满足国内市场需求的解决方案。
功能模块Spring Cloud 社区Spring Cloud NetflixSpring Cloud Alibaba其他
配置中心Spring Cloud ConfigArchaius(停止维护)NacosZookeeper / Apollo / Disconf / Consul
服务注册与发现Spring Cloud Netflix EurekaEureka 1.x,
Eureka 2.x(停止维护)
NacosZookeeper / Consul
客户端负载均衡Spring Cloud LoadBalancerRibbon(停止维护)Dubbo / Spring Cloud LoadBalancer
服务调用Spring Cloud OpenFeignFeignDubbo
API 网关Spring Cloud GatewayZuul(停止维护)Spring Cloud GatewayNginx + Lua
熔断器Spring Cloud Circuit Breaker + Resilience4jHystrix(停止维护)SentinelResilience4j
消息队列Spring Cloud Stream + RabbitMQ / KafkaRocketMQRabbitMQ / Kafka
链路追踪Spring Cloud Sleuth + ZipkinZipkin / SkyWalking
分布式事务不直接支持不直接支持Seata
事件总线Spring Cloud Bus + RabbitMQ / KafkaRocketMQ

本文首发于公众号:JavaArchJourney