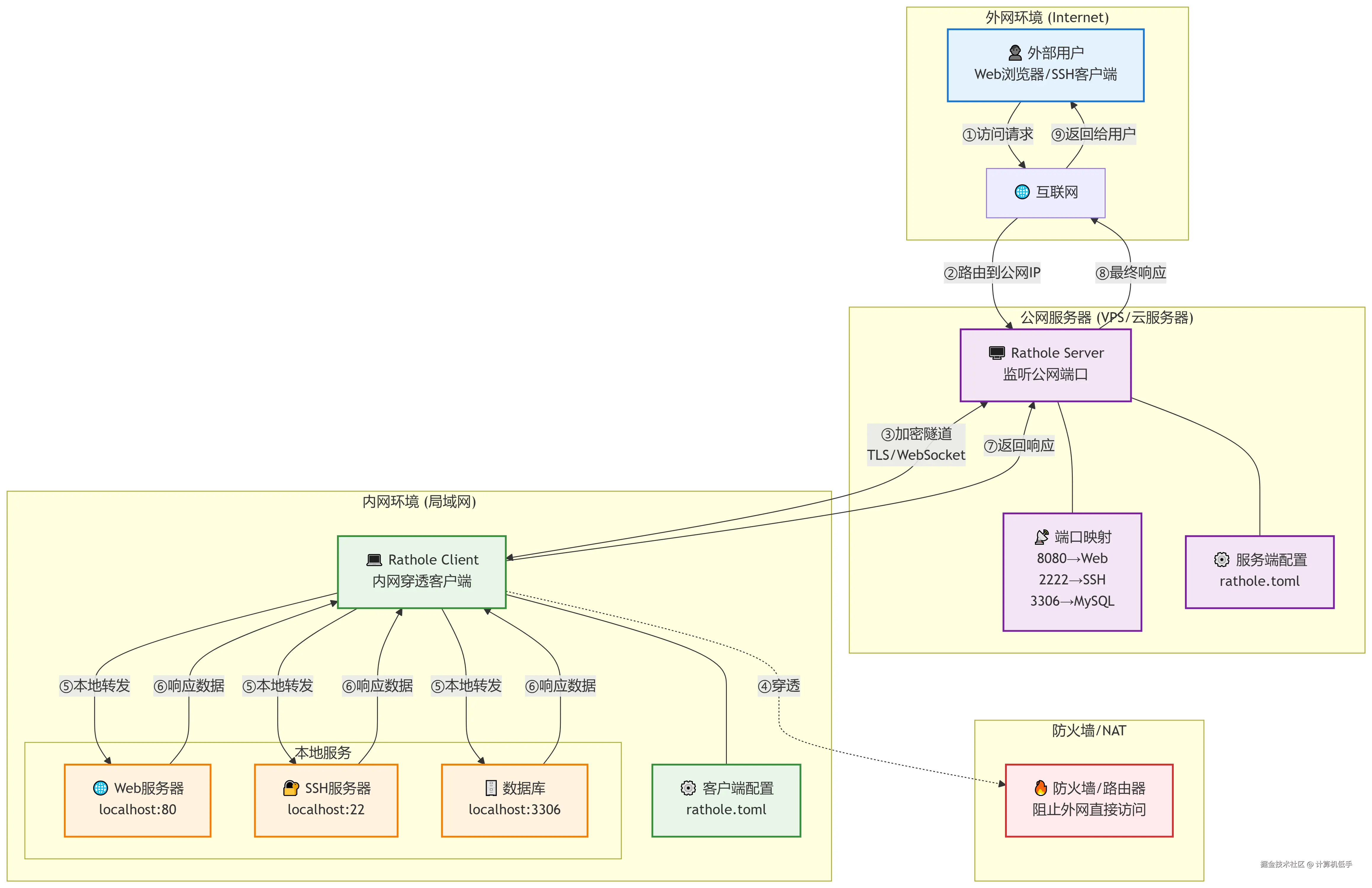
以下是对 rathole 的简单介绍:
- 这是一个安全、稳定、高性能的内网穿透工具,用 Rust 语言编写
- 核心优势在于低资源消耗、TLS传输加密、高吞吐量
- 与frp的性能对比,有较大的提升
- 开源地址参考:github.com/rathole-org…
Docker快速搭建示例参考: 内网穿透系列十:高性能内网穿透工具 rathole,支持Docker一键部署
以下是对 rathole 的简单介绍:
Docker快速搭建示例参考: 内网穿透系列十:高性能内网穿透工具 rathole,支持Docker一键部署