整洁面向对象分层架构COLA

181 阅读2分钟

整体架构

github.com/alibaba/COL…

image.png

对于各个分层的定义和区分

  • client层,面向应用层对外的服务表达,灵活为主,薄,可随业务、渠道定义独立的api,但是分包结构不能不变化
  • app层,或者是业务逻辑层,面向业务场景的逻辑表达。负责业务编排,一个业务场景的主流流程可以在这一层直观可视,灵活为主,薄。
  • domain层,做领域服务,围绕这一簇模型进行逻辑表达。核心能里的所在地,规范灵活,以沉淀复用为主,使用spi兼顾业务的个性化
  • infra层,基础设施层,基础的配置,内部存储或远程rpc调用,灵活为主,可随db,性能差异独立dao方法

实践中的细节

  • 能够跨层调用dao,可以
  • 厚domain而薄biz,app面向实际的业务场景,而domain面向实际的模型簇
  • 能否跨域调用dao,可以
  • 实物放在同一层,或者是app,或者是domain
  • 域之间不能相互调用
  • 定制点最好在domain层开
  • 依赖倒置,图中是站在domain层进行的依赖倒置,但是如果站在整个应用的角度,那么domain是依赖于Dao的实现的
  • 配置态和运行态需要解耦

image.png

系统调用大图

image.png

重要组件和功能

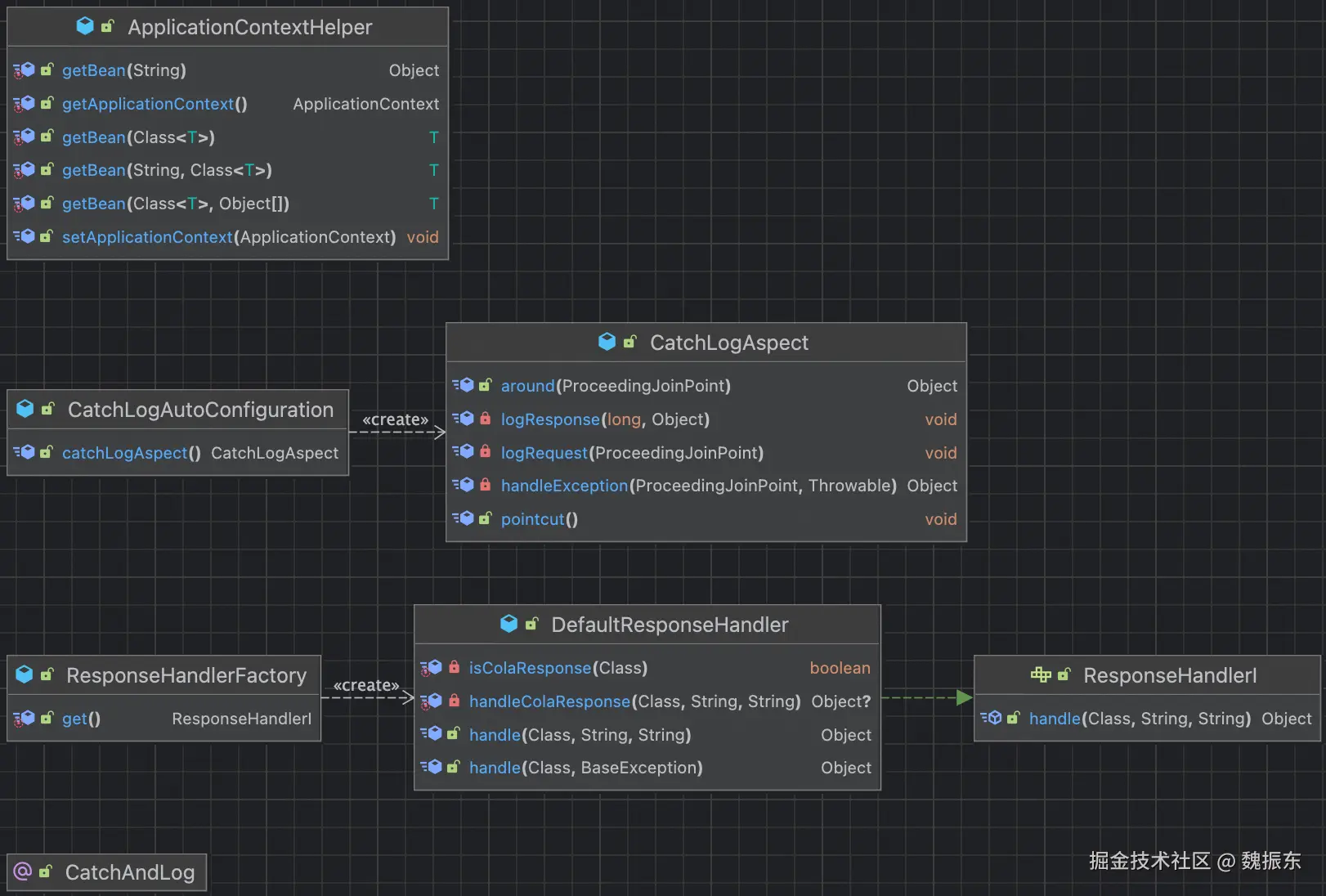
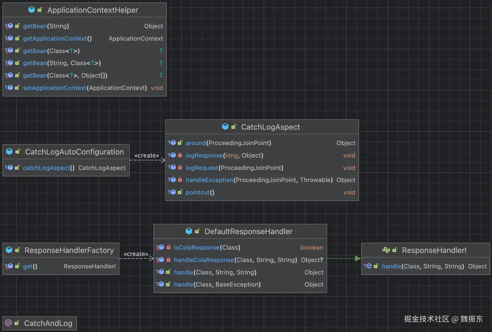
日志Aop

核心知识 aop切面 代理模式

image.png

image.png

  • @CatchAndLog 切面注解
  • CatchLogAspect 日志切面
  • CatchLogAutoConfiguration 切面注册
  • ResponseHandlerI 异常结果处理接口,可以自定义实现

工厂的能力可以根据业务复杂度再进行扩展,不同类型的异常,不同类型的response,CatchAndLog可以再加一些内容

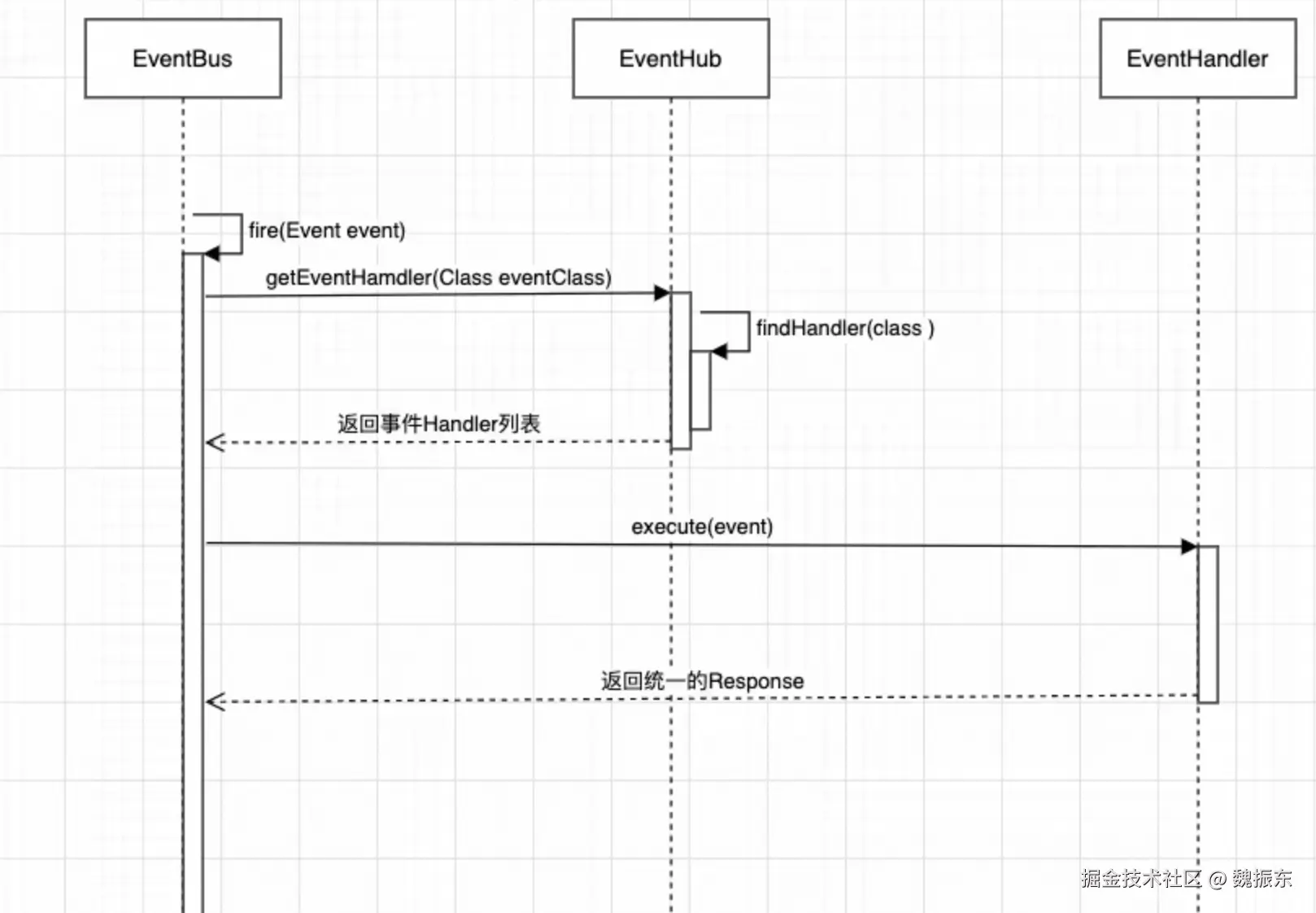
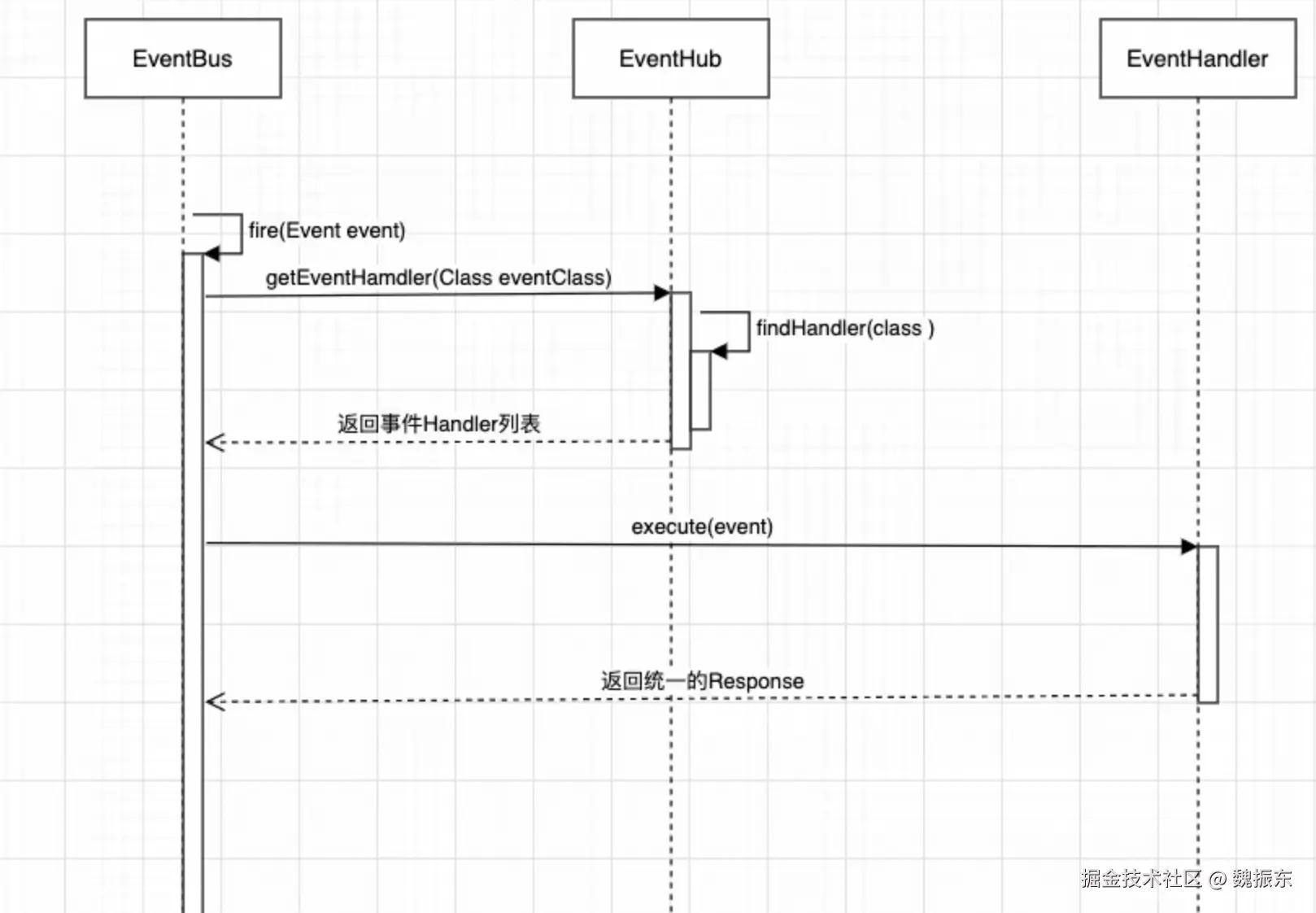
事件

核心是重试,重试监听,执行,执行前处理,执行后处理,异常监听

类图

image.png

调用流程

image.png

扩展点

blog.csdn.net/significant…

核心业务身份识别

image.png

类图

image.png

注册流程

image.png

调用流程

image.png

系统应用开放性的几种形态

image.png