CodeBuddy IDE深度体验:全球首个产设研一体AI工程师的真实使用报告

456 阅读5分钟

作为一名全栈开发者,我有幸成为CodeBuddy IDE的首批内测用户。经过近一周的深度使用,从个人博客系统的完整开发到各种功能模块的测试,我想分享一些真实的使用感受和踩坑经历。

初次接触:颠覆传统的开发体验

10001.png 第一次打开CodeBuddy,那句"Where Design Meets Dev in Real-Time"就让我眼前一亮。整个界面的设计确实很有未来感,深色主题配上那个小机器人LOGO,科技感满满。不过真正让我惊艳的不是界面,而是它的工作方式。

从零到一:个人博客系统开发实战

需求驱动的开发模式

我决定用CodeBuddy开发一个完整的个人博客系统来测试它的能力。有趣的是,我只需要用自然语言描述需求:

"我帮我写一个个人博客,原型参考附件figma,后台连接Supabase-Personal Blog,组件采用TDesign components。"

wechat_2025-07-23_171703_129.png

CodeBuddy瞬间就生成了结构化的PRD文档,包含了完整的功能模块划分和技术架构建议。这种体验确实很神奇,就像有个产品经理帮你把需求整理得明明白白。

Design to Code:Figma设计稿的完美还原

在设计阶段,CodeBuddy内置的Figma深度融合真的很强大。我在Figma中设计了博客的各个页面,包括首页、文章列表、详情页等。让我印象最深的是,设计稿可以像素级精确地转换成可维护的HTML代码。

figma.png

看这个AboutPage组件的代码生成过程,布局、样式、交互逻辑都完整保留,而且生成的代码结构清晰,完全符合现代前端开发规范。这解决了我之前最头疼的设计稿还原问题。

实时协作的开发流程

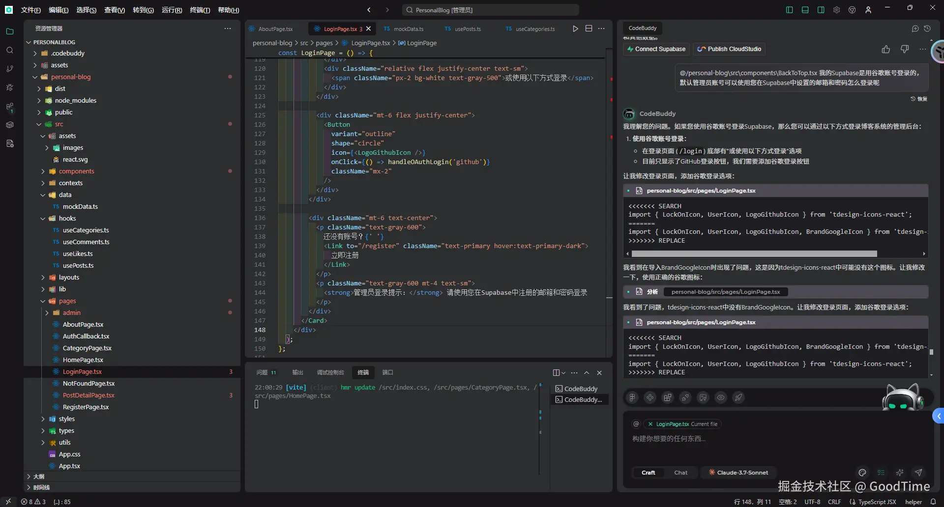
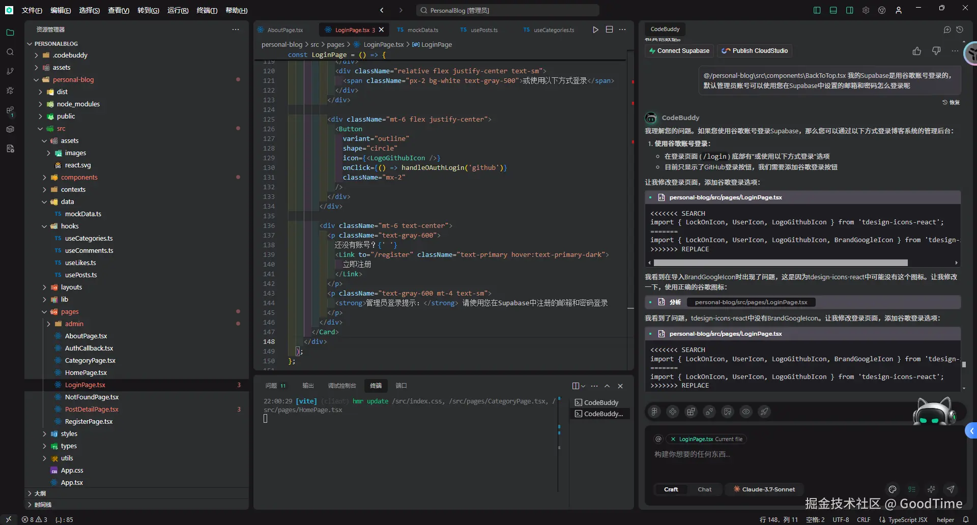
识别解决错误.png

在开发过程中,CodeBuddy的AI助手一直在旁边"盯着",当我遇到问题时,只需要@一下具体文件,它就能快速扫描代码并给出建议。比如我在处理路由配置时遇到问题,AI助手立即指出了缺少的导入语句。

wechat_2025-07-25_223503_439.png

整个项目的文件结构也很清晰,从组件到样式,从路由到状态管理,每个文件都有明确的职责划分。

BaaS集成:后端服务的开箱即用

Supabase集成体验

连接集成-supabase-1.png

在后端服务方面,CodeBuddy集成的Supabase体验很棒。通过可视化界面就能完成数据库设计、API配置,不需要写一行后端代码。数据库授权、表结构设计都可以在界面上完成。

连接集成-supabase-3.png

看到"Authorization Success"的那一刻还是很激动的,意味着前后端已经打通,可以开始真正的全栈开发了。

部署与分享:从开发到上线的无缝衔接

一键部署体验

开发完成后,CodeBuddy提供了便捷的部署方案。本地预览效果很流畅,中文界面渲染正常,各个功能模块都能正常工作。

最终部署的博客效果还是很令人满意的,响应式设计在不同设备上都有不错的表现。

wechat_2025-07-25_220138_888.png

真实使用感受:优缺点并存

让人眼前一亮的优点

1. 理解能力强

CodeBuddy能准确理解自然语言需求,自动生成合理的项目结构和技术方案。这对于快速原型开发特别有用。

2. 设计到代码的无缝转换

Figma集成确实做得很好,设计稿还原度很高,生成的代码质量也不错,基本不需要大幅修改。

3. 实时AI助手

在开发过程中,AI助手能及时发现问题并给出建议,特别是在处理依赖关系和API调用时很有帮助。

4. 全栈开发体验

从前端到后端,从设计到部署,整个流程都很顺畅,降低了全栈开发的技术门槛。

需要改进的地方

1. @符号交互体验

不能直接在输入框使用@符号,需要点击专门的图标,而且不能精准定位到当前文件,体验上还有优化空间。

2. 扫描速度问题

代码扫描速度确实有点慢,特别是在大项目中,需要等待的时间比较长。

3. 理解偏差

有时候AI会过度解读需求。比如我只是想修改非中文环境下的样式,但它把所有中文内容都替换了,有点画蛇添足。

4. 插件兼容性

对VSCode插件的兼容性还不够好,一些常用的插件需要手动设置才能正常工作。

应用场景思考

MVP快速验证

对于创业团队或者个人开发者,CodeBuddy确实能大幅提升MVP开发效率。从想法到可用产品,时间成本明显降低。

教育和学习

对于学习全栈开发的新手,这个工具提供了很好的学习路径,可以看到完整的项目是如何一步步构建的。

小型项目开发

像个人博客、企业官网这类相对简单的项目,用CodeBuddy开发确实很高效。

总结:AI时代的开发工具变革

经过这段时间的使用,我觉得CodeBuddy IDE确实代表了未来开发工具的一个方向。它不是要替代程序员,而是让程序员能专注于更有创造性的工作,把重复性的编码工作交给AI来处理。

当然,现在还有一些需要完善的地方,但整体体验已经很不错了。特别是对于全栈开发者来说,能在一个工具里完成从设计到部署的全流程,这种体验确实很有吸引力。

如果你也对AI辅助开发感兴趣,建议可以申请试用一下CodeBuddy IDE。虽然不是万能的,但在合适的场景下,它确实能带来效率的显著提升。