Nodejs:从“模块未找到”到“大师之路”, 项目初始化与依赖安全完全指南

125 阅读5分钟

如果大家曾一头扎进 Node.js 的世界,满怀激情地敲下 node your-script.js,却被屏幕上冰冷的 Error: Cannot find module '...' 无情地泼了一盆冷水,那么恭喜你,你已经遇到了每个 Node.js 开发者都会经历的“成年礼”。

这个错误,尤其是 Error: Cannot find module 'web3',并非代码逻辑本身的问题,而是指向了一个更基础、也更核心的环节——项目初始化与依赖管理。一个规范的项目结构和清晰的依赖管理,是构建任何健壮、可维护应用的基石。

本文将以此问题为引子,带大家走过一次完整的 Node.js 项目创建之旅,并分享保障项目依赖安全的实用技巧。

image.png

告别混乱:一切始于 npm init

在 Node.js 的世界里,每一个项目都是一个“包”(package)。而管理这个包的“身份证”和“户口本”的,就是一个名为 package.json 的文件。它记录了项目的名称、版本、作者、入口文件以及最重要的——项目依赖。

如果我们直接创建 your-script.js 并尝试 require('web3') 之前,Node.js 并不知道去哪里寻找这个 web3 模块。正确的做法是,首先为我们的项目创建一个专属目录,并初始化它。

  1. 创建项目目录:

    mkdir my-web3-project
    cd my-web3-project
    
  2. 初始化项目: 在项目根目录下运行 npm init 命令。 这是一个交互式命令,会引导我们填写项目信息。如果我们想快速跳过,可以使用 npm init -y,它会使用默认配置为我们生成 package.json 文件。

    npm init -y
    Wrote to C:\src\my-web3-project\package.json:
    
    {
      "name": "my-web3-project",
      "version": "1.0.0",
      "description": "```mermaid\r graph TD;\r     A-->B;\r     A-->C;\r     B-->D;\r     C-->D;\r ```",
      "main": "index.js",
      "directories": {
        "lib": "lib"
      },
      "scripts": {
        "test": "echo \"Error: no test specified\" && exit 1"
      },
      "repository": {
        "type": "git",
        "url": "git+https://github.com/xilu0/my-web3-project.git"
      },
      "keywords": [],
      "author": "",
      "license": "ISC",
      "type": "commonjs",
      "bugs": {
        "url": "https://github.com/xilu0/my-web3-project/issues"
      },
      "homepage": "https://github.com/xilu0/my-web3-project#readme"
    }
    

    执行完毕后,我们的项目文件夹里会出现一个 package.json 文件,内容大致如下:

    {
      "name": "my-web3-project",
      "version": "1.0.0",
      "description": "```mermaid\r graph TD;\r     A-->B;\r     A-->C;\r     B-->D;\r     C-->D;\r ```",
      "main": "index.js",
      "directories": {
        "lib": "lib"
      },
      "scripts": {
        "test": "echo \"Error: no test specified\" && exit 1"
      },
      "repository": {
        "type": "git",
        "url": "git+https://github.com/xilu0/my-web3-project.git"
      },
      "keywords": [],
      "author": "",
      "license": "ISC",
      "type": "commonjs",
      "bugs": {
        "url": "https://github.com/xilu0/my-web3-project/issues"
      },
      "homepage": "https://github.com/xilu0/my-web3-project#readme"
    }
    

这个文件就是我们项目的核心,它宣告了“这是一个正规的 Node.js 项目”。

安装我们的第一个依赖:npm install

现在,项目已经“有名分”了,我们可以开始引入所需的第三方库。针对前面提到的问题,我们需要安装 web3 模块。

在项目根目录下执行:

npm install web3

这个命令做了几件重要的事情:

  • 下载模块:npm 会从官方仓库下载 web3 库及其所有依赖。
  • 创建 node_modules 目录:所有下载的模块都会被存放在这个文件夹中。这也是 Node.js 默认寻找第三方模块的地方。
  • 更新 package.jsonnpm 会自动将 web3 添加到 dependencies 字段中,记录下项目依赖的模块及其版本。
  • 生成 package-lock.json:这个文件会锁定当前安装的每个依赖的确切版本,确保团队成员或在不同环境中安装时,能获得完全一致的依赖树,避免“在我电脑上明明是好的”这类问题。

现在,我们的 package.json 会新增如下内容:

"dependencies": {
  "web3": "^4.16.0" 
}

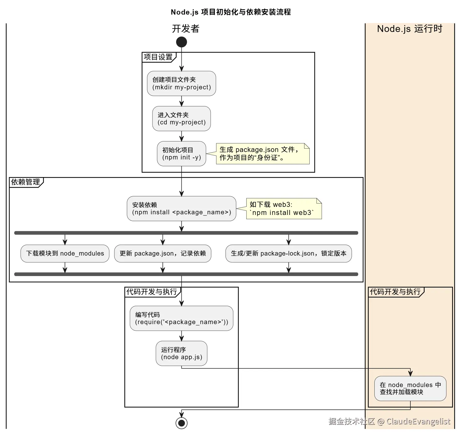
流程建模:项目初始化与依赖安装

为了更清晰地展示这个过程,我们可以使用 UML 将其建模。

image.png

这个模型直观地展示了从项目创建到成功运行代码的完整路径。

依赖安全:不只是能跑就行

成功运行代码只是第一步,在真实项目中,依赖的安全性至关重要。NPM 生态虽然庞大便捷,但也引入了潜在的安全风险,如供应链攻击、恶意软件包等。

以下是几个保障依赖安全的实用建议:

  • 定期审计依赖npm 自带了强大的审计工具。在项目目录下运行 npm audit,它可以扫描我们的依赖,并报告已知的安全漏洞。 如果发现漏洞,可以尝试使用 npm audit fix 自动修复。

  • 使用可靠来源的包:在安装一个新库之前,先去 NPM 官网(npmjs.com)查看它的周下载量、更新频率、开源协议和社区活跃度。一个下载量高、维护积极的库通常更值得信赖。

  • 利用 .npmrc 文件:通过配置 .npmrc 文件,可以强制所有 npm 操作通过一个可信的私有仓库进行,或设置更严格的安全策略。

  • 保持依赖更新:定期运行 npm outdated 检查哪些依赖有新版本,并择机更新。 但注意不要盲目升级主版本(Major Version),因为它可能包含不兼容的 API 变更。

  • 集成自动化安全扫描:将 SnykDependabot (GitHub) 或类似的自动化工具集成到我们的 CI/CD 流程中,它们可以持续监控依赖,并在发现新漏洞时及时告警。

结论

Error: Cannot find module 是一个起点,它引导我们认识到 Node.js 项目管理的规范性是多么重要。通过遵循 npm init -> npm install 的标准流程,我们不仅能解决眼前的错误,更能为项目未来的扩展和维护打下坚实的基础。

更进一步,将依赖安全视为开发流程中不可或缺的一环,使用 npm audit 等工具进行常态化检查,能有效降低项目遭受供应链攻击的风险。希望这篇文章能帮助大家建立起对 Node.js 项目管理的清晰认知,在未来的开发之路上走得更稳、更远。