热点聚焦|OMG通过 SysML 2.0正式规范 华望M-Design v2软件即将上线!

395 阅读3分钟

一、 SysML 2.0正式规范 公布

2025年7月21日,国际对象管理组织(Object Management Group,OMG)官方宣布:SysML 2.0正式版本规范已获批准。同时,OMG还宣布了另外两项规范:建模语言KerML 1.0规范,它为SysML v2提供语义与语法基础;系统建模应用程序接口(API)与服务1.0规范,这将有助于SysML v2模型与其他模型及工具之间实现相互操作。

相较于SysML 1.x版本,新规范在精确性、表达能力、一致性、易用性、互操作性以及可扩展性等多个方面均实现了显著的提升。SysML v2能够支持对日益复杂的系统进行建模,从而更好地满足对基于模型的系统工程(MBSE)逐步增长的实践需求。

OMG公告.png

OMG官方公告(节选)

  官方公告可点击左下方查看

www.omg.org/news/releas…

二、 全球首发基于SysML v2的华望M-Design v2软件即将上线

在科技浪潮奔涌向前的当下,创新与突破始终是推动行业发展的核心动力。杭州华望系统科技有限公司作为行业内的领航者,多年来始终致力于推动MBSE技术的发展与应用,助力企业实现数字化转型。

经过杭州华望系统科技有限公司研发团队的不懈努力与奋力攻关,全球首款基于SysML v2语言的新一代系统建模与仿真软件——M - Design v2正式版v1.0.0.0官宣将于今年9月发布使用。

目前,该软件已顺利完成所有关键环节的设计与研发,各项性能指标均圆满达到预期目标。届时,它的上线运行必将开启系统建模与仿真领域的崭新篇章,为行业发展提供强有力的工具平台,为用户带来前所未有的新体验与新感受!

  三、华望M-Design v2软件简介

编组 10.png

华望M-Design v2是新一代系统建模与仿真软件,全面支持 SysML v2 标准,提供从需求定义、架构设计到模型验证的全流程解决方案。M-Design v2不仅支持SysML v2全模型构建、行为仿真、参数仿真及需求覆盖分析等核心功能,还深度集成了文本建模与语义扩展能力。结合华望的云协同工具M-Cowork,可支持多团队、跨领域的实时协作与数据共享。引入基于大语言模型LLM 技术的智能建模助手 Agent,能使复杂系统的设计更为智能化。此外,M-Design v2还支持与MatLab/Simulink、Catia、M-Works等工具的深度集成,从而构建完整的MBSE生态体系,助力高端装备与复杂系统设计的数字化转型。

(1)功能亮点

功能亮点.png

(2)界面效果

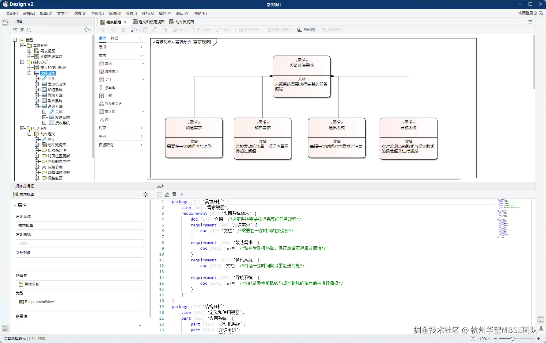
图1.png

图1 需求分析界面图

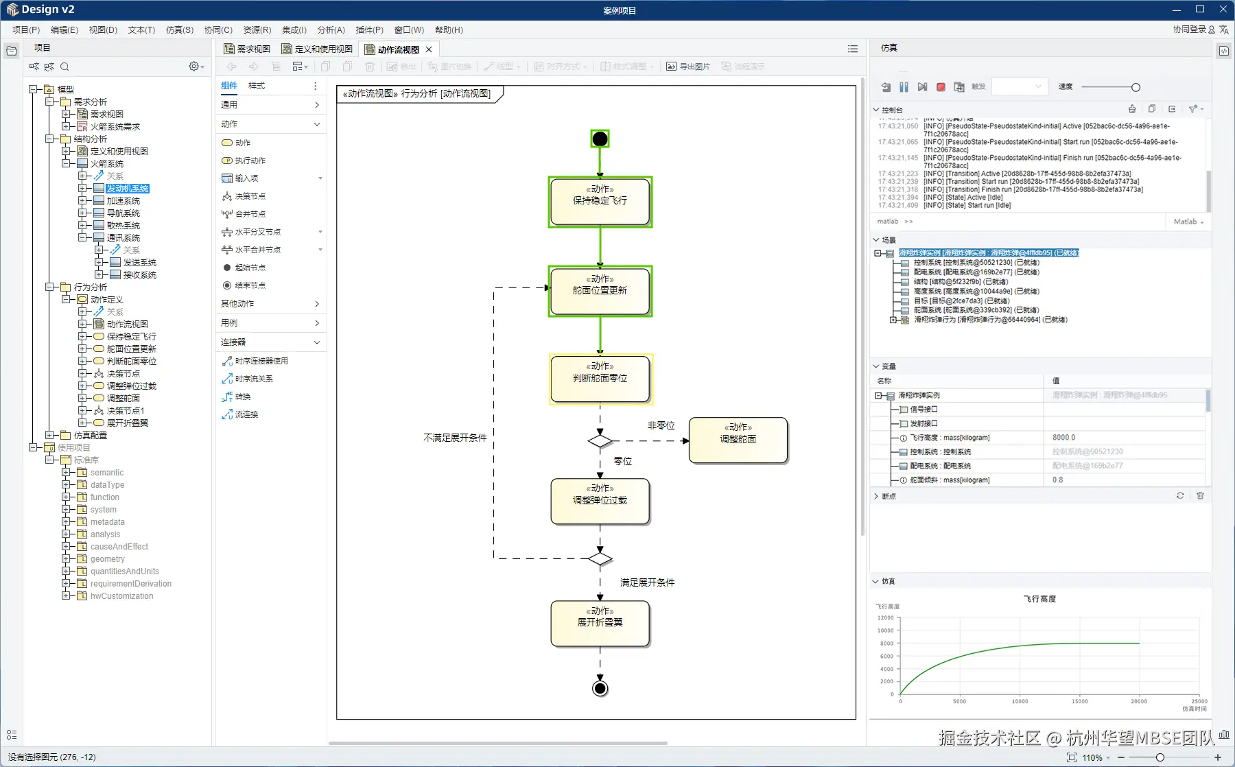
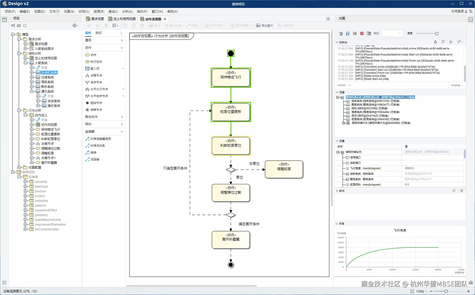
2 p图-3.png

图2 仿真界面图

图3 主体 p-1.png

图3 几何建模界面图

*以上为M-Design v2界面效果图演示,实际效果请以发布的正式版为准

四、结语

在充满希望与收获的九月,让我们共同期待华望M-Design v2 软件的正式上线使用,共同探索 M-Design v2 在MBSE领域内的强大创新力与创造力。

END