浏览器窗口尺寸相关的API整理(基础)

222 阅读3分钟

Screen接口

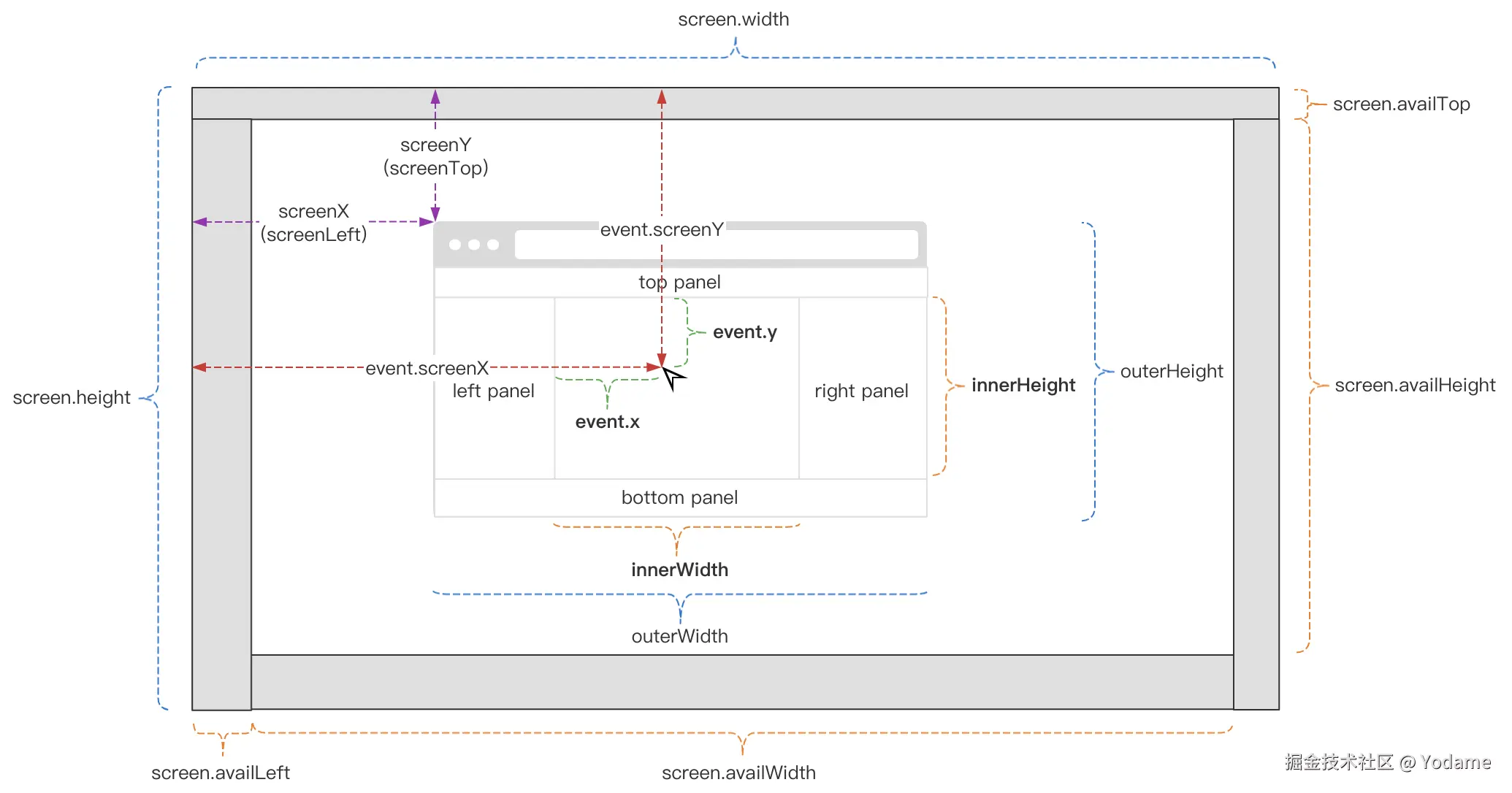
Screen 接口表示一个屏幕窗口,往往指的是当前正在被渲染的 window 对象,可以使用 window.screen 获取它。

img

  • API的相关配置

image-20250722161859473

注:设备以Windows系统为主

  1. width:
  2. 返回显示设备的水平方向最大分辨率(总宽度像素值)。
  3. 例如:显示器分辨率为 1920×1080 时,screen.width 值为 1920
  4. height:
  5. 返回显示设备的垂直方向最大分辨率(总高度像素值)。
  6. 同上例中,screen.height 值为 1080
  7. availHeight: 如果用户设置了自动隐藏任务栏,值会与height的值相同
  8. 表示显示器上浏览器/应用可以实际使用的垂直空间(排除了操作系统界面占用的区域),比如任务栏
  9. 减去40px任务栏,screen.availHeight值为1040
  10. availWidth:
  11. 表示用户屏幕的可用宽度(单位:像素)。它与 screen.width 的关系类似于 availHeightheight 的关系。
  12. 减去垂直任务栏(40px),screen.availWidth值为1880
  13. availLeft:
  14. 表示屏幕可用工作区的左侧起始位置(单位:像素)它定义了操作系统界面(如任务栏或 Dock)未占用的区域从屏幕左边缘开始的偏移量。
  15. 当操作系统界面占据屏幕左侧时(如 macOS 左侧停靠的 Dock 或 Windows 垂直任务栏),availLeft 表示可用工作区开始的 X 坐标
  16. avilTop: 请参考availLeft

详细的兼容性等内容请参考:屏幕 - Web API |MDN

window对象的窗口属性

**更多详细的介绍请看:**developer.mozilla.org/zh-CN/docs/…

  1. screenX: 窗口左边界到屏幕左边缘的距离 (单位:CSS 像素)

  2. screenY: 窗口上边界到屏幕顶部的距离 (单位:CSS 像素)

  3. outerHeight:整个浏览器窗口的外部高度, (单位:CSS 像素)全屏时 ≈ screen.height

  4. outerWidth:整个浏览器窗口的外部宽度, (单位:CSS 像素)全屏时 ≈ screen.width

  5. innerHeight: 浏览器视口(viewport)的高度,(单位:CSS 像素)包括:

  • 当前显示的页面内容区域

  • 水平滚动条(如果可见)

  • 不包含浏览器工具栏、地址栏或状态栏

  1. innerWidth: 浏览器视口(viewport)的宽度(单位:CSS 像素),包括:

  • 当前显示的页面内容区域
  • 垂直滚动条(如果可见)
  • 不包含浏览器侧边栏或开发者工具面板
属性包含浏览器界面包含滚动条表示内容
outerHeight整个窗口
outerWidth整个窗口
innerHeight可视内容区
innerWidth可视内容区

image-20250722165812886

鼠标事件坐标属性

在 JavaScript 鼠标事件(MouseEvent)中,screenXscreenYxy 是常用的坐标属性,它们表示事件发生时鼠标指针的不同位置:

更多详细的介绍请看: developer.mozilla.org/zh-CN/docs/…

1. event.screenXevent.screenY

含义

  • 全局屏幕坐标系中的位置
  • 相对于**整个屏幕(所有显示器组合)**的左上角(0,0)

特点

  • 包含多显示器支持(值可为负数)
  • 不受页面滚动或缩放影响
  • 单位是设备物理像素

document.addEventListener('click', (e) => { console.log(屏幕位置: (${e.screenX}, ${e.screenY})); });

// 多显示器应用 if (e.screenX < 0) { console.log("点击发生在左侧扩展显示器"); }

使用场景:

document.addEventListener('click', (e) => {
 console.log(`屏幕位置: (${e.screenX}, ${e.screenY})`);
});

// 多显示器应用
if (e.screenX < 0) {
 console.log("点击发生在左侧扩展显示器");
}

2. event.xevent.y

含义

  • 视口坐标系中的位置(等同于 event.clientXevent.clientY)
  • 相对于**浏览器可视区域(viewport)**的左上角(0,0)

特点

  • 包含滚动条区域
  • 受页面缩放影响(CSS像素)
  • 随页面滚动而变化
  • event.xevent.clientX 的别名
  • event.yevent.clientY 的别名

使用场景

element.addEventListener('mousemove', (e) => {
 console.log(`视口内位置: (${e.x}, ${e.y})`);
 element.style.setProperty('--mouse-x', `${e.x}px`);
 element.style.setProperty('--mouse-y', `${e.y}px`);
});