〔从零搭建〕指标体系平台部署指南

267 阅读7分钟

🔥🔥 AllData大数据产品是可定义数据中台,以数据平台为底座,以数据中台为桥梁,以机器学习平台为中层框架,以大模型应用为上游产品,提供全链路数字化解决方案。

✨杭州奥零数据科技官网:www.aolingdata.com

✨AllData开源项目:github.com/alldatacent…

✨Gitee组织:gitee.com/alldatacent…

摘要:指标体系平台基于开源项目SuperSonic,能高效整合多源数据,快速计算指标结果,为业务决策提供精准依据。内容主要为以下四部分:

一、在线演示环境

二、功能简介

三、源码编译部署安装

四、访问指标体系平台页面

💡Tips:关注「公众号」大数据商业驱动引擎

在线演示环境.jpg

🔹AllData数据中台线上正式环境:http://43.138.156.44:5173/ui_moat/

请联系市场总监获取账号密码

指标体系平台功能简介.jpg

2.1 指标体系平台基于开源项目SuperSonic建设

指标体系平台SuperSonic支持灵活定义各类业务指标,统一指标口径,避免数据歧义,实现标准化管理。能高效整合多源数据,快速计算指标结果,为业务决策提供精准依据。

具备可视化展示能力,以直观图表呈现指标变化趋势与关联关系。还支持自动化调度与发布,减少人工干预,提升运维效率。同时,提供权限管理,保障数据安全,助力企业构建科学、高效、安全的指标体系,驱动业务增长。

🔹SuperSonic开源项目:github.com/tencentmusi…

🔹更多教程可以参考官方教程文档:supersonicbi.github.io/

2.2 指标体系平台功能特点

  • 多源数据整合
  • 统一指标管理
  • 实时计算能力
  • 高可扩展性
  • 可视化展示
  • 自动化运维
  • 减少重复建设
  • 推动数据驱动文化

源码编译部署安装.jpg

💡部署步骤:

1_源码编译部署安装.jpg

3.1 环境准备 

🔹软件环境:

  • 需安装Git用于克隆项目代码,确保能顺利执行相关命令;
  • 配备JDK(版本需大于等于8)为项目运行提供Java环境支持;
  • 使用Maven(版本需大于等于3.6.0)进行项目打包;
  • 准备MySQL(版本需大于等于5.7)作为SuperSonic的元数据存储数据库。

🔹硬件资源:

依据预计的数据量和业务负载,准备充足的服务器资源,涵盖CPU、内存和磁盘空间,以保障系统稳定运行。

3.2 获取源码

🔹版本选择:

-建议使用与AllData商业版兼容的Supersonic版本。

carbon.png

3.3 编译构建 

🔹数据库初始化:

  • 启动MySQL数据库并创建新数据库,如命名为supersonic。将项目中的SQL文件在MySQL中运行,完成数据库初始化,为后续数据存储和管理做好准备。

🔹源码编译:

  • 若使用MySQL数据库,需修改****pom.xml文件,将mysql-connector-java依赖的scope改为compile(使用PostgreSQL则无需此操作)。运行命令mvn clean install -Prelease -Dmaven.test.skip=true进行项目构建打包。

2_编译构建.png

3.4 部署及运行配置 

🔹解压部署包

  • 对构建生成的部署包进行解压,例如进入**supersonic-dist/target目录,执行tar -zxvf supersonic-1.0.0-SNAPSHOT-bin.tar.gz,然后进入解压后的目录cd supersonic-1.0.0-SNAPSHOT-bin

🔹操作步骤

  • 进入conf目录,该目录下包含平台的配置文件。
  • 编辑application.yaml文件,这是Spring Boot应用的核心配置文件。
  • 数据库配置:修改数据库连接信息,包括spring.datasource.driver-class-name(数据库驱动类名)spring.datasource.url(数据库连接URL)、spring.datasource.username(数据库用户名)、spring.datasource.password(数据库密码)。
  • 例如,若使用MySQL数据库,配置可能如下:

carbon-2.png

🔹启动服务

-进入bin目录,该目录下包含启动脚本。 -执行启动命令,例如sh supersonic-daemon.sh start mysql。此命令会根据配置启动SuperSonic服务,并连接到指定的MySQL数据库。

  • 启动过程中,可以通过查看日志文件(通常位于logs目录下)来监控启动状态,确保服务正常启动。

3.5 访问前端页面

🔹操作步骤:

-在浏览器中输入服务器IP和端口(默认5600),例如http://服务器IP:5600

  • 跳转至登录界面,输入默认账号密码(如最新线上环境账号密码,或需参考部署文档,可联系AllData市场总监获取相关信息)。

  • 登录成功后,即可进入SuperSonic指标体系平台的前端界面,开始使用平台功能。

3.6 验证服务状态 

🔹操作步骤:在前端界面中,可以查看指标数据、创建和编辑指标、生成报表等,以验证平台功能是否正常。
-可以通过查看系统日志、监控指标等方式,进一步确认服务的稳定性和性能。

3.7 可选配置

🔹数据源配置:

-进入首页后,点击右上角创建数据源按钮,输入数据源名称,选择数据源类型(如MySQL),输入MySQL的连接信息,点击测试连接按钮,若成功则单击保存,以便后续从该数据源获取数据进行指标计算和分析。

🔹指标定义与管理:

  • 利用平台提供的强大指标定义与管理功能,用户可灵活定义各类业务指标,确保指标口径一致,避免数据歧义,实现对指标的标准化管理。

🔹可视化展示配置:

  • 集成SuperSonic的API接口,将指标结果推送至前端工具,设置阈值规则(如DAU下降超过10%触发告警),通过邮件/短信通知相关人员,同时可根据业务需求自定义可视化报表和仪表板,直观展示指标变化趋势与关联关系。

🔹自动化运维配置

  • 支持指标的自动化计算、调度和发布,减少人工干预,提升运维效率,确保指标体系的稳定运行。

访问指标体系平台页面.jpg

4.1 算指标

支持基于SuperSonic自定义核心业务指标,通过SQL脚本或实时计算引擎实现动态聚合分析,确保指标口径统一且实时更新,为决策提供精准数据支撑。 3_算指标.jpg

4.2 做圈选

支持基于业务规则灵活圈选目标数据集,通过可视化界面快速定义筛选条件,实现精准数据分组与定向分析,助力业务决策与精细化运营。 4_做圈选.jpg

4.3 来闲聊 5_来闲聊.jpg

4.4 指标对比

支持对不同数据源或不同时间段的核心业务指标进行比对分析,快速发现数据差异与异常,助力企业精准决策与数据治理。 6_指标对比.jpg

4.5 助理管理 7_助理管理.jpg

4.6 新建助理-基本信息 8_新建助理-基本信息.jpg

4.7 新建助理-大模型配置 9_新建助理-大模型配置.jpg

4.8 新建助理-提示词配置 10_新建助理-提示词配置.jpg

4.9 新建助理-工具管理 11_新建助理-工具管理.jpg

4.10 新建助理-记忆管理 12_新建助理-记忆管理.jpg

4.11 插件管理

对插件进行新建、配置等操作,可灵活集成与管理第三方工具,扩展指标体系功能,满足企业多样化的数据分析与业务需求。 13_插件管理.jpg

4.12 新增插件 14_新增插件.jpg

4.13 编辑插件 15_编辑插件.jpg

4.14 指标管理-数据模型-列表 16_指标管理-数据模型-列表.jpg

4.15 指标管理-数据模型-画布  17_指标管理-数据模型-画布.jpg

4.16 数据集管理 18_数据集管理.jpg

4.17 创建数据集 19_创建数据集.jpg

4.18 查询设置

用户可灵活配置查询条件、筛选规则等,实现指标数据的精准查询与快速定位,满足多样化分析需求。 20_查询设置.jpg

4.19 标签对象管理 21_标签对象管理.jpg

4.20 新增标签对象 22_新增标签对象.jpg

4.21 编辑标签对象 23_编辑标签对象.jpg

4.22 术语管理 

支持新建、管理业务术语,统一术语定义与解释,确保指标体系内术语使用规范一致,避免歧义,助力高效沟通与数据分析。 24_术语管理.jpg

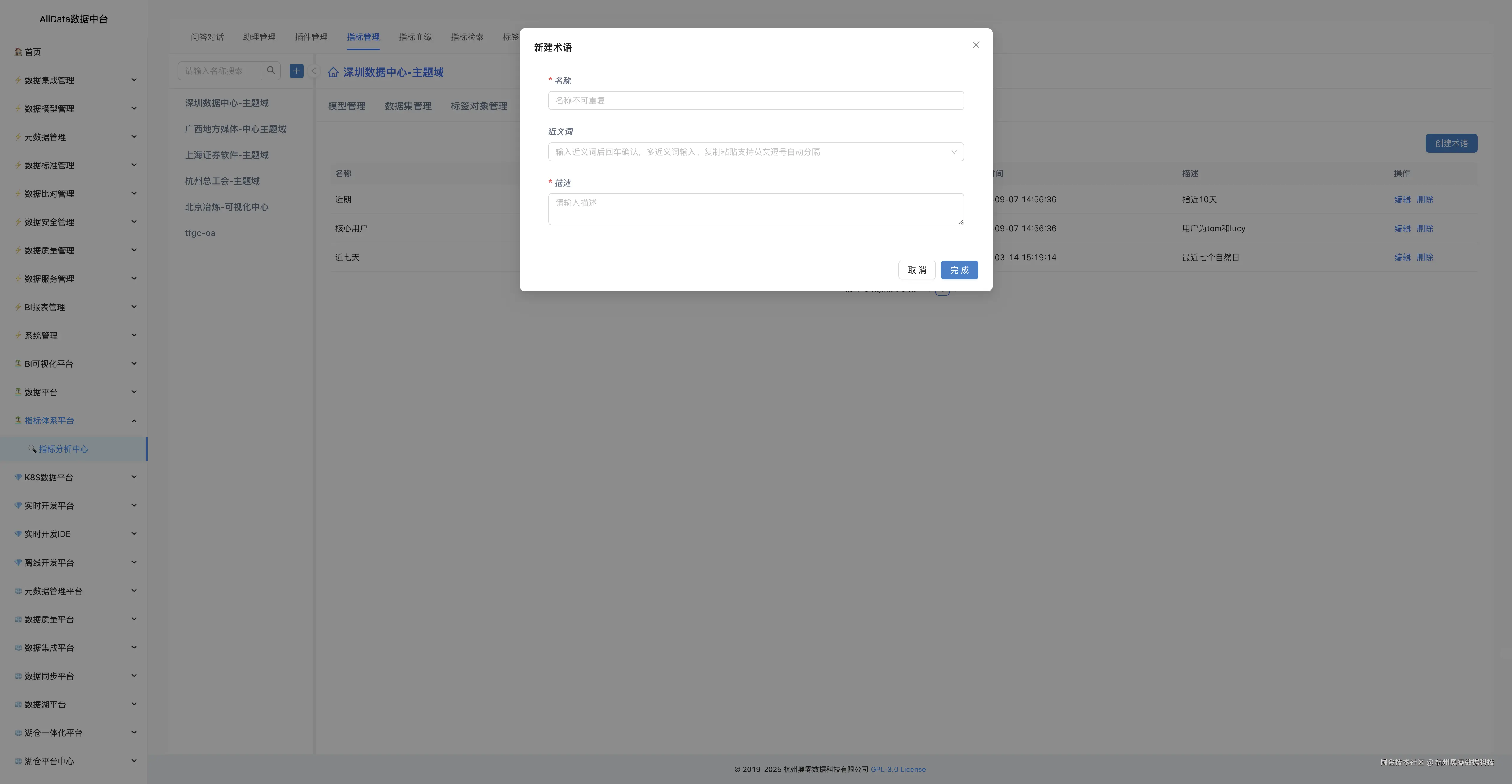
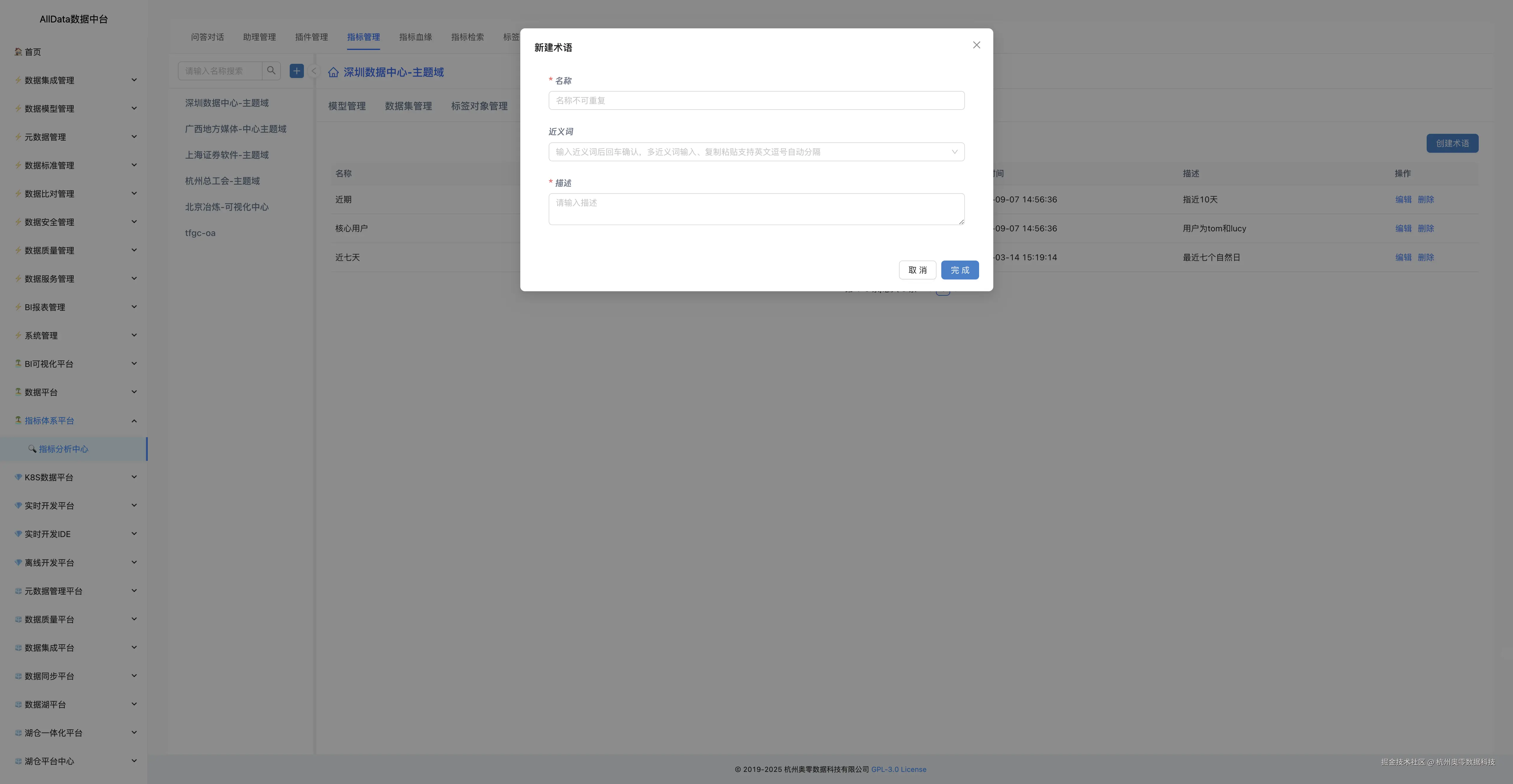
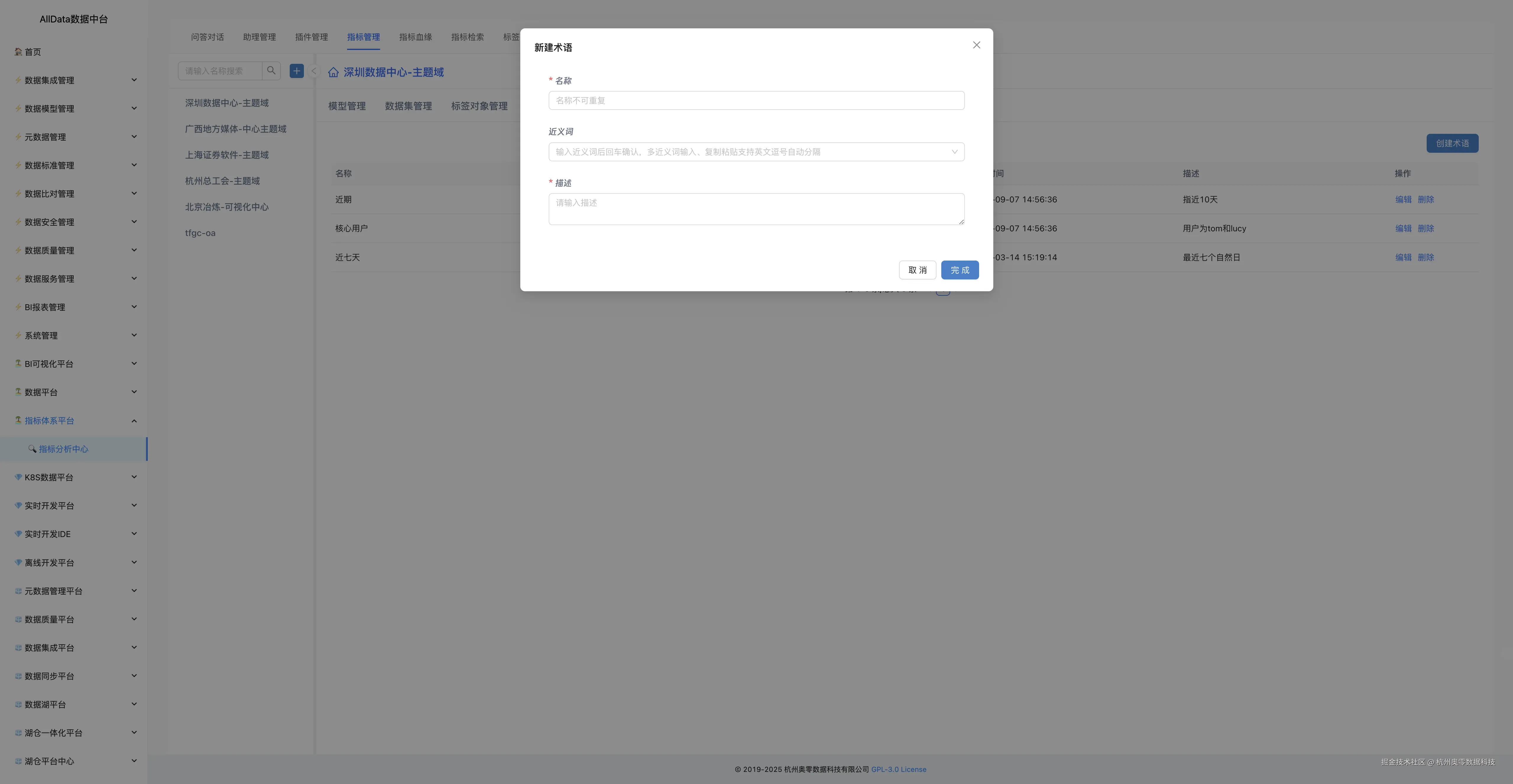
4.23 新建术语 25_新建术语.jpg

4.24 编辑术语 26_编辑术语.jpg

4.25 指标血缘

可追踪指标数据来源与计算逻辑,清晰展示指标的血缘关系,助力用户理解数据链路,保障数据质量与合规性。 27_指标血缘.jpg

4.26 指标检索

支持用户通过关键词快速定位所需指标,提供基础信息展示与指标探索,助力高效获取数据洞察。 28_指标检索.jpg

 4.27 编辑-基本信息 

29_编辑-基本信息.jpg

 4.28 编辑-表达式 

30_编辑-表达式.jpg

4.29 标签市场

支持企业创建、管理、共享业务标签,提供丰富的标签模板与快速检索能力,助力精准营销与数据分析。 31_标签市场.jpg

4.30 数据库管理

企业对市场相关标签、指标进行集中管理,提供分类存储与快速检索能力,助力精准市场分析与决策。 32_数据库管理.jpg

4.31 数据库连接设置

33_数据库连接设置.jpg

4.32 系统设置

用户对指标体系进行基础配置,如权限管理、参数调整等,确保指标体系安全稳定运行,满足企业个性化需求。 34_系统设置.jpg