全网最详细谷歌Gemini注册教程|解决Gemini显示Something went wrong Try again later.(亲测成功)

9,747 阅读6分钟

最近很多朋友在使用谷歌Gemini的时候,打开Gemin官网出现提示“Something went wrong Try again later.”Gemini显示出现问题,稍后再试,这种情况如何解决?

对此我花了几天时间前前后后反复测试不同区域的谷歌账号,发现都会出现相同的问题提示、无论如何切换网络环境都会出现【Something went wrong】 页面。

无论是用手机还是电脑端打开都会出现同样的页面出错的情况。

那么如何才能用上谷歌Gemini呢?Gemini登陆出现问题的原因分析

经过这几天的努力,总算找到了成功使用Gemini的注册方法,下面是我成功打开Gemini的页面,再也没有提示【出了点问题,稍后再试】了!

一开始我以为是不同地区的谷歌账号显示问题,后来改了美区谷歌,依然无济于事。可以确认的是,谷歌官网会认为你的账号没有权限使用Gemini,我查询了一下Gemini的使用帮助说明,官网早就列出了【出现点问题】提示的说明情况。

但谷歌列出的原因很模糊,官方算法通过地理位置、年龄或账号类型等原因综合判断你的谷歌账号是否有权限使用Gemini。最常见的的一个问题是,使用多年的谷歌老账户,Gemini登陆基本都会出现问题。因为谷歌的风控算法是根据你的账号使用特征来审核是否具备Gemini使用资格的。

Gemini帮助中心所列的条件是:

1、必须是个人账号

2、如果是工作账号或公司账号,必须年满18周岁

3、如果是学校Google账号,必须年满13周岁

4、必须使用受支持的浏览器

注册多年的谷歌账号无法使用Gemini,很有可能是被官方标记了,由于国内使用的网络ip变化不稳定引起的官方怀疑,认为此账户安全等级过低没有权限使用Gemini。

对此我们去注册一个全新的谷歌账户,而且必须满足上述条件,才能成功开通Gemini。觉得麻烦不想折腾的同学也可以在公众号:Mac的实验室 后台回复 ai 获取开通Gemini资格几分钟就搞定了。


谷歌Gemini详细图文注册教程

下面手把手教大家注册谷歌账户时如何才能避免被谷歌标记,不要遗漏下面的关键步骤,否则是很难开通Gemini的!

首先我们使用谷歌本家的最新浏览器Chrome,这是谷歌认可并支持的浏览器类型,注意把浏览器更新到最新版本,然后清除浏览器的cookie数据记录。如果浏览器有重要数据的话,建议去下载一个绿色版本的全新的Chrome浏览器。

浏览器打开谷歌账号创建页面,有人说必须要用美国地区的ip才可以,其实这个是不论的,我用的是日本的,依然是有效的,只要ip干净就没问题。看我下面操作即可。

accounts.google.com/

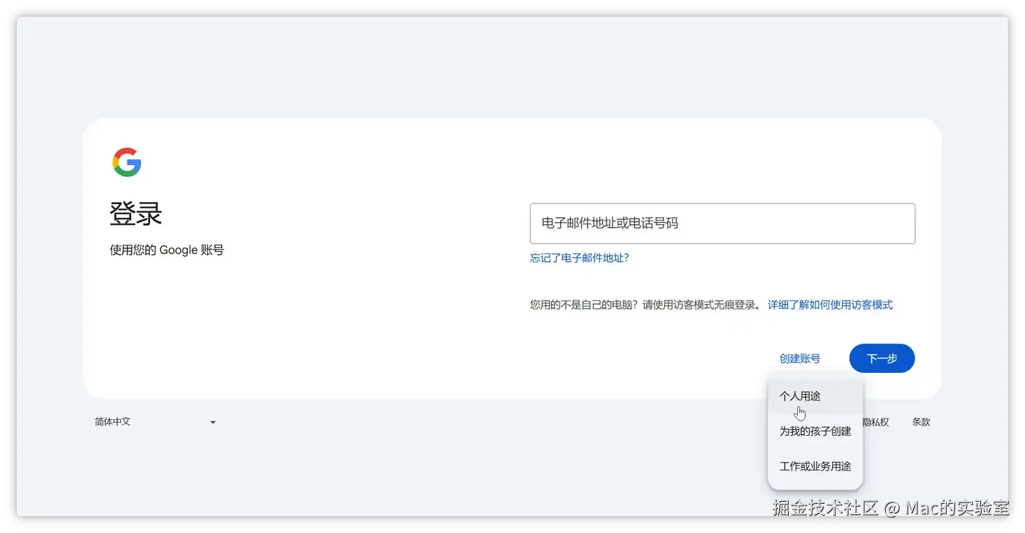
选择个人用途,下一步输入姓名、填写生日,注意生日日期必须要成年

依次填写Gmail前缀命名、设置密码,然后来到手机号验证这一步,选择中国输入自己手机号验证即可。

注意不要使用外面的号码,否则你下次登陆就要求外面的号码验证了,这是治标不治本的,无法长久使用。谷歌注册使用的手机号并不影响你是否具有使用Gemini的资格。实事求是使用自己手机号注册才是最稳妥的。

收到谷歌的短信验证码后填进去,点下一步

如果你卡在手机号无法验证这一步,可以修改Chrome浏览器的语言设置,修改为美国英文,然后重启浏览器再试。实在不行可以公众号:Mac的实验室 后台回复 ai 获取开通Gemini资格几分钟就搞定了。

这一步填写辅助邮箱,有人说填写国内邮箱会被检测出来标记的,其实这个说法也不靠谱,谷歌对辅助邮箱并没有严格要求,但你必须要填写真实的邮箱,以证明自己是真人。

下一步同意协议条款后,即可创建完成谷歌账户了。

通过下面三个步骤满足谷歌Gemini使用的安全等级标准,解除系统标记才能开通Gemini使用权限

前面只是开胃菜,下面才是重点!

看到谷歌这两个安全提示,一个是添加辅助电话号码,一个是设置地址。

我们分别点进去,添加自己手机号码,顺带开启二步验证。

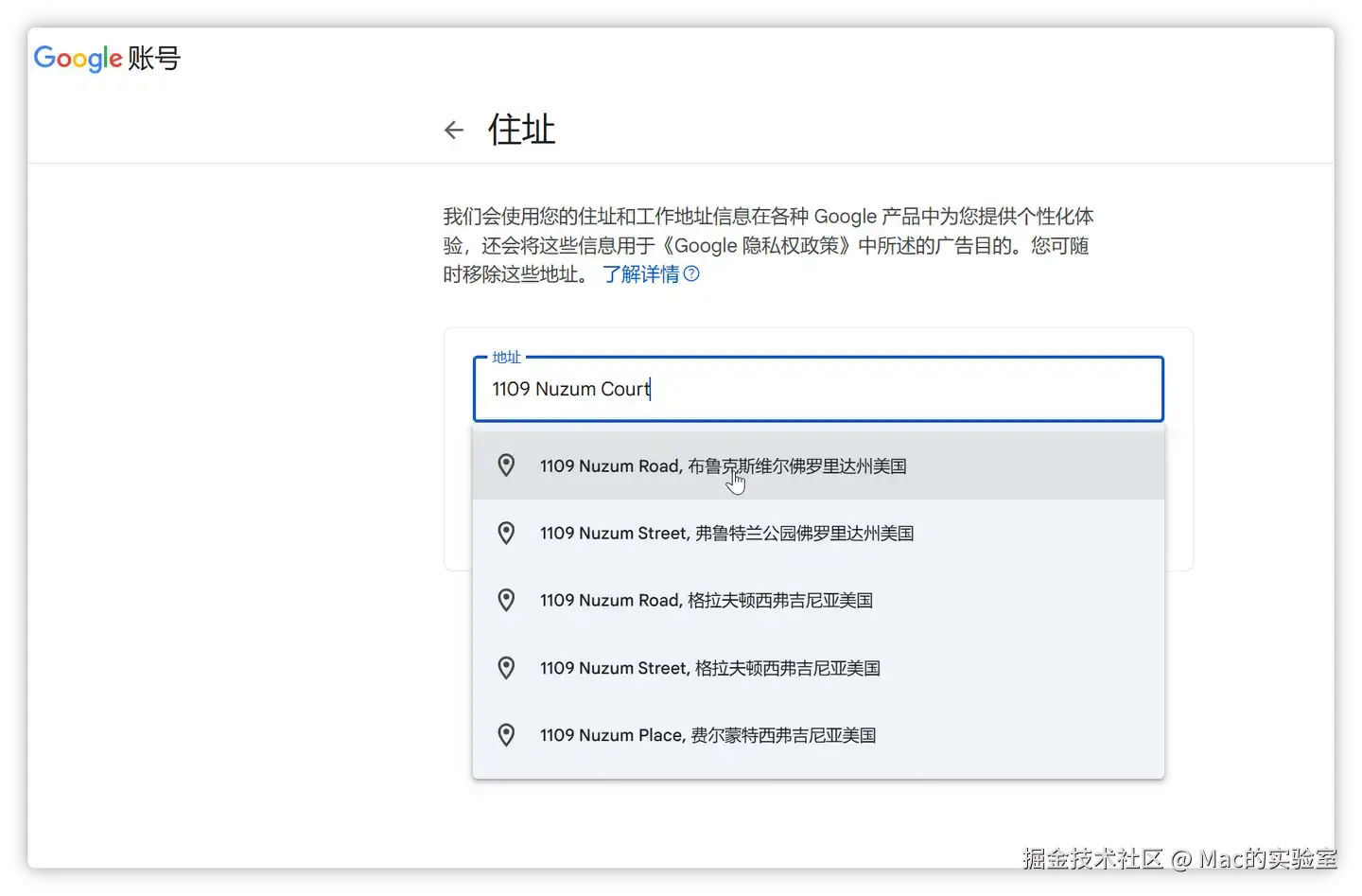
第二个是填写地址,我们在Google上搜一下美国人身份地址,随便填写一个进去就行了

完成后就OK了

还没有完,继续下一步操作。

看到下图的【您有安全提示】说明了么,系统经过安全检查后给出安全提示,我们就点进去检查,进一步解除系统的风控。

点进去后完成上面几箱措施,直到上面几项全部为绿色打钩为止,就可以继续下一步了

提示安全检查工具已经检查您的账号,没有给出任何操作建议,说明你现在的账号已经相当安全了。

下面打开个人信息一栏,然后下拉找到语言选项,我们需要调整语言为英文。

把简体中文修改为美国的英文

修改完成后,我们点右上角谷歌全家桶logo,找到gemini打开试试

耐心等待页面加载,出现AI对话框,就代表我们成功开通了Gemini了

再也没有出现【“Something went wrong Try again later.”】的错误页面提示了!如果你按照上面步骤一步步操作后打开依然是失败结果,可以到公众号:Mac的实验室 后台回复 ai 获取最新开通Gemini的技术方法,大神会实时检测开通方法是否有效,帮助大家进一步排除问题,直到成功用上Gemini!

好了,今天的Gemini注册开通教程就分享到这里,有问题欢迎留言。如果对你有帮助,也欢迎点赞转发哦!


看到有网友反映是不是浏览器缓存问题,浏览器中残留的旧缓存(Cache)和身份凭证(Cookies)会造成冲突,让Google“记住了”你之前失败的访问状态,从而判断为非支持地区使用。我反复测试了很多次,同一个浏览器,即使没有清理缓存,使用以前用过的谷歌账号和新注册的谷歌账号,前者用不了Gemini,后者却可以成功用上。这说明跟浏览器缓存没关系的。

至今为止最有效的解决办法依然是,重新申请一个新的,按照我上面的图文步骤执行就没问题了。