KWDB容器化部署与性能测试

118 阅读9分钟

作者:lgbisha

原文链接:blog.csdn.net/lgbisha/art…

什么是KWDB

KWDB 是由开放原子开源基金会孵化并运营的开源项目,定位为一款面向 AIoT 场景 的 分布式多模数据库产品。 它支持在同一实例中同时构建 时序库 和 关系库,实现多模数据的融合管理与统一处理。 该系统具备以下核心能力:

  • 高并发数据处理能力:支持千万级设备接入、百万级数据秒级写入、亿级数据秒级读取,满足大规模物联网环境下的高效数据处理需求;

  • 强大的时序数据处理能力:专为海量时序数据设计,具备高吞吐、低延迟的写入与查询性能;

  • 多模融合架构:统一支持时序数据与结构化数据的存储与分析,便于构建复杂业务模型;

  • 稳定安全、易于运维:具备高可用架构设计、完善的安全机制以及便捷的运维工具,适用于大规模工业级部署场景。

KWDB 适用于工业互联网、智慧城市、能源、电力、交通等多种 AIoT 应用场景,是一款具有自主创新能力的国产数据库解决方案。

面向不同角色的支持能力

对于开发者:

KWDB 提供完善的开发支持,具备如下特性:

  • 标准化的 通用连接接口

  • 高速写入 与 极速查询能力

  • SQL 支持,方便上手

  • 支持 数据压缩策略 与 生命周期管理

  • 灵活的 集群部署

  • 可无缝集成多种第三方工具(如 BI 工具、数据分析平台)

这些能力帮助开发者快速构建应用,降低学习成本与开发复杂度,大幅提升开发效率。

对于运维人员:

KWDB 同样为数据库管理员和运维人员提供了强有力的支撑,包括:

  • 一键式的 快速安装与部署

  • 支持平滑的 升级与迁移操作

  • 提供丰富的 系统监控能力

  • 降低整体 运维与管理成本

开始部署KWDB

这次安装我们准备使用docker容器进行安装

docker环境的安装

  • 进行docker容器的安装,安装最新版本的docker

  • 这里因为docker现在已经无法直接通过网络安装,所以我们通过离线安装的方式安装docker环境

-从官网下载离线包

https://download.docker.com/linux/ubuntu/dists/jammy/pool/stable/amd64/

image.png

  • 如图所示,把离线包传到服务器上,进行安装
dpkg -i *.deb
  • 查看安装的docker版本
root@VM-12-13-ubuntu:/home/docker# docker -v
Docker version 27.1.2, build d01f264
  • 至此docker容器环境安装完毕

docker-compose安装

  • docker容器安装完毕后,开始安装docker-compose

  • github.com/docker/comp…

  • 因为我是x86-64的环境,所以从中找到docker-compose-linux-x86_64进行下载

  • 下载完毕后上传到服务器,然后执行 sudo cp -f docker-compose-linux-x86_64 /usr/local/bin/docker-compose

  • 然后授予可执行权限,sudo chmod +x /usr/local/bin/docker-compose

  • 查看docker-compose版本

root@VM-12-13-ubuntu:/# sudo docker-compose -v
Docker Compose version v2.29.2

使用容器快速部署KWDB

  • 首先去镜像仓库,查看KWDB镜像,果然是有的,这样就可以快速进行KWDB的安装与启动

image.png

  • 先去拉去镜像,docker pull kwdb/kwdb,拉取最新的KWDB镜像

image.png

  • 然后创建创建 docker-compose.yml 配置文件
version: '3.3'
services:
 kaiwudb-container:
   image: "kwdb/kwdb:latest"
   container_name: kaiwudb-experience
   hostname: kaiwudb-experience
   ports:
     - 8080:8080
     - 26257:26257
   ulimits:
     memlock: -1
   volumes:
     - /dev:/dev
   networks:
     - default
   restart: on-failure
   ipc: shareable
   privileged: true
   environment:
     - LD_LIBRARY_PATH=/kaiwudb/lib
   tty: true
   working_dir: /kaiwudb/bin
   command:
     - /bin/bash
     - -c
     - |
       /kaiwudb/bin/kwbase start-single-node --insecure --listen-addr=0.0.0.0:26257 --advertise-addr=127.0.0.1:26257 --http-addr=0.0.0.0:8080 --store=/kaiwudb/deploy/kaiwudb

基础结构

version: '3.3'
services:
  kaiwudb-container:

version: '3.3':指定使用 Docker Compose 文件的语法版本。

services::定义一个或多个容器服务,这里只有一个服务叫做 kaiwudb-container。

容器配置

image: "kwdb/kwdb:latest"
container_name: kaiwudb-experience
hostname: kaiwudb-experience

image:使用的镜像,来自于 kwdb/kwdb:latest。

container_name:指定容器名为 kaiwudb-experience。

hostname:容器的主机名,也叫 kaiwudb-experience,有助于容器内部网络识别。

端口映射

ports:
  - 8080:8080
  - 26257:26257

将宿主机的端口 8080 和 26257 映射到容器内部的相同端口:

  • 8080 是 KaiwuDB 的 Web 管理界面(http 访问)

  • 26257 是数据库服务监听端口

系统相关设置

ulimits:
  memlock: -1
volumes:
  - /dev:/dev
ipc: shareable
privileged: true

ulimits.memlock: -1:禁用内存锁限制,适用于数据库避免 swap。

volumes: /dev:/dev:挂载宿主机的 /dev 到容器内

ipc: shareable:允许其他容器与它共享 IPC 命名空间。

privileged: true:给予容器几乎与宿主机等同的权限

其他设置

networks:
  - default
restart: on-failure
tty: true
working_dir: /kaiwudb/bin

networks: default:使用默认网络。

restart: on-failure:如果容器因错误退出,会自动重启。

tty: true:分配一个伪终端,便于交互和日志记录。

working_dir:设置默认的工作目录。

环境变量和启动命令

environment:
  - LD_LIBRARY_PATH=/kaiwudb/lib
command:
  - /bin/bash
  - -c
  - |
    /kaiwudb/bin/kwbase start-single-node --insecure --listen-addr=0.0.0.0:26257 --advertise-addr=127.0.0.1:26257 --http-addr=0.0.0.0:8080 --store=/kaiwudb/deploy/kaiwudb

LD_LIBRARY_PATH=/kaiwudb/lib:供 KaiwuDB 启动时查找依赖库。

command: 使用 bash -c 执行多行命令。

实际执行的命令是:

/kaiwudb/bin/kwbase start-single-node \
  --insecure \
  --listen-addr=0.0.0.0:26257 \
  --advertise-addr=127.0.0.1:26257 \
  --http-addr=0.0.0.0:8080 \
  --store=/kaiwudb/deploy/kaiwudb

含义如下:

start-single-node:以单节点模式启动数据库。

  • insecure:以非加密模式运行,适合本地体验

  • listen-addr=0.0.0.0:26257:监听所有网卡上的 26257 端口。

  • advertise-addr=127.0.0.1:26257:对外广播的地址为 127.0.0.1(主要用于集群内部通信)。

  • http-addr=0.0.0.0:8080:Web UI 监听端口。

  • store=/kaiwudb/deploy/kaiwudb:数据库数据存储路径。

启动KWDB容器

执行 docker-compose up -d

root@VM-12-13-ubuntu:/data/docker/kwdb# docker-compose up -d
Creating network "kwdb_default" with the default driver
Creating kaiwudb-experience ... done
root@VM-12-13-ubuntu:/data/docker/kwdb# 

可以看到KWDB已经成功启动了

使用KDC联接KWDB

什么是KDC,KaiwuDB Developer Center(KaiwuDB 开发者中心),是KaiwuDB官方的可视化连接管理工具 首先需要下载KDC,可以在官方gitee仓库中找到下载地址,gitee.com/kwdb/kwdb/r…

下载完毕后解压

image.png

双击打开可视化工具,配置新连接

image.png

配上刚才安装的KWDB地址,点击测试连接可以看到

image.png

image.png

这样我们KDC联接KWDB就大功告成

体验KWDB功能

在KDC中新建数据库performance_test,

image.png

然后建表

-- 建表
CREATE TABLE IF NOT EXISTS users (
    id SERIAL PRIMARY KEY,
    username VARCHAR(50) NOT NULL,
    email VARCHAR(100) NOT NULL,
    age INT,
    created_at TIMESTAMP DEFAULT CURRENT_TIMESTAMP
);
 
-- 创建索引
CREATE INDEX idx_username ON users(username);
CREATE INDEX idx_age ON users(age);
CREATE INDEX idx_created_at ON users(created_at);

image.png

插入一些数据,用于测试

image.png

KWDB性能测试

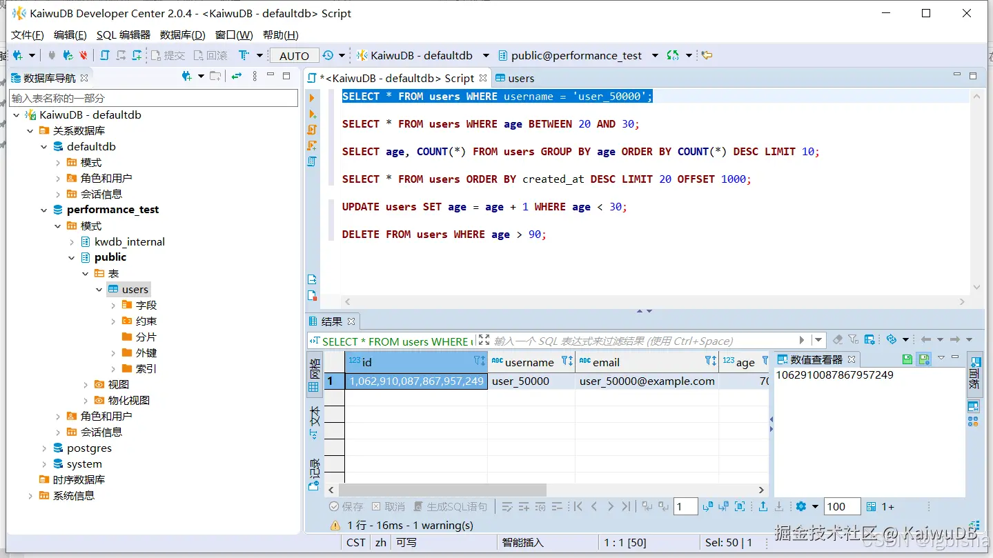
1. 精确查找(测试索引查找)

SELECT * FROM users WHERE username = 'user_50000';

image.png

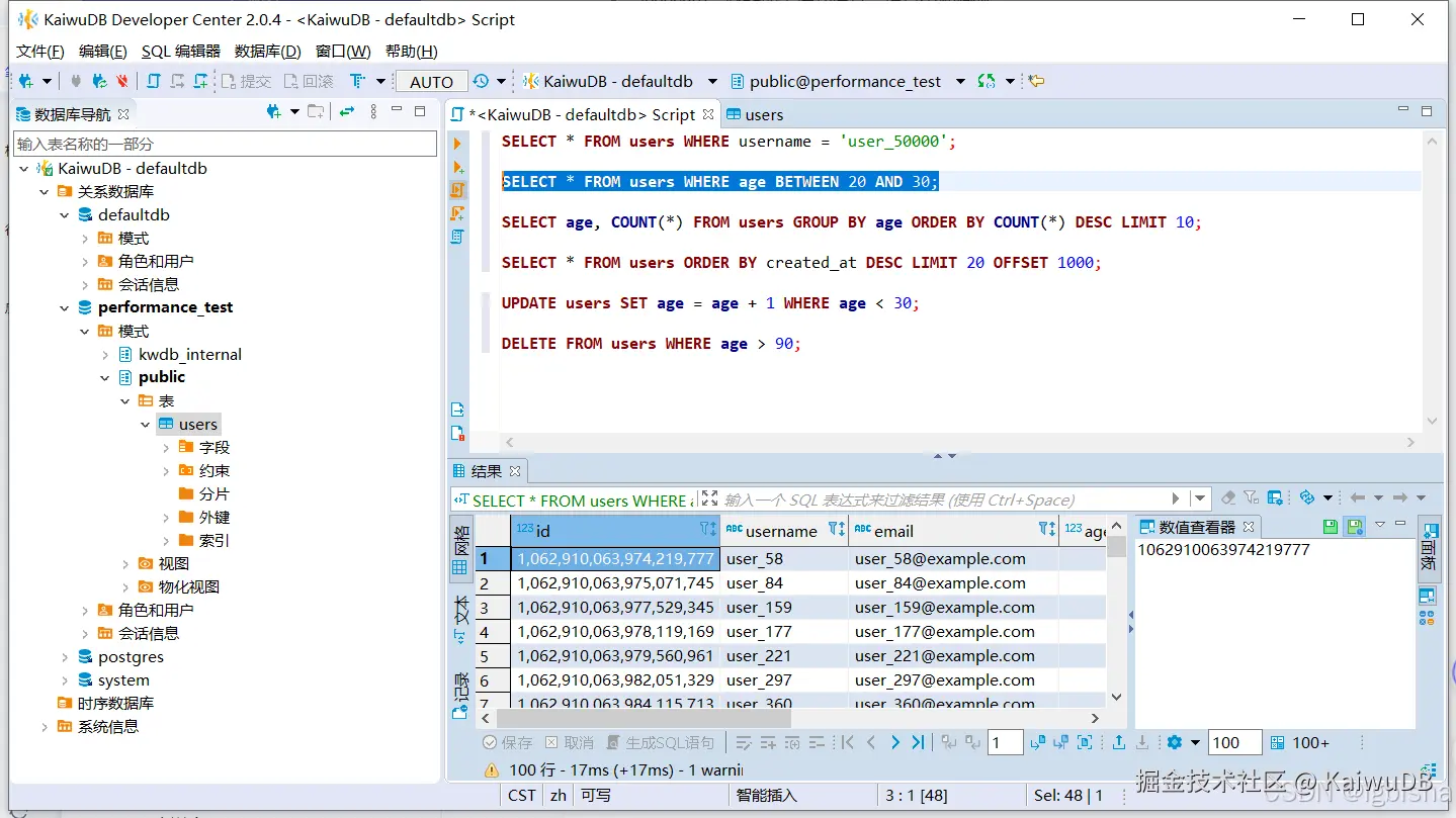
2. 范围查找(测试范围扫描)

SELECT * FROM users WHERE age BETWEEN 20 AND 30;

image.png

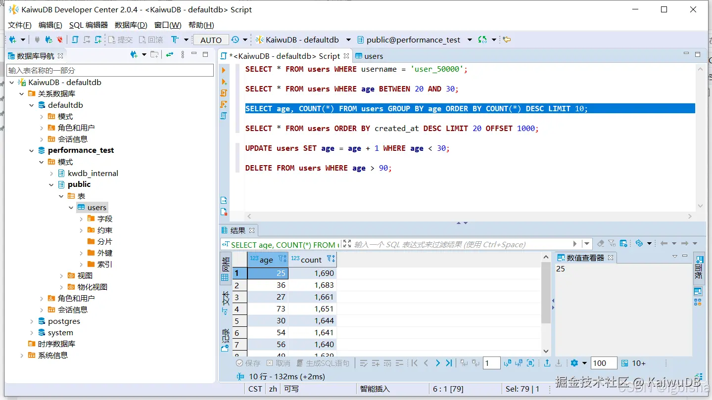
3. 聚合查询(测试 GROUP BY + COUNT)

SELECT age, COUNT() FROM users GROUP BY age ORDER BY COUNT() DESC LIMIT 10;

image.png

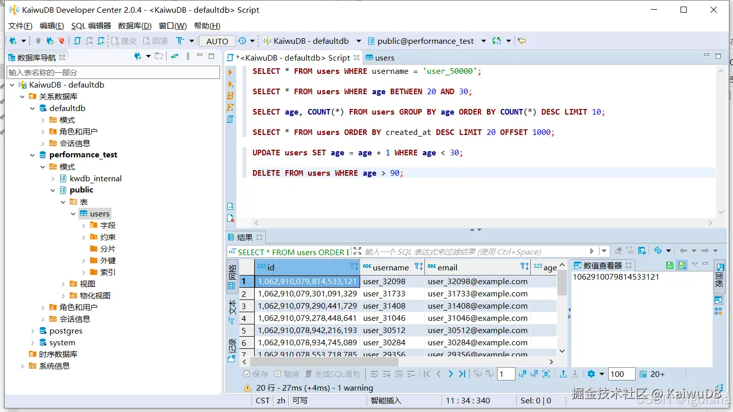
4. 排序 + 分页查询

SELECT * FROM users ORDER BY created_at DESC LIMIT 20 OFFSET 1000;

image.png

5. 更新操作(批量更新)

UPDATE users SET age = age + 1 WHERE age < 30;

image.png

这里可以看到批量更新速度比较慢,然后执行

EXPLAIN analyze UPDATE users SET age = age + 1 WHERE age < 30;
{

 "sql": "EXPLAIN ANALYZE (DISTSQL) UPDATE users SET age = age + 1 WHERE age \u003c 30",

 "nodeNames": [

   "1"

 ],

 "processors": [

   {

     "nodeIdx": 0,

     "inputs": [],

     "core": {

       "title": "TableReader/0",

       "details": [

         "users@idx_age",

         "Spans: /!NULL-/30",

         "Out: @1",

         "rows read: 17620",

         "stall time: 40.341ms",

         "bytes read: 620 KiB"

       ]

     },

     "outputs": [],

     "stage": 1

   },

   {

     "nodeIdx": 0,

     "inputs": [],

     "core": {

       "title": "JoinReader/1",

       "details": [

         "users@primary",

         "Render: @1, @2, @3, @4, @5, @4+1:::INT8",

         "rows read: 17620",

         "stall time: 43.781ms",

         "index rows read: 17620",

         "index stall time: 327.187ms"

       ]

     },

     "outputs": [],

     "stage": 2

   },

   {

     "nodeIdx": 0,

     "inputs": [],

     "core": {

       "title": "local count 0/2",

       "details": []

     },

     "outputs": [],

     "stage": 3

   },

   {

     "nodeIdx": 0,

     "inputs": [],

     "core": {

       "title": "Response",

       "details": [

         "rows read: 1",

         "stall time: 1.586834s"

       ]

     },

     "outputs": [],

     "stage": 0

   }

 ],

 "edges": [

   {

     "sourceProc": 0,

     "sourceOutput": 0,

     "destProc": 1,

     "destInput": 0

   },

   {

     "sourceProc": 1,

     "sourceOutput": 0,

     "destProc": 2,

     "destInput": 0

   },

   {

     "sourceProc": 2,

     "sourceOutput": 0,

     "destProc": 3,

     "destInput": 0

   }

 ],

 "encodePlan": "eJyUkm9r2zAQxt_vU9zu1Ua1xLLTJAgGzqhh2YybJS77a4ZqHcFgW54ks5SQ7z5sbywtTWjf2Nw99-ien9Ae7a8SBUZfVvFimcAiWcRfv0Xw6mq5STef4tdws7papBG0loyFTZSC3BK87b8XwOHz-2gd9dWP1vOCHAIPGdZaUSIrsii-I8eMYWN0TtZq07X2_cBS7VB4DIu6aV3Xzhjm2hCKPbrClYQCU3lb0pqkIjPuDlbkZFH2x_aJwkLtfsotIcNNI2srYPwyuYnjN-M-x3XrBIQcGRr924IhqQTw2dTvROtkWYIrKhIw8UbBhFcWGd7eOfo3OvU9-Fi8w-zAULfuf07ruqWCH9jTWT7oov6Lwh9DaUxRSXOHDNdUKzJdcgahzyAMGIQTBuFl97_gQohlks6fgBWMZvMBq6gV7eCR-UE4dgX-bMTns8qe5Pafw13qXJaQ67Z24I39e-inFgTPWbAm2-ja0v1LPUZ9cC18dDmfzoPJaUDvkDEktaXhuVrdmpxWRud9mKG87n19Q5F1g8qHYlkPUodxbOZnzf55s3_WHDwwZ4cXfwIAAP__2oQ2mQ=="

}

使用了 users@idx_age 这个索引,可以看到索引是命中了

  • 慢的根源在于更新量太大 + 每行都要做一次回表 + 写入

  • 并非 SQL 本身逻辑复杂,而是更新代价大

所以 1.6 秒其实是“正常”的,尤其是在大批量写入的场景下。在业务场景下,就不应该一次性批量更新,需要改为限速分批更新

6. 删除操作(批量删除)

DELETE FROM users WHERE age > 90;

image.png

本次测试在约 10 万条数据量下,对 KWDB执行了典型的读写操作,表现出惊人的高效与稳定性:

测试数据规模

  • 表名:users

  • 数据量:100,000 条

  • 字段:id(主键)、name(字符串)、age(整数)、email(唯一索引)

查询性能表现

image.png

总结一句话:KWDB确实挺不错的

KWDB 在本次实测中展现了以下几个优势:

  • ✅ 索引优化极致:无论是点查还是范围查,响应时间均在毫秒级

  • ✅ 吞吐能力强:10 万条数据照样秒查,轻松应对大表压力

  • ✅ 复杂查询不慌:聚合、排序、分页都能快速处理

  • ✅ 更新写入可控:批量更新虽慢,但通过分页策略可优化

结尾:对第一次上手KWDB的感受

第一次尝试 KWDB,部署+体验一次性通过,轻松上手。可以说是一个“不会让人折腾太久”的国产数据库了,而且数据库性能极强。后续继续研究它的时序数据能力,咱们下次再聊!