企业级API接口参数加密传输技术解决方案——基于YesApi Java Pro版v2.7.0

123 阅读6分钟

企业级API接口参数加密传输技术解决方案——基于YesApi Java Pro版v2.7.0

一、引言:企业级API安全防护的迫切需求

在当今数字化转型加速的时代背景下,API作为企业业务系统的核心连接纽带,承载着海量敏感数据的传输任务。随着网络攻击手段的日益复杂化,API安全已成为企业信息安全防护的重中之重。据Gartner预测,到2025年,API将成为最常见的攻击媒介,超过90%的网络攻击将针对API层。

YesApi Java Pro版v2.7.0版本推出的接口参数加密传输功能,正是针对这一企业级安全需求的重要升级。该功能不仅提供了端到端的加密保护,还通过管理后台和开放平台的双重控制机制,实现了灵活、安全的加密策略配置,为企业API安全防护筑起了一道坚实的防线。

二、YesApi Java Pro版v2.7.0加密功能架构解析

2.1 系统架构概览

YesApi Java Pro版v2.7.0的接口参数加密功能采用了分层架构设计,主要包含以下核心组件:

  1. 管理后台配置层:提供图形化界面进行加密策略的配置与管理
  2. 开放平台同步层:确保管理后台与开放平台配置的一致性
  3. 加密服务核心层:实现具体的加密/解密算法处理
  4. API网关集成层:将加密功能无缝集成到现有API调用流程中

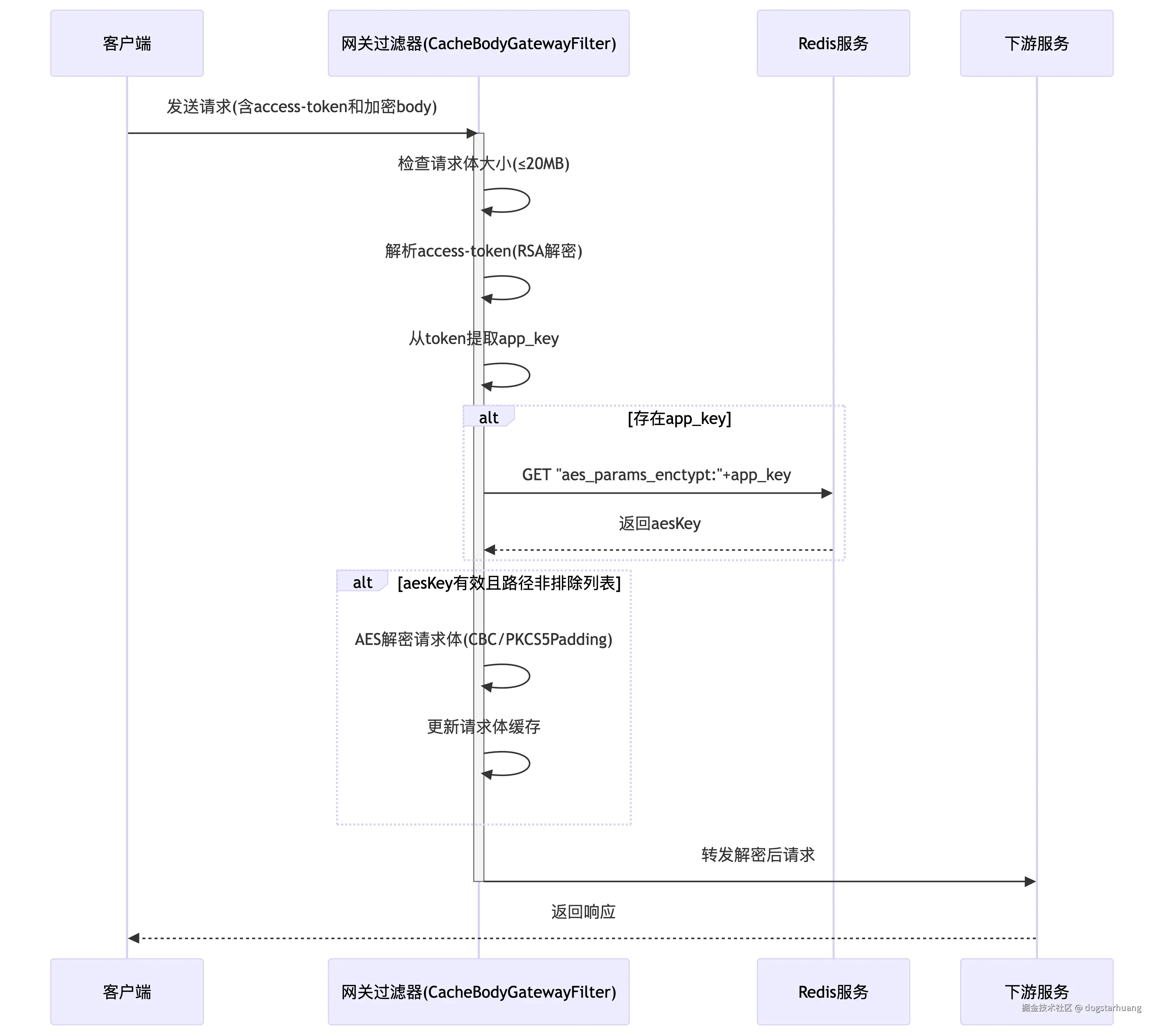
接口参数解密时序图如下:

deepseek_mermaid_20250706_0df405.png

系统设计方案如下: 《接口参数加密传输-针对Post Body 请求体》

图片.png

2.2 核心功能模块

根据用户提供的界面截图,我们可以详细解析该版本新增的加密功能模块:

  1. 管理后台【应用管理-编辑应用】界面
    • 新增"接口参数加密"开关选项(默认关闭)
    • AES密钥显示与管理(重新生成、复制功能)
    • IP黑名单与有效日期配置(增强访问控制)

admin_app_edit_api_params_switch.png

  1. 开放平台【我的应用-加密配置】弹窗
    • AES密钥输入与管理界面

    • 接口参数加密开关(与后台同步状态)

    • 密钥重置与复制功能

platfrom_2025-07-04_102759_346.png

三、技术实现方案详解

3.3 请求处理流程改造

  1. 加密请求处理流程(网关层实现)
客户端 → [参数加密][发送加密请求] → API网关(解密) → [业务服务][处理请求][加密响应] → API网关(加密) → [发送加密响应] → 客户端 → [解密响应]

2. 网关层解密关键实现: 在CacheBodyGatewayFilter代码文件中,网关层的解密流程具体实现如下:

```java
// 4. 读取并缓存请求体(核心解密逻辑)
String finalAesKey = aesKey;
return DataBufferUtils.join(request.getBody())
        .defaultIfEmpty(exchange.getResponse().bufferFactory().wrap("{}".getBytes(StandardCharsets.UTF_8)))
        .flatMap(dataBuffer -> {
            try {
                // 4.1 读取字节并保留引用
                DataBufferUtils.retain(dataBuffer);
                byte[] bytes = new byte[dataBuffer.readableByteCount()];
                dataBuffer.read(bytes);
                Charset charset = Optional.ofNullable(contentType)
                        .map(MediaType::getCharset)
                        .orElse(StandardCharsets.UTF_8);
                String bodyString = new String(bytes, charset);
                
                // 关键解密逻辑(新增详细注释)
                if(finalAesKey!=null && !finalAesKey.isBlank() && !excludePath.contains(path)){ 
                    try {
                        // 使用AES-CBC模式和PKCS5Padding进行解密
                        AES aes = new AES(Mode.CBC, Padding.PKCS5Padding, 
                                finalAesKey.getBytes(), finalAesKey.getBytes());
                        bodyString = aes.decryptStr(bodyString); // 核心解密方法
                    } catch (Exception e) {
                        return Mono.error(e); // 解密失败直接返回错误
                    }
                    bytes = bodyString.getBytes(StandardCharsets.UTF_8);
                }
                // ...其余处理逻辑
            } catch (Exception e) {
                DataBufferUtils.release(dataBuffer);
                return Mono.error(e);
            }
        })
```

3. 关键实现细节: * 密钥管理:从Redis中获取应用对应的AES密钥(aes_params_enctypt:{appKey}) * 路径排除:对/api/official/auth/apply_token等特殊路径跳过解密 * 异常处理:解密失败直接返回错误响应 * 性能优化:限制请求体大小(20MB),避免内存溢出

3.2 核心功能模块

  1. 网关层解密组件

    • 基于Spring Cloud Gateway实现的全局过滤器(CacheBodyGatewayFilter)
    • 使用Hutool的AES加密工具类进行加解密操作
    • Redis存储应用密钥配置
  2. 加密服务核心层

    • 支持AES-256-CBC模式
    • 动态密钥获取机制
    • 请求/响应双向加密处理

四、企业级部署与配置指南

4.1 网关层配置

  1. 加密过滤器配置

    • 确保CacheBodyGatewayFilter被正确加载(@Component注解)
    • 设置合适的过滤器优先级(@Order(-100))
  2. 密钥存储配置

    # application.yml示例配置
    yesapi:
      encryption:
        redis-key-prefix: "aes_params_enctypt:" # Redis密钥存储前缀
        max-body-size: 20MB # 最大请求体限制
    
  3. Redis密钥管理

    • 密钥格式:应用Key对应的AES密钥
    • Key命名规范:aes_params_enctypt:{appKey}

五、客户端集成方案

5.1 客户端加密实现(与网关解密匹配)

根据网关使用的Hutool AES实现,客户端应采用相同的加密参数:

  1. Java客户端示例

    public class YesApiClient {
        private String aesKey; // 从开放平台获取的AES密钥
        
        public String callApiWithEncryption(Map<String, Object> params) {
            // 1. 参数序列化
            String paramsJson = new Gson().toJson(params);
            
            // 2. 使用与网关相同的AES参数进行加密
            // 注意:Mode.CBC, Padding.PKCS5Padding, IV=密钥(与网关实现一致)
            String encryptedParams = AesUtil.encrypt(
                paramsJson, 
                aesKey, 
                aesKey, // IV=密钥(与网关实现匹配)
                "AES/CBC/PKCS5Padding"
            );
            
            // 3. 发送请求(其余代码不变)
            // ...
        }
    }
    
    // 工具类示例
    class AesUtil {
        public static String encrypt(String data, String key, String iv, String algorithm) {
            try {
                Cipher cipher = Cipher.getInstance(algorithm);
                SecretKeySpec keySpec = new SecretKeySpec(key.getBytes(StandardCharsets.UTF_8), "AES");
                IvParameterSpec ivSpec = new IvParameterSpec(iv.getBytes(StandardCharsets.UTF_8));
                cipher.init(Cipher.ENCRYPT_MODE, keySpec, ivSpec);
                byte[] encrypted = cipher.doFinal(data.getBytes(StandardCharsets.UTF_8));
                return Base64.getEncoder().encodeToString(encrypted);
            } catch (Exception e) {
                throw new RuntimeException("AES加密失败", e);
            }
        }
    }
    
  2. JavaScript客户端示例

    // 使用crypto-js库实现与网关匹配的加密
    import CryptoJS from 'crypto-js';
    
    async function encryptParams(params, aesKey) {
        // 1. 参数序列化
        const paramsStr = JSON.stringify(params);
        
        // 2. 加密配置(必须与网关一致)
        const key = CryptoJS.enc.Utf8.parse(aesKey); // 密钥
        const iv = CryptoJS.enc.Utf8.parse(aesKey);  // IV=密钥(与网关实现匹配)
        
        // 3. 执行加密
        const encrypted = CryptoJS.AES.encrypt(paramsStr, key, {
            iv: iv,
            mode: CryptoJS.mode.CBC,
            padding: CryptoJS.pad.Pkcs7 // PKCS5Padding在CryptoJS中对应Pkcs7
        });
        
        return encrypted.toString();
    }
    

5.2 关键匹配点

  1. 加密模式:必须使用AES-CBC模式
  2. 填充方式:PKCS5Padding(在Java中)对应Pkcs7(在JavaScript中)
  3. IV处理:初始化向量(IV)必须与密钥相同(这是YesApi的特殊实现)
  4. 密钥格式:原始密钥字符串,不需要Base64解码

总结与展望

YesApi Java Pro版v2.7.0推出的接口参数加密功能,为企业API安全提供了强有力的保障。该方案具有以下显著优势:

  1. 企业级安全防护:采用行业标准的AES-256加密算法,有效防止数据泄露
  2. 灵活的策略控制:通过管理后台和开放平台实现细粒度的加密配置
  3. 无缝集成体验:提供完善的客户端SDK和集成指南,降低接入门槛

未来版本规划中,YesApi团队将持续增强加密功能,包括:

  • 支持更多加密算法以满足合规要求
  • 增加API流量加密审计功能
  • 实现基于角色的加密策略管理

通过实施本技术解决方案,企业可显著提升API安全防护能力,满足日益严格的数据安全合规要求,为数字化转型提供坚实基础。

免费体验环境

YesApi Pro 旗舰版 Java版 演示环境:

平台首页:java.demo.yesapi.cn/
开放平台:java.demo.yesapi.cn/platform/
管理后台:java.demo.yesapi.cn/admin/
技术文档:java.demo.yesapi.cn/wiki/