vsomeip的Endpoint

522 阅读4分钟

1 前言

SOME/IP是由AUTOSAR标准化的一种新兴通信中间件标准。它旨在包含汽车、以太网导向的使用案例所需的所有特性,同时满足车辆资源消耗方面的严格要求。该中间件设计为在一种或多种传输协议(主要是 UDP和TCP)之上提供面向服务的抽象,并提供两种通信模式:请求/响应和发布/订阅。此外,SOME/IP 提供服务发现特性,它可以动态广播不同服务的可用性以及管理对选定事件的订阅。

vsomeip是SOME/IP规范的开源实现,作为COVESA项目的一部分设计。

2 架构逻辑

一个基本的架构可以表示为如图

图片.png

两个通过以太网链接相互连接的ECU(电子控制单元)。在 Linux 内核之上同时执行不同的应用程序。每个应用程序都有自己的vsomeip库实例。

应用程序在ECU系统内部通过使用local endpoint基于IPC方式进行通信。应用程序在ECU系统之间使用tcp/udp endpoint通过RPC方式进行通信。

3 软件逻辑

3.4.10版本的vsomeip代码为例, 这里展开分析implementation\endpoints部分的代码实现。 endpoint相关类包括了一组接口和实现,用于给应用程序创建本地endpoint和远程endpoint,以进行IPC和RPC通信

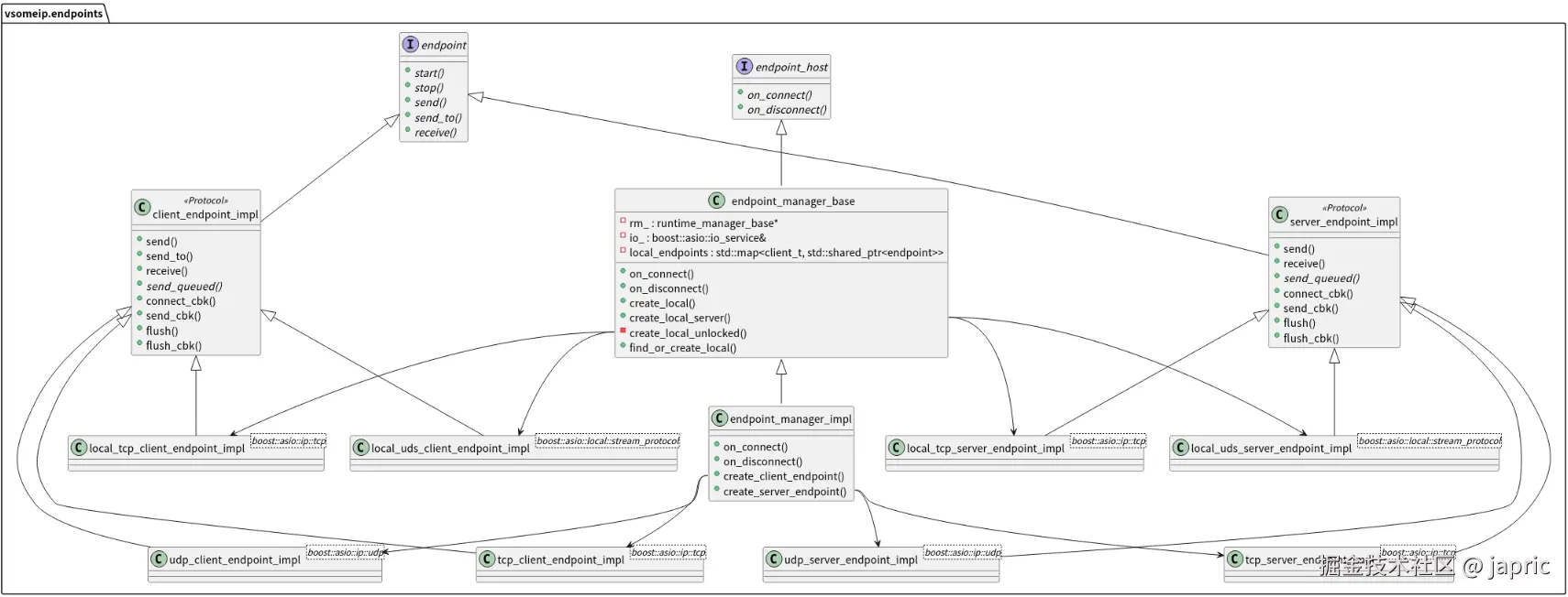
3.1 endpoints

图片.png

endpoint定义原始的接口,client_endpoint_implserver_endpoint_impl是两个基于模板的实现类,并派生出

  • 4种本地endpoint: boost::asio::ip::tcp类型的local_tcp_server_endpoint_impllocal_tcp_client_endpoint_implboost::asio::local::stream_protocol类型的local_uds_server_endpoint_impllocal_uds_client_endpoint_impl

  • 4种远程endpoint: boost::asio::ip::tcp类型的tcp_server_endpoint_impltcp_client_endpoint_implboost::asio::ip::udp类型的udp_server_endpoint_impludp_client_endpoint_impl

endpoint_host定义原始的接口

  • endpoint_manager_base实现endpoint_host,通过create_local()来创建本地endpoint

  • endpoint_manager_impl继承endpoint_manager_base,通过create_client_endpoint()create_server_endpoint来创建远程endpoint

3.2 netlink_connector

netlink_connector类依赖netlink通信机制和内核进行通信,用于监控网卡的状态,根据传入的单播地址和组播地址监控。

netlink是linux平台上一种IPC机制,主要用于用户态进程与内核进程通信。此外还可以用于用户态进程之间通信,这个使用UDS(unix domain socket)也可以做到,上一节中的应用程序就是基于本地endpoint使用UDS进行通信。

3.2.1 初始化和回调处理

初始化


void netlink_connector::start() {

...

socket_.open(nl_protocol(NETLINK_ROUTE), ec); // 协议类型为NETLINK_ROUTE,用于设置和查询路由表等网络核心模块

...

socket_.bind(nl_endpoint<nl_protocol>(

RTMGRP_LINK | // 网卡变动时会触发这个多播组

RTMGRP_IPV4_IFADDR | RTMGRP_IPV6_IFADDR | // ipv4/ipv6地址变动时会触发这个多播组

RTMGRP_IPV4_ROUTE | RTMGRP_IPV6_ROUTE | // ipv4/ipv6路由变动时会触发这个多播组

RTMGRP_IPV4_MROUTE | RTMGRP_IPV6_MROUTE), ec); // 多播路由发生更新时会触发这个多播组

socket_.async_receive( // recv_buffer_ & netlink_connector::receive_cbk

boost::asio::buffer(&recv_buffer_[0], recv_buffer_size),

std::bind(

&netlink_connector::receive_cbk,

shared_from_this(),

std::placeholders::_1,

std::placeholders::_2

)

);

回调


void netlink_connector::receive_cbk(boost::system::error_code const &_error,

std::size_t _bytes) {

struct nlmsghdr *nlh = (struct nlmsghdr *)&recv_buffer_[0];

while ((NLMSG_OK(nlh, len)) && (nlh->nlmsg_type != NLMSG_DONE)) {

char ifname[IF_NAMESIZE];

switch (nlh->nlmsg_type) { // 根据多播组内的消息类型分别处理

case RTM_NEWADDR: { // IP地址变化

}

break;

case RTM_NEWLINK: { // 网卡变化

// 通知上层handler处理

handler_(true, ifname, true);

/** VSIP: Network interface "eth001" state changed: up **/

}

break;

case RTM_NEWROUTE: { // 路由添加

check_sd_multicast_route_match(...) {

// 通知上层handler处理

handler_(false, its_route_name, true);

/** VSIP: Route "239.001.0.0/16 if: eth001 gw: n/a" state changed: up **/

}

// check_sd_multicast_route_match返回true,则通知上层组播准备好了

}

break;

case RTM_DELROUTE: { // 路由删除

check_sd_multicast_route_match(...) {

...

}

// check_sd_multicast_route_match返回true,则通知上层组播未准备好

}

break;

...

}

}

自定义上层handle


void routing_manager_impl::start() {

...

netlink_connector_->register_net_if_changes_handler(

std::bind(&routing_manager_impl::on_net_interface_or_route_state_changed,

this, std::placeholders::_1, std::placeholders::_2, std::placeholders::_3));

...

}

参考

  1. Scalable service-Oriented MiddlewarE over IP (SOME/IP)
  2. SecureSOMEIP-VTM
  3. vsomeip用到的socket
  4. VSOMEIP代码阅读整理(1) - 网卡状态监听

blog_link: japric.github.io/posts/vsome…