后端开发必看:零代码实现存量服务改造成MCP服务

2,426 阅读9分钟

引子

MCP自发布以来,在互联网上的讨论热度始终居高不下,是因为它为AI调用外部工具提供了标准化协议,大大简化了集成过程。Spring 社区也迅速响应,推出了相关依赖包,让开发者能够将 Spring Boot 项目中的接口改造为 MCP 服务可调用的工具。

然而,改造 "存量服务" 面临着一个现实问题:需要引入新的依赖、调整原有代码结构,存量服务的代码量多等等,因此这不仅增加了系统的耦合度,而且改造的成本很高。那么有没有一种更优雅、更“无侵入”的方式,让我们可以最低成本地实现存量服务的改造呢?答案是肯定的。毕竟,“没有什么问题是增加一层解决不了的”

今天,我将向大家展示如何利用 NacosHigress 实现这一目标,真正做到零代码改造存量服务。

环境准备

在开始实践之前,我们需要准备三个中间件:NacosHigress 以及Redis。为了降低部署门槛,本文采用Docker容器化方式进行安装。以下命令均在 Windows PowerShell 环境下执行,其他操作系统的用户可以根据需要调整相应的命令格式。

注意: 需要Nacos版本为3.0及以上,Higress版本在2.1.2及以上

1.部署Nacos

执行以下命令启动Nacos单机版:

docker run --name nacos-standalone-derby -e MODE=standalone -e NACOS_AUTH_TOKEN="dGhpcy1pcy1teS1zdXBlci1sb25nLWFuZC1zZWNyZXQta2V5LWZvci1uYWNvcy10ZXN0" -e NACOS_AUTH_IDENTITY_KEY="myKey" -e NACOS_AUTH_IDENTITY_VALUE="myValue" -p 8080:8080 -p 8848:8848 -p 9848:9848 -d nacos/nacos-server:latest

部署成功后,访问 http://127.0.0.1:8080/index.html 即可进入Nacos控制台。

1.png

默认的登录凭证为:

  • 用户名:nacos
  • 密码:nacos

2.png

2. 部署 Higress

执行以下命令启动Higress网关:

docker run -d --rm --name higress-ai -v "${PWD}:/data" -p 8001:8001 -p 8081:8080 -p 8443:8443 higress-registry.cn-hangzhou.cr.aliyuncs.com/higress/all-in-one:latest

注意:命令中的 -v "${PWD}:/data" 会将当前目录挂载到容器中,用于保存配置数据。建议先创建一个专用文件夹(如 D:\higress-data),然后在该目录下执行上述命令。

部署成功后,访问 http://127.0.0.1:8001/ 进入Higress控制台。

3.png

首次登录需要完成初始化配置,设置管理员密码后,系统会自动跳转到登录页面。

4.png

成功登录后即可看到Higress控制台主界面。

5.png

由于MCP Server的SSE功能需要Redis服务进行数据缓存,我们还需要部署Redis

docker run -d --rm --name higress-redis -p 6379:6379 higress-registry.cn-hangzhou.cr.aliyuncs.com/higress/redis-stack-server:7.4.0-v3

至此,改造所需的三个中间件均已部署完成。

6.png

3.将存量服务注册到Nacos

为了演示改造过程,我准备了一个简单的 Spring Boot 示例项目,包含三个模拟接口。为了便于测试,这些接口直接返回mock数据,未连接实际数据库。

package com.cc.controller;


import com.cc.model.Book;
import org.springframework.web.bind.annotation.GetMapping;
import org.springframework.web.bind.annotation.RequestMapping;
import org.springframework.web.bind.annotation.RequestParam;
import org.springframework.web.bind.annotation.RestController;

import java.util.List;
import java.util.stream.Collectors;

@RestController
@RequestMapping("/books")
public class BookController {

    // 模拟的数据库,一个固定的图书列表
    private static final List<Book> bookStock = List.of(
            new Book("1", "The Hobbit", "J.R.R. Tolkien", "Fantasy"),
            new Book("2", "The Lord of the Rings", "J.R.R. Tolkien", "Fantasy"),
            new Book("3", "A Brief History of Time", "Stephen Hawking", "Science"),
            new Book("4", "Dune", "Frank Herbert", "Sci-Fi"),
            new Book("5", "Foundation", "Isaac Asimov", "Sci-Fi")
    );

    /**
     * 根据作者名查询图书
     * 访问示例: http://localhost:8090/books/author?name=Tolkien
     */
    @GetMapping("/author")
    public List<Book> getBooksByAuthor(@RequestParam("authorName") String authorName) {
        System.out.println("Received request to find books by author: " + authorName);
        return bookStock.stream()
                .filter(book -> book.author().equalsIgnoreCase(authorName))
                .collect(Collectors.toList());
    }

    /**
     * 根据类型查询图书
     * 访问示例: http://localhost:8090/books/category?type=Sci-Fi
     */
    @GetMapping("/category")
    public List<Book> getBooksByCategory(@RequestParam("category") String category) {
        System.out.println("Received request to find books by category: " + category);
        return bookStock.stream()
                .filter(book -> book.category().equalsIgnoreCase(category))
                .collect(Collectors.toList());
    }

    /**
     * 获取所有图书
     * 访问示例: http://localhost:8090/books/all
     */
    @GetMapping("/all")
    public List<Book> getAllBooks() {
        System.out.println("Received request to get all books.");
        return bookStock;
    }
}

服务注册到 Nacos 主要有两种方式:

  1. 自动注册:通过 Spring Cloud Alibaba 相关依赖和配置实现
  2. 手动注册:使用各语言对应的 Nacos SDK 进行编程式注册

本文采用第一种方式,通过 Spring Cloud Alibaba 实现自动注册。以下是相关的 Maven 依赖配置:

<?xml version="1.0" encoding="UTF-8"?>
<project xmlns="http://maven.apache.org/POM/4.0.0" xmlns:xsi="http://www.w3.org/2001/XMLSchema-instance"
         xsi:schemaLocation="http://maven.apache.org/POM/4.0.0 https://maven.apache.org/xsd/maven-4.0.0.xsd">
    <modelVersion>4.0.0</modelVersion>

    <parent>
        <groupId>org.springframework.boot</groupId>
        <artifactId>spring-boot-starter-parent</artifactId>
        <version>3.2.5</version>
        <relativePath/> <!-- lookup parent from repository -->
    </parent>

    <groupId>com.ecc</groupId>
    <artifactId>test</artifactId>
    <version>0.0.1-SNAPSHOT</version>
    <name>test</name>
    <description>test</description>


    <properties>
        <java.version>17</java.version>
        <!-- Spring Cloud 和 Spring Cloud Alibaba 的版本需要匹配 -->
        <spring-cloud.version>2023.0.1</spring-cloud.version>
        <spring-cloud-alibaba.version>2023.0.1.0</spring-cloud-alibaba.version>
    </properties>

    <dependencyManagement>
        <dependencies>
            <!-- Spring Cloud 版本管理 -->
            <dependency>
                <groupId>org.springframework.cloud</groupId>
                <artifactId>spring-cloud-dependencies</artifactId>
                <version>${spring-cloud.version}</version>
                <type>pom</type>
                <scope>import</scope>
            </dependency>
            <!-- Spring Cloud Alibaba 版本管理 -->
            <dependency>
                <groupId>com.alibaba.cloud</groupId>
                <artifactId>spring-cloud-alibaba-dependencies</artifactId>
                <version>${spring-cloud-alibaba.version}</version>
                <type>pom</type>
                <scope>import</scope>
            </dependency>
        </dependencies>
    </dependencyManagement>

    <dependencies>
        <!-- Spring Boot Web Starter,用于构建 RESTful API -->
        <dependency>
            <groupId>org.springframework.boot</groupId>
            <artifactId>spring-boot-starter-web</artifactId>
        </dependency>

        <!-- Spring Cloud Alibaba Nacos Discovery Starter,用于服务注册与发现 -->
        <dependency>
            <groupId>com.alibaba.cloud</groupId>
            <artifactId>spring-cloud-starter-alibaba-nacos-discovery</artifactId>
        </dependency>

        <dependency>
            <groupId>org.springframework.boot</groupId>
            <artifactId>spring-boot-starter-test</artifactId>
            <scope>test</scope>
        </dependency>
    </dependencies>

    <build>
        <plugins>
            <plugin>
                <groupId>org.springframework.boot</groupId>
                <artifactId>spring-boot-maven-plugin</artifactId>
            </plugin>
        </plugins>
    </build>

</project>

应用配置文件(application.yml):

# 服务端口,选择一个未被占用的端口
server:
  port: 8090

# Spring 应用配置
spring:
  application:
    # 这个名字将会是注册到 Nacos 的服务名
    name: book-service
  cloud:
    nacos:
      # Nacos 服务发现相关配置
      discovery:
        # Nacos Server 的地址。
        server-addr: localhost:8848
        # Nacos 的用户名和密码
        username: nacos
        password: nacos

启动 Spring Boot 应用后,服务会自动注册到 Nacos 。您可以在 Nacos 控制台的"服务管理"→"服务列表"中看到已注册的book-service

7.png

至此,零代码改造存量服务的基础环境已经搭建完成!

存量服务改造

现在,让我们开始将普通的REST API服务转换为MCP可调用的工具服务。整个改造过程完全通过配置实现,无需修改任何业务代码。

1.存量服务声明成MCP服务

首先,我们需要在Nacos中将已注册的服务声明为MCP服务,进入nacos控制台,点击左侧 MCP管理 -> MCP列表 进入MCP管理页面。

8.png

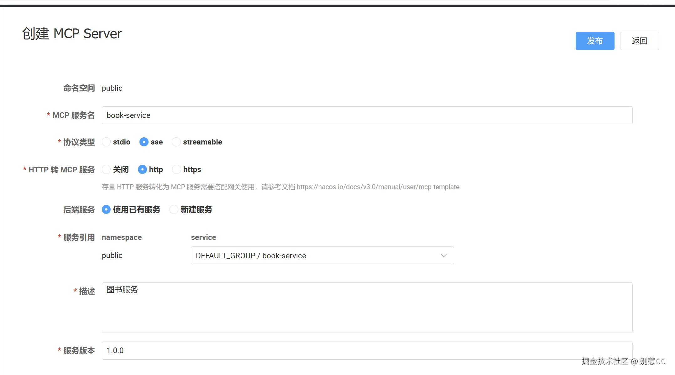
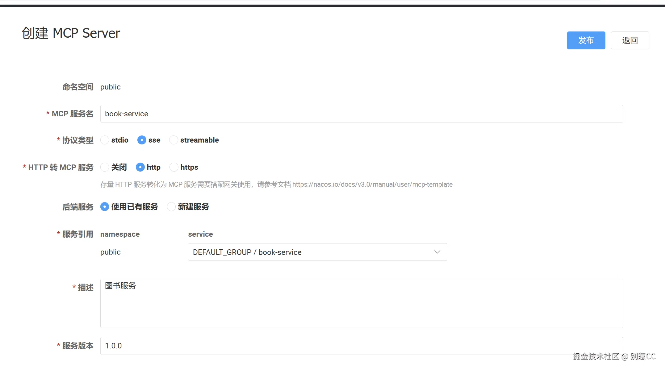
点击左上角的创建MCP Server按钮,在弹出的创建页面中填写以下信息:

9.png

  • MCP 服务名 - 为MCP Server设置一个易于识别的名称
  • 协议类型 - 选择 ssestreamable
  • HTTP 转 MCP 服务 - 根据存量服务的协议类型选择 httphttps
  • 后端服务 - 选择"使用已有服务"
  • 服务引用 - 在下拉列表中选择我们刚才注册的 book-service
  • 描述 - 填写服务的功能描述
  • 服务版本 - 设置版本号(如 1.0.0

填写完成后,点击右上角的发布按钮完成创建。

10.png

2.将REST API映射为MCP Tools

MCP服务创建后,我们需要将具体的API接口声明为可调用的Tools。在MCP列表中找到刚创建的服务,点击操作列的编辑按钮。

11.png

在编辑页面中,将服务版本修改为新版本(如 1.1.0)。版本号更新后,页面下方的Tools区域会出现添加按钮。

12.png

点击添加按钮,为每个API接口创建对应的Tool。以"根据作者查询图书"接口为例:

13.png

点击添加按钮,为每个API接口创建对应的Tool。以"根据作者查询图书"接口为例:

  • Tool名称getBooksByAuthor
  • Tool描述:根据作者姓名查询图书列表
  • 输入参数:点击"添加属性",配置 authorName 参数
  • 协议转换配置:填写JSON配置(详见下文)

协议转换配置是整个改造的核心,它定义了如何将MCP调用转换为HTTP请求。官方文档中提供了模板,这里我以我的配置做下说明:

{
  // "requestTemplate" 对象:定义了如何构建一个发送给您后端服务的 HTTP 请求。
  "requestTemplate": {
    // "url": 指定后端 API 的具体路径 (Path)。这里不包含域名和端口。
    "url": "/books/author",

    // "argsToUrlParam": 一个布尔值开关,非常适用于 GET 请求。
    // 设置为 true 时,Higress 会自动将 argsPosition 中所有位置为 "query" 的参数,
    // 拼接成 "?key=value" 的形式追加到 url 末尾。
    "argsToUrlParam": true,

    // "method": 指定调用后端 API 时使用的 HTTP 方法,必须与后端接口定义一致 (如 @GetMapping)。
    "method": "GET"
  },

  // "responseTemplate" 对象:定义了如何处理从后端服务收到的响应,并构建最终返回给调用方的内容。
  "responseTemplate": {
    // "body": 定义最终响应体的内容。
    // "{{ .body | raw }}" 是一个固定用法,功能是“获取后端响应的完整 body,并按原始格式输出”。
    // 这对于返回 JSON 数据至关重要,可以防止 JSON 格式被破坏。
    "body": "{{ .body | raw }}"
  },

  // "argsPosition" 对象:定义了此工具对外暴露哪些参数,以及这些参数在 HTTP 请求中的具体位置。
  // 它就像一个“参数说明书”和“映射表”。
  "argsPosition": {
    // "authorName": "query"
    // key ("authorName"): 这是对外暴露的参数名,是 AI 模型或其他调用方需要提供的参数。
    // value ("query"): 指定这个参数的值应该被放置在 HTTP 请求的 URL 查询部分 (query string)。
    "authorName": "query"
  }
}

按照相同的方式,为其他接口配置对应的Tools。配置完成后,点击右上角的发布按钮。

3.配置协议转换

接下来需要在Higress网关中启用MCP协议转换功能。进入之前创建的Higress数据目录(如 D:\higress-data):

14.png

找到 higress-config.yaml 配置文件并打开编辑:

15.png

在配置文件中主要修改这两项内容:

16.png

保存配置文件后,执行以下命令重启Higress容器:

docker restart higress-ai

4.配置MCP Registry

最后一步是将Nacos配置为HigressMCP Registry服务来源。进入Higress控制台,点击 服务来源创建服务来源

17.png

填写以下配置信息:

18.png

点击确定完成配置。至此,我们已经完成了存量服务到MCP服务的全部改造工作!

效果验证

改造完成后,我们可以在任何支持 MCP 协议的 AI Agent 应用中(如 Cherry Studio、Cursor 等)调用这些服务,配置信息参考如下:

      "mcpServers": {
        "your-custom-server-name": {
          "url": "http://<Higress网关的IP或主机名>:<端口>/mcp/<您在Nacos中定义的MCP服务名>/sse"
        }
      }

以Cursor为例,打开设置中的MCP配置,添加我们转换后的服务:

19.png

配置完成后,在对话中即可调用我们的图书查询服务。让我们测试一下查询特定作者的图书:

20.png

可以看到,AI成功调用了我们的服务,并返回了J.R.R. Tolkien的作品列表。

小结

本文展示了如何通过NacosHigress实现存量服务的零代码MCP改造。这种方案最大的亮点在于完全不侵入业务代码,仅通过配置层的调整就能让传统REST API摇身一变成为AI可调用的工具,真正做到了"改造成本最小化"。

不过,这个方案也并非完美。当面对大规模的服务改造时,逐个配置每个API接口仍然是一项繁琐的工作。理想情况下,如果能有自动化工具扫描现有API,一键生成MCP配置,那将会更加高效。

尽管如此,在当前阶段,这种"增加一层"的改造思路依然是让存量服务快速接入MCP生态的一个不错的选择,期待未来能有更自动化的解决方案出现。