一个免费的视频、音频、文本、图片多媒体处理工具

1,081 阅读2分钟

大家好,我是小悟。

给大家推荐一款可以免费使用的视频、音频、文本、图片处理工具,名字叫百创工坊,不用下载,不用注册,有免费的用就赶紧薅吧。

图片

视频工具

图片

提取音频:从视频中提取音频文件,支持多格式,批量处理。

图片

视频静音:去除视频音频,仅保留画面,支持批量处理。

图片

增大音量:增大视频音量,支持批量处理。

图片

视频转换:支持多种视频格式之间的转换,分配率调整。

图片

视频压缩:快速压缩视频文件,支持多种格式,支持批处理,多种压缩模式。

图片

视频剪辑:调整播放速度,旋转角度,音量等。

图片

视频转GIF:将视频转换为GIF动图,自定义尺寸,帧率调整,质量控制。

图片

缩短静音:自动检测并删除视频中的静音片段,音量阈值调整。

图片

在线录屏:在线录制屏幕,支持音视频同步,视频下载。

图片

视频分割:按照指定时间间隔分割视频,批量导出。

图片

音频工具

图片

音频转换:支持多种音频格式之间的转换,音质调整,批量处理。

图片

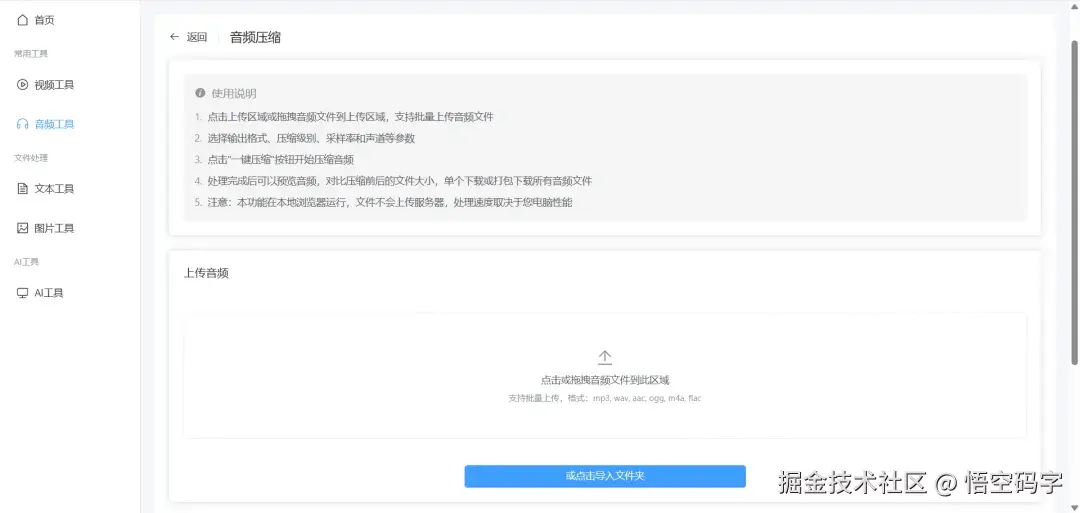
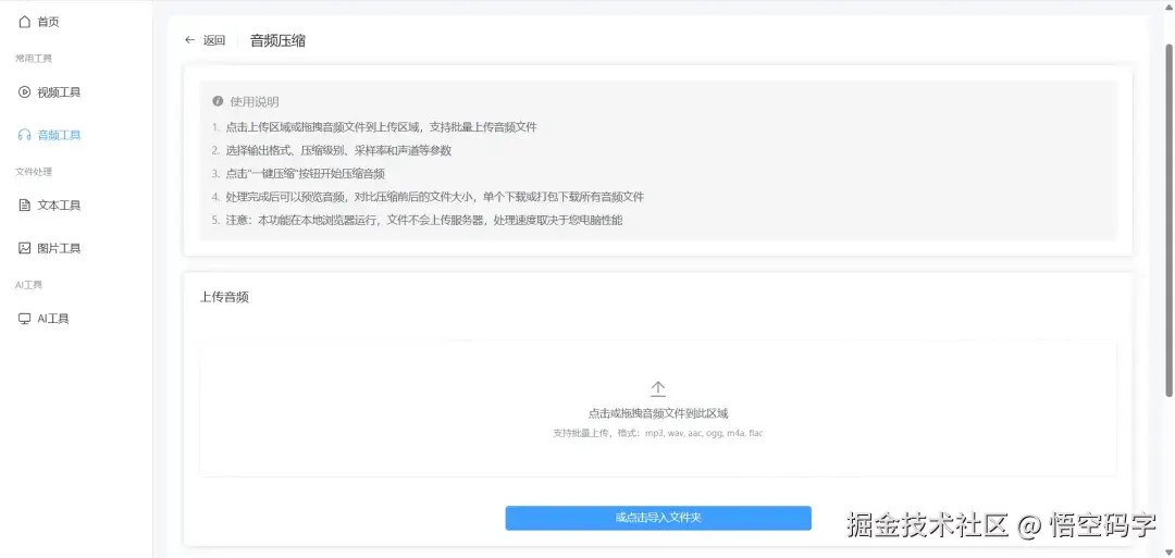
音频压缩:快速压缩音频文件,保持音质,支持批量处理。

图片

音频剪辑:剪辑音频片段,调整音量等。

图片

音频合并:将多个音频文件合并为一个,调整顺序。

图片

缩短静音:自动检测并缩减音频中的静音部分,支持批量处理。

图片

语音变速:调整音频播放速度,变速不变调,倍速调整,音调保持。

图片

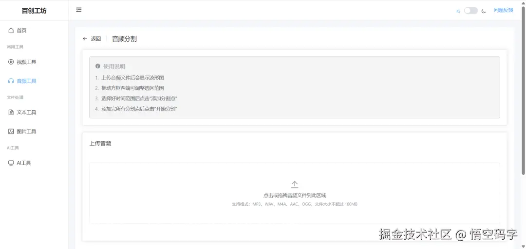
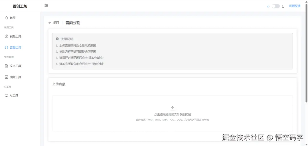
音频分割:将长音频按时间点分割成多个片段,精确定位,批量导出。

图片

文本工具

图片

文本格式化:支持JSON、XML、代码等多种格式的文本格式化。

图片

文本对比:对比两段文本的差异,支持按行、单词或字符对比。

图片

文本转二维码:将文本内容转换为二维码图片,支持自定义样式。

图片

条形码生成:生成多种格式的条形码,支持EAN、UPC、CODE128等。

图片

图片工具

图片

图片裁剪:自由裁剪图片尺寸,支持自定义比例和旋转。

图片

格式转换:支持JPG、PNG、WebP、GIF等格式互转,支持批量转换。

图片

图片压缩:智能压缩图片大小,保持最佳画质。

图片

三联封面制作:将图片按比例切割成三份,制作三联封面。

图片

刷一道面试题

QJava创建线程有哪些方式?

图片

谢谢你看我的文章,既然看到这里了,如果觉得不错,随手点个赞、转发、在看三连吧,感谢感谢。那我们,下次再见。

您的一键三连,是我更新的最大动力,谢谢

山水有相逢,来日皆可期,谢谢阅读,我们再会

我手中的金箍棒,上能通天,下能探海